Alimentación tradicional en la región del Maule de Chile. Representación de clientes y encargados de restaurantes tradicionales
Traditional food in the region of the Maule of Chile. Representation of clients and managers of traditional restaurants
Alimentación tradicional en la región del Maule de Chile. Representación de clientes y encargados de restaurantes tradicionales
Estudios Sociales, vol. 27, núm. 50, 2017
Centro de Investigación en Alimentación y Desarrollo, A.C.

Recepción: 11 Enero 2017
Revisado: 30 Enero 2017
Aprobación: 23 Marzo 2017
Resumen: El artículo tiene por objeto dilucidar la representación que poseen dueños y clientes, respecto la noción de alimentación y restaurante tradicional en la región del Maule. Metodología. Estudio cualitativo, exploratorio y orientado teórica y metodológicamente desde las representaciones sociales. Muestra estructural compuesta por 14 dueños de restaurantes considerados como tradicionales, y 29 de sus clientes en la región del Maule (Chile). Se aplicó una entrevista estructurada. Los resultados expresan que la noción de restaurante tradicional se compone por una valoración histórica para ambas posiciones estructurales. Los clientes representan la condición de comensal desde la emergencia de sentimientos asociados a la familiaridad y los dueños representan su condición, por orgullo y responsabilidad. Los clientes recomendarían los locales por su calidad gastronómica y la tradición asociada a la historia del lugar. Los dueños recomendarían su local por la calidad de los productos y el reconocimiento público. Limitaciones. Destaca como dificultad, la percepción en los participantes del estudio, a considerar la investigación como un aspecto evaluador, por tanto, negativo y fiscalizador del lugar. Conclusiones. Sería recomendable realizar un estudio de tipo cuantitativo, que permita caracterizar la oferta gastronómica y composición nutricional de los alimentos en restaurantes tradicionales de la región.
Palabras clave: Alimentación contemporánea, sociología de la alimentación, representación social, restaurante tradicional, alimentación tradicional, oferta gastronómica, Chile.
Abstract: The article aims to elucidate the representation that have owners and customers, regarding the notion of food and traditional restaurant in the Maule region. Methodology. Qualitative study, exploratory and oriented theoretically and methodologically from the social representations. A structural sample composed of 14 restaurant owners considered as traditional, and 29 of its clients in the Maule region (Chile). A structured interview is applied. Results. These express that the notion of traditional restaurant, is composed by a historical valuation for both structural positions. Customers are represented as commensals, from the emergence of feelings associated to the familiarity, and the owners represent their condition, for pride and responsibility. Customers would recommend the premises for its gastronomic quality and tradition associate to the history of place. The owners would recommend their local for quality and public recognition. Limitations. It highlights as difficulty, the perception in the participants of the study, to consider the research as an evaluating aspect, therefore negative and fiscalizador of the place. Conclusions. It would be advisable to carry out a quantitative study to characterize the gastronomic offer and nutritional composition of foods in traditional restaurants in the region.
Keywords: Contemporary food, sociology of food, social representations, traditional restaurant, traditional food, gastronomic offer, Chile.
Introducción
El presente artículo surge por la necesidad de generar, de manera exploratoria, conocimiento e información respecto a lo que estamos entendiendo como alimento y local tradicional. Se considera la importancia que reviste el hecho que Chile, se está convirtiendo en uno de los países productores de alimentos a nivel mundial (Cid, 2007), (Abner y Polit, 2011). En este sentido, Cid refiere que la actividad agroindustrial es una de las principales actividades económicas del país; llega a representar un 25% del total del Producto Interno bruto (PIB) nacional. Lo anterior cobra sentido en un marco sociocultural chileno, en el cual ciertos procesos de modernización han transformado y determinado disposiciones culturales y de gusto respecto al alimento; tal y como lo refieren trabajos realizados por Meléndez y Cañez (2009), Anigstein (2013), Mendoza, Pinheiro y Amigo (2007), Espinosa (2004) y Pino, Díaz, y López (2011).
Por otro lado, los aportes de la sociología al estudio de la alimentación es reciente y carente de un cuerpo científico por sí mismo (Díaz y Gómez, 2005), (Díaz y García, 2014), sin embargo, la preocupación está claramente sustentada en el fenómeno social y cultural al alero del alimento, sus relaciones de comensalidad, significados subjetivos del proceso alimentario (Franco, 2010). Cuando hablamos de representaciones sociales, nos referimos a imágenes objetualizadas cognitivamente en los sujetos, las que se anclan para hacerlos representacionales a la realidad que se configura el ser humano (Araya, 2002), (Moscovici, 1984). Por tanto, surge la inquietud de dilucidar ¿Cómo se representan los actores de estudio, la noción de restaurante y comida tradicional, a partir de la composición simbólica que posee la categoría de restaurante y cliente habitual, de locales reconocidos como tradicionales en la región del Maule de Chile? Lo anterior, inspirados en estudios que desde los años noventa, ya hablan de alimentación, pero desde una orientación del consumo, alejado de lo rural, con aproximaciones cualitativas del consumo, el comensal y de comprender las conductas alimentarias de los sujetos gracias a la percepción de estos, respecto a los alimentos y el acto de alimentarse, como lo es la perspectiva teórica de la pervivencia de la alimentación y el consumo (Díaz y García, 2014).
De esta forma no cabe duda, que lo dialéctico de los procesos de modernización en el mundo, así como la globalización, economía, trabajo y una emergente reconfiguración familiar, han transformado nuestras costumbres y por tanto nuestros hábitos alimentarios (Meléndez y Cañez, 2009). En este sentido, Díaz y García (2014:33) plantean que La globalización imprime pautas de cambio que unifican los hábitos y ofrece una homogeneidad alimentaria resultado de múltiples factores, desde la internacionalización de los mercados alimentarios hasta la multiculturalidad de las sociedades actuales.
En Chile, actualmente el tipo de alimentación se ha visto afectada por la modernidad alimentaria; se caracteriza por una transformación de lo que se come desde la producción, hasta el consumo de un alimento en el contexto de globalización, industrialización de alimento, mayor acceso a productos alimentarios y escasez de tiempo. Esto genera cambios en los estilos de vida de las personas (Meléndez y Cañez, 2009). Según Contreras (2005), en la mayoría de los países del mundo se han producido cambios en los regímenes alimentarios, de los cuales la abundancia y bienestar, han dejado de ser una preocupación, para pasar a la malnutrición como fenómeno de interés. Así, en sociedades industrializadas y una vez garantizada la subsistencia alimentaria, el foco de atención pasa a ser el interés en la elección medianamente libre de la alimentación […] uno de los efectos más individuales de la globalización alimentaria, el proceso de individualización de las elecciones alimentarias. La modernidad alimentaria se refleja en la confusión del comensal a la hora de decidir qué comer y cómo elegir los alimentos (Díaz y García, 2014:36-37).
Ahondando en la alimentación y sus formas de manifestación local y cultural, debemos reconocer que esta dimensión analítica nos permite develar más allá de un componente exclusivamente nutricional, sino que nos dispone a profundizar en elementos culturales, sociales, económicos y productivos de las diversas localidades (Meléndez y Cañez, 2009). Por tanto, y en razón de estos elementos culturales, dependerán del gusto como preferencias culturales, condicionadas desde lo económico y social en el individuo, otorgándole valor según su contexto (Bourdieu, 1988).
Inspirado en Sloan (2005), Franco (2001) y Nunes (2007), los gustos y las preferencias alimentarias dependen directamente de la formación social, en los cuales factores como clase social, étnica, religión, edad, educación, salud, etc., configuran aspectos del gusto a nivel social más allá de lo individual. En definitiva, se expresa qué, cómo, dónde y con quién llevo a cabo una praxis alimentaria, con lo que se llega a manifestar una identidad cultural. En términos estrictamente conceptuales, Gilbert Ceballos (1997) diferencia dentro de las normas, las costumbres y tradiciones. En este sentido, ambas son una suerte de reglas que conforman nuestro comportamiento, cuya diferencia son el peso moral o valórico que posee las tradiciones por sobre las costumbres, estas últimas llegan a ser, por ende, actos cotidianos sin mayor peso simbólico. Así, el consumo de alimentos tradicionales atraviesa por una conjugación de elementos culturales, simbólicos que deben ser mirados holísticamente por su generalidad de manifestaciones alimentarias en las regiones, tal como evidenciara el caso mexicano estudiado por Espejel, Camarena y Sandoval (2014).
Según lo anterior, y poniendo en contexto estas definiciones, Montecino (2003) expone considerar que el acto de alimentarse se transforma en una práctica de incorporación simbólica que va más allá de decisiones biológicas o económicas. Así, cuando nos alimentamos, sin lugar a dudas ingerimos al mismo tiempo composiciones valóricas que se representan en el acto y presentación culinaria, una suerte de posición frente a un “imaginario de la incorporación” (2003:35).
[…] entendemos que el imaginario de la incorporación no sólo podemos aprehenderlo desde el alimento que se procesa en el cuerpo, sino como un proceso que entraña también los modos de preparación, es decir en contacto con qué el alimento ha devenido consumible, mediante qué materias lo que llega a la mesa se ha transformado en "comida". En este sentido sabemos también que las interdicciones operan en las técnicas de convertir productos en alimentos (Montecino, 2003: 35-36).
El sujeto es su contexto, su identidad, sus procesos socializantes y por tanto, la construcción social de su realidad (Berger y Luckmann, 2005), a partir de este vínculo con sus estructuras sociales genera un habitus particular según esta posición socializante y simbólica (Bourdieu, 2007). En efecto, la cocina tradicional chilena o cocina típica chilena, surge de la fusión de tres tradiciones culinarias: las materias primas de la tradición indígena, hábitos gastronómicos de herencia española y el arte culinario entregado por la influencia francesa, proceso que estuvo íntimamente ligada a la colonización del país (Pereira, 1977).
Según Educar Chile (2006), se sabe muy poco sobre los productos y preparaciones que constituyen la comida tradicional en Chile, la cual comenzó a ser recopilada en forma parcial desde el siglo XIX. De este modo, lo que se concibe como tradicional, no es siempre de origen local, sino que es un conjunto de aportes de productos y preparaciones, que se han ido incorporando a las dietas locales, provenientes de procesos migratorios o por transformaciones productivas (Consejo Nacional de la Cultura y las Artes, 2014).
Resulta relevante considerar la variedad de ingredientes con las que pueden realizarse las preparaciones culinarias. Particularmente Chile, cuenta con una larga costa que proporciona productos del mar en notable cantidad y calidad, así como también otros productos, que por las características geográficas del territorio, se producen en las diferentes zonas del país, constituyendo una gran oferta gastronómica para los consumidores. Las comidas típicas son platos sencillos, abundantes y sabrosos que varían de acuerdo a las zonas, a las costumbres, cultura y clima de cada región. Ejemplo de estas preparaciones son el pastel de choclo, la cazuela, charquicán, empanadas de pino, humitas, caldillo de mariscos, entre otros, (Educarchile.cl, 2006) los que son ofrecidos en locales o restaurantes tradicionales caracterizados por la buena mesa, platos suculentos y precios accesibles, los que generalmente son llamadas “picadas”, que ofrecen gran variedad de la gastronomía local (Thisischile.cl, 2016).
Generalmente a estas preparaciones típicas le son atribuidas las características de ser “comida casera” o “comida sana” pues alude a lo conocido y familiar de las preparaciones por parte de los consumidores, teniendo como referencia principal lo expresado en los medios de comunicación referente a las características nutricionales, como lo demuestra el estudio de Anigstein con adolescentes de la Región Metropolitana (Chile). Sin embargo, esta representación de “comida sana”, es relativa y cuestionada según estudios que dan cuenta de los altos índices calóricos de las preparaciones que pasaremos a desarrollar. El hábito de comer fuera del hogar en forma frecuente como en los lugares mencionados, tiene un impacto negativo en la salud de las personas, asociándose a comportamientos alimentarios pocos saludables, por la menor satisfacción que produciría el consumir comidas en el hogar (Ramos et al., 2012).
Existe evidencia de que el aporte nutricional de las de las preparaciones culinarias que consumen las personas habitualmente en restaurantes de comida convencional o tradicional, como en establecimientos de comida rápida, corresponden a menús hipercalóricos y que el promedio energético de los menú de comida rápida son superiores a los de la comida tradicional, donde destacan el aporte de lípidos, proteínas de origen animal y carbohidratos, lo que se ha asociado a un aumento con enfermedades crónicas en la población (Anigstein, 2013). Otros estudios de la Región Metropolitana (Chile), e independiente del tipo de restaurante sea este familiar o de comida rápida, plantean que los denominados menús para menores de edad, se componen de una densidad calórica alta, sobrepasando las recomendaciones nutricionales en energía, macronutrientes y sodio; son, incluso, los locales familiares los que más sobrepasan esta norma (Ñunque, Salazar y Valenzuela, 2015), situación que se reafirma en estudios similares llevados a cabo en México, como lo expresado por Ramos et al. (2012).
En contexto descrito, se debe dar mayor relevancia a la gastronomía asociada a la nutrición, es decir, disfrutar comiendo desde una perspectiva saludable, considerando que la motivación es fundamental a la hora de elegir lo que se consume. La socialización debe incorporarse como concepto crítico para una buena gastronomía y que al mismo tiempo, pueda repercutir en forma positiva al estado nutricional de los consumidores. La gente comerá lo que debe si le gusta, parafraseando a Varela y Covián (Fundación Española de Nutrición, 2013). En este sentido, Harris (1989:5) expone que los alimentos que se prefieren son aquellos que presentan una relación de costes y beneficios prácticos más favorables que los alimentos que se evitan, de los cual debemos considerar el cuestionamiento del significado de lo óptimo, en relación a costes y beneficios, los que según el autor, no siempre va de la mano con optimizar los parámetros exclusivamente económicos y monetarios.
Metodología
Estudio epistémicamente interpretativo, con enfoque de investigación cualitativo y exploratorio (Hernández, Fernández y Baptista, 2006). Aborda desde una perspectiva teórico-metodológica las representaciones sociales a nivel procesual (Araya, 2002) y con una modalidad de análisis grounded theory, coherente con los resultados exploratorios emergentes (Strauss y Corbin, 2002), así como para el tratamiento analítico de la información. Se utilizó el programa para análisis cualitativo ATLAS. ti, versión 7. En este sentido, el programa para análisis cualitativo es utilizado a partir de un procedimiento técnico. En él, una vez realizadas las entrevistas, se transcriben íntegra y literalmente, con el objetivo de crear una unidad hermenéutica en el programa que nos permita generar una plataforma para la elaboración de un tipo de codificación abierta y axial y selectiva (Strauss y Corbin, 2002). Esta última facilitará la reagrupación de datos mediante iteración para su posterior análisis de relaciones, lo que nos permitirá la emergencia de una teoría a partir del relato de los sujetos. Así, la descomposición, y posterior reagrupación de frases, genera un cuerpo nuclear de categorías que pasa a orientar una composición teórica particular (Gaete, 2014).
Se utilizó una muestra de tipo estructural, donde más allá de la cantidad de individuos que componen la muestra es la posición de los sujetos lo que determina sus nociones y significaciones respecto a un fenómeno, pasando a ser relevante esta posición estructural dentro del campo social (Canales, 2006). La muestra se compone por locales comerciales de rubro restaurante, cuya condición de expendio y servicio de alimentos se encuentran en una posición de reconocimiento de los investigadores, sean éstos ubicados en contextos rurales y/o urbanos. De esta forma, la muestra se sostiene según los siguientes criterios estructurales: a) historicidad del recinto en la localidad, en el entendido que la composición de tradicional se sustenta a través del tiempo, volviéndose significativo para la localidad y por tanto; b) reconocible culturalmente a nivel transversal en término etarios, es decir, que los locales puedan poseer el valor del reconocimiento popular en la localidad; y c) poseer condición de habitualidad en términos de concurrencia de clientes, en el entendido que complementa los criterios anteriores a través de su constante concurrencia y habitualidad. La muestra final se compone por Dueños/encargado y clientes, de restaurantes de comida de la región del Maule, con información de 14 locales pertenecientes a las comunas de Talca, Molina, Hualañe, Romeral, Teno y Curicó. De lo anterior, emergen relatos de Dueños/encargados de estos restaurantes y 29 sujetos autoadscritos como clientes habituales de los restaurantes mencionados.
Según la Biblioteca del Congreso Nacional (2017), la región del Maule está ubicada entre 34º41` y los 36º33` de latitud sur, lo que la posiciona en la zona centro sur de Chile. Tiene una superficie regional de 30.296,10 km2. Se caracteriza por un clima mediterráneo cálido y subhúmedo, lo que permite vegetación y plantaciones artificiales. Es una región con una de las mejores representaciones de la zona huasa[1] de Chile, por su importante aporte rural, lo que aumenta la connotación cultural y agrícola de tipo tradicional de la región. Lo anterior, nos deja una panorámica regional caracterizada por fuertes costumbres y prácticas asociadas a la cultura campesina, por tanto la relevancia del estudio radica en esta representación de restaurante y comida tradicional en el marco de un contexto altamente rural y tradicional, pero con ribetes de país modernizado (Moulian, 2002). En términos éticos se utilizó consentimiento informado firmado en dos copias; se solicitó a los participantes la autorización de participación voluntaria con fines académicos. Es un estudio de bajo riesgo y se aplicó una entrevista dirigida y estructurada (Hernández, Fernández y Baptista, 2006) grabada en dispositivo digital Mp3 durante noviembre de 2013.
Procedimientos para el diseño del instrumento
Para validez metodológica del instrumento, éste se diseñó a partir de los objetivos específicos, los cuales generaron temas, que a su vez, se convierten en categorías que origina una entrevista de tipo estructurada (Valles, 2000). El instrumento final, se compuso de cinco preguntas específicas que permiten identificar representaciones sociales procesuales. Por último, la entrevista fue triangulada mediante aplicación piloto y juicio experto (Hernández, Fernández y Baptista, 2006) para validez interna del cuestionario. Según lo anterior, la estructuración del instrumento se llevó a cabo con la pretensión de cumplir con los siguientes objetivos específicos: a) describir el valor simbólico del restaurante tradicional en Dueños/encargados y clientes de establecimientos emblemáticos de la región; b) describir los principales gustos de consumo alimenticio según los dueños o encargados y clientes de establecimientos emblemáticos de la región; c) clasificar los nutrientes predominantes en la carta del local respectivo; d) relacionar la clasificación de nutrientes de la carta, con los principales gustos y el valor simbólico tradicional del restaurante.
Resultados
Los resultados serán presentados analíticamente desde la teoría fundamentada, con apoyo del programa de análisis de datos cualitativos Atlas Ti v.7. Los resultados serán complementados con frases codificadas[2] que ejemplifican este procedimiento desde lo empírico. Por otro lado, y para facilidad del lector, se expondrán respondiendo a cada uno de los objetivos específicos señalados en el apartado metodológico. La ingesta alimentaria es una transformación simbólica del alimento, por la capacidad del ser humano de nombrar y seleccionar alimentos que nos agradan, como un acto social y propio del sujeto en un marco cultural. Por tanto, la diferenciación termina siendo de un carácter inminentemente cultural y arbitrario según este contexto, e independiente de la disponibilidad de los mismos alimentos en otros entornos. Se reproducen así, prácticas nutricionales a partir de la herencia cultural, en las cuales existe una cierta disposición al consumo de determinados alimentos (Montecino, 2004), configurado ciertas composiciones alimentarias, según sus zonas geográficas (Educarchile.cl, 2006).
En relación al primer objetivo específico que configura la pregunta ¿Por qué cree Ud. que este lugar es considerado como un establecimiento tradicional dentro de la localidad? Los resultados evidencian que los clientes pertenecientes a esta muestra estructural, se representan la noción de restaurante tradicional como un local al cual se atribuye una fuerte composición histórica, asociada al reconocimiento de su ubicación espacial del recinto gastronómico. A su vez, prima el valor hacia una buena atención de sus clientes, como la exquisitez y abundancia de las comidas a un precio accesible para el consumidor.
Los clientes manifiestan la exquisitez y sabor de las comidas como aspecto relevante al momento de elegir una preparación. Así lo describe Montecino (2009) sobre el sentimiento de placer (la necesidad de comer da lugar a la necesidad de sentir lo que se ingiere) que abrirá las puertas a la necesidad de gustar, es decir al tiempo de saborear, devorar, primero con los ojos y luego con la boca. Este es el gusto cultivado, el que adquiere una dimensión estética y social. De este modo el gusto funciona en un espacio orgánico (el cuerpo) y en un espacio simbólico (el cuerpo social). La connotación de alimentación en un lugar determinado, se puede evaluar desde la diferenciación entre costumbre o tradición expuesta por Gilbert (1997) y Franco (2010), ya que a la luz de los resultados, la historia forma parte de un elemento trascendental en esta connotación que emerge según la historicidad de los comensales. El peso de la historia pasa a ser relevante, como expresión de comensalismo que avanza de generación en generación, por tanto hay una valoración de la trayectoria de vida compartida al alero de la alimentación, pasando a codificarse como una tradición el acto alimentario en un espacio determinado, el cual goza de esta historicidad. En este sentido, compartimos la premisa de Fischler (1995) citada por Contreras (2005), en razón que para los comensales en la actualidad, el tema central es saber qué comer y en qué cantidad. Así lo afirma un cliente de la comuna de Romeral, quien plantea:
Es un local de comida eeh que tiene historia, es famoso a nivel nacional, [...] Y se hizo popular porque la gente que tiene cargos, que es famosa en el país […] viene a siempre a comer acá, cuando está de paso por la localidad o por la región, mucha gente de otras, de otras localidades del país viene específicamente a solo cenar aquí, comer acá, se celebras cumpleaños, fechas importantes entonces yo creo que eso más la historia de un local hace que sea reconocido y... y… famoso (C. 4).
A continuación presentamos la red de relaciones elaboradas tras la codificación en Atlas. ti., válida para la pregunta número uno.

En el caso de dueños o encargados de estos locales, y al igual que clientes, estos poseen una representación en la cual se elabora la composición de establecimiento tradicional que se encuentra asociada al valor que posee el peso histórico y la calidad gastronómica. De esta forma refiere un dueño de restaurante de la comuna de Curicó: Primero por la antigüedad del local, el local tiene más de cincuenta años, segundo por la comida, nosotros hacemos comidas caseras digamos lo tradicional (D. 7).
Valcárcel y Venegas (2015) sostienen que los platillos típicos de un determinado grupo social esconden años de tradición, recuerdos, momentos, personajes, técnicas y ambientes que hacen que cada uno sea singular y especial, donde las fibras de cada plato cuentan el relato de cómo dicha comunidad de personas ha sobrellevado una serie de episodios que les han permitido llegar a lo que es hoy en día.

El carácter de la historia termina siendo un parámetro de lo tradicional, sin embargo y como veremos más adelante, esta composición de tradicional se torna difusa en su noción, cuando se comenzar a asimilar lo tradicional con aspectos y practicas propias de la modernidad (Anigstein, 2013), críticas al mundo moderno que se deslizan desde los elementos poco concretos y abstractos de lo social, lo que Bauman (2002) denomina modernidad líquida. En relación al mismo objetivo específico inicial, se plantea la pregunta Nº 2 ¿Qué significa para usted ser cliente/Dueño o encargado del lugar? Los sujetos del estudio se representan la condición de clientes, en razón a la emergencia de sentimientos de familiaridad, confianza, satisfacción, agrado, cercanía, asociado a la buena atención. Desde la antropología, los sistemas alimenticios han sido abordados desde composiciones religiosas y nociones de hermandad o comunidad (comensalismo), para llegar a los sentimientos sociales que genera el alimento como elemento nutricional y dietético en términos sociales y productivo-económicos (Montecino, 2004). Según lo anterior, un cliente se refiere en los siguientes términos a su calidad de comensal: Me siento parte de una familia al venir a comer acá (C. 17).

Para el caso de los Dueños/encargados, éstos se representan su posición estructural de gestión administrativa en relación sentimientos de satisfacción y orgullo, connotando el valor del emprendimiento de carácter empresarial. A su vez, se asocia esta condición a la responsabilidad y esfuerzo atribuida a la calidad de dueño y/o encargado del lugar. Ejemplo de lo anterior, podemos refrendar con el siguiente relato de un dueño de restaurante.
hay una gran responsabilidad de mi señora que somos las dos personas que estamos acá con el negocio, […] estamos más o menos 16 horas diarias o más […] preocupados de que todo lo que se haga, se haga en buena higiene y de buena calidad, para que el cliente se vaya satisfecho y vuelva (D. 12)

Con el objeto de seguir configurando una caracterización cualitativa del primer objetivo, el cual logre representar a los locales tradicionales, la siguiente categoría se configura desde una situación, cuyo método resulta eficaz para identificar representaciones sociales, las que una vez objetualizadas, se anclan cognitivamente para ser comunicadas desde el lenguaje (Araya, 2002). Usted se encuentra en el centro de la comuna, de pronto un turista le comenta que está de paso por la localidad y este foráneo le pregunta por un lugar típico dónde poder ir a comer ¿Cómo le recomendaría este lugar, considerando que es el local donde Ud. dirige/consume habitualmente? La situación anterior refleja en gran medida las características representacionales que los sujetos poseen y que atribuyen como cualidades que debe tener un local, para ser recomendado.
Para los clientes, las características surgen por su calidad gastronómica, con preponderancia hacia su representación de tradicional, para luego emerger el valor por la limpieza, buena atención, precios accesibles y ubicación del recinto. Un cliente de la comuna de Romeral, se refiere de la esta forma a la recomendación: Si me preguntara dónde ir a comer le diría lo más tradicional de Romeral […], preparan bien las cosas, atienden bien y es limpio (C.5).

Para el caso de los Dueños/encargados de restaurantes, la característica principal responde a la calidad gastronómica y el valor del reconocimiento público, asimilado a una buena atención, la ubicación del local, un ambiente confortable y el valor por lo tradicional.

En este caso podemos retratar que la noción de comensalismo es relevante, ya que, la representación de un lugar asociado a sentimientos de familiaridad, trae consigo valorizar una preparación culinaria en un ambiente acogedor, evocando la familiaridad del acto culinario. De esta forma se refiere un dueño en Curicó, para recomendar su propio local: Porque es comida casera, buena; es casera, es abundante y nos preocupamos harto de que el cliente se vaya contento (D.10).
Con el propósito de responder a los siguientes objetivos específicos se describen gustos, motivaciones de consumo y una clasificación de la oferta gastronómica para, posteriormente, analizar cómo se articulan estos elementos según la noción de tradicional.
Tal como referíamos, los procesos de modernización han conllevado a cambios en los hábitos alimentarios, donde predomina un tipo de alimentación con alta densidad calórica y que podemos clasificar en comida rápida. La situación que ha evolucionado en el tiempo, va en desmedro de la comida casera, debido a algunos factores de índole económico, social y político. En términos de preferencias de los alimentos, los que contienen un mayor aporte de grasas, tienen mayor palatabilidad, haciendo más grato este tipo de alimentos para el comensal por su sabor, eso sumado a tiempos acelerados de la vida moderna en contextos económicos monetaristas, la convierten en una de las opciones más frecuentes para el consumo. Montecino (2004), parafraseando a Lévi-Strauss, explica que al conocer el sistema culinario de una sociedad en particular, podemos llegar a dilucidar el lenguaje que de manera inconsciente, pudiendo traducir las estructuras sociales. Se define el sistema culinario, como un espejo de lo social. Contreras (2005:113) refiriéndose a Abrahamsson (1979), plantea que los comportamientos alimentarios en los países industrializados están hoy más basados en las estrategias de marketing de las empresas agroalimentarias que en la experiencia racional o en las prácticas tradicionales. Así, uno de los clientes de la comuna de Teno se refiere a esta asimilación de la comida tradicional, con preparaciones más rápidas Es un lugar donde siempre la gente se va contenta, porque su sabor es muy bueno de las comidas, de los churrascos, el precio es accesible, hay una muy buena relación precio-calidad (C. 27). En este sentido, Meléndez y Cañez (2009:187-188) plantean que
bajo el signo de la modernización y de la globalización económica se ha propiciado un abandono o disminución del consumo de dietas tradicionales a favor de otras más comerciales, lo que se observa tanto en zonas urbanas como rurales. La transformación alimentaria es quizá uno de los procesos en los que se expresa la gran rapidez con la que se ha modificado la relación de la sociedad con la naturaleza, la tecnología y la cultura.
La transformación culinaria se debe al avance en los ritmos de vida de las sociedades, cambios familiares y simplificación de la vida moderna. El consumo de alimentos fuera de casa conlleva al aumento y proliferación de la comida rápida, con lo que se satisface la inmediatez en varios aspectos muy propios de la modernidad (Nunes, 2007). Sin embargo, algunos autores plantean que con este advenir de la modernidad, no necesariamente se pierden estas tradiciones alimentarias, resistiendo los embates del tiempo (Lovera, 2005).
Según nuestros resultados, nos enfrentamos a la emergencia de una interesante paradoja, la cual pareciera ir transformando las representaciones sociales de lo que connotamos como alimento y restaurante tradicional, hacia preparaciones caracterizadas o más bien, encasilladas dentro del alimento de consumo rápido (fast food). Calanche (2009), afirma que en relación con las influencias alimentarias, destaca la dificultad en las sociedades respecto al mantenimiento de tipos de cocina o producción culinaria pura u original, esto producto del avance tecnológico e influencias externas que provocan nuevos regímenes alimentarios. Los dueños de restaurantes según Valcárcel y Venegas (2015) afirman que mantener las tradiciones es difícil en un entorno tan cambiante y exigente.
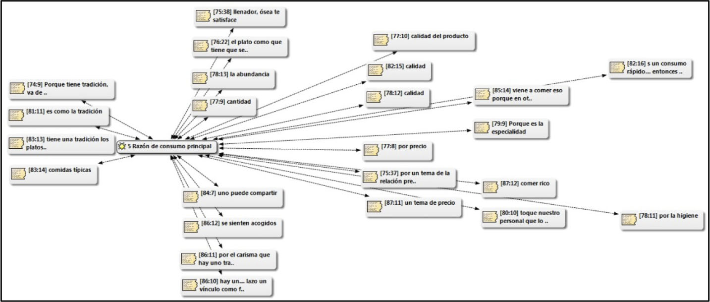
En virtud de dilucidar las razones por las cuales se consumen ciertos tipos de alimentos, se pregunta ¿Por qué cree usted que son los principales alimentos consumidos en este lugar?
Para los clientes las principales razones radican en la calidad gastronómica y en la elaboración de los productos, los cuales tienden a ser naturales y frescos, permitiendo exaltar el sabor de las preparaciones culinarias. Un cliente se refiera de esta forma a su opción culinaria Porque son productos caseros, no utilizan productos elaborados, […], no son esas papas que vienen congeladas, sino que son papas caseras, ellos mismos las pican, y se nota eso al momento de consumirlo. No es un arroz pegoteado eh, […], el pollo está bien cocido, no está crudo (C. 22).

Anthopoulou (2013) expresa la importancia que revisten los productos y alimentos a partir de su vínculo con el lugar de origen, ya que, estos productos son más sanos, de mejor calidad y son transmitidos de generación en generación. Por su parte, para los Dueños/Encargados de locales considerados tradicionales en esta muestra, las razones por las cuales se consumen ciertos alimentos, versan por la valoración de la tradición en un ambiente acogedor y familiar, dónde la cantidad de alimentos en la oferta sea abundante. Lo anterior, considerando el valor por la calidad y precio de la oferta. En este sentido respecto a la abundancia, estudios antropológicos dan cuenta como en diferentes sociedades, la abundancia en las comidas y carnes ha sido señal de factores sociales, económicos, políticos y religiosos (Harris, 1989), así como asociarse a una etapa posterior a las crisis económicas de los países, entrando en el plano teórico de la inseguridad alimentaria (Gracia-Arnaiz, 2014). Desde la comuna de Talca, expresan de esta forma las razones Por precio, cantidad, calidad del producto (D. 11).

Por último, la investigación realizó una descripción de tipos de alimentos y/o preparaciones culinarias que predominantemente se consumen en los locales de estudio, en los que se evidencia tanto comida tradicional, como también el aumento en la tendencia de consumo de comida procesada o comida rápida. En las tablas 1 y 2 se muestra las variedades de preparaciones culinarias caseras y de comida rápida, respectivamente, que se expresa en la elección de los clientes de la región del Maule. La estructura de la información de las tablas que se presentan, se basa en el trabajo realizado por Salem y Muñoz (2016); de alimentos e ingredientes de preparaciones.


La tabla 3 indica el tipo de preparación culinaria y la frecuencia de veces enunciadas por los clientes en paréntesis, sobre las preferencias de las personas participantes del estudio.

De los resultados obtenidos se observan un total de 127 respuestas derivadas de las preparaciones culinarias elegidas en la oferta gastronómica de restaurantes. De ellas, el 50.3% corresponde a la elección preparaciones culinarias caseras en las que destacan, principalmente, comidas con base en carnes de vacuno, ave, cerdo e interiores de animales, en distintas formas de preparación. En menor proporción, en este ítem se encuentran cereales como el arroz, papas y verduras. En tanto el 44.1% de la elección corresponde a elaboraciones alimentarias conocidas como “Preparaciones culinarias rápidas o comida rápida”, las cuales se caracterizan por ser comida con base en masas, carnes, frituras y embutidos. Según lo planteado se identifica que la mayor proporción de respuestas representa a preparaciones culinarias de tipo casero, sin embargo gran proporción de respuestas se orienta a la elección de comida rápida.
Otras preparaciones que se indican en menor proporción son la comida china, mexicana, tortas dulces, y bebidas gaseosas, té y café. (5.5%). Según un informe realizado por thisisachile.cl (2016), se evidencia que frente a constantes cambios económicos y poblacionales, en Chile se preservan ritos familiares de preparaciones y consumo de sus cocinas, la cual se caracteriza por costumbres sencillas para recordar nuestra historia y vínculos. Además, responden a su historia local, nacional y a su contexto socioeconómico, donde la calidad y el origen de los productos se relacionan con territorios geográficos del país.
De las preparaciones culinarias caseras destacan los platillos con variedades de carnes como son las cazuelas, plateadas, pollo arvejado, arrollados entre otros, las cuales contienen en mayor proporción nutrientes como proteínas y grasas; éstas últimas aumentan el contenido calórico de la preparación culinaria. Los datos se corroboran con la Encuesta de Consumo Alimentario (ENCA) realizada en Chile en el año 2014, en las que destacan como resultados que el grupo de carnes rojas es el de mayor consumo por la población, seguida de las carnes procesadas y aves (Universidad de Chile, 2014).
También destacan la elección de ensalada a la chilena y papas cocidas, las cuales tienen mayor proporción de carbohidratos, fibra dietética y vitaminas, que se utilizan como acompañamiento de las preparaciones en base a carnes, complementando el aporte de nutrientes de la dieta habitual de la población.
De esta forma, reafirmamos nuestros resultados con los estudios llevados a cabo por Ñunque, Salazar y Valenzuela (2015) y Ramos et al. (2012), que se asemejan en el entendido que los alimentos más característicos en los restaurantes poseen alto consumo de carbohidratos y proteínas. Sin ir más lejos, los restaurantes que poseen menús infantiles, se caracterizan por una oferta compuesta, principalmente, por papas fritas, vienesas, huevo frito, arroz, puré de papas y tallarines, preparaciones que también se enuncian en parte en la elección de los alimentos por parte de los clientes y como oferta de los restaurantes en este estudio. Nuestros resultados complementan la idea de una suerte de modificación en el patrón de consumo de preparaciones culinarias de los clientes, donde el concepto de comida casera o tradicional se ha incorporado a las comidas rápidas. Salem y Muñoz (2016) indican en un estudio realizado sobre la composición de platillos tradicionales y comida rápida de Tabasco, México, que algunas de las causas son las primeras acciones de la industria alimentaria, como fue la promoción del pan industrializado para preparar sándwiches. Eso concuerda con los resultados de este estudio, donde los sándwiches, completos y churrascos son bastante preferidos al momento de elegir en la oferta gastronómica. La gran oferta de preparaciones culinarias coloca de manifiesto la tendencia a consumir mayor cantidad alimentos o preparaciones culinarias industrializados, que pueden ser atribuidos a los procesos de mercadotecnia que llevan a la modificación de la dieta de las comunidades (Salem y Muñoz, 2016).
Pérez et al. (2012) concluyen de un estudio realizado sobre frecuencia de consumo de alimentos industrializados, que la dieta habitual es ahora menos nutritiva, de gran densidad energética, rica en grasas saturadas, azúcares, sal y un contenido elevado de aditivos, lo que implica mayor riesgo de sobrepeso y obesidad, así como de enfermedades crónicas como la diabetes mellitus tipo 2. Más allá del procesamiento de los alimentos, Monteiro (2010), expone que el problema mayor es el “ultra procesamiento”, ilustrado y simbolizado por la hamburguesa doble de queso y tocino producida en masa. Estos productos se elaboran a distancia como artículos separados que se transportan en camiones, se ensamblan y se preparan para calentar y comer en un establecimiento de comida rápida. El estudio de ADIMARK (2015) en Chile, arroja como resultado que el 41% de los chilenos mayores de 15 años consume comida rápida por lo menos una vez a la semana; éstos son, a su vez, los menos preocupados por su salud.
Otras causas del consumo de comida rápida es el cambio en la composición del gasto en alimentos en Chile; ello señala la disminución o desplazamiento de productos que eran parte de una alimentación más tradicional y más saludable (Crovetto y Uauy, 2012). Se suma también a estos antecedentes el proceso perceptivo que puede tener una influencia significativa en la valoración de la rapidez del servicio por parte de los consumidores y darle sentido a fenómenos determinados, como la evaluación por parte del consumidor de lo que espera sea un servicio rápido, en consonancia con lo que siente, observa y espera, como presencia de estímulos y ambiente que conforman la misma realidad examinada (Mirabal, 2010).
Conclusiones
En el entendido de dilucidar nuestros objetivos planteados, podemos concluir:
Bibliografía
Abner, J. y E. Polit (2011) Nuevos enfoques para Chile Potencia Alimentaria y Forestal. Oficina de Estudios y Políticas Agrarias - Ministerio de Agricultura. En: < http://www.fao.org/fileadmin/user_upload/AGRO_Noticias/docs/PotenciaForestalAlimentariaChile.pdf > [Recuperado el 21 de abril de 2017]
Adimark (2015) ¿Cuanta comida rápida consumen los chilenos? En: < http://www.adimark.cl/es/estudios/archivo.asp?id=272 > [Recuperado el 21 de abril de 2017]
Anigstein, M. (2013) "Alimentación de estudiantes de pregrado chilenos en el contexto de la modernidad alimentaria" Revista Chilena de Nutrición, 40(3), 243-249.
Anthopoulou, T. (2013) "The concepts of “local” and “traditional” in the perceptions and food manufacturing practices of rural crafts-women. A case study in Greece" Revista de la Facultad de Agronomía. 112, 1-10.
Araya, S. (2002) Las representaciones sociales: ejes teóricos para su discusión. San José, Costa Rica: Facultad Latinoamericana de Ciencias Sociales (FLACSO) .
Bauman, Z. (2002) Modernidad líquida. Buenos Aires, Fondo de Cultura Económica.
Berger, P. y T. Luckmann (2005) La construcción social de la realidad. Buenos Aires, Editoria Amorrortu.
Biblioteca del Congreso Nacional (2017) Chile nuestro país. En: < http://www.bcn.cl/siit/nuestropais/region7 > [Recuperado el 21 de marzo de 2017]
Bourdieu, P. (1988) La distinción. Madrid, Taurus.
Bourdieu, P. (2007) El sentido práctico. Buenos Aires, Siglo XXI.
Calanche, J. (2009) "Influencias culturales en el régimen alimentario del venezolano" Anales Venezolanos de Nutrición. 22(1), 32-40.
Canales, M. (2006) Metodología de la investigación social. Santiago, Ediciones LOM.
Cid, B. (2007) "Para una economía política de la comida: una revisión teórica" Sociedad Hoy. (13), 73-82.
Consejo Nacional de la Cultura y las Artes (2014) Arca del gusto: catálogo alimentario patrimonial. En: < http://www.cultura.gob.cl/wp-content/uploads/2014/12/arca-del-gusto.pdf >[ Recuperado el 13 de octubre de 2016]
Contreras, J. (2005) "La modernidad alimentaria. Entre la sobreabundancia y la inseguridad" Revista Internacional de Sociología. (40), 109-132.
Crovetto, M. y R. Uauy (2012) "Evolución del gasto en alimentos procesados en la población del Gran Santiago en los últimos 20 años" Revista médica de Chile. 140(3), 305-312.
Díaz, C. y I. García (2014) "La mirada sociológica hacia la alimentación: análisis crítico del desarrollo de la investigación en el campo alimentario" Política y Sociedad. 51(1), 15-49.
Díaz, C. y C. Gómez (2005) "Sociología y alimentación" Revista Internacional de Sociología. (40), 24-46.
Educarchile.cl. (2006) Comida chilena, una gran desconocida. En: < http://www.educarchile.cl/ech/pro/app/detalle?ID=106973 > [Recuperado el 30 de julio de 2015]
Espejel, J., Camarena, D. y S. Sandoval (2014) "Alimentos tradicionales en Sonora, México: factores que influyen en su consumo" Innovar. 24(53), 127-139.
Espinosa, L. (2004) "Cambios del modo y estilo de vida, su influencia en el proceso de salud-enfermedad. Revista cubana Estomatol. 41(3).
Franco, S. (2010) "Aportes de la sociología al estudio de la alimentación familiar" Revista Luna Azul. (31), 139-155.
Fundación Española de Nutrición (2013) "Libro blanco de la nutrición en España. En: < http://www.diba.cat/documents/713456/12489663/Libro_Blanco_Nutricion_Esp.pdf?version=1.0 > [ Recuperado el 12 de octubre de 2016]
Gaete, R. (2014) "Reflexiones sobre las bases y procedimientos de la Teoría Fundamentada" Ciencia, Docencia y Tecnología. XXV (48), 149-172.
Gilbert, J. (1997) Introducción a la sociología. Santiago, Ediciones LOM.
Gracia-Arnaiz, M. (2014) "Comer en tiempos de "crisis": nuevos contextos alimentarios y de salud en España" Salud Pública de México. 56(6), 648-653.
Harris, M. (1989) Bueno para comer. Enigmas de alimentación y cultura. Madrid, Alianza.
Hernández, R., Fernández, C. y P. Baptista(2006) Metodología de la investigación. México D. F., Ediciones McGraw-Hill
Lovera, J. (2005) "Cultura y tradiciones de la alimentación en Venezuela" Anales Venezolanos de Nutrición. 18(1), 138-140.
marcachile.cl. (2016) Informe final gastronomía y marca país. En: < https://marcachile.cl/wp-content/uploads/2016/04/estudio-gastronomia-y-marca-pais-14-cocinas-de-chile.pdf >[Recuperado el 12 de abril de 2017]
Meléndez, J. y G. Cañez (2009) "La cocina tradicional regional como un elemento de identidad y desarrollo local. El caso de San Pedro El Saucito Sonora, México" Estudios Sociales (Hermosillo, Son.), 17, 181-204.
Memoria chilena (2016) Huaso. En: < http://www.memoriachilena.cl/602/w3-article-91938.html >[Recuperado el 21 de abril de 2017]
Mendoza, C., Pinheiro, A. y H. Amigo (2007) "Evolución de la situación alimentaria en Chile" Revista chilena de nutrición. 34(1), 62-70.
Mirabal, A. (2010) "La percepción como elemento incidente en la valoración de la rapidez del servicio en cadenas de comida rápida" Compendium. (24), 23-40.
Montecino, S. (2003) "Piedras, mitos y comida, antiguos sonidos de la cocina chilena" Atenea (Concepción). (487), 33-49.
Montecino, S. (2004) Cocinas mestizas de Chile: La olla deleitosa. Santiago, Editorial Catalonia.
Montecino, S. (2009) "Hacia una genealogía del gusto y de la transmición de saberes culinarios en una ciudad del norte de Chile" Revista chilena de literatura. (72).
Monteiro, C. (2010) "The big issue is ultraprocessing" Journal of the world public healt nutrition association. 1(6).
Moscovici, S. (1984) La reppresentazioni social. Bologna, Editorial Il Mulino.
Moulian, T. (2002) Chile actual. Anatomía de un mito. Santiago, LOM.
Nunes, C. (2007) "Somos los que comemos. Identidad cultural, hábitos alimenticios y turismo" Estudios y perspectivas de turismo. 16, 234-242.
Ñunque, M., Salazar, L. y C. Valenzuela (2015) "Análisis cuali-cuantitativo de menús infantiles ofrecidos en restoranes familiares y de comida rápida en Santiago de Chile" Revista chilena de nutrición. 42(4), 362-368.
Pereira, E. (1977) Apuntes de la historia de la cocina chilena. Santiago, Ed. Universitaria.
Pérez, O. et al. (2012) "Frecuencia del consumo de alimentos industrializados modernos en la dieta habitual de comunidades mayas de Yucatán, México" Estudios Sociales. 20(49), 156-184.
Pino, J. L., Díaz, C. y M. A. López (2011) "Construcción y validación de un cuestionario para medir conductas y hábitos alimentarios en usuarios de la atención primaria de salud" Revista chilena de Nutrición. 38(1), 41-51.
Ramos, E. et al. (2012) "Aporte calórico y macronutrimental de los menús infantiles de la comida rápida y convencional" Revista Chilena de Nutrición. 39(3), 27-33.
Salem, C. y J. Muñoz (2016) "Diferencias en la composición de platillos de la comida tradicional de Tabasco y la comida rápida de cafeterías universitarias" Revista educación, ciencia y salud. 13(1), 28-32.
Strauss, A. y J. Corbin (2002) Bases de la investigación cualitativa. Técnicas y procedimientos para desarrollar la teoría fundamentada. Medellín; Universidad de Antioquia.
Thisischile.cl. (2016) Siete tradicional “picadas” típicas santiaguinas. En: < http://www.thisischile.cl/siete-tradicionales-picadas-santiaguinas > [Recuperado el 15 de octubre de 2016]
Universidad de Chile (2014) Encuesta Nacional de Consumo Alimentario. Santiago.
Valcárcel, D. y A. Venegas (2015) "La comida típica dentro de la internacionalización de la oferta gastronómica en Bogotá" Turismo y Sociedad. 16, 187-198.
Valles, M. (2000) Técnicas cualitativas de investigación social. Madrid, Editorial Síntesis.
Notas
Notas de autor
Instituto de Estudios Humanísticos.
Universidad de Talca.
Av. Lircay S/N, Talca – Región del Maule-Chile
Teléfono: (56) (71) 2200459
Autor para correspondencia: cldiaz@utalca.cl