RESOLUCIÓN DE PROBLEMAS: ESCENARIO DEL PENSAMIENTO CRÍTICO EN LA DIDÁCTICA DE LAS CIENCIAS
PROBLEM SOLVING: A SCENARIO OF CRITICAL THINKING IN THE SCIENCE DIDACTICS
RESOLUCIÓN DE PROBLEMAS: ESCENARIO DEL PENSAMIENTO CRÍTICO EN LA DIDÁCTICA DE LAS CIENCIAS
Revista Latinoamericana de Estudios Educativos (Colombia), vol. 13, núm. 2, pp. 122-150, 2017
Universidad de Caldas

Recepción: 09 Julio 2017
Aprobación: 02 Agosto 2017
Resumen: Son muchas las perspectivas teóricas que incluyen dentro de los componentes del pensamiento la resolución de problemas. Algunas de estas, la consideran una habilidad (Laskey y Gibson, 1997; Halpern, 1998), otras una actitud (Paul, Elder y Bartell, 2003), un elemento constituyente (Tamayo, Zona y Loaiza, 2014), o el escenario donde se lleva a cabo el pensamiento crítico (Bailin, 2002). A pesar de la dispersión conceptual es evidente cómo la resolución de problemas es parte fundamental en la formación de pensamiento crítico, por esta razón, se realizó un estudio en 163 estudiantes pertenecientes a 5 instituciones educativas de la ciudad de Manizales de los grados 4° y 5° de primaria, en los cuales se recolectó y analizó información a partir de 9 instrumentos, que permitieron diseñar y proponer 6 niveles de resolución de problemas que fueron contrastados con las diferentes perspectivas teóricas, evidenciando mejores desarrollos en los niveles de resolución de problemas mientras avanza la intervención en el aula.
Palabras clave: resolución de problemas, pensamiento crítico, didáctica.
Abstract: There are many theoretical perspectives that include problem solving within the components of thinking. Some of these perspectives consider it a skill (Laskey & Gibson, 1997; Halpern, 1998), others an attitude (Paul, Elder & Bartell, 2003), some others a constituent element (Tamayo, Zona & Loaiza, 2014) or the scenario where critical thinking takes place (Bailin, 2002). Despite this conceptual dispersion, it is evident how problem solving is a fundamental part in the formation of critical thinking. For this reason, a study was conducted with 163 students belonging to 5 educational institutions in the city of Manizales, fourth and fifth graders, from which information from 9 instruments was collected and analyzed, which allowed to design and propose 6 levels of problem solving situations that were contrasted with the different theoretical perspectives, evidencing better development in the levels of problem solving as the intervention in the classroom progresses.
Keywords: problem solving, critical thinking, didactic.
INTRODUCCIÓN
En la actualidad se ha desarrollado un sinnúmero de reflexiones en torno a la educación y la formación de seres humanos. Una de ellas se enfatiza desde la política educativa del Ministerio de Educación Nacional de Colombia, que busca la formación de pensadores críticos en nuestra sociedad, para que participen en las construcciones de nuevas sociedades del conocimiento y potencien la resolución de problemáticas actuales, y el desarrollo de un nuevo país que ofrezca condiciones de vida digna para sus ciudadanos.
La formación de ciudadanos sugiere desde nuestro sistema educativo la formación en pensamiento crítico. Es un ideal que desborda, con creces, intereses instrumentalistas y cientificistas de la educación. El pensamiento crítico es un propósito de la ciencia y la sociedad. Una persona hace uso del pensamiento crítico cuando realiza trabajos experimentales, analiza o desarrolla teorías y soluciona problemas que se le presentan. Este tipo de pensamiento permite la autorrealización personal, profesional y ciudadana (Campos, 2007).
El desarrollo del pensamiento crítico, en primera instancia, debe enfatizar el reconocimiento y desarrollo de habilidades, actitudes y criterios frente al conocimiento científico con miras a la potenciación de soluciones a las diferentes problemáticas del nuevo milenio, que pueden ser superadas con la formación de sujetos críticos reflexivos comprometidos con el desarrollo social del país. El pensamiento crítico y la resolución de problemas poseen una estrecha relación. Laskey y Gibson (1997 citados por Guzmán y Sánchez, 2006) plantean que el pensamiento crítico hace referencia a un complejo conjunto de actividades cognitivas que actúan conjuntamente, tales como: resolución de problemas, pensamiento lógico, percepción de ideas, análisis, evaluación y toma de decisiones.
Son múltiples los estudios realizados en torno a la resolución de problemas. Unos, han arrojado diferentes perspectivas que se orientan al reconocimiento de una habilidad del pensamiento crítico (Laskey y Gibson, 1997; Halpern, 1998). Otros, reconocen la resolución de problemas como actitud de los buenos pensadores (Paul, Elder y Bartell, 2003). Sin embargo, es necesario reconocer que el espacio donde se lleva a cabo el pensamiento crítico es la resolución de problemas (Bailin, 2002).
La resolución de problemas es una cualidad del pensamiento crítico (Tamayo, Zona y Loaiza, 2014) que posee un sinnúmero de aportes al sistema educativo, muchos de ellos enfatizan en el desarrollo de actividades cognitivas superiores que incorporan habilidades, actitudes, conocimientos declarativos procedimentales, y reflexiones críticas frente al conocimiento científico.
PROBLEMA DE INVESTIGACIÓN
Potenciar de manera holística el desarrollo de los seres humanos sugiere implementar transformaciones en las soluciones a las diferentes problemáticas en las que están inmersos. Para ello, se necesita romper con paradigmas tradicionalistas de la educación que han enfatizado en la memorización de conocimientos, aprendidos de manera superficial y olvidados rápidamente. Romper con estos modelos exige la formación de personas reflexivas, críticas y autónomas en las aulas de clase, siendo de suma importancia la comprensión de los avances científicos y tecnológicos que han proporcionado una gran cantidad de información que genera para su asimilación altos grados de complejidad. Estos cambios y avances han generado problemáticas que necesitan la intervención de sujetos que diseñen una génesis de propuestas distintas a las ya conocidas, soluciones creativas que desarrollen cambios y transformen las capacidades de innovación de los sujetos.
Para cumplir con estos propósitos la didáctica de las ciencias centra sus esfuerzos en la formación de pensamiento crítico, y el escenario donde se lleva a cabo es la resolución de problemas. Estos propósitos buscan superar las perspectivas instrumentalistas, cientificistas de la educación, y enfocarse en procesos reflexivos y críticos, que deberán partir hacia la identificación y solución de problemas, donde juegan papel determinante la observación, la creatividad, la discusión racional, el debate, las relaciones entre teoría y práctica, entre otros.
La identificación y resolución de problemas es un constituyente importante del pensamiento crítico (Tamayo et al.,2014), que ha sido implementado desde algunos modelos pedagógicos, desde una habilidad que potencia otras habilidades o desde una actitud que poseen los pensadores críticos. García (2003 citado por Tamayo et al., 2014) reconoce que la resolución de problemas genera cambios en la forma de ver y pensar el mundo desde diferentes esferas, como la cognitiva, afectiva y psicomotora, en las cuales se produce adquisición y dominio de saberes de forma autónoma, buscando el significado y comprensión de esos conocimientos y en nuestro caso los saberes, o conocimientos necesarios en el aprendizaje de las ciencias. El autor reconoce que para que se pueda resolver un problema es necesario que la situación genere en el individuo algún tipo de dificultad, a la vez, el individuo debe encontrar, diseñar y organizar los caminos utilizados para resolver el problema, según el objetivo, según los procesos cognitivos necesarios y según las particularidades mismas de los procesos de resolución.
Considerar la resolución de problemas como constituyente del pensamiento crítico lleva a orientar acciones en función de comprender cómo los estudiantes resuelven los problemas en el campo de las ciencias naturales en el aula. En tal sentido, el presente trabajo planteó darle respuesta a la siguiente pregunta de investigación: ¿Cuáles son las características de la resolución de problemas en el ámbito de las ciencias naturales en niños y niñas de los grados 4° y 5° de básica primaria de la ciudad de Manizales?
REFERENTES TEÓRICOS
En la actualidad, existen variados estudios en cuanto a la resolución de problemas en diferentes niveles de la educación. Por una parte, se realizan caracterizaciones desde la filosofía y la epistemología (Toulmin, 1977; Popper, 1991; Kuhn, 1996). De otra parte, desde la psicología (Ausubel, 1976; Sigüenza y Sáez, 1990). Y concluyen, los primeros, con conceptualizaciones sobre lo que es y no es ciencia, sobre los problemas que deben trabajar los científicos, y sobre el factor en el que se basa la racionalidad que es la resolución de los problemas de conocimiento (García, 2003). Y, los segundos, se refieren de manera más particular a describir y comprender los principales procesos de pensamiento de los sujetos. Asimismo, los diferentes estudios muestran una variedad importante en cuanto a los acercamientos metodológicos desde los cuales han realizado sus hallazgos, y sobre los distintos contextos en los que se ha estudiado la resolución de problemas.
Dentro de los programas de investigación, Leming (1998 citado por Guzmán y Sánchez, 2006, p. 4) propone un programa para dar a los profesores oportunidades de aprendizaje y herramientas de enseñanza que faciliten el desarrollo de habilidades de pensamiento de orden superior de sus estudiantes, tales como: el análisis, la resolución de problemas, la toma de decisiones, entre otras, y que proporcionen a sus estudiantes oportunidades para usar el pensamiento crítico dentro de sus cursos regulares. En términos del autor, “la meta de enseñar a los alumnos a pensar de manera crítica sigue sin conseguirse”.
Otras propuestas, como la de Facione (2007, p. 4), proponen diversas estrategias metodológicas o actividades para elevar el pensamiento crítico en el aula de clase como son: el debate, el aprendizaje basado en problemas, el estudio de casos, los cuentos, las fábulas, la dramatización, el juego de roles, los crucigramas, y cuestionar. El autor menciona que estas estrategias están orientadas a la participación activa del estudiante en el aula de clase y, con ello, al desarrollo de habilidades como lo son la interpretación, el análisis, la evaluación, la inferencia, la explicación y la autorregulación. Muchas y otras, de estas habilidades, son utilizadas y desarrolladas cuando se resuelven problemas.
Antes de empezar a analizar la conceptualización sobre resolución de problemas, es necesario comprender algunas características que posee en torno al desarrollo del pensamiento crítico (ver Tabla 1).

Como se puede observar en la Tabla 1, las relaciones entre la resolución de problemas y el pensamiento crítico son claras y destacan el potencial cognitivo del desarrollo de las mismas en los sujetos, además, en la medida en que se requiere solucionar una problemática el espectro es más reducido, puntual y especifico. A continuación se realiza una síntesis en torno a la conceptualización sobre lo que son los problemas, su resolución, las estrategias, algunos obstáculos, y los pasos y niveles planteados desde diferentes autores:
Los problemas se entienden como una situación prevista o espontánea que produce incertidumbre, y necesita una búsqueda para su solución (Garret, 1984; Woods, Crowe, Hoffman y Wrig, 1985; Chi y Glaser, 1986; Gil, Dumas, Caillot, Martínez y Ramírez, 1988; Perales, 1993; Herron, 1996). Una segunda perspectiva sostiene que es una circunstancia en la que se desconoce la secuencia de acciones para dar una resolución (Newell y Simon, 1972; Saiz, 2009). Por último, se sostiene que los problemas presentan diferentes clasificaciones y tipologías como son: artificiales, reales, verdaderos, conceptuales, es decir, cada uno de estos problemas posee una estructura diferente (Frazer, 1982; Legardez y Simonneaux, 2006; Saiz, 2009; Jiménez, 2010). Una de las conceptualizaciones actuales es denominada, por Jiménez (2003), como los problemas auténticos que poseen las siguientes características: su respuesta no es obvia, está contextualizada en la vida real, requiere que el alumnado lleve a cabo un proceso de indagación, diseñando el proceso, puede tener varias soluciones posibles, por todo ello, permite trabajar muchos de los aspectos que forman parte de la competencia científica.
Desde la enseñanza de las ciencias se poseen dos perspectivas. La primera perspectiva considera la resolución de problemas como un fin y no como un medio para el aprendizaje. La segunda perspectiva considera que limitar el objetivo de la resolución de problemas al aprendizaje de heurísticos generales y especiales, a la aplicación de conocimientos previamente adquiridos, supone desvincularla del proceso de construcción de los conceptos y teorías (Arrieta, 1989). Esta perspectiva argumenta a favor de la utilización de los procesos de la resolución de problemas para mejorar el aprendizaje de los individuos e involucra otros elementos a la simple aprehensión de conceptos científicos. Es importante que se desarrollen aptitudes, capacidades, intereses, autonomía, responsabilidad, y sentido crítico (Sigüenza y Sáez, 1990), un modo de pensar que le permita resolver problemas por sí mismo (Elstgreest, 1978).
Los procesos de resolución de problemas han sido tema de interés para la psicología. La mayor parte de las teorías psicológicas, que han efectuado estudios sobre el aprendizaje, han intentado también comprender cómo se produce el proceso, o los procesos de solución de un problema. La teoría asociacionista se centra en poder establecer la relación de los mecanismos de selección de respuestas. Según esta perspectiva, la tarea es un conjunto de estímulos que pueden formar asociaciones, tienen en cuenta conductas como el ensayo/error, jerarquías y hábitos de las cadenas de asociación y transformación del aprendizaje (Salvat, 1990). Aunque posee críticas que enfatizan que algunos tipos de pensamiento pueden explicarse por el modelo de la jerarquía de respuestas, pero parece que en el pensamiento humano hay mucho más que ensayo y error (Mayer, 1983, p. 51).
Dentro de las conceptualizaciones se tiene que, en la resolución de problemas, es necesario elaborar y reacomodar información en el cerebro (Novack, 1982; Kempa, 1986). Una segunda perspectiva sostiene que se requiere de un periodo de incubación, clasificación y reformular la situación para dar una solución (teoría de la Gestalt; Salvat, 1990). Otros autores sostienen que interrelacionan los elementos externos del medio con elementos internos de los sujetos como la memoria, las reglas, los estados y las operaciones (Bransford y Stein, 1993; Pozo, Pérez, Domínguez, Gómez y Postigo, 1994; Saiz, 2009). Una última perspectiva sugiere que la resolución de problemas es sensible a saberes específicos, ya que uno de los recursos cognitivos de los sujetos es el conocimiento de base (Frazer, 1982; Bailin, 2002;Tamayo et al., 2014). Algunas de las estrategias utilizadas dentro de la resolución son mencionadas por Halpern (1984), las cuales hacen referencia al ensayo y error, análisis, metas y fines, búsqueda hacia atrás, simplificación, inferencia. Maydeu-Olivares y D’Zurilla (1996) sostienen que son necesarias la formulación del problema, las soluciones alternativas, la toma de decisión, y la aplicación de solución. Otros autores advierten las diferencias entre los novatos y los expertos en donde influyen los conocimientos cuantitativos y cualitativos, y pericia en áreaa específicas de conocimiento (Pozo, 1989; Salvat, 1990; Chi, 1992).
Sin embargo, dentro la resolución de problemas puede aparecer una serie de obstáculos que no permiten su desarrollo. Autores como Bachelard (1948) y Camilloni (2001) los clasifican como obstáculos epistemológicos, entre ellos se encuentran: la opinión, la experiencia básica, la facilidad, la racionalidad simple y los generados por el aprendizaje escolar. Otra clasificación es la planteada por Cid (2003), quien sugiere 4 tipos: ontogenético (si su origen se encuentra en el desarrollo del estudiante), didáctico (si su origen es escolar, debido a la forma de enseñar o la orientación del currículo), epistemológico (si su origen se encuentra en un conocimiento anterior), cultural (si su origen lo podemos encontrar en un contexto social más amplio que la escuela). Por último, se proponen obstáculos enfatizados en el sujeto (Maydeu-Olivares y D’Zurilla, 1996), no reconocer el problema, actitud de indefensión, no generar soluciones, no prever consecuencias, no tomar decisiones y usar alternativas ineficaces.
Otros aportes son dados por disciplinas como la matemática. Polya (1945) sugiere cuatro pasos en la resolución: comprender el problema, concebir un plan, ejecutarlo y examinar la solución. En esta misma disciplina, Schoenfeld (1985) propone tener en cuenta los recursos, las heurísticas, el control de estrategias metacognitivas y el sistema de creencias. En el campo de la geometría, López, Maldonado, Ibáñez, Sanabria y Quintero (2005, pp. 2-3) plantean seis niveles para resolver problemas utilizando un software. Este programa plantea problemas donde el usuario debe completar con una, dos o tres figuras un tangram. En el campo de la física, Colombo (1998, pp. 81-82) plantea que la solución del problema se entiende como un proyecto de acción o un programa de investigación. Una vez formuladas las hipótesis y supuestos será necesario controlar su validez y diseñar las estrategias experimentales conducentes a la solución. Bransford y Stein (1993 citados por Saiz, 2009, p. 189) proponen el Método IDEAL, no porque sea perfecto sino porque nos ayuda a identificar y reconocer las distintas partes y elementos que se deben considerar para resolver un problema. El Método IDEAL se divide en: identificación del problema, definición y representación del problema, exploración de posibles estrategias, actuación guiada por las estrategias, logros y evaluación de los resultados de nuestra actuación. En el campo de la didáctica de las ciencias, autores como García (2003) sostienen que es necesario enfrentar el problema, establecer relaciones, construir familias, y aplicar hábitos que han sido utilizados en resoluciones anteriores.
Para este trabajo se tuvieron en cuenta los aportes de Tamayo et al. (2014, p. 190), quienes proponen cinco niveles en la resolución de problemas en el área de las ciencias: Nivel 1 (Redescripción de la experiencia, enuncia el problema y describe el experimento según sus observaciones o utiliza datos de las instrucciones para justificar sus respuestas). Nivel 2 (Redescripción de la experiencia de manera libre, ha realizado la experiencia anteriormente, utiliza opiniones, describe lo que sintió durante las experiencias y/o utiliza analogías). Nivel 3 (Identificación de una o dos variables, en este nivel se reconocen las variables sin realizar algún tipo de relación entre ellas). Nivel 4 (Resolución del problema de manera inadecuada, identificando y relacionando variables y justificando o no dichas relaciones). Nivel 5 (Resolución de problema de manera adecuada, identificando y relacionando variables y justificando o no dichas relaciones).
METODOLOGÍA
La investigación posee un enfoque y tipo de estudio mixto, es decir cuantitativo (análisis de frecuencias de las oraciones con sentido lógico) y cualitativo (construcción de redes semánticas utilizando el software ATLAS.ti 6.2). La población constaba de 900 niños y niñas de los grados 4° y 5° de primaria pertenecientes a 5 instituciones educativas de la ciudad de Manizales. Se realizó un muestreo aleatorio con un total de 163 niños y niñas (18,1% de la población).
La recolección y análisis de información se llevó a cabo en tres momentos con la utilización de 9 instrumentos: en el momento 1 se trianguló la información con los instrumentos 1, 2 y 3, en el momento 2 con los instrumentos 4, 5 y 6, y en el momento 3 con los instrumentos 7, 8 y 9. Las diferentes actividades de aula presentadas en todos los casos propusieron un problema de ciencias a los niños, el cual debía ser resuelto experimentalmente o mediante el empleo de diferentes estrategias seleccionadas por los estudiantes
ANÁLISIS Y RESULTADOS
Después de recolectarse y analizarse la información se contrastaron los niveles de resolución de problemas propuestos por Tamayo et al. (2014), y se diseñó un nuevo nivel de resolución (el nivel 4). A continuación (Tabla 2) se evidencian los niveles.

A continuación (Tabla 3) se presenta un análisis cuantitativo y cualitativo del comportamiento general de los niveles, en los que se ubicaron las respuestas dadas por los estudiantes de cada una de las 5 instituciones educativas seleccionadas para esta investigación.

El nivel 1 presentó una fluctuación entre el 21,40% y el 34,86%, lo cual representa una gran porción de las respuestas con un 26%. La Institución 5 presentó un mayor porcentaje de respuestas en este nivel y la de menor frecuencia porcentual fue la Institución 2. Las instituciones que presentaron un mejor comportamiento (disminución en las respuestas de nivel 1) después de haber aplicado los nueve instrumentos fueron las instituciones 1 y 5, con una disminución porcentual del 30% en la transición entre los momentos 1 y 3.
El nivel 2 fue el nivel más dominante con un 39,75% de las respuestas, las cuales oscilan entre un 33,51% y un 49,13%. La Institución 2 presentó una mayor frecuencia porcentual en este nivel y la Institución 1 menor frecuencia. Este nivel presentó un valor similar al nivel 1, siendo los niveles que ocupan un 68,86% de las respuestas de los estudiantes.
El nivel 3 presentó una fluctuación entre el 15,71% y el 30,10%, lo cual representa el tercer gran bloque de las respuestas con un 22,54%. La Institución 1 presentó un mayor porcentaje de respuestas en este nivel y la de menor porcentaje fue la Institución 5. La institución que presentó un mejor comportamiento (disminución en las respuestas en el nivel 3) después de haber aplicado los nueve instrumentos fue la Institución 4, presentó una disminución porcentual del 28% en la transición de los momentos 1 y 3.
El nivel 4 presentó una fluctuación entre el 2,11% y el 13,71%, lo cual representa una frecuencia porcentual del 9,76%. La Institución 5 presentó un mayor porcentaje de respuestas en este nivel y la de menor porcentaje fue la Institución 3, institución que presentó un comportamiento atípico, dado que disminuyó en un 3% el porcentaje de respuestas de nivel 4 entre el momento 1 y 3, después de haber aplicado los nueve instrumentos. Las otras 4 instituciones tuvieron incrementos porcentuales que oscilan entre el 15% y el 19%.
El nivel 5 presentó una fluctuación entre el 0% y el 1,44%. La Institución 5 presentó un mayor porcentaje de respuestas en este nivel y la de menor porcentaje fue la Institución 3. La institución que presentó un comportamiento atípico sin ningún tipo de progreso fue la Institución 4 con un 0% de valor porcentual en los tres niveles.
El nivel 6 presentó una fluctuación entre el 0,29% y el 1,63%, lo que evidencia un tránsito de niveles básicos a niveles avanzados a medida que avanzó la intervención.
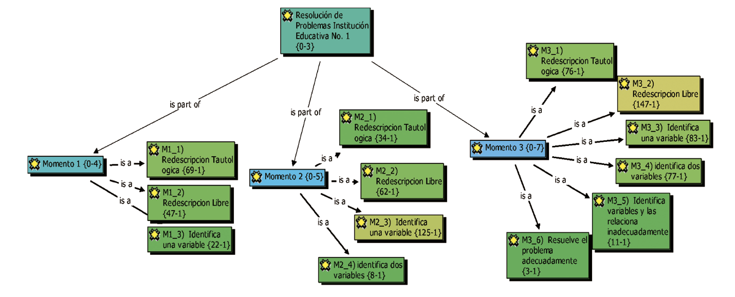
A continuación, se realiza el análisis cualitativo apoyado en el uso de redes semánticas. Dado que las 5 instituciones educativas presentan gran similitud en la categorización de los datos, la triangulación metodológica es igual. Por tanto, el análisis se centra en concluir los posibles cambios en las transiciones en los niveles de resolución de los 3 momentos dados en la Tabla 3. Las redes semánticas son homogéneas, por lo tanto se hará un ejemplo con la Institución 1 (Figura 1), con sus respectivas contrastaciones con las perspectivas teóricas.

En la red semántica se observan tres momentos. Cada uno de ellos está compuesto por diferentes niveles de resolución a los problemas. El momento 1 está conformado por los niveles 1, 2 y 3. El momento 2 por los niveles 1, 2, 3 y 4, y el momento 3 por los niveles 1, 2, 3, 4, 5 y 6. A continuación se realiza un breve análisis de cada nivel de resolución de problemas con algunas de las respuestas dadas por los estudiantes.
Nivel 1
El nivel 1 comprende resolver el problema realizando redescripción de la experiencia, enuncia el problema y describe el experimento según la información brindada por el sistema sensoperceptual, utiliza datos de las instrucciones para solucionar y dar respuesta a la situación. En este nivel se tiene como característica la descripción simple de la vivencia.
Bachelard (1948 citado por Camilloni, 2001, pp. 15-16) sostiene frente a este tipo de respuestas, caracterizado por búsquedas prematuras de afirmaciones a partir de las experiencias cruciales, en donde el alumno piensa que la ciencia se construye sobre experiencias simples, el denominado obstáculo facilidad. Otro autor, Silverman (1987), afirma que en la resolución de problemas tradicionales en las clases de ciencias los estudiantes presentan una gran habilidad para usar términos que solamente comprenden en apariencia. García (2003) plantea la relación de estos enunciados con los de Gendell (1987, p. 508), quien demuestra “cómo los estudiantes obtienen mejores respuestas cuando se enfrentan a problemas construidos de la manera tradicional que cuando lo hacen a problemas que exigen la comprensión de los conceptos químicos involucrados”. Problemas de dominios específicos del conocimiento involucran la necesidad de emplear y comprender conceptos que hacen parte de cada problema. Algunas de las respuestas de los estudiantes que evidencian estas dificultades son (Tabla 4):

Este tipo de respuestas puede estar relacionada con otro tipo de obstáculos de didácticos que se construyen en nuestras aulas de clase. Al respecto, se analizan actuaciones asertivas en los procesos de enseñanza y aprendizaje de las ciencias en donde se deben superar estas dificultades, aunque constituyan desempeños cotidianos de los estudiantes (Llorens y De Jaime, 1995; Sanmartí e Izquierdo, 1997;Sarda y Sanmartí, 2000), y en donde el papel del maestro es de suma importancia en la intervención en el aula.
Se concluye que el nivel 1 en la Institución 1 no genera una resolución al problema,pero permite identificar que es un obstáculo en términos de Bachelard (1948),o una dificultad según Gendell (1987) y Silverman (1987). Es importante recalcar la disminución en la frecuencia porcentual del momento 1 al momento 3 que oscila en un 30%, lo que infiere que, a medida que se realiza la intervención en el aula que potencia la resolución de problemas, los estudiantes van adquiriendo habilidades que les permite transitar de niveles superficiales a niveles profundos y cercanos auna correcta resolución.
Nivel 2
El nivel 2 comprende resolver el problema realizando redescripción libre, es decir,puede realizar varios tipos de resolución al problema. Uno de ellos basado en opiniones personales. Otro, cuando realiza analogías, es decir, relaciones con otros fenómenos y en donde se utiliza su sistema de almacenamiento de información(memoria) o experiencia primera o básica.
Cuando se utilizan opiniones frente a la resolución de problemas, Bachelard (1948 citado por Camilloni, 2001, p. 13) expresa que “frente a lo real, lo que se cree saberse ofusca lo que debería saberse”. Según el autor, el conocimiento científico nos prohíbe tener opiniones sobre cosas que no conocemos bien, sobre cuestiones que no sabemos formular claramente. Sostiene que las opiniones piensan mal porque no piensan, y esto implica que dejemos atrás lo que sabemos para no retornar a los errores.
Gangoso (1999, p. 15) enuncia que la posición gestáltica (psicología de la Gestalt)da valoración de la experiencia previa de los sujetos en la resolución de problemas,la cual se acepta y puede tener efectos positivos o negativos. Se admite que para la resolución de problemas la experiencia anterior puede generar una “actitud”o “fijeza funcional”, la que actúa como impedimento en la comprensión de problemas nuevos. Debe aclararse que se refieren a ciertos aprendizajes anteriores que pueden actuar como obstáculo y no a una experiencia general, amplia y no específica, la que es necesaria para la reorganización. Gangoso (1999) encuentra evidencia de“transferencia positiva” de experiencias anteriores, que ponen a disposición del sujeto elementos favorecedores para la reorganización. Este tipo de respuestas se evidencian en la Tabla 5.

Este tipo de respuestas manifiestan estructuras esquemáticas de los estudiantes en sus respuestas, que pueden ser relacionadas con creencias, concepciones sobre el tema de estudio. Aunque pueden dar una respuesta personal, esta no corresponde al contexto donde se está llevando a cabo la situación problemática.García (2003) afirma que una de las dificultades que se presenta a nivel del proceso en la resolución de problemas hace énfasis en: “una vez que los estudiantes han obtenido respuesta al problema sin importar que sea correcta e incorrecta, ellos no chequean estas respuestas ni la adecuación de las estrategias de la resolución que aplicaron para la resolución” (pp. 61-62).
Se concluye que el nivel 2 en la Institución 1 no genera una resolución al problema,pero permite identificar obstáculos en términos de Bachelard (1948), y comprensión de los modelos explicativos de los estudiantes a través de exploración de ideas previas. Desde el punto de la vista de la didáctica, es importante realizar en nuestras aulas confrontaciones de los conocimientos previos con los adquiridos y científicos,para inducir en los estudiantes el reconocimiento de los obstáculos y así tratar de evitarlos cuando se manifiesten nuevamente. Se necesita crítica, reflexión y vigilancia en términos de Rumelhard (1996).
Nivel 3
En el nivel 3 de resolución de problemas se destaca la identificación de una variable. En estas resoluciones de problemas se destaca el uso de una variable que puede hacer parte o no de la experiencia. Es decir, se identifican en algunos casos elementos que hacen parte de la situación problema, y en otros casos estos elementos pueden hacer parte de la resolución de otra situación problémica.
Los estudiantes no realizan redescripciones tautológicas o redescripciones libres,pero dan una respuesta que obedece, según Bachelard (1948 citado por Camillon,2001, p. 17), a un obstáculo que denomina racionalidad simple, caracterizado por una única razón que no da lugar a una verdadera racionalización. Una experiencia verdaderamente racionalizante debe de insertarse en un juego de razones múltiples,la razón quiere invertir los problemas, variarlos, insertar unos a otros, hacerlos proliferar. Esta simplificación de la racionalidad es un obstáculo, porque ocluye el juego múltiple necesario para la comprensión profunda. La observación e inferencia inmediata son sospechosas, no dejan que se dé la indagación. Además, simplifican la explicación y empobrecen el pensamiento.
Es claro que la búsqueda de soluciones comienza con una búsqueda del “espacio del problema” (Newell y Simon, 1972). Después de reconocer el problema, y empezar a proponer algunas soluciones, el sistema de memoria empieza a realizar algunos procesos, entre los cuales según Mayer (1983), se le asigna significado a las informaciones y conceptos que llegan a la mente de nuestros estudiantes.García (2003) reconoce que los conocimientos en la mente del alumno se almacenan y se ordenan con la ayuda de la memoria a largo plazo. Aunque algunas delas variables, que identifican nuestros estudiantes no hacen parte de las características del problema, muestran algunos sesgos y permiten sugerir en próximas investigaciones los tipos de variables que utilizan los estudiantes en la resolución de problemas. Este tipo de respuestas se evidencia en la Tabla 6.

En este nivel de resolución se pueden realizar múltiples análisis. El primero hace referencia a una posible lectura escasamente comprensiva del enunciado.Por otra parte, la pobreza en el manejo de las variables de los fenómenos estudiados.Por eso, es necesaria la existencia de contenidos previos imprescindibles para abordar de manera correcta el problema. Las variables teóricas son guías de solución.
Los estudiantes, en este nivel, resuelven el problema atribuyendo una causa o propiedad que hace parte de la situación. Sin embargo, empiezan a resolver directamente sin tener en cuenta ninguna estrategia que guíe el proceso (Reif, Larkin y Brackett, 1976). En relación a lo anterior, se puede determinar que los estudiantes identifican variables según la forma como perciban y representen el problema. Por tanto, las variables que se identifican poseen propiedades teóricas y/o empíricas que pueden hacer parte o no del problema. Se concluye que el nivel 3 en la Institución 1 no genera una resolución al problema.
Nivel 4
El nivel 4 de resolución de problemas está relacionado con el nivel 3, pero se diferencia en la identificación de dos variables sin realizar ningún tipo de relación entre ellas. En este sentido, Appleton (1995) propone, en relación a la identificación de variables, una posible representación mental donde se utilizan esquemas que permiten determinar la magnitud del problema. Utilizan la información almacenada en su memoria de datos precisos, en los cuales no pueden determinarse relaciones causales y correccionales entre propiedades.
Las resoluciones, en este nivel, no presentan ninguna relación de causalidad.Los estudiantes no están en capacidad de identificar la variable independiente (la causa) y dependiente (el efecto), que hacen posible este tipo de relación. En el caso de la correlación entre variables, que no implica tener relación de causalidad,las respuestas dadas en este nivel por los estudiantes tampoco evidencian valores de cantidad.
García (2003) sugiere que la adquisición de conocimientos declarativos, tales como las nociones y los conceptos, simplifica los procesos de la resolución de problemas,estos aumentan los marcos teóricos y guían los procesos de la resolución de problemas. Sin embargo, en este nivel no se presenta resolución al problema y no se evidencian habilidades de orden metacognitivo y creativo mencionadas por el autor. Esto, se puede evidenciar en las siguientes respuestas (Tabla 7).

La identificación de dos variables permite aumentar las razones de solución, pero sin la construcción de explicaciones y aclaraciones. Sigue siendo insuficiente que,solo identificando variables, se pueda dar solución a un problema. Sin embargo,pueden ser utilizadas para examinar el grado de relación de estos elementos con la situación problema, determinando si hacen parte o no del fenómeno o, por el contrario, hacen parte de la resolución de otros problemas.
Desde el punto de vista didáctico, se pueden realizar intervenciones en el aula que permitan potenciar las relaciones entre variables y así construir las explicaciones, y en un nivel más avanzado modelos argumentativos que tienen en cuenta estructuras,como lo plantea Toulmin (2007), datos, justificaciones y conclusiones. Se concluye que el nivel 4 en la Institución 1 no genera una resolución al problema, pero permite identificar elementos que hacen parte de la teoría. Pero, aún no construyen explicaciones que puedan dar solución al problema.
Nivel 5
El nivel 5 de resolución de problemas comprende la identificación de dos variables relacionadas inadecuadamente. En el primer caso, las variables puede no no presentar confusiones entre la variable dependiente e independiente.Las respuestas dadas a las situaciones problémicas de este trabajo se centran en las del primer caso.
El análisis de los niveles 5 y 6 es apoyado en las investigaciones realizadas por Tamayo et al. (2014, pp. 198-2002), donde identifican y analizan que en estos niveles los estudiantes identifican propiedades, características que poseen diferentes valores (pueden o no ser numéricos) que pueden ser expresadas en diferentes categorías, posteriormente algunas son relacionadas desde el punto de vista delas causalidades, es decir, algunas de estas variables pueden ser dependientes o independientes, en donde hay que buscar sus causas y efectos.
Cabe anotar que esta relación de variables necesita la intervención de trabajos en profundidad en el aula por parte del maestro. Se pueden realizar análisis que permiten potenciar claridades conceptuales, que desarrollen en los estudiantes capacidades que permitan reconocer y relacionar variables que correspondan a los fenómenos.
En otros casos, la relación entre variables puede ser independiente o explicativa,cuya asociación o influencia en la variable dependiente se pretende aclarar. Cuando se relacionan las variables se refiere al reconocimiento de que existe una correspondencia entre los valores de las variables involucradas, la determinación de una de las variables cuando se conoce el valor de la otra. Identificando, a su vez, la relación entre cantidades y la variación de una cantidad que afecta a la otra independientemente de cómo se proporcione la información (Rojas, 2009).
Otros aportes realizados por Perales (1993, p. 70) reconocen que en la revisión delos estudios, que ponen su énfasis en la aplicación de la resolución de problemas al campo de la enseñanza, sobresalen dos tendencias. En primer lugar, la que se centra en la necesidad de resolver problemas de un modo eficiente, ya sea por considerarlo una importante meta didáctica o por buscar la comprensión conceptual y la competencia en las habilidades correspondientes. En segundo lugar, surge el papel de la resolución de problemas como instrumento de diagnóstico de errores conceptuales y concepciones alternativas, así como para la evaluación del propio aprendizaje adquirido o del cambio conceptual. En cualquier caso, la realidad pone en evidencia la práctica y ausencia de metodologías específicas para la resolución de problemas en los programas oficiales y en los libros de texto educativos (Dumas-Carré, 1987).
En este nivel son importantes las posibles relaciones de variables que resuelven el problema inadecuadamente. Los textos, que se muestran continuación(Tabla 8), ilustran el nivel 5 de resolución de problemas.

Estudios realizados por Morales y Díaz (2003, p. 109) ponen de manifiesto dificultades que poseen los estudiantes cuando identifican y relacionan variables. En primera instancia, el concepto de variable es importante, ya que su invención constituye un punto de partida en la historia de la resolución de problemas (Rajaratnan, 1957),y es una de las ideas fundamentales de las ciencias y la matemática desde la escuela elemental hasta la universidad (Davis, 1964; Hirsch y Lappan, 1989). La comprensión del concepto de variable proporciona la base para la transición de la aritmética al álgebra, en el caso de la ciencia permite generar transiciones entre comprensiones simples a abstractas, y es necesaria para el uso significativo de toda ciencia (Philipp, 1992). Se concluye que en nivel 5 en la Institución 1 se genera una resolución al problema, permitiendo identificar elementos que hacen parte o no del fenómeno.
Nivel 6
En el nivel 6 de resolución de problemas se resuelve el problema de manera adecuada, identificando y relacionando variables y justificando o no dichas relaciones. García (1998) plantea que los procesos cognitivos involucrados en la resolución de problemas incluyen procesos de conducta y pensamiento dirigidos hacia la ejecución de una tarea intelectualmente exigente (Nickerson, Perkinsy Smith, 1985). Por esto, se considera como el rango total de procedimientos y actividades cognitivas que realiza el individuo, desde el reconocimiento del problema hasta la solución del mismo, siendo la solución del problema el último acto de esta serie de procedimientos cognitivos (Garret, 1989). Tales como: identificar, comparar,clasificar, resumir, representar, relacionar variables y elaborar conclusiones que requieren del uso de las más altas capacidades cognitivas de análisis, síntesis,evaluación y creatividad.
Los textos, que se muestran a continuación (Tabla 9), ilustran el nivel 6 de resolución de problemas en la Institución 1.

En la Tabla 9 se evidencian las respuestas que dan los estudiantes ante una situación problémica. A través de la identificación y relación de variables hacen parte de la situación problémica. En algunos casos se identifican magnitudes, en otros se correlacionan categorías teóricas y/o categorías de carácter empírico que hacen parte de las leyes causales.
En este nivel los estudiantes han implementado heurísticos. Un heurístico general está compuesto por procesos problémicos secuenciales que se dan en el acometimiento del mismo y estos, a su vez, son llevados a cabo con la ayuda de las herramientas heurísticas que son instrumentos técnicos para facilitar la resolución del problema a través de las transformaciones de sus entidades en otras(García, 1998, pp. 162-163). Estos heurísticos se aclaran a continuación (Tabla 10).

Según las herramientas heurísticas, descritas anteriormente, la identificación y relación de variables hacen parte del proceso problémico 3. Posteriormente,se desarrolla la formulación y comprobación de hipótesis, la transferencia de conocimientos a otros contextos, el diseño de estrategias que incluye el replanteamiento del problema original, y el desarrollo de un razonamiento inverso desde el estado final y hacia el estado inicial. Modificación, transformación,reemplazos, recombinaciones, adiciones o sustracción de información del enunciado del problema, referida a sus variables y condiciones, o incluyendo diferentes formas y equivalencia para tratar la información. Este modelo didáctico potencia el desarrollo de la creatividad a partir de la resolución de problemas (García, 1998).
En este nivel 6 de resolución de problemas se resuelve el problema. Se analizan las relaciones entre propiedades y características de los fenómenos de estudio. En algunas oportunidades explicaciones, respaldos teóricos, que pueden ser empleadas por los estudiantes para referirse a las situaciones presentadas, insinuando comprensiones superficiales de los fenómenos. En este sentido, la aprehensión dela situación a la que alude el problema presentado a los estudiantes está mediada por la apariencia externa del fenómeno.
CONCLUSIONES Y RECOMENDACIONES
El análisis de las frecuencias en las respuestas de los estudiantes, según los diferentes niveles de resolución de problemas, muestra cierta tendencia al empleo de niveles más exigentes a medida que la intervención de aula avanza. Es necesario replantear intervenciones a mediano y largo plazo, en donde se incorporen y desarrollen problemas auténticos en las aulas de clase, problemas que permiten generar múltiples respuestas, respuestas abiertas justificadas con razones de validez que permiten comprender los fenómenos en forma abstracta. Estas comprensiones se llevan a cabo a través de la resolución de problemas, que es el espacio donde se lleva a cabo el pensamiento crítico (Bailin, 2002).
· Es importe reconocer que el nivel 2 fue el que obtuvo mayor frecuencia porcentual en las respuestas acumuladas en las 5 instituciones con un 39,75%. Este nivel, según los análisis, presenta varios tipos de obstáculos que deben superados, entre ellos el facilismo, las experiencias básicas y superficiales de los fenómenos. Inducir a los estudiantes a reconocer las manifestaciones de los obstáculos puede conducir a una defensa interesante, pues puede proporcionarles un medio de evitarlos en las ocasiones que vuelven a manifestarse, esto en procura de un trabajo reflexivo sobre los obstáculos (Camilloni, 2001, p. 132).
· Desde el punto de vista de los obstáculos didácticos, y en términos de Bachelard (1948, p. 48 citado por Camilloni, 2001, p. 14), en la enseñanza de la ciencia si no hay problemas no hay aprendizajes. Una enseñanza desprovista de problemas desconoce el sentido real del espíritu científico. En este mismo sentido, se sugiere que los didactas trabajen constantemente en la construcción y reconstrucción de problemas, este proceso transforma un problema percibido en un problema construido, aportando a los procesos de la evolución conceptual (Camilloni, 2001, p. 64). Al aspecto, Simón (1984) sostiene que la conducta de enfrentarse y resolver problemas, es donde mejor se manifiestan las capacidades cognitivas de los sujetos.
· Teniendo en cuenta los resultados del presente estudio se sugiere, a nivel educativo, brindar a los profesores estrategias que faciliten el desarrollo de habilidades cognitivas, cognoscitivas y metacognitivas que potencian la resolución de problemas, siendo constituyentes en la resolución asertiva de problemas.
· Es necesario comprender que los aprendizajes de los estudiantes son lentos, pero con este tipo de intervenciones y actividades de aula sobre resolución de problemas se potencian y desarrollan todas las capacidades de los sujetos. Se recomienda hacer actividades de este tipo con mayor frecuencia por semana y, a la vez, comprender que los resultados se evidencian a mediano y largo plazo.
· Se recomienda incorporar programas en formación de maestros para potenciar la resolución de problemas, pues ellos son los encargados de diseñar programas y estrategias metodológicas que identifiquen posibles obstáculos y las posibles intervenciones y soluciones de los mismos. Se deben incluir las intervenciones didácticas en relación a cada saber disciplinar: la resolución de problemas en sensible a cada dominio específico de conocimiento
REFERENCIAS
Appleton, K. (1995). Problem solving in science lessons: How students explore the problem space. Research in Science Education, 25 (4), 383-393.
Armstrong, P. y Stanton, K. (2005). Enhancing Students Critical Thinking Skills. Recuperado de http://www.oacu-educ.org/meetings/pdfs/EILO4S-tanton%20.pdf
Arrieta, J.J. (1989). La resolución de problemas y la resolución matemática: hacia una mayor interrelación entre investigación y desarrollo curricular. Enseñanza de las ciencias, 7 (1), 63-71.
Ausubel, D.P. (1976). Psicología educativa: un punto de vista cognoscitivo. México: Editorial Trillas.
Bachelard, G. (1948). La formación del espíritu científico. Buenos Aires: Argos.
Bailin, S. (2002). Critical Thinking and Science Education. In Gilbert, J., Science Education. New York: Editorial matter and selection.
Bransford, J. y Stein, B.S. (1993). Importancia de la heurística: solución ideal de problemas. New York: Editorial Labor S.A.
Camilloni, A. (2001). Los obstáculos epistemológicos en la enseñanza. Barcelona: Gedisa.
Campos, A. (2007). Pensamiento crítico. Técnicas para su desarrollo. Bogotá: Cooperativa Editorial Magisterio.
Chi, M. (1992). Conceptual change within and across ontological categories: Examples from Learning and Discovery in Science. In Giere, R. y Feigl, H. (Eds.), Cognitive Models of Science (pp. 129-186). University of Minnesota Press.
Chi, M. y Glaser, R. (1986). Capacidad de resolución de problemas. En Sternerg, R.J., Las capacidades humanas. Un enfoque desde el procesamiento de la información (pp. 303-324). Barcelona: Labor.
Cid, E. (2003). La investigación didáctica sobre los números negativos: estado de la cuestión. Pre-publicaciones del seminario matemático No. 25 Universidad de Zaragoza, España. Recuperado de http://www.unizar.es/galdeano/preprints/2003/preprint25.pdf
Colombo, L. (1998). La resolución de problemas en el aula. Revista Brasilera de Encino de Física, 20 (1), 75-85.
Davis, R.B. (1964). Discovery in Mathematics: A text for Teachers. Reading. Mass. Addison-Wesley Publishing Co.
Dumas-Carré, A. (1987). La résolution de problèmes en Physique au Lycée (tesis doctoral). Universidad de París 7.
Elstgreest, J. (1978). La enseñanza de las ciencias mediante la resolución de problemas. Revista perspectivas, 8 (1), 69-76.
Facione, P. (2007). Pensamiento crítico: ¿qué es y por qué es importante? Loyola University, Chicago. Recuperado de http://www.insightassessment.com
Frazer, M.J. (1982). Solving Chemical Problems, Chemical Society Review, 11(2).
Gangoso, Z. (1999). Investigaciones en Resolución de Problemas en Ciencias. Investigações em Ensino de Ciências, 4 (1), 7-50.
García, J. J. (1998). La creatividad y la resolución de problemas como bases de un modelo didáctico alternativo. Revista Educación y Pedagogía. 10(21), 145-174.
García, J. J. (2003). Didáctica de las ciencias: resolución de problemas y desarrollo de la creatividad. Editorial Magisterio.
Garrett, R.M. (1984). Selected cognitive styles and aspects of their relationship to problem solving: an empirical study using problems in physics (doctoral dissertation). University of Keele.
Garret, R.M. (1989). Resolución de problemas, creatividad y originalidad. Revista Chilena de Educación Química, 14 (1-2), 21-28.
Gendell, J. (1987). The solution is not the problem. Journal of chemical Education, 64 (6), 508.
Gil, D., Dumas, A., Caillot, M., Martínez, J. y Ramírez, L. (1988). La resolución de problemas de lápiz y papel como actividad de investigación. Investigación en la Escuela, 6, 3-19.
Guzmán, S. y Sánchez, P. (2006). Efectos de un programa de capacitación de profesores en el desarrollo de habilidades de pensamiento crítico en estudiantes universitarios en el Sureste de México. Revista Electrónica de Investigación Educativa, 8 (2).
Halpern, D. (1984). Thought and knowledge: an introduction to critical thinking. L. Erlbaum Assoc.
Halpern, D. (1998). La enseñanza del pensamiento crítico para transferir todos los dominios. American Psychologist, 53 (4), 449-455.
Herron, J.D. (1996). The Chemistry Classroom. Formulas for Successful Teaching. Washington: American Chemical Society.
Hirsch, C.R. y Lappan, G. (1989). Transition to High School Mathematics. Mathematics Teacher, 82, 614-18.
Jiménez, M.P. (2003). El aprendizaje de las ciencias: construir y usar herramientas. En Jiménez, M.P. (Coord.), Enseñar Ciencias. Mathematics Teacher, 85 (7).
Jiménez, M.P. (2010). 10 Ideas Clave. Competencias en argumentación y uso de pruebas (Vol. 12). Graó.
Kempa, R.F. (1986). Investigación y experiencia didácticas: resolución de los problemas de química y estructura cognitiva. Enseñanza de las Ciencias, 4 (2).
Kennedy, M. (1991). Policy Issues in Teaching Education. Phi Delta Kappa, 72 (9), 661-666.
Kuhn, T. (1996). La estructura de las revoluciones científicas. Santa Fe de Bogotá, D.C., Colombia: Fondo de la Cultura Económica.
Laskey, M.L. y Gibson, P.W. (1997). College study strategies: Thinking and learning. Needham Heights, MA: Allyn and Bacon.
Legardez, A. y Simonneaux, L. (2006). L’école à l’épreuve de l’actualité. Enseigner des questions vives. Paris: ESF.
Leming, J.S. (1998). Some critical thoughts about the teaching of critical thinking. The Social Studies, 89 (2), 61-66.
Llorens, J.A. y De Jaime, C. (1995). La producción de textos escritos en el aprendizaje de las ciencias. Bases para un programa de investigación. Comunicación, lenguaje y educación, 25, 113-132.
López O., Maldonado, L.F., Ibáñez, J., Sanabria, L.B. y Quintero, V. (2005). La Complejidad en la Solución de Problemas. Niveles de complejidad en problemas de geometría dinámica. VIII Congreso Colombiano de Informática Educativa. Universidad Icesi, Cali, Colombia.
Maydeu-Olivares, A. y D’Zurilla, T.J. (1996). A factor-analytic study of the Social Problem-Solving Inventory: An integration of theory and data. Cognitive therapy and research, 20 (2), 115-133.
Mayer, R. (1983). Pensamiento, Resolución de Problemas y Cognición. Serie Cognición y Desarrollo Humano. Paidós.
Morales, L. y Díaz, J. (2003). Concepto de variable: dificultades de su uso a nivel universitario. Departamento de Matemáticas Universidad de Sonora. Mosaicos Matemáticos, 11.
Newell, A. y Simon, H.A. (1972). Human problem solving. Englewood Cliffs, New Jersey: Prentice Hall.
Nickerson, R.S., Perkins, D.N. y Smith, E.E. (1985). The Teaching of Thinking. New Jersey: Lawrence Erlbaum Associates.
Novack, J.D. (1982). Teoría y práctica de la educación. Madrid: Alianza Editorial.
Paul, R., Elder, L. y Bartell, T. (2003). Study of 38 Public Universities and 28 Private Universities to Determine Faculty Emphasis on Critical Thinking in Instruction (Executive Summary). Recuperado de www.criticalthinking.org/schoolstudy.htm
Perales, F.J. (1993). La resolución de problemas: Una revisión estructurada. Enseñanza de las Ciencias, 11 (2), 170-178.
Philipp, R.A. (1992). The Many Uses of Algebraic Variables. Mathematics Teacher, 85 (7).
Polya, G. (1945). How to solve it. Princenton.
Popper, K. (1991). La lógica de la investigación científica. México: Editorial Rei.
Pozo, J.I. (1989). Teorías cognitivas del aprendizaje. Ediciones Morata.
Pozo, J.I., Pérez, M., Domínguez, J., Gómez, M.Á. y Postigo, Y. (1994). La solución de problemas. Madrid, España: Santillana.
Rajaratnan, N. (1957). A study of some concepts of Algebra as used by Writers of High School Text-Books (PhD. Diss.). University of Illinois at Urbana-Champaign.
Reif, F., Larkin, J. y Brackett. (1976). Teaching general learning and problem solving skill. American Journal of Physics, 44 (3), 212-217.
Rojas, C. (2009). ¿Qué es pensamiento crítico? Sus dimensiones y fundamentos histórico filosóficos. Universidad de Puerto Rico.
Rumelhard, G. (1996). Représentation et travail résistant. Obstacles et conditions de possibilité pour l’assimilation du savoir en biologie et géologie. Biologie Géologie, Boletín de APBG, 4.
Saiz, C. (2009). Pensamiento crítico: conceptos básicos y actividades prácticas. España: Ediciones Pirámide.
Salvat, B.G. (1990). La enseñanza de estrategias de resolución de problemas mal estructurados. Revista de educación, 293, 415-433.
Sanmartí, N. e Izquierdo, M. (1997). Reflexiones en torno a una ciencia escolar. Investigación en la Escuela, 32, 51-62.
Sardá, A. y Sanmartí, N. (2000). Enseñar a Argumentar Científicamente: Un reto de las Clases de Ciencias. Enseñanza de las Ciencias, 18 (3), 405-422.
Schoenfeld, A. (1985). Mathematical Problem Solving. New York: Academic Press Inc.
Sigüenza, A.F. y Sáez, M.J. (1990). Análisis de la resolución de problemas como estrategia de enseñanza de la biología. Enseñanza de las ciencias, 8 (3), 223-230.
Silverman, R.J. (1987). How We Know What We Know: A Study of Higher Education Journal Articles. The Review of Higher Education, 11 (1), 39-59.
Simón, H. (1984). La teoría del procesamiento de la información sobre la resolución de problemas. En Carretero, M. y García, J.A. (Comps.), Lecturas de psicología del pensamiento. Madrid: Alianza Editorial.
Tamayo, O.E., Zona, J.R. y Loaiza, Y.E. (2014). Pensamiento crítico en el aula de ciencias. Manizales, Colombia: Ed. Universidad de Caldas.
Toulmin, S. (1977). La comprensión humana. I El uso colectivo y evolución de los conceptos. Madrid: Alianza Editorial.
Toulmin, S. (2007). Los usos de la argumentación. Barcelona: Ed. Península.
Woods, D.R., Crowe, C.M., Hoffman, T.W. y Wrig, J.D. (1985). Challenges to teaching problem-solving skills. Chem. 13 News, 155, 1-12.