Ciencias Técnicas
Procedimiento para el pronóstico de la demanda mediante redesneuronales artificiales
Procedure for forecasting demand by using artificial neural networks
Procedimiento para el pronóstico de la demanda mediante redesneuronales artificiales
Ciencias Holguín, vol. 23, núm. 1, pp. 43-59, 2017
Centro de Información y Gestión Tecnológica de Holguín

Recepción: 02 Octubre 2015
Aprobación: 28 Octubre 2016
Publicación: 31 Enero 2017
Resumen: Dentro del proceso de planificación, los pronósticos tienen un papel ineludible, al constituir el primer paso de este proceso y del que dependerán los resultados a obtener. En este artículo se propone un procedimiento para realizar el pronóstico de la demanda a través de Redes Neuronales Artificiales. Para efectuar la validación práctica, se aplicó el procedimiento propuesto en la Empresa Comercializadora y Distribuidora de Medicamentos Holguín (EMCOMED) y se seleccionaron los bienes siguientes: Captopril 25 mg 10 tab, Dipirona300 mg 10 tab y Heberprot-P 25 y 75. Los resultados, respaldan que el procedimiento propuesto es suficientemente confiable para devenir en un recurso de fácil aplicación.
Palabras clave: PRONÓSTICO, DEMANDA, PROCEDIMIENTO, REDES NEURONALES ARTIFICIALES.
Abstract: In the planning process, forecasts have an inescapable role, being the first step of this process and on which the results to be obtained will depend. This article proposes a procedure to perform the forecast of the demand through Artificial Neural Networks. In order to carry out the practical validation, the proposed procedure was applied to the Holguin Marketing and Distribution Company (EMCOMED) and the following goods were selected: Captopril 25 mg 10 tab, Dipirone 300 mg 10 tab and Heberprot-P 25 and 75. The results prove that the proposed procedure is reliable enough to become an easily applied resource.
Keywords: PROGNOSIS, DEMAND, PROCESS, ARTIFICIAL NEURAL NETWORKS.
INTRODUCCIÓN
Históricamente en el contexto empresarial, los responsables de procesos y la alta dirección, centran gran parte de sus preocupaciones en conocer el estado futuro de sus ventas, demanda e insumos, etc., y de todo aquello que signifique riesgo u oportunidad de progreso en el manejo de sus finanzas. Del planteamiento anterior se deriva la vital importancia que presenta, la certera realización de pronósticos para la gestión empresarial, ya que es una de las premisas para planificar, organizar, implementar y controlar logísticamente un conjunto de actividades o procesos, coordinados para aprovechar los factores productivos de la forma más efectiva posible, dando prioridad a los procesos más críticos y a sus actividades clave, con el fin de que las decisiones que se tomen sobre estas, generen el mayor impacto positivo posible.
A partir de un pronóstico, el decisor puede determinar la capacidad que se requiere para satisfacer una determinada demanda pronosticada, así como, realizar con anticipación el balance de las capacidades con el objetivo de evitar subutilizaciones o cuellos de botella (Salazar Aguilar y Cabrera Ríos, 2007; Sifontes Rodríguez, 2010; Pérez Martínez, Garriga González y Benítez Miranda, 2015).Independientemente a la clasificación de los métodos de pronóstico en cualitativos y cuantitativos y la posibilidad de su utilización de forma aislada e individual, los autores de la investigación consideran que para la correcta realización de los pronósticos, no se debe utilizar un solo método, el éxito traducido en un pronóstico más certero, consiste en la mayoría de las ocasiones, en la combinación de métodos cualitativos y cuantitativos, pues sus fuentes y resultados por lo general se complementan.
A fines del año 2012, mediante el proceso de perfeccionamiento del Modelo Económico-Social Cubano, el gobierno aprobó la creación de BioCubaFarma (fusión del Polo Científico de la Biotecnología y la Unión Quimefa), a esta última pertenece la Empresa Comercializadora y Distribuidora de Medicamentos de Holguín (EMCOMED). Esta es la encargada de almacenar, distribuir, transportar y comercializar de forma mayorista a las entidades del Grupo Empresarial Químico Farmacéutico y a las instituciones del sector de la salud, medicamentos y productos similares en el territorio de Holguín. En esta, el proceso de planificación se desarrolla a partir de las solicitudes que realizan sus clientes (farmacias, hospitales, centros de salud, entre otros), que, si bien son conocedores en gran parte de la demanda, basan sus juicios en su percepción y bajo supuestos que no siempre se correlacionan de manera lineal con la demanda de determinado medicamento. Esta situación genera, en no pocas ocasiones, las faltas o existencias de lento movimiento de medicamentos y productos similares en los clientes.
Fundamentado en esta situación y a partir de un enfoque de cadena de suministros, se reconoce en EMCOMED Holguín, la necesidad de realizar pronósticos más certeros en aras de reducir las faltas, pérdidas por vencimiento de medicamentos e insatisfacciones de los clientes por estos conceptos; resultado alcanzable a través de herramientas que permitan establecer las relaciones lineales y no lineales que se establecen entre la demanda y las principales variables que influyen en esta. En este contexto emergen las Redes Neuronales Artificiales (RNAs), como una herramienta efectiva para darle solución a la problemática planteada. Las RNAs representan una delas técnicas más conocidas de las que forman parte dela Inteligencia Artificial y que varios autores consideran (Acosta Cervantes, Villarreal Marroquín y Cabrera Ríos, 2013; Cardenas, Medel, Castillo, Vázquez y Casco, 2015; Muñoz y Seijas, 2015), se inspira en la naturaleza de la inteligencia humana y su afán por comprender y desarrollar entidades inteligentes simples, para crear sistemas de inteligencia complejos.
Antecedentes
Una RNA, es un modelo matemático, inspirado en redes neuronales biológicas. Su unidad básica es un procesador elemental llamado neurona, que tiene la capacidad de contar una suma ponderada de sus entradas, y luego aplicar una función para obtener una señal que es transmitida a otra neurona (Figura 1).

A través de un algoritmo de aprendizaje, las RNAs ajustan su arquitectura y parámetros de manera que permite minimizar alguna función de error que indique el grado de ajuste a los datos (Mayén, Serna, Flores, López Martínez y Campillo, 2014, p. 48).
En las dos últimas décadas, las RNAs han ganado protagonismo en el pronóstico de series de tiempo en un gran número de áreas de la gestión empresarial, donde destacan: las finanzas (Solera Ramírez, 2005; Andrés Jalil y Misas, 2007; Núñez Tabales, Caridad y Ocerin, Ceular Villamandos y Fuentes Jiménez, 2009; Acosta Cervantes et al., 2013; Lastre Valdes, Lastre Aleaga y García Vidal, 2014; Lastre Valdes, 2015; Pérez Martínez et al., 2015),la generación de energía (Fernández Enríquez, de la Fé Dotres y Miraglia Ubals, 2005; Lizarazo Marriaga y Gómez Cortes, 2007; Sanjinés Tudela y Aliaga Lordemann, 2010; Ramos Lira, 2011; Villa, Velásquez y Sánchez, 2015), los servicios (David Velásquez, Alonso Villa y C. Souza, 2010; Sifontes Rodríguez, 2010), la medicina (Palmer Pol, Montaño Moreno y Calafat Far, 2000; Trujillano Cabello, Badía CAstelló, Marsh LLanes, Ródriguez Pozo, Serviá Goixart y Sorribas Tello, 2005; Gil Zavaleta y Rodríguez Collas, 2010; Noguera, Portillo y Hernandez, 2014; Sprockela, Diaztagleb, Alzatec y González, 2014), las ciencias ambientales (Salini Calderón y Pérez Jara, 2006; Cardenas et al., 2015; Curvelo Santana, de Araújo, P. M. Biazus y de Souza, 2015), las ciencias de los materiales (Lizarazo Marriaga et al., 2007; Rey-Chue, Yu-Ju y Huang-Chu, 2010; Mayén et al., 2014; Pérez Lázaro, Díaz, Estrada y Salazar, 2015), entre otras.
La capacidad de aproximación universal de las RNAs para funciones continuas que tienen primera y segunda derivada en todo su dominio ha sido demostrada matemáticamente. Adicionalmente, varios estudios demuestran que las RNAs pueden aproximar con exactitud diversos tipos de relaciones funcionales complejas.
Esta última característica es muy importante para la aplicación que se describe, pues de cualquier modelo de predicción se espera que detecte con exactitud la relación funcional entre la variable a predecir y otros factores o variables relevantes (Salazar Aguilar et al., 2007, p. 8).
Existen distintos tipos de redes neuronales, dependiendo del tipo de aprendizaje que se desee realizar. El tipo de red neuronal más utilizado en clasificación y predicción es el Perceptrón Multicapas, que consiste de neuronas conectadas por capas, donde cada una tiene una cantidad de neuronas asociadas. El aprendizaje que se utiliza en este tipo de redes es el de retropropagación del error, donde se trata de minimizar la función del error entre la salida deseada y la del modelo neuronal a partir de un conjunto de observaciones ya clasificadas (Zambrano Matamala, Rojas Díaz, Carvajal Cuello y Acuña Leiva, 2011, p. 370).
MATERIALES Y MÉTODOS
El procedimiento propuesto (Figura 2) transita por tres fases que contemplan ocho pasos y siete tareas con sus entradas y salidas. Su diseño permite establecer parámetros guías para sus usuarios, para mejorar el entendimiento en su aplicación.

Se realizó la propuesta fundamentado en que independientemente a la diversidad de las aplicaciones desarrolladas mediante RNAs para pronóstico de series de tiempo y los resultados satisfactorios obtenidos, no se tuvo acceso a un herramental metodológico que garantice la construcción de modelos de RNAs con pronósticos certeros para la situación descrita en esta investigación.
La Fase I. Análisis, tiene como objetivo compilar la información necesaria para el diseño y aplicación del instrumento de pronóstico. Como elemento relevante se propone (cuando sea necesaria) la selección del bien a pronosticar a partir de la aplicación del análisis de Pareto. Por último, se recopilará la información necesaria para aplicar el instrumento, la cual dependerá de las variables a considerar para realizarlo, estas pueden estar relacionadas, con: período que se va a pronosticar, precio del producto, tipo de cliente, segmentos de mercado al que se oferta el producto, oportunidad de los suministros necesarios para su fabricación/oferta, entre otras.
La Fase II. Diseño del instrumento para el pronóstico, persigue, como su nombre lo indica, obtener el instrumento para el pronóstico (en este caso la RNA), el procedimiento se diseñó para trabajar con RNAs perceptrón multicapa con una arquitectura (figura 3), con buenos resultados en otros experimentos (Zambrano Matamala et al., 2011; Sprockela et al., 2014; Curvelo Santana et al., 2015; Muñoz et al., 2015; Pérez Lázaro et al., 2015; Pérez Martínez et al., 2015).

Primeramente se definirán los requerimientos mínimos para prueba y funcionamiento, teniendo en cuenta el hardware (ordenador de 512 MB de memoria RAM, 2.7 GHz de procesador y 80 GB de disco duro), software[1] (Weka) y sistema operativo (Linux).Se seleccionarán las variables a emplear en el pronóstico de la demanda del (los) bien (es), para ello se deberán estudiar las variables que estén correlacionadas con esta[2]. Estas variables serán clasificadas como se muestra a continuación:
nominal: sus valores representan categorías que no obedecen a una ordenación intrínseca;
ordinal: sus valores representan categorías con alguna ordenación; o
escala: sus valores representan categorías ordenadas con una métrica con significado.
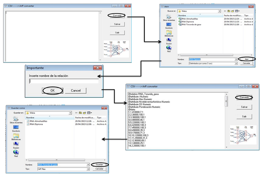
Dadas las particularidades del software utilizado, a partir de los datos en Microsoft Excel, se deberán salvar en un fichero de extensión *.csv (delimitado por comas), después de esto se ejecutará la aplicación Arff Converter.exe. En la figura 4 se observa gráficamente el proceso descrito.

Cargados los ficheros de datos, se definirán los parámetros de la RNA siguientes: GUI, AutoBuild, Depure, Decay, HiddenLayers, LearningRate, Momentum, NominaltoBinaryFilter, NormalizeAttributes, NormalizeNumericClass, Reset,Seed, TrainingTime, ValidationSetSize y ValidationThreshold.
La Fase III. Implantación, pretende detectar las posibles desviaciones en los resultados obtenidos. Por lo que se validarán los resultados de la aplicación de la RNAPM a través de la determinación de las desviaciones (error) de este con respecto a la demanda conocida de períodos anteriores. El objetivo es pronosticar la cantidad demandada con un margen mínimo de error. Para lo que se utilizará la tabla 1 que se presenta a continuación:

Pronóstico por la RNAPM: cantidad pronosticada por la red neuronal del sistema propuesto en el mes n
Pronóstico por otro método: cantidad pronosticada según el otro método en el mes n
Demanda real: cantidad real de ventas que ha sido proporcionada por la empresa del período conocido
Error de la RNAPM: cantidad que representa la diferencia entre la cantidad pronosticada por la red neuronal y la demanda real
Error del otro método: cantidad que representa la diferencia entre la cantidad pronosticada por el otro método y la demanda real.
Obtenidas las sumatorias de los errores de los pronósticos se procederá a calcular los errores promedios:
[Ecuación 1.]
EPRNA: error promedio del pronóstico de la RNAPM
[Ecuación2]
EPSEL: error promedio del pronóstico del otro método.
Criterio de aceptación: se debe cumplir que el error promedio de la RNAPM sea menor que el error promedio del pronóstico del otro método, para que los pronósticos de la RNAPM sean válidos. En caso de observar alguna desviación se recomienda retornar al paso seis del procedimiento para rectificar el modelo diseñado.
Para la evaluación de la pertinencia del procedimiento propuesto, se realizó una aplicación en EMCOMED Holguín, cuyos resultados se presentan a continuación.
RESULTADOS

El primer paso del procedimiento se desarrolló de forma satisfactoria, sus resultados permitieron tener una visión holística de los procesos de la empresa, así como de sus relaciones con el proceso de planificación. Se realizó el análisis de Pareto, del que se obtuvo que los medicamentos a pronosticar serían los siguientes: Captopril 25 mg 10 tabletas, Dipirona 300 mg 10 tabletas y Heberprot-P 25 y 75.Se tomó la base de datos del software Mistral®, que es el que utiliza la entidad, de los períodos del 2007 al 2014 (Figuras 5, 6 y 7).


A partir del trabajo con los expertos de la entidad, se seleccionó como variable dependiente el nivel de ventas histórico más las faltas registradas (nominal) y como independientes: ponderación de los meses, la existencia de medicamentos similares[3], status de venta[4]y la oportunidad de los suministros. El software seleccionado asumió la variable incremental (i) como independiente y se utilizó el 100% de la muestra para el entrenamiento por un algoritmo back-propagation. Se procedió al análisis de la documentación existente en la empresa relacionada a los planes de comercialización mensuales, correspondiente a los periodos del 2007 al 2014 tomando como base para el cálculo de la oportunidad de los suministros cada año anterior al analizado, por lo que el año 2007 quedó fuera del análisis. La dirección de la entidad tomó la decisión de pronosticar el segundo semestre del 2015 por su alta importancia y por la fecha en la que se realizó el estudio.
En la construcción de la RNAPM se utilizó el software profesional Weka 3.6 con Linux. El perceptrón multicapa es un modelo para la predicción de datos del futuro, a una o varias variables en la capa de salida. Se diseñaron nueve redes neuronales, las cuales fueron entrenadas y probadas, cada una en tres experimentos. Se obtuvieron los parámetros, así como valores predictivos, los cuales se exponen en la tabla 2.
| Parámetros | P_1 | P_2 | P_3 | P_4 | P_5 | P_6 | P_7 | P_8 | P_9 |
| GUI | True | True | True | True | True | True | True | True | True |
| Auto Build | True | True | True | True | True | True | True | True | True |
| Debug | False | False | False | False | False | False | False | False | False |
| Decay | False | False | False | False | False | False | False | False | False |
| Hidden Layers | 20,19 | 18,20 | 20,20 | 20,18 | 19,20 | 18,19 | 19,18 | 18,18 | 19,19 |
| Learning Rate | 0,4 | 0,3 | 0,3 | 0,5 | 0,5 | 0,4 | 0,3 | 0,5 | 0,4 |
| Momentum | 0,5 | 0,2 | 0,2 | 0,3 | 0,3 | 0,5 | 0,2 | 0,3 | 0,5 |
| Nominal to Binary Filter | True | True | True | True | True | True | True | True | True |
| Normalize Attributes | True | True | True | True | True | True | True | True | True |
| Normalize Numeric Class | True | True | True | True | True | True | True | True | True |
| Reset | False | False | False | False | False | False | False | False | False |
| Seed | 0 | 0 | 0 | 0 | 0 | 0 | 0 | 0 | 0 |
| Training Time | 5x105 | 109 | 109 | 106 | 106 | 5x105 | 109 | 106 | 5x105 |
| Validation Set Size | 0 | 0 | 0 | 0 | 0 | 0 | 0 | 0 | 0 |
| Validation Threshold | 10 | 20 | 20 | 15 | 15 | 10 | 20 | 15 | 10 |
Existió escasa variación en el desempeño de cada red a través de cada uno de los experimentos de entrenamiento efectuado (pequeñas desviaciones estándar). El modelo P_3 fue el que presentó menores errores de aproximación.
Se realizó la verificación de los resultados obtenidos al finalizar el entrenamiento y predicción, resultando encontrarse en un rango aceptable, de esta manera la desviación existente en la cantidad pronosticada fue mínima. Se cumplió con el criterio de aceptación (tabla 3), verificándose además que el error promedio de las RNAPM siempre fue menor que el error promedio del pronóstico realizado a través de suavizado exponencial simple, este fue seleccionado por el método propuesto por Acosta Cervantes et al. (2013).
| 2013 | 2014 | ||
| Error de la RNAPM | Captopril 25 mg 10 tab | 0,0026920 | 0,0028381 |
| Dipirona 300 mg 10 tab | 0,0000000 | 0,0187533 | |
| Heberprot-P 25 y 75 | 0,0106047 | 0,0002437 | |
| Error del SES | Captopril 25 mg 10 tab | 0,0670756 | 0,2457916 |
| Dipirona 300 mg 10 tab | 0,4418707 | 3,3253832 | |
| Heberprot-P 25 y 75 | 2,2318796 | 1,7294731 |
Una vez validado el instrumento, se procedió al pronóstico de la demanda de los productos seleccionados para el segundo semestre del 2015 (tabla 4).
| Meses | Captopril 25 mg 10 tab | Dipirona 300 mg 10 tab | Heberprot-P 25 y 75 |
| Julio | 123118 | 339457 | 103 |
| Agosto | 117455 | 504552 | 132 |
| Septiembre | 121763 | 416448 | 97 |
| Octubre | 126605 | 407427 | 126 |
| Noviembre | 118333 | 457435 | 126 |
| Diciembre | 149670 | 504392 | 135 |
A partir del análisis de comparación con el comportamiento histórico, se prevé que el Captopril 25 mg 10 tab se comportará de manera estable con tendencia central, la Dipirona 300 mg 10 tab decaerá en el consumo respecto al segundo semestre del 2014y el Heberprot-P 25 y 75 se comportará de manera irregular, pronosticando una disminución en su consumo. Con los resultados mostrados se demuestra que las RNAs son la mejor técnica de predicción en el caso mostrado, este argumento, aunque en otros escenarios, es sostenido por varios autores (Mayén et al., 2014; Sprockela et al., 2014; Muñoz et al., 2015; Pérez Lázaro et al., 2015).
CONCLUSIONES
En este artículo se propuso un procedimiento para el pronóstico de la demanda a través de RNAs, cuya pertinencia fue demostrada a través de un caso práctico, en el que se utilizaron nueve modelos y se seleccionó el que menor error presentó.
Es viable entrenar una red neuronal artificial perceptrón multicapa a partir de las principales variables que influyen en la demanda, con un desempeño tal que permite su utilización en el proceso de toma de decisiones.
Los resultados alcanzados confirman la factibilidad de utilización de las RNAs como técnicas confiables de pronóstico y sientan sólidas bases para su implementación en los pronósticos, criterio demostrado en disímiles investigaciones (Gil Zavaleta et al., 2010; Lastre Valdes et al., 2014; Lastre Valdes, 2015; Pérez Martínez et al., 2015; Villa et al., 2015).
Como continuidad de este trabajo se continuará con el entrenamiento del modelo y compararlo con otros métodos de construcción de RNAs y otros algoritmos de predicción.
REFERENCIAS BIBLIOGRÁFICAS
Acosta, M. C., Villarreal, M. G. y Cabrera, M. (2013). Estudio de validación de un método para seleccionar técnicas de pronóstico de series de tiempo mediante redes neuronales artificiales. Ingeniería Investigación y Tecnología, XIV(1), 53-63, ISSN: 1405-7743, Descargado de http://www.sciencedirect.com/science/article/pii/S140577431372225X.
Andrés, M. y Misas, M. (2007). Evaluación de pronósticos del tipo de cambio utilizando redes neuronales y funciones de pérdida asimétricas. Revista Colombiana de Estadística, 30(1), 143-161. Descargado de http://emis.ams.org/journals/RCE/ingles/V30/V30-1-143JalilBarneyMisasArango.pdf.
Cardenas, M. E., Medel, R., Castillo, J. J., Vázquez, J. C. y Casco, O. (2015). Modelos de aprendizaje supervisados: aplicaciones para la predicción de incendios forestales en la provincia de Córdoba. Artículo presentado en XVII Workshop de Investigadores en Ciencias de la Computación (Salta, 2015). Descargado de http://sedici.unlp.edu.ar/handle/10915/45467.
Curvelo, J. C., de Araújo, S. A., P. M. Biazus, J. y de Souza, R. R. (2015). Simulación del proceso de biodegradación de aguas residuales de la industria de carne mediante una red neuronal artificial perceptrón multicapa. Ingeniare. Revista chilena de ingeniería, 23(2), 269-275. Descargado de http://www.scielo.cl/scielo.php?pid=S0718-33052015000200011&script=sci_arttext&tlng=pt.
David, J., Alonso, F. y Souza, R. (2010). Predicción de series de tiempo con redes cascada-correlación. Ingeniería e Investigación, 30(1), 5. Descargado de http://www.scielo.org.co/scielo.php?script=sci_abstract&pid=S0120-56092010000100027.
Fernández Enríquez, F., de la Fé Dotres, S. y Miraglia Ubals, D. (2005). Pronóstico de las pérdidas en redes de distribución mediante redes neuronales. Energética, XXVI(1), 17-21. Descargado de http://rie.cujae.edu.cu/index.php/RIE/article/download/142/141.
Gil, E. y Rodríguez, E. (2010). Sistema de pronóstico de la demanda de productos farmacéuticos basado en redes neuronales (Tesis para optar el título profesional de Ingeniero de Sistemas), Universidad Nacional Mayor de San Marcos Lima –Perú. Descargado de http://200.62.146.130/handle/cybertesis/3222.
Lastre, M. M. (2015). Predicción de insolvencia, confiabilidad y calidad de los sistemas organizaciones. Ciencias Holguín, 21(4), 1-13. Descargado de http://www.ciencias.holguin.cu/index.php/cienciasholguin/article/view/909.
Lastre, M. M., Lastre, A. M. y García, G. (2014). Redes neuronales artificiales en la predicción de insolvencia. Un cambio de paradigma ante recetas tradicionales de prácticas empresariales. Enfoque UTE, 5(2), 38-58. Descargado de http://ingenieria.ute.edu.ec/enfoqueute/index.php/revista/article/view/39.
Lizarazo, J. M. y Gómez, J. G. (2007). Desarrollo de un modelo de redes neuronales artificiales para predecir la resistencia a la compresión y la resistividad eléctrica del concreto. Ingeniería e Investigación, 27(1), 8. Descargado de http://www.scielo.org.co/scielo.php?script=sci_abstract&pid=S0120-56092007000100002.
Mayén, J., Serna, S., Flores, O., López, E. y Campillo, B. (2014). Predicción de propiedades térmicas de aceros microaleados experimentales de alta resistencia mediante el uso de redes neuronales artificiales. Revista Colombiana de Materiales(5), 47-52. Descargado de http://aprendeenlinea.udea.edu.co/revistas/index.php/materiales/article/view/19118.
Muñoz, E. y Seijas, C. (2015). Análisis Comparativo de Ajuste en Entrenamiento de Redes Neuronales artificiales a partir de las Librerías Open NN y ALGLIB. La Granja, 21(1) doi: http://dx.doi.org/10.17163/lgr.n21.2015.04.
Noguera, J., Portillo, N. y Hernandez, L. (2014). Redes Neuronales, bioinspiraciòn para el desarrollo de la ingenierìa. Ingeniare, Universidad Libre-Barranquilla, 9(17), 117-131. Descargado de http://www.researchgate.net/profile/Luis_Hernandez_E/publication/284551796_Redes_Neuronales_Bioinspiracion_para_el_Desarrollo_de_la_Ingenieria_Neural_Networks_Bioinspiration_for_Engineering_Development/links/5654edb008aeafc2aabc1f0c.pdf.
Núñez , J. M., Caridad y Ocerin, J. M., Ceular, N. y Fuentes, A. M. (2009). Estimación del precio de la vivienda mediante redes neuronales artificiales (RNA) en diferentes marcos temporales. Metodología de Encuestas, 11, 79-101. Descargado de http://casus.usal.es/pkp/index.php/MdE/article/view/994.
Palmer Pol, A., Montaño Moreno, J. y Calafat Far, A. (2000). Predicción del consumo de éxtasis a partir de redes neuronales artificiales. ADICCIONES, 12(1), 29-41. Descargado de http://www.adicciones.es/index.php/adicciones/article/view/623.
Pérez, R., Díaz, J. J., Estrada, F. J. y Salazar, J. M. (2015). Predicción de la Rugosidad Superficial del Acero cold rolled 1018 a través de la Metodología de Superficie de Respuesta y Redes Neuronales. CULCyT, 2(10), 9-20. Descargado de http://openjournal.uacj.mx/ojs/index.php/culcyt/article/view/547.
Pérez, L., Garriga, L. y Benítez, M. (2015). Sistema de predicción financiera para hoteles mediante Redes Neuronales Artificiales/System of financial prediction for hotels intervening Neuronal Artificial Networks. Retos Turísticos, 14(1), 11. Descargado de http://retos.mes.edu.cu/index.php/retojs/article/view/150.
Ramos, R. (2011). Diseño de una red neuronal artificial para la predicción de la demanda eléctrica. (Tesis de maestría no publicada), Universidad Michoacana de San Nicolas de Hidalgo, Morelia, Michoacán.
Rey-Chue, H., Yu-Ju, C. y Huang-Chu, H. (2010). Artificial intelligent analyzer for mechanical properties of rolled steel bar by using neuronal networks. Expert Systems with Applications, 37(4), 3136-3139. Descargado de http://www.sciencedirect.com/science/article/pii/S0957417409008501.
Salazar, M. A. y Cabrera, M. (2007). Pronóstico de demandas por medio de redes neuronales artificiales. Ingenierías, X(35), 6-12. Descargado de http://eprints.uanl.mx/10351/.
Salini, G. y Pérez, P. (2006). Estudio de series temporales de contaminación ambiental mediante técnicas de redes neuronales artificiales. Ingeniare. Revista chilena de ingeniería, 14(3), 284-290. Descargado de http://www.scielo.cl/scielo.php?pid=S0718-33052006000200012&script=sci_arttext&tlng=pt.
Sanjinés, G. N. y Aliaga , J. (2010). Análisis y Pronóstico de la Demanda de Potencia Eléctrica en Bolivia. Una Aplicación de Redes Neuronales. Descargado de http://www.scielo.org.bo/scielo.php?pid=S2074-47062011000100002&script=sci_arttext&tlng=pt.
Sifontes, R. J. (2010). Estimación de demanda a mediano plazo de la subestación lagunita utilizando redes neuronales (Tesis para optar por el título de Ingeniero Electricista), Universidad Simón Bolívar, Venezuela.
Solera, Á. (2005). Pronóstico de inflación en costa rica: Una estimación con redes neuronales artificiales. Documento de trabajo del Banco Central de Costa Rica, elaborado en el Departamento de Contabilidad Social. Descargado de http://www.bccr.fi.cr/ndie/MODELOS%20DE%20REDES%20NEURONALES.pdf.
Sprockela, J. J., Diaztagleb, J. J., Alzatec, W. y González, E. (2014). Redes neuronales: aplicación de una herramienta computacional en Cardiología clínica. Revista Colombiana de Cardiología, 21(4), 224-225. doi: http://dx.doi.org/10.1016/j.rccar.2013.10.001.
Trujillano, J., Badía, M., Marsh, J., Ródriguez , A., Serviá, L. y Sorribas, A. (2005). Redes neuronales artificiales en Medicina Intensiva. Ejemplo de aplicación con las variables del MPM II. Medicina Intensiva, 29(1), 13-20. Descargado de http://www.sciencedirect.com/science/article/pii/S021056910574198X.
Villa, F. A., Velásquez, J. D. y Sánchez, P. A. (2015). Control del sobreajuste en redes neuronales tipo cascada correlación aplicado a la predicción de precios de contratos de electricidad. Ingenierías Universidad de Medellín, 14(26), 161-176. Descargado de http://revistas.udem.edu.co/index.php/ingenierias/article/view/1174.
Zambrano, C., Rojas, D., Carvajal, K. y Acuña, G. (2011). Análisis de rendimiento académico estudiantil usando data warehouse y redes neuronales. Ingeniare. Revista chilena de ingeniería, 19(3), 369-381. Descargado de http://www.scielo.cl/scielo.php?script=sci_arttext&pid=S0718-33052011000300007.
Notas
Notas de autor