O Papel do Sponsor na Priorização de Projetos
The Role of Sponsor in Projects Prioritization
O Papel do Sponsor na Priorização de Projetos
Revista de Administração FACES Journal, vol. 18, núm. 4, pp. 08-24, 2019
Universidade FUMEC
Recepção: 12 Novembro 2018
Aprovação: 30 Dezembro 2019
Resumo: Os projetos permitem a concretização de mudanças nas empresas com o intuito de atingir os objetivos organizacionais, mas a restrição de recursos requer que os projetos sejam priorizados. Alguns métodos estão disponíveis para auxiliar as empresas nessa priorização e o sponsor tem papel central neste processo. Nesse contexto, este artigo tem como objetivo descrever o papel do sponsor na priorização dos projetos. A pesquisa foi feita por meio de uma abordagem qualitativa com a aplicação de entrevistas em profundidade. A análise foi conduzida por meio da técnica de codificação utilizando-se o software Atlas.Ti versão 7. Com relação aos resultados verificou-se que deve haver uma relação direta entre o alinhamento estratégico, o gerenciamento de projetos e os métodos de priorização de projetos. Como contribuição esta pesquisa identificou quatro atributos desempenhados pelo sponsor na priorização de projetos, são eles: políticos, de gestão, relacionais e negociais. Sendo que os atributos políticos e negociais são mais exigidos quando não há uma transparente estratégia de priorização.
Palavras-chave: Alinhamento estratégico da empresa, Métodos de priorização de projetos, Priorização de projetos, Papel do sponsor, Atributos do sponsor.
Abstract: The projects allow the implementation of changes in the firms in order to reach the organizational objectives and strategic alignment. However, resource constraints and budget require the prioritization of projects for development. Some methods are available to assist firms in this prioritization and the sponsor plays a central role in this process. This paper aims to describe the role of the sponsor in the projects prioritization. The research was done through a qualitative approach with the application of in-depth interviews. Analysis was performed using the coding technique and using Atlas.Ti software (version 7). Regarding the results, it was verified that there is a direct relationship between strategic alignment, project management and project prioritization methods. As a contribution, this research identified four attributes performed by the sponsor in the prioritization of projects: they are: political, management, relational and bargaining. Since political and bargaining attributes are more required when there is no transparent prioritization strategy.
Keywords: Projects prioritization, Project prioritization methods, Sponsor role Sponsor attributes, Strategic alignment.
Introdução
As empresas buscam a todo tempo alcançar objetivos organizacionais voltados para sua manutenção ou competitividade (PINTO; NOSSA; TEIXEIRA, 2015), sendo que a eficaz gestão dos projetos ajuda a concretizar as mudanças necessárias para atingir esses objetivos (ZIMMER et al., 2017). Neste contexto, as transformações necessárias em termos de produtos, estruturas e processos são proporcionadas a partir dos entregáveis dos projetos sob as restrições de recursos limitados (KERZNER, 2009; SHENHAR, 1998).
Para a gestão de um projeto é necessário considerar que o orçamento e os demais recursos são limitados e que isso pode causar conflito e/ou concorrência quanto a outros projetos, o que compromete a estratégia da empresa (SIMPLÍCIO; GOMES; ROMÃO, 2017). De outra forma, podemos dizer que é comum que muitas empresas ainda aceitem projetos além da sua capacidade de desenvolvimento, principalmente em projetos de TI (Tecnologia da Informação). O que leva a um problema de se tentar fazer muitos projetos, com muita rapidez, prejudicando assim a qualidade da entrega do produto final (COOPER; EDGETT; KLEINSCHMIDT, 2002).
Portanto, ao levar em conta um contingenciamento pela escassez dos recursos, os projetos a serem conduzidos precisarão ser selecionados e priorizados. Assim, as empresas deverão ser capazes de mapear as oportunidades mais relevantes e selecionar os projetos alinhados à estratégia organizacional, o que caracteriza a gestão de portfólio (CARVALHO; RABECHINI JR., 2017). Portanto, quanto mais madura a prática de gerenciamento de projetos de uma empresa, maior será a probabilidade de a empresa continuar investindo no gerenciamento de projetos assim como em suas ferramentas (CHANDLER; THOMAS, 2015).
Um portfólio de projetos é composto por um conjunto de projetos, mas que também pode conter programas, que está sob a responsabilidade do mesmo patrocinador ou de uma empresa específica (ARCHER; GHASEMZADEH, 1999; PMI, 2013a). O gerenciamento de portfólio é uma preocupação vital nas empresas (COOPER; EDGETT; KLEINSCHMIDT, 2000), pois como salientam Cooper e Edgett (2010), nas empresas de alto desempenho os projetos são priorizados adequadamente e alinhados com a estratégia corporativa. Petro e Gardiner (2015) afirmam ainda que os processos de seleção de projetos têm um papel significativo no sucesso geral da empresa e na realização de sua estratégia.
Muitos métodos de priorização estão disponíveis para apoiar as empresas nas escolhas acertadas de seleção de projetos (SANTHANAM; KYPARISIS, 1995). Os métodos orientados financeiramente consideram os pressupostos de mercado, mas eles podem ignorar fatores não monetários (STRANG, 2012). Os métodos de pontuação atendem melhor os fatores não monetários, mas podem sofrer com a influência dos avaliadores (STRANG, 2012). Porém, apesar da disponibilidade de muitos métodos de priorização, é preciso ter consciência de que nenhuma ferramenta atenderá integralmente as necessidades da empresa (COOPER; EDGETT; KLEINSCHMIDT, 2000). Além disso, as condições mercadológicas dinâmicas, o contínuo avanço tecnológico e até mesmo mudanças regulatórias podem exigir uma constante adequação na ordenação dos projetos priorizados.
Nesse contexto de priorização de projetos, os autores deste estudo percebem a relevância do sponsor. Esta posição geralmente é ocupada por uma pessoa de nível executivo, que possui dentre outras funções estabelecer a prioridade do projeto de forma individual ou por meio de consulta aos outros executivos (KERZNER, 2009). Assim sendo, a priorização dos projetos sofre influência direta do gerenciamento conduzido pelo sponsor. Kloppenborg, Tesch e Manolis (2014) reforçam que há uma escassez de pesquisas que abordam os comportamentos que constituem um sponsor de sucesso. Ainda assim, cabe reforçar que o sponsor tem um papel relevante na priorização de projetos, sendo ele um influenciador importante para outros stakeholders de um projeto (OLMEDO-CIFUENTES; MARTÍNEZ-LEÓN, 2014).
Com base neste contexto, os autores adotaram como objetivo principal de estudo descrever o papel do sponsor na priorização de projetos. Assim, este estudo se propõe a responder a seguinte pergunta: qual é o papel do sponsor na priorização dos projetos? Desse modo, para a condução desta pesquisa adotou-se uma abordagem qualitativa com a aplicação de entrevistas em profundidade a fim de buscar mais proximidade com o fenômeno pesquisado (MILES; HUBERMAN, 1994; SILVA; GODOI; MELO, 2010). As técnicas de análise seguiram uma orientação data-driven pelo processo de codificação de acordo com as recomendações de Charmaz (2006) e Saldaña (2013). O uso do software de tratamento de dados qualitativos Atlas.Ti permitiu garantir maior organização nas análises e construção dos relatórios da pesquisa (FRIESE, 2012).
Espera-se com este artigo contribuir para uma melhor reflexão e discussão sobre o papel do sponsor na priorização de projetos. Entendendo esta relação como um fator importante para atingir os objetivos organizacionais e alinhamento estratégico nas empresas. Assim, ao compreender o papel do sponsor, que neste artigo foi evidenciado pelos atributos negociais, relacionais, de gestão e políticos, pode-se promover uma melhor gestão na priorização de projetos.
O artigo está dividido em três partes: a próxima seção apresenta o corpo teórico envolvendo alinhamento estratégico, priorização de projetos e sponsor. Feito isto, nas seções seguintes são apresentados procedimentos metodológicos, os resultados da pesquisa com base nos dados coletados, e sua respectiva análise. Por fim, são apresentadas as considerações finais do trabalho.
1. Referencial Teórico
Nesta seção será apresentada uma breve revisão da literatura sobre o tema de priorização de projetos e o papel do sponsor, assim como alguns métodos identificados na pesquisa.
1.1 Alinhamento estratégico da empresa e o gerenciamento de projetos
O alinhamento estratégico da empresa está relacionado à sua capacidade de estabelecer um encaixe estratégico entre: a sua posição no mercado e o desenho de uma estrutura administrativa apropriada para suportar a sua execução (HENDERSON; VENKATRAMAN, 1993; MINTZBERG; AHLSTRAND; LAMPEL, 2010). Esta busca pelos objetivos organizacionais e estratégicos envolve mudanças que são feitas por meio de projetos (PINTO; NOSSA; TEIXEIRA, 2015; ZIMMER et al., 2017). Neste contexto, a execução bem-sucedida do projeto é uma prioridade organizacional (KLOPPENBORG; TESCH; MANOLIS, 2014).
Podemos dizer também que esta situação leva às pessoas que compõem uma empresa a ter um papel fundamental para garantir que os objetivos organizacionais sejam alcançados (RAMOS; MOTA; CORRÊA, 2016).
Aliás, podemos evidenciar o desenvolvimento de estruturas empresariais cada vez mais competitivas, inclusive incorporando a projetação como forma de alcançar objetivos por meio de gerenciamento de projetos eficaz. Não obstante esta realidade, podemos observar que a gestão de projetos está em constante evolução e amadurecimento. De fato, o gerenciamento de projetos elevou seu nível de maturidade, deixando de ser um programa nas empresas e tornando-se uma parte estratégica do plano de negócios (KERZNER, 2002). Por outro lado, a falta do alinhamento estratégico em projetos pode acabar favorecendo as iniciativas táticas, que favorecem os projetos pequenos e rápidos (COOPER; EDGETT; KLEINSCHMIDT, 2000).
Portanto, o alinhamento estratégico não é um evento, mas um processo de adaptação e mudança contínuas (MINTZBERG; AHLSTRAND; LAMPEL, 2010). E o gerenciamento de portfólio é uma forma de operacionalizar a estratégia organizacional. Para garantir que o portfólio de projetos esteja alinhado com a estratégia da empresa, se faz necessário organizar o uso de recursos organizacionais. Para tanto, a fim de evitar problemas de governança e para manter as prioridades no portfólio, um comitê de investimento e priorização pode ser estabelecido (COOPER; EDGETT; KLEINSCHMIDT, 2000; PETRO; GARDINER, 2015). Desse modo, a priorização dos projetos seria defendida pelo sponsor, nesses comitês.
1.2 Priorização de projetos
Antes de abordar a priorização de projetos faz-se necessário conceituar alguns termos que fazem parte ou se relacionam com o tema proposto. Inicialmente é válido estabelecer que os projetos apresentam dois conceitos intrínsecos que são: (i) temporalidade, por apresentar um começo e fim bem determinados; (ii) unicidade, por ser singular em relação aos outros já desenvolvidos (CARVALHO; RABECHINI JR., 2017).
Outro ponto que necessita ser explicitado é que um programa leva em consideração a interconectividade dos vários objetivos do projeto, com a finalidade de maximizar a realização dos resultados (BLOMQUIST, 2006). Portanto, uma coleção de projetos e/ou programas agrupados para facilitar o gerenciamento formam um portfólio de projeto (PMI, 2004). Ordenando por meio de relações hierárquicas descendentes, que são representadas por portfólio-programas-projeto (STRANG, 2012).
Para se obter um melhor controle e uso de recursos existentes é necessário fazer o gerenciamento dos projetos que caracteriza-se pelo uso dos métodos de reestruturação, gestão e adaptação de técnicas especiais de gestão (KERZNER, 2009). Gestão de portfólio pode estar relacionado com portfólio de negócio, de produtos e de projetos (CARVALHO; RABECHINI JR., 2017).
Uma pesquisa sobre o gerenciamento do portfólio de projetos, conduzida por Cooper, Edgett, e Kleinschmidt (2000), revela que o balanceamento de recursos e a priorização de um projeto em detrimento de outro está entre os maiores desafios neste processo. Dentre as razões citadas para os desafios expostos na priorização de projetos estão: i) projetos que são solicitados como mandatórios; ii) falta de mecanismos para abortar o desenvolvimento de projetos; iii) falta de critérios para a tomada de decisão em projetos; iv) baixo envolvimento dos executivos seniores; (v) dificuldade em negar o desenvolvimento de alguns projetos (COOPER; EDGETT; KLEINSCHMIDT, 2002). Estes aspectos evidenciam a importância do papel dos executivos na tomada de decisão e estabelecimento de critérios na gestão de portfólio nas empresas.
Uma vez que as empresas disponham de informações das propostas dos projetos, elas podem ser divididas em grupos principais para que seja possível a comparação entre as propostas com base em um conjunto único de critérios que devem ser definidos pelos tomadores de decisão (GREINER et al., 2003; SHENHAR; DVIR, 2010). Esses critérios podem contemplar valores financeiros, pontuações para fatores não monetários e alinhamento estratégico institucional. O objetivo desses métodos de priorização de projetos é desenvolver abordagens que as empresas possam usar para alocar um número de recursos limitado entre um portfólio de projetos concorrentes, de forma a equilibrar o valor do projeto, o risco e estar alinhada à estratégia da empresa (BARDHAN; KAUFFMAN; NARANPANAWE, 2010).
1.3 Métodos de priorização de projeto
Diversos estudos sobre priorização podem ser encontrados, incluindo métodos e técnicas para a seleção de projetos que contemplam abordagens qualitativas e quantitativas (HENRIKSEN; TRAYNOR, 1999). Os modelos originais de priorização de portfólio das décadas de 1960 e 1970 eram majoritariamente matemáticos. Cabe destacar que esses modelos não tinham tanta usabilidade nas empresas, isso porque o principal obstáculo à sua adoção era a quantidade de dados necessários que nem sempre estavam disponíveis (COOPER; EDGETT; KLEINSCHMIDT, 1999).
Além disso, esses modelos eram incapazes de lidar com critérios múltiplos e inter-relacionados, o que representa um nível elevado de dificuldade para sua aplicação pelos gerentes. Assim, os modelos matemáticos foram os precursores apresentados para a priorização de projetos na década de 1960 e, desde lá foram desenvolvidas novas técnicas de seleção de projetos de Pesquisa e Desenvolvimento – P&D (GREINER et al., 2003).
Desde o final da década de 1990, vários métodos foram desenvolvidos para resolver a priorização de projetos, incluindo métodos de classificação de fator e processo de hierarquia analítica (JOSHI; LAMBERT, 2007). No que se refere aos modelos financeiros, é proposto a aplicação do critério de dominância estocástica, desenvolvido por Shalit & Yitzhaki (1994), para fazer recomendações de priorização de projetos na área P&D (RINGUEST; GRAVES; CASE, 2000). Este critério analisa as decisões de compra de ações (ou vendas) no contexto de uma determinada carteira de participações em ações levando em consideração o retorno e a aversão ao risco do tomador de decisão. Da mesma forma, tal critério pode ser aplicado para um conjunto de projetos avaliando a aversão ao risco e o retorno do portfólio existente (RINGUEST; GRAVES; CASE, 2000). Consequentemente, pode ser estabelecido a prioridade de um projeto em relação ao outro.
Neste contexto, a prioridade é determinada inicialmente mediante a classificação dos projetos pelo retorno médio, onde aqueles com valores de classificação mais baixos são candidatos para sobrepor aqueles com valores de classificação mais elevados. Além disso, também é feita a classificação dos projetos por meio de retornos médios ajustados ao risco (LOCH; KAVADIAS, 2002).
Quanto aos processos de hierarquia analítica a aplicação do AHP (Analytic Hierarchy Process) é apresentada como uma importante ferramenta na condução de decisões complexas (GREINER et al., 2003). O AHP foi desenvolvido para mensurar e sintetizar uma variedade de fatores, superando escolhas complexas de critérios qualitativos e quantitativos e, simplificando a combinação das partes no todo (RUSSO; CAMANHO, 2015; STRANG, 2012).
Embora muitos métodos estejam à disposição das empresas, há uma dissonância entre as prescrições e a priorização materializada nas empresas. A implementação bem-sucedida dessas técnicas depende muitas vezes de alguns fatores como: tipo de decisão que está sendo tomada, disponibilidade de informações do projeto, disponibilidade de recursos durante o processo de tomada de decisões, entendimento da técnica e percepção de um tomador de decisão (GREINER et al., 2003). Neste último caso, um tomador de decisão, pode ser influenciado pelo sponsor, o que se faz necessário compreender o papel do sponsor na priorização de projetos.
1.4 Sponsor e priorização de projetos
O sponsor é definido como uma pessoa ou grupo, com um envolvimento ativo, que fornece os recursos e suporte para o projeto, programa ou portfólio, e é responsável pelo sucesso do mesmo (ENGLUND; BOCERO; BASS, 2007; PMI, 2013a). Apesar da importância do papel do sponsor no sucesso do projeto, ele é raramente abordado nas pesquisas (KLOPPENBORG; TESCH; MANOLIS, 2014).
As competências do sponsor variam conforme as diferenças entre os projetos, os estilos gerenciais e até mesmo as empresas (CARVALHO; RABECHINI JR., 2017). Portanto, os atributos do sponsor poderão favorecê-lo ou não dependendo do que está sendo tratado. Dessa forma, nota-se a importância de atributos do sponsor que possa contribuir e se alinhar com os métodos de priorização de projetos selecionados.
Neste contexto saber dialogar com os stakeholders pode ter relevância na função do sponsor. Não obstante as competências relacionadas ao hard skills, saber lidar com as pessoas dentro da empresa deve fazer parte das suas competências na condução de projetos em todo o processo (CHANDLER; THOMAS, 2015; ENGLUND; BOCERO; BASS, 2007).
A função do sponsor assume diferentes dimensões com base na fase em que o projeto se encontra, tendo como parte das atividades iniciais: fornecer ao gerente de projetos fatores que influenciem na execução do projeto e estabelecer a prioridade do projeto de forma individual ou por conselho (KERZNER, 2009). Portanto, por mais que as responsabilidades do sponsor possam ser diversas, a depender do projeto, é fato que o papel dele na fase inicial de priorização do projeto influenciará no sucesso da empresa (KLOPPENBORG; TESCH; MANOLIS, 2014).
2. Procedimentos metodológicos
Os procedimentos metodológicos utilizados neste artigo foram selecionados com base numa orientação interpretativista-construtivista (Lincoln & Guba, 1985; Morgan, 1980). Esta orientação influenciou tanto a aplicação das técnicas de coleta quanto à análise dos dados, pois para atender o objetivo desta pesquisa buscou-se uma maior proximidade com o fenômeno observado (BÊRNI; FERNANDEZ, 2012).
Denzin e Lincoln (2006), disseram que na pesquisa qualitativa o pesquisador utiliza um conjunto de práticas interpretativas que dão visibilidade ao mundo transformando-o em uma série de representações, ou no caso desta pesquisa, as categorias que emergiram da análise do corpus constituído a partir das entrevistas. Assim, a adoção de uma abordagem qualitativa contribuiu para uma maior liberdade dos pesquisadores para explorar a intersubjetividade no discurso dos entrevistados sobre a priorização de projetos e o papel do sponsor neste processo.
No primeiro estágio desta pesquisa foi realizada uma busca por bases de dados como Proquest, Web of Science e Scopus para compreensão do tema priorização de projetos. Com base nessa fase, e no que se observou em relatos sobre o tema, foi formulado o problema de pesquisa. Este último materializado aqui pela pergunta: Qual é o papel do sponsor na priorização de projetos? A quadro 1 apresenta as etapas que foram seguidas nesta pesquisa.
| Etapas | Descrição |
| 1ª Etapa | • Escolha do tema; • Levantamento bibliográfico; • Formulação do problema; • Definição dos objetivos; • Definição dos sujeitos da pesquisa. |
| 2ª Etapa | • Levantamento bibliográfico e documental para construção do quadro teórico; • Elaboração do protocolo de coleta dos dados (entrevistas). |
| 3ª Etapa | • Entrevistas com 3 gestores envolvidos diretamente com a priorização de projetos. |
| 4ª Etapa | • Análise e discussão dos dados e confronto com o quadro teórico. |
| 5ª Etapa | • Elaboração do relatório final. |
Portanto, logo após a formulação do problema e definição do objetivo principal desta pesquisa seguiu-se para constituição do quadro teórico, o que serviu para um melhor aprofundamento das entrevistas. Além disso, o quadro teórico foi confrontado com as categorias que emergiram da fase de análise de dados (etapa 4).
Vale destacar que na fase 4 a perspectiva de análise foi data-driven, sendo que esse tipo de perspectiva permite partir dos dados das entrevistas para a construção de categorias de análise – códigos (CHARMAZ, 2006; SALDAÑA, 2012). Esse processo foi realizado com base na técnica de codificação, que pode ser descrita como uma leitura crítica-reflexiva do corpus e a classificação de cada segmento de texto por um rótulo (código). Primeiro realiza-se a codificação aberta, que tem como objetivo reconhecer incidentes, que são representados por trechos, palavras, imagens, entre outros, e que auxiliam a responder o problema de pesquisa. Estes códigos de primeira ordem são agrupados a fim de estabelecer relações por meio da codificação axial. Com base no quadro geral construído a partir dos incidentes e relacionando-os de forma hierárquica com outros códigos de segunda ordem, são obtidas categorias mais abstratas (CHARMAZ, 2006; SALDAÑA, 2012).
Miles e Huberman (1994) enfatizam que um processo de redução de dados se refere a selecionar, focalizar, simplificar, abstrair e transformar o corpus de dados continuamente ao longo do processo qualitativo. Portanto, esta ação de analisar, segmentar e agrupar ajuda a explicar o fenômeno pesquisado, que neste caso foi à priorização de projetos, para atender ao objetivo da pesquisa (SILVA; GODOI; MELO, 2010). Para tal tarefa foi utilizado o software de análise de dados qualitativo Atlas.Ti (FRIESE, 2012).
A análise foi realizada com o uso da técnica de comparação constante, onde as atividades de codificação e análise são realizadas de forma concomitante (Charmaz, 2006; Saldaña, 2015). Este processo segue um fluxo em direção ao alcance dos objetivos da pesquisa e não amarrado ao processo de forma linear. Assim, conforme é aumentada a amostragem teórica (número de incidentes encontrados), são construídos os principais elementos para fundamentar categorias mais abstratas e suas respectivas propriedades (SILVA; GODOI; MELO, 2010).
Para encontrar a saturação teórica nas informações coletadas, e esgotar a busca por novos incidentes pelo aumento da base de dados, foram realizados alguns testes no software Atlas.ti como as análises de “Codes-Primary Documents Table” e a análise de “co-ocorrência” (FRIESE, 2012). A primeira apresenta as frequências dos códigos em categorias estabelecidas na fase de análise. Já a segunda apresenta relatórios com a relação entre os códigos e as categorias constituídas ao longo da análise. Apesar destas análises se basearem principalmente na frequência dos incidentes, se faz necessário lembrar que neste tipo de pesquisa a busca não é por quantidade, mas sim por um padrão de comportamento.
Com relação às perguntas não foi seguido um questionário estruturado, mas conduziu-se uma conversa onde o objetivo era fazer o entrevistado falar o máximo possível com base na sua experiência profissional e suas observações. As intervenções dos entrevistadores se davam para indagar sobre o “como” ou o “por que” os eventos ou atividades relatadas se davam (SILVA; GODOI; MELO, 2010). A diretriz para conduzir as entrevistas foi a resposta a três itens durante cada conversa. Esses itens foram: i) a gestão de portfólio, o processo de priorização de projetos e o uso de metodologias; ii) o papel do sponsor no processo de priorização de projetos; iii) os atributos do sponsor no processo de priorização de projetos. As entrevistas foram gravadas, transcritas e depois importadas para o software Atlas.Ti (FRIESE, 2012). O quadro 2 apresenta as informações dos entrevistados.
| Entrevistados | Descrição | Condição da entrevista |
| Entrevistado 1 | Gestor que atua diretamente e de forma ativa com a priorização de projetos. Tem experiência em gestão de projetos na indústria do varejo, tecnologia e transportes. | Entrevista se deu em local reservado levando em torno de 30 minutos que foram gravados para posterior análise. |
| Entrevistado 2 | Executivo com forte experiência na indústria de tecnologia. Em sua carreira trabalhou em grandes projetos na área de tecnologia, acompanhando todas as fases do projeto. | Entrevista se deu em local reservado levando em torno de 30 minutos que foram gravados para posterior análise. |
| Entrevistado 3 | Executivo e pesquisador na área de gestão de projetos. Tem experiência nas indústrias do agronegócio e tecnologia envolvendo também a implantação de metodologias para gestão de portfólio. | Entrevista se deu na empresa em que o entrevistado trabalha, levando em torno de 25 minutos que foram gravados para posterior análise. |
O quadro 3 apresenta os códigos construídos a partir do corpus empírico que surgiram durante a atividade de codificação. Estes códigos representam as categorias de análise.
| Códigos | Descrição | Incidentes | |
| Alinhamento estratégico | Capacidade da empresa de estabelecer um alinhamento estratégico entre: a sua posição no mercado atual e almejada e a sua estrutura administrativa-operacional. | E1: “Tinha que estar pautado na estratégia da empresa… Missão, visão, valores…[...]” E2: “Então de acordo com a estratégia você colocava o peso dos parâmetros.” | |
| Atributos de gestão | Características pessoais voltadas para a abordagem gerencial aos recursos organizacionais. | E1: “Eu acho que conta o estilo, a negociação e se vai dar receita ou diminuir despesa.” E2: “As metodologias, elas são apoiadoras, mas não são determinantes. O que vale no primeiro é o negocial e no segundo é um alinhamento estratégico.” | |
| Atributos negociais | Características pessoais voltadas para a abordagem negocial no alcance dos objetos. | E1: “Sim, por exemplo. Se o sponsor dos projetos das áreas de apoio não sabe vender, esquece. Não ia conseguir.” E2: “Acho que influenciador é uma palavra que faz sentido, mas além disso, o cara que conseguir, vender melhor, a capacidade de negociar [...]” | |
| Atributos políticos | Características pessoais voltadas para a abordagem política na condução das atividades organizacionais. | E2: “O cara que está defendendo ser um influenciador neste boarding traz um baita de um peso. Por mais que eventualmente a ferramenta não deu a prioridade devida na hora de defender. É como defender uma tese.” E3: “Sim, eu acho que existem questões políticas. É igual quando você vai definir um escopo de projeto, tem muita mudança de escopo dentro de projeto que você aprova para ter buy in [...]” | |
| Atributos relacionais | Características pessoais voltadas para a abordagem relacional na interação com pessoas da empresa. | E1: “Ele dependia de caminhar com esse projeto dar continuidade e ele brigava forte porque ele sabia que era receita só que ele dependia da área comercial.” E3: “Você não pode criar um ambiente tão democrático [...] Tem que ter um sponsor que puxe, que tenha força bastante para decidir conflitos.” | |
| Comitê de Investimentos e Priorização de Projetos | Reunião do colegiado executivo para avaliação e definição dos investimentos por meio de projetos para o próximo período. | E1: “Lá tinha priorização de projetos, então quando entrou a metodologia, entrou também que ia ter também o [comitê] no final do ano com os executivos.” E3: “Eu acho que uma empresa deveria crescer sim para um comitê de priorização.” | |
| Gestão de Projetos | Gerenciamento de projetos. | E1: “[...] a gente escolhia a equipe e essa equipe começa a gerenciar o projeto desde o comecinho [...] | |
| Metodologia efetiva para Gestão de Portfólio | Estudo de métodos para a gestão de portfólio com resultados satisfatórios. | E1: “Tinha o ciclo. Eu conhecia mais o ciclo do desenvolvimento do que o ciclo de gerenciar um projeto.” E3: “Eu acho que tem alguns filtros. Os primeiros filtros são de viabilidade, a relação com a capacidade de custo X pessoas e prioridades dentro de tudo que você tem para fazer.” | |
| Nível de estratégia para priorização | Nível de clareza, objetividade e transparência nas informações para a priorização de projetos. | E1: “Aqui é assim, tem uma metodologia, mas quem conhece é o escritório de projetos e mais 6 gatos pingados. Não vai nunca resolver isso.” E3: “E nas empresas que você passou até hoje todas tinham uma metodologia de priorização ou não? Não, todas tinham que começar como aqui na empresa C.” | |
| Códigos | Descrição | Incidentes |
| Nível de maturidade das empresas em gestão de projetos | Nível de maturidade das empresas alinhado ao amadurecimento na gestão de projetos. | E2: “Aí muda bastante. Primeiro que quando não tem um comitê, áreas que são de entrega, por exemplo, TI tem muita dificuldade [...]” E3: “E você pega empresas que não têm uma estratégia clara como a empresa C, você tem que fazer ao contrário.” |
| Papel do Sponsor | Patrocinador do projeto por meio de apoio financeiro, político, dentre outros. | E1: “[...] imagino que depende muito do sponsor.” E3: “Mas não poderia identificar alguns estilos? O estilo e o grau de influência […]” [do sponsor] |
Com relação ao processo de análise reforça-se que os pesquisadores seguiram uma orientação data-driven que permitiu uma aplicação de Grounded Theory seguindo as orientações de Charmaz (2006) e Silva, Godoy e Melo (2010). Portanto, na próxima seção deste artigo serão apresentados os resultados obtidos com a aplicação destes procedimentos.
3. Apresentação e análise dos resultados
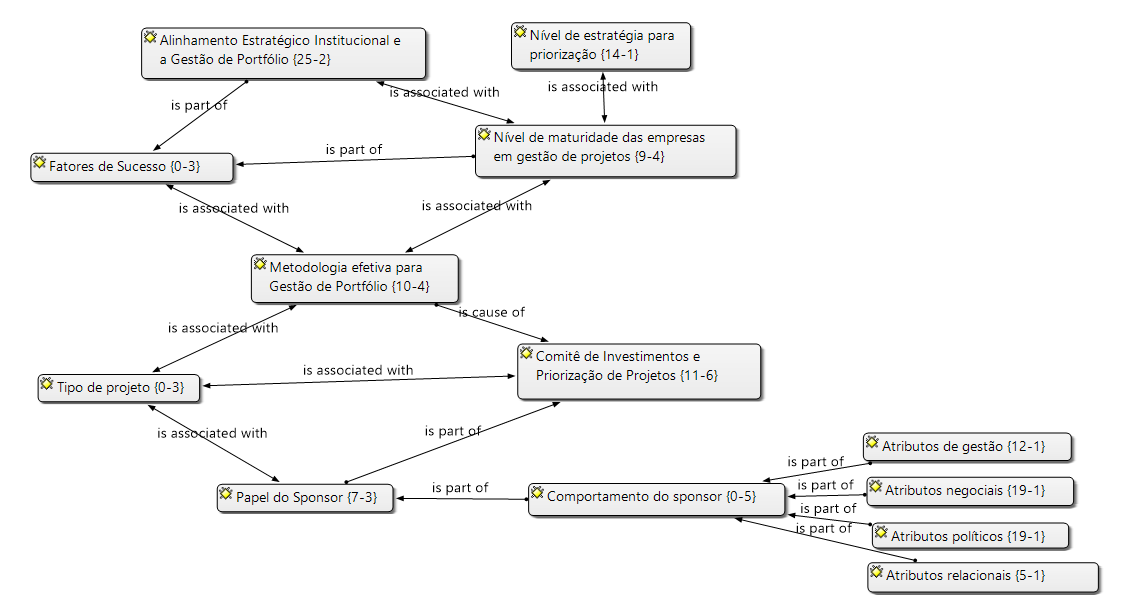
Nesta seção são apresentados os resultados envolvendo os temas de priorização de projetos e o papel do sponsor com base nos dados coletados por meio das entrevistas. Além do mais, foi evidenciado que os projetos, ao implantar as mudanças nas empresas, permitem a concretização dos objetivos organizacionais e a manutenção do alinhamento estratégico. Porém, devido à restrição de recursos e orçamento, os projetos que fazem parte do portfólio precisam ser priorizados. Destaca-se que um resultado relevante desta pesquisa foi evidenciar que uma das principais responsabilidades do sponsor é atuar na fase inicial de priorização dos projetos.
No contexto da fase de priorização dos projetos, a figura 1 descreve como o sponsor acaba exercendo algum tipo de influência nesse processo por meio de seus atributos. Assim, o alinhamento estratégico da empresa influencia fortemente quais projetos devem ser direcionados para o portfólio, bem como a estrutura da empresa determina o papel e o nível de envolvimento do comitê de investimento e priorização. Esta realidade pôde ser observada no discurso dos entrevistados é também percebida na pesquisa de Petro e Gardiner (2015).
Além disso, nesta pesquisa foi evidenciada também a importância de um comitê na priorização de projetos, pois ele se reúne para avaliar e decidir se um determinado projeto deve ser considerado prioritário ou não (KERZNER, 2009). O que pode ser percebido no discurso do E1: “Lá tinha priorização de projetos, então quando entrou a metodologia, entrou também que ia ter também o [comitê] no final do ano com os executivos”.

Com base na análise de “co-ocorrência”, Tabela 1, foi evidenciada que existe uma relação forte entre alinhamento estratégico com o “comitê de investimento e priorização” e “metodologias efetivas de priorização”, que pode ser evidenciada a partir do discurso dos entrevistados E2 e E3 respectivamente: “Não é assim, a partir de segunda-feira a gente tem agora um comitê que vai levar projetos e vocês vão aprovar ou não. Isso aí foi amadurecendo ao longo do tempo. Então se montou um escritório de projetos [...]”; “eu acho que uma empresa deveria crescer sim para um comitê de priorização...ela precisa ter uma estratégia clara”.
Com relação à maturidade em gestão de projetos, ela tem por característica melhorar a eficácia do gerenciamento de projetos (CARVALHO; RABECHINI JR., 2017). O processo de maturidade promove o alinhamento dos projetos às estratégias organizacionais (PMI, 2013b). Observa-se a menção da maturidade em gerenciamentos de projetos e sua associação com o alinhamento estratégico organizacional nos trechos do entrevistado E3: “empresas que já passaram por um nível de maturidade, os projetos vem no mínimo com um business case [...] mas tudo aquilo conectado a uma ambição da empresa”.
As pesquisas desenvolvidas por Chandler e Thomas (2015) sugerem que os executivos e escritórios de projetos precisam prestar atenção ao desenvolvimento e suporte do papel do sponsor. Nesse sentido, cabe acrescentar que o sucesso do projeto é significativamente importante durante o estágio de priorização de projetos, de modo que o sponsor garanta que o projeto seja priorizado adequadamente dentro da empresa (KLOPPENBORG; TESCH; MANOLIS, 2014).
| Alinhamento Estratégico Institucional e a Gestão de Portfólio | Atributos de gestão | Atributos negociais | Atributos políticos | Atributos relacionais | Comitê de Investimentos e Priorização de Projetos | Metodologia efetiva para Gestão de Portfólio | Nível de estratégia para priorização | Nível de maturidade das empresas em gestão de projetos | Papel do Sponsor | |
| Alinhamento Estratégico Institucional e a Gestão de Portfólio | 0 | 2 | 1 | 1 | 0 | 4 | 4 | 0 | 3 | 1 |
| Atributos de gestão | 2 | 0 | 1 | 0 | 0 | 0 | 1 | 1 | 0 | 1 |
| Atributos negociais | 1 | 1 | 0 | 4 | 1 | 1 | 1 | 2 | 0 | 1 |
| Atributos políticos | 1 | 0 | 4 | 0 | 3 | 1 | 0 | 1 | 0 | 5 |
| Atributos relacionais | 0 | 0 | 1 | 3 | 0 | 1 | 0 | 0 | 0 | 1 |
| Comitê de Investimentos e Priorização de Projetos | 4 | 0 | 1 | 1 | 1 | 0 | 0 | 0 | 0 | 1 |
| Metodologia efetiva para Gestão de Portfólio | 4 | 1 | 1 | 0 | 0 | 0 | 0 | 0 | 0 | 0 |
| Nível de estratégia para priorização | 0 | 1 | 2 | 1 | 0 | 0 | 0 | 0 | 1 | 0 |
| Nível de maturidade das empresas em gestão de projetos | 3 | 0 | 0 | 0 | 0 | 0 | 0 | 1 | 0 | 0 |
| Papel do Sponsor | 1 | 1 | 1 | 5 | 1 | 1 | 0 | 0 | 0 | 0 |
Dessa forma, os atributos do sponsor podem influenciar a condução das suas tarefas na fase de priorização de projetos. Nesta pesquisa, conforme figura 1, foram encontrados quatro tipos de atributos: i) atributos negociais; ii) atributos de gestão; iii) atributos relacionais; iv) atributos políticos. Nas análises ficou mais evidente o atributo negocial como fator determinante do processo para priorização de projetos de um sponsor específico. Isso pode ser percebido nas palavras do E1 “se o cara sabe negociar, ele vai conseguir chegar onde ele quer. Ele tem que saber negociar”.
Nota-se também com esta análise que há uma alta relação entre o “atributo político” do sponsor com o desempenho de seu papel na priorização de projetos. O que pode ser visto na fala de E3: “sim, eu acho que existem questões políticas [...] tem muita mudança de escopo dentro de projeto que você aprova para ter buy in de algumas áreas do que realmente é o melhor para a empresa [...]”.
Todavia, percebeu-se no discurso dos entrevistados E1 e E2 que a falta de estratégias de priorização claras e efetivas favorece os atributos políticos e negociais, como pode ser visto em: “aqui não tem priorização. Aqui é quem grita mais alto... Então aqui não tem instituída a metodologia de priorização. E não tem porque o [alto corpo executivo] não quer [...]” E1; “acho que influenciador é uma palavra que faz sentido, mas, além disso, o cara que conseguir vender melhor, a capacidade de negociar [...]” E2.
Além disso, os atributos relacionais também foram citados pelos entrevistados E1 e E2 respectivamente: “mas se você tiver um cara, um sponsor, que está presente, comprou a ideia e quer pronta, ajuda demais”; “o cara que está defendendo ser um influenciador neste boarding traz um baita de um peso”. Portanto, o papel do sponsor na priorização de projetos se relaciona nas menções dos entrevistados com os atributos previamente mencionados: de gestão, negociais, políticos e relacionais (ver gráfico 1).
O gráfico 1 é resultante da análise de “codes primary documents table” extraída do sistema Atlas.Ti. Ele mensura o número de incidentes para cada atributo de sponsor e entrevistados, portanto, constatou-se que os atributos negociais possuem forte relevância na priorização de projetos dos casos relatados. Em contrapartida, para o entrevistado 2, os atributos negociais, políticos e de gestão têm o mesmo peso no processo de priorização de projetos dos casos relatados.

De outra forma, o gerenciamento de projetos difere com o tipo de projeto, consequentemente o tipo de empresa e o perfil dos executivos envolvidos, assim o comportamento do sponsor e a prática de priorização devem ser adaptados ao tipo de projeto específico (SHENHAR, 1998). Ou seja, percebe-se de acordo com a experiência profissional de cada um dos entrevistados que havia uma alternância quanto à relevância dos atributos no papel do sponsor de acordo com as características do projeto e da empresa.
4. Conclusões e Recomendações
Ao término desta pesquisa pode-se evidenciar a influência, ou pelo menos uma prescrição de uma maior participação do sponsor na priorização de projetos. Após o levantamento da literatura e condução das entrevistas foi possível verificar que muito ainda se deve pesquisar sobre o papel do sponsor na seleção e aplicação dos recursos em projetos.
A priorização de projetos por meio de comitês deve ser alinhada aos objetivos estratégicos das empresas. Essa situação foi amplamente associada pelos entrevistados às empresas maduras no gerenciamento de projetos. Enquanto isso, o perfil do sponsor foi associado aos atributos de gestão, atributos negociais, atributos relacionais e atributos políticos. Sendo que chama a atenção para o fato que a falta de estratégias claras de priorização estimula os atributos negociais e políticos. De modo geral, todos os atributos foram reconhecidos pelos entrevistados como relevantes no papel do sponsor.
Portanto, pode-se depreender desta pesquisa que a seleção de uma metodologia efetiva para priorização de projetos leva à diminuição do uso dos atributos políticos e negociais do sponsor. Não obstante que todos os atributos sejam relevantes, esses dois atributos são necessários em situações onde os aspectos relacionados à priorização não são tão claros e pré-estabelecidos. Assim, com a mudança neste cenário seria exigido um maior uso dos atributos gerenciais, o que beneficiaria o alinhamento estratégico e a gestão eficaz do portfólio, uma vez que os projetos devem estar contribuindo com a missão e visão da empresa e não com os acordos pontuais entre os sponsors.
Os entrevistados concordam que o sponsor é um influenciador dentro da empresa, principalmente com relação à priorização dos projetos. Nesta mesma linha eles afirmam que o nível de maturidade em gestão de projetos, o tipo de empresa e os diferentes projetos podem favorecer um atributo do sponsor em detrimento de outro na fase de priorização de projetos.
A pesquisa apresenta limitações quanto ao número de entrevistas, o que se torna uma oportunidade para estudos futuros para um maior aprofundamento das relacionadas à prática de priorização relacionadas a cada atributo. Portanto, sugere-se para pesquisas futuras aumentar o número de entrevistas, a aplicação de testes estatísticos que possibilitem a extrapolação da amostra e o mapeamento dos estilos de gerenciamento aplicados ao papel do sponsor e associados às diferentes indústrias.
Referências
ARCHER, N. P.; GHASEMZADEH, F. An integrated framework for project portfolio selection. International Journal of Project Management, v. 17, n. 4, p. 207-216, 1999.
BARDHAN, I.; KAUFFMAN, R.; NARANPANAWE, S. It project portfolio optimization: a risk management approach to software development governance. IBM Journal of Research and Development, v. 54, n. 2, p. 2:1-2:18, 2010.
BÊRNI, D. DE A.; FERNANDEZ, B. P. M. Métodos e técnicas de pesquisa-modelando as ciências empresariais. São Paulo: Saraiva, 2012.
BLOMQUIST, T. Practices, roles, and responsibilities of middle managers. In: Program and Portfolio Management. Project Management Institute, v. 37, n. 1, p. 52-66, 2006.
CARVALHO, M. M. DE; RABECHINI JR., R. Fundamentos em Gestão de Projetos: contruindo competências para gerenciar projetos. 4. ed. São Paulo: Atlas, 2017.
CHANDLER, D. E.; THOMAS, J. L. Does executive sponsorship matter for realizing project management value? Project Management Journal, v. 46, n. 5, p. 46-61, 2015.
CHARMAZ, K. Constructing grounded theory: A practical guide through qualitative research. London: Sage, 2006.
COOPER, R. G.; EDGETT, S. J. Developing a product innovation and technology strategy for your business. IEEE Engineering Management Review, v. 38, n. 4, p. 33-40, 2010.
COOPER, R. G.; EDGETT, S. J.; KLEINSCHMIDT, E. J. New product portfolio management: practices and performance. Journal of Product Innovation Management, v. 16, n. 4, p. 333-351, 1999.
COOPER, R. G.; EDGETT, S. J.; KLEINSCHMIDT, E. J. New Problems, New Solutions: Making Portfolio Management More Effective. Industrial Research Institute, Inc, v. 43, n. 2, p. 1-23, 2000.
COOPER, R. G.; EDGETT, S. J.; KLEINSCHMIDT, E. J. Optimizing the Stage-Gate Process: What Best-Practice Companies Do-II. Research-Technology Management, v. 45, n. 5, p. 21-27, 2002.
DENZIN, N. K.; LINCOLN, Y. S. A disciplina e a prática da pesquisa qualitativa. O planejamento da pesquisa qualitativa: teoria e abordagens. Porto Alegre: Artmed, 2006.
ENGLUND, R. L.; BOCERO, A.; BASS, J. Project Sponsorship : Achieving Management Commitment for Project Success. Management, p. 580-583, 2007.
FRIESE, S. Qualitative Data Analysis with ATLAS.ti. London: SAGE Publications, 2012.
GREINER, M. A. et al. A hybrid approach using the analytic hierarchy process and integer programming to screen weapon systems projects. IEEE Transactions on Engineering Management, v. 50, n. 2, p. 192-203, 2003.
HENDERSON, J. C.; VENKATRAMAN, H. Strategic alignment: Leveraging information technology for transforming organizations. IBM Systems Journal, v. 32, n. 1, p. 472-484, 1993.
HENRIKSEN, A. D.; TRAYNOR, A. J. A practical r&d project-selection scoring tool. IEEE Transactions on Engineering Management, v. 46, n. 2, p. 158-170, maio 1999.
JOSHI, N. N.; LAMBERT, J. H. Equity metrics with risk, performance, and cost objectives for the prioritization of transportation projects. IEEE Transactions on Engineering Management, v. 54, n. 3, p. 539-547, 2007.
KERZNER, H. Strategic Planning for Project Management using a Project Management Maturity Model. [s.l.] John Wiley, 2002.
KLOPPENBORG, T. J.; TESCH, D.; MANOLIS, C. Project success and executive sponsor behaviors: Empirical life cycle stage investigations. Project Management Journal, v. 45, n. 1, p. 9-20, 2014.
LOCH, C. H.; KAVADIAS, S. Dynamic Portfolio Selection of NPD Programs Using Marginal Returns. Management Science, v. 48, n. 10, p. 1227-1241, 2002.
MILES, M. B.; HUBERMAN, A. M. Qualitative data analysis: an expanded sourcebook. [s.l.] Sage Publications, 1994.
MINTZBERG, H.; AHLSTRAND, B.; LAMPEL, J. Safári de estratégia: um roteiro pela selva do planejamento estratégico. 2. ed. Porto Alegre: Bookman, 2010.
MORGAN, G. Paradigms, Metaphors, and Puzzle Solving in Organization Theory. Administrative Science Quarterly, v. 25, n. 4, p. 605-622, dez. 1980.
OLMEDO-CIFUENTES, I.; MARTÍNEZ-LEÓN, I. M. Influence of management style on employee views of corporate reputation. Application to audit firms. BRQ Business Research Quarterly, v. 17, n. 4, p. 223-241, 2014.
PETRO, Y.; GARDINER, P. An investigation of the influence of organizational design on project portfolio success, effectiveness and business efficiency for project-based organizations. International Journal of Project Management, v. 33, n. 8, p. 1717-1729, 2015.
PINTO, L. F. V.; NOSSA, V.; TEIXEIRA, A. Inovação: estratégia de competitividade e sustentabilidade na gestão hospitalar. Contextus – Revista Contemporânea de Economia e Gestão, v. 13, n. 3, p. 216-243, 21 dez. 2015.
PMI. Um Guia do Conhecimento em Gerenciamento de Projetos (PMBoK). 3. ed. [s.l.] Project Management Institute, Inc, 2004.
PMI. Um Guia do Conhecimento em Gerenciamento de Projetos (PMBoK). 5. ed. [s.l.] Project Management Institute, Inc, 2013a.
RAMOS, P.; MOTA, C.; CORRÊA, L. Exploring the management style of Brazilians project managers. International Journal of Project Management, v. 34, n. 6, p. 902-913, 2016.
RINGUEST, J. L.; GRAVES, S. B.; CASE, R. H. Conditional stochastic dominance In: R&D portfolio selection. IEEE Transactions on Engineering Management, v. 47, n. 4, p. 478-484, 2000.
RUSSO, R. D. F. S. M.; CAMANHO, R. Criteria In: AHP: A systematic review of literature. Procedia Computer Science, v. 55, n. Itqm, p. 1123-1132, 2015.
SALDAÑA, J. The coding manual for qualitative researchers. 2. ed. [s.l.] SAGE Publications, 2012.
SANTHANAM, R.; KYPARISIS, J. A multiple criteria decision model for information system project selection. Computers & Operations Research, v. 22, n. 8, p. 807-818, 1 out. 1995.
SHALIT, H.; YITZHAKI, S. Marginal Conditional Stochastic Dominance. Management Science, v. 40, n. 5, p. 670-684, 1994.
SHENHAR, A. J. From theory to practice: Toward a typology of project-management styles. IEEE Transactions on Engineering Management, v. 45, n. 1, p. 33-48, 1998.
SHENHAR, A. J.; DVIR, D. Reinventando Gerenciamento de Projetos. São Paulo: M. Books, 2010.
SILVA, A. B.; GODOI, C. K.; MELO, R. B. DE. Pesquisa Qualitativa em Estudos Organizacionais: Paradigmas, Estratégias e Métodos. São Paulo: Saraiva, 2010.
SIMPLÍCIO, R.; GOMES, J.; ROMÃO, M. Projects Selection and Prioritization: A Portuguese Navy pilot model. Procedia Computer Science, v. 121, p. 72-79, 2017.
STRANG, D. K. Portfolio Selection Methodology for a Nuclear Project. Project Management Journal, v. 17, n. 1, p. 81-93, 2012.
ZIMMER, P. et al. Fatores determinantes para o desempenho em inovação das indústrias optantes lucro real em Santa Catarina. Revista Gestão & Tecnologia, v. 17, n. 3, p. 191-216, 2017.