Artículos
Recepción: 03 Marzo 2016
Aprobación: 26 Agosto 2016
Publicación: 13 Octubre 2016
DOI: https://doi.org/http://dx.doi.org/10.1016/j.estger.2016.08.004
Resumen:
Esta investigación tiene como propósito explorar el uso de la huella de carbono (HdC) como herramienta de construcción de marca para las empresas en Colombia. Se abordó un método de diseño exploratorio con la técnica de entrevista en profundidad. Entre los resultados obtenidos, se encontró que el marketing ecológico y el branding son una oportunidad para el posicionamiento de las empresas con prácticas de la HdC, aunque aún la decisión de comunicarlo, como diferencial o ventaja competitiva, no está dentro de los proyectos futuros de las organizaciones indagadas, por cuanto existen factores externos que podrían cambiar o perjudicar su imagen, contrario a lo que evidencia la literatura previa en este ámbito. Como futura línea de investigación se propone abordar estos aspectos desde el punto de vista del consumidor y analizar el mercado internacional comparándolo con la dinámica nacional.
Códigos JEL: M31. M32.
Palabras clave: Gestión de marca ecológica, Mercadeo ecológico, Huella de carbono, Gestión de marca.
Abstract:
This research aims at exploring the use of the carbon footprint (CFP) as a tool for brand building for companies in Colombia. A method of exploratory design with in-depth interview technique was implemented. Among the results found, the ecological marketing and branding are an opportunity for the positioning of companies using the CFP, even though the decision to present this as a differential or a competitive advantage is not included in future projects companies subject to this study, as there are external factors that could change or harm their image, contrary to what was previously indicated by the literature in this field. Future research line should explore the consumer's perspective and analyze international market compared with Colombian dynamics.
JEL classification: M31. M32.
Keywords: Ecobranding, Ecological marketing, Carbon footprint, Branding.
Resumo:
Esta pesquisa tem como objetivo explorar o uso da pegada de carbono (PDC) como uma ferramenta de construção de marca para as empresas na Colômbia. Um método de projeto exploratório, com técnica de entrevista em profundidade foi utilizado. Entre os resultados obtidos, verificou-se que o marketing verde e o branding são uma oportunidade para o posicionamento de empresas com práticas da PDC, embora ainda a decisão de informar, como diferencial ou vantagem competitiva, não está dentro dos futuros projetos das organizações objeto do estudo, porque há fatores externos que podem mudar ou prejudicar sua imagem, ao contrário do que a literatura anterior nesta área evidência. Como uma futura linha de pesquisa tem como objetivo abordar estas questões do ponto de vista do consumidor e analisar o mercado internacional em comparação com as dinâmicas nacionais.
Classificações JEL: M31. M32.
Palavras-chave: Gerenciamento de marca ecológica, Marketing ambiental, A pegada de carbono, Gestão da marca.
1. Introducción
La huella de carbono (HdC) es la medición de emisiones de gases efecto invernadero (GEI) que son considerados contaminantes del medio ambiente, como lo son el dióxido de carbono (CO2), el metano (CH4) y el óxido nitroso (N2O), entre otros, mismos que han desencadenado el fenómeno del cambio climático y el cambio en la composición atmosférica, y a su vez son inherentes a las actividades humanas, tanto cotidianas como industriales (Mohit y Anu, 2012). Al respecto, Bárcena, Prado, Samaniego y Pérez (2014) precisan que:
El reto del cambio climático se asocia a la presencia de patrones productivos y de consumo insostenible, dependientes del uso de energías fósiles con altas emisiones de carbono. En consecuencia, el cambio climático impone límites y restricciones y obliga a reorientar el paradigma productivo y los patrones de consumo. El reto simultáneo de adaptarse a las nuevas condiciones climáticas e instrumentar los procesos de mitigación, reconociendo al mismo tiempo las responsabilidades comunes por diferencias y las capacidades heterogéneas, es ciertamente extraordinario y condicionará las características del desarrollo del siglo XX (p. 7).
En este sentido, la medición de la HdC surge como una de las soluciones más pertinentes para conocer resultados de emisiones de GEI que las empresas están generando y así tener un punto de partida para implementar medidas, internas y externas, y mitigar las consecuencias del cambio climático.
En consecuencia, la HdC, más allá de medir el balance de las emisiones de GEI y disminuir los costos energéticos (resultado de las acciones de mejora del nivel de emisiones), conlleva a posicionar una imagen diferente de las marcas en un contexto con consumidores conscientes de temas medioambientales, según lo que reporta la literatura asociada a la tendencia del consumo responsable y el posicionamiento de estas acciones en el consumidor (Anghelcev, Chung, Sar y Duff, 2015; Berthou y Ebbesen, 2016; de Boer, de Witt y Aiking, 2016; Newman, Howlett, Burton, Kozupy Tangari, 2012; Wicker y Becken, 2013).
Ante este panorama, el sector empresarial también se debe ajustar a las nuevas condiciones y exigencias globales para contribuir con el medio ambiente, y también para prepararse hacia un modelo de desarrollo sostenible, tal como lo afirman Pearce y Robinson (1997) y Prahalad (1999). En este mismo sentido, Pandey, Agrawal y Pandey (2011) propone que la HdC debe ser un compromiso empresarial, del Estado y de la sociedad en general.
En Colombia también se está trabajando en este tema, pues aunque el país no genera grandes cantidades de GEI (1%), en comparación con los países desarrollados, su economía, junto con otras emergentes, están en auge, ocasionando mayor producción y demanda de productos y servicios y, por ende, grupos emergentes de nuevos consumidores. Así lo afirma Lo Vuolo (2014):
América Latina aparece en una situación ambigua frente a este escenario. Pese a que en algunos países de la región se esgrimen discursos favorables al cuidado del medio ambiente y a cambios en los patrones de consumo que impongan nuevos conceptos de bienestar humano que trasciendan al ingreso y el consumo, no se observa un escenario favorable para la crítica al crecimiento económico y a sus consecuencias sobre el cambio climático. Varias razones pueden esgrimirse para este escenario (p. 8).
Lo anterior también es consecuente con los grandes retos del siglo XXI: el calentamiento global, por sus causas y consecuencias, y el séptimo objetivo del milenio de las Naciones Unidas: garantizar la sostenibilidad del medio ambiente. Al respecto, Colombia integra dentro de sus objetivos de desarrollo sostenible estos mismos propósitos.
Con estos antecedentes, en este proyecto de investigación se indagó sobre cómo las empresas integran la gestión de la HdC con el marketing ecológico y el branding, como herramienta estratégica para incorporar una nueva manera de realizar mercadeo y posicionar la marca, con un atributo diferencial para los consumidores de mercados verdes. El abordaje desde el branding obedece a que la literatura previa indica que los activos intangibles se deprecian en el tiempo por su uso, desgaste u obsolescencia, mientras que los intangibles, como la marca, dependiendo de cómo se gestione, puede llegar a apreciarse (Itami y Roehl, 1987; Barwise, Higson, Likierman y Marsh, 1990).
En este sentido, las marcas y consumidores que tienen dentro de sus convicciones y prioridades la preservación y conservación de los recursos naturales se destacan y sobresalen con productos diferenciados en atributos y branding, por su posición frente a problemáticas que afectan a la humanidad; esto permite el crecimiento rentable de marcas que valoran el planeta y sus recursos naturales, a lo cual Ortegón (2014) señala que ''la identidad de marca debe concebir, proponer, mantener y administrar los beneficios funcionales, emocionales y sociales (autoexpresión) ligados a un producto, los cuales deben ser significativos para el consumidor, favorables y también diferenciados'' (p. 28).
De acuerdo a lo anterior, se planteó la necesidad de explorar, a partir de entrevistas en profundidad, las empresas que están trabajando en el proceso de medición de la HdC, como una actividad para ser comunicada al mercado desde una perspectiva de construcción de marca y/o branding. Al respecto, Castillejos (2012) relata que existe una importante fuente de tensión entre las marcas y la sustentabilidad, cuando los valores, marca y acciones de las empresas transmiten el mismo mensaje de sustentabilidad con sus consumidores, obteniendo mejor respuesta a su posicionamiento. No obstante, según la revisión de la literatura, no hay suficiente conocimiento sobre cómo las empresas utilizan la información de los resultados del proceso de la HdC (Hornibrook, May y Fearne, 2015).
Adicionalmente, es común que la gestión de la HdC involucre cambios sustanciales para todos los países, desarrollados y en vía de desarrollo, contribuyendo a nuevas formas de crecimiento social, cultural y económico y, por ende, nuevos espacios para el mercadeo.
Dadas las anteriores consideraciones, se trazaron los siguientes objetivos específicos para mejorar el alcance y la comprensión de la investigación: describir las principales prácticas y avances en marketing ecológico utilizadas por las empresas identificadas como compañías que implementan la HdC; identificar los principales atributos de construcción de marca y/o comunicación, en el contexto de protección al medio ambiente empleado por las empresas que implementan la HdC, y conocer las dificultades y oportunidades que han encontrado las empresas para implementar la HdC con enfoque de branding. Dichos objetivos estuvieron orientados al descubrimiento de actividades y gestión empresarial que realizan las compañías, por lo cual el abordaje metodológico empleado fue exploratorio combinando entrevistas a profundidad realizadas a diferentes expertos y empresarios de diferentes sectores económicos. Finalmente, este artículo se ha estructurado en 4 secciones; la primera sección expone la revisión bibliográfica, posteriormente se presenta la estrategia metodológica del estudio, luego se presentan los resultados, para culminar con las conclusiones derivadas de la investigación.
2. Revisión bibliográfica
Es importante aclarar que coexisten 3 huellas: la ecológica, la hídrica y la de carbono (Ewing y Rong, 2008). La primera se preocupa por realizar mediciones de la gestión del impacto ecológico respecto a la moderación de cantidades de agua y tierra necesarias para absorber los residuos tóxicos para que la población consuma y sobreviva; la segunda mide el agua que se consume por personas y procesos industriales (Hoekstra y Mekonnen, 2012), y la tercera, la HdC, mide el impacto que generan en el medio ambiente todos los GEI que se producen con la actividad humana.
En este contexto, la investigación analizó la HdC, el branding y marketing ecológico como ejes principales para conseguir el cumplimiento de los objetivos propuestos. Desde dicho punto de vista, la gestión de la empresa enfocada en el cuidado del medio ambiente y su posterior comunicación de acciones se convierte en una estrategia diferenciada y reconocida por los consumidores (Barnejee, 2001).
Lo anterior reafirma el concepto que cada vez es más generalizado: si los modelos de desarrollo cambian también lo hacen los consumidores, y en este caso, de acuerdo a los objetivos del milenio de la Naciones Unidas, se busca trabajar con un modelo alternativo de economía de desarrollo sostenible, donde los consumidores también harán su transición hacia preferencias de compra donde prevalezca la preservación y conservación del medio ambiente, tal como ha sido validado empíricamente por la literatura para el caso de América Latina (Baigorrotegui, Parker y Estenssoro, 2014; Lacaze, 2009; Larenas, 1999; Oliveros, Pérez, González-Rebeles y Maldonado, 2012; Salgado-Beltrán, 2014). A su vez, Lubin y Esty (2010) indican que esta tendencia no escapa al ámbito de la gestión, dado que la competitividad implica sustentabilidad.
En cuanto a Colombia, para el presente estudio se identificaron 36 empresas que han adelantado prácticas voluntarias de medición de la HdC, de acuerdo a información obtenida por fuentes oficiales y contactos directos y referenciados. Se debe aclarar que, para el momento de la investigación, no se encontraron estadísticas consolidadas sobre resultados en este tema a nivel de empresas, pero sí datos aislados de cada organización y de agremiaciones que trabajan como consultoras de estos procesos.
Por otra parte, en el tema de soporte normativo está el Instituto Colombiano de Normas Técnicas y Certificación (ICONTEC), que realiza validación y certificación voluntaria para la medición de GEI y además cuenta con certificación en normas relacionadas con el cambio climático avaladas internacionalmente, entre ellas la ISO/TS 14067:2013, donde se establecen los principios, requisitos y directrices para la cuantificación y comunicación de la HdC de productos, basados en las emisiones y absorciones de GEI durante su ciclo de vida.
También, en cuanto a política y programas específicos, en Procolombia (antes Proexport) se promueven actividades enfocadas a concientizar a los empresarios exportadores en las mejores prácticas, así como incentivar el interés de las empresas en desarrollar procesos de mejoramiento continuo en certificaciones internacionales. Además, está el Ministerio de Ambiente y Desarrollo Sostenible (MADS), a través de la Dirección de Cambio Climático, con el apoyo del Departamento Nacional de Planeación (DNP), y los Ministerios Sectoriales de Colombia que lideran el programa denominado ''Estrategia Colombiana de Desarrollo Bajo en Carbono'' (ECDBC), mismo en el que se busca identificar, medir, monitorear y reportar la gestión de la mitigación de emisiones de GEI.
Referente a la normatividad internacional, se han creado espacios para los productos etiquetados con la medición de la HdC, especialmente en el mercado europeo y americano. Algunos ejemplos son: etiquetado ambiental (Ley Grenelle, Francia); proyecto de ley Waxman-Markey (Estados Unidos); iniciativas privadas de etiquetado (Walmart, TESCO, Casino, Leclerc, Migros, Timberland, Patagonia, Coop, etc.). De acuerdo al ICONTEC, existen más de 340 ecolabels en el mundo.
Después de las anteriores consideraciones, a continuación se revisa la literatura relevante de los 3 ejes de este trabajo de investigación: la HdC, branding y marketing ecológico.
2.1. Gestión de huella de carbono
La HdC no solo está relacionada directamente con el cambio climático que ocasiona la emisión de GEI, sino también con el desarrollo económico de los países (Adua, York y Schuelke-Leech, 2016), en donde se observa que las organizaciones que contribuyen a la protección del medio ambiente también contribuyen a la competitividad del país, sin importar si dichas organizaciones son multinacionales o pymes (Chiu, 2015; Hill, Boocock, McAulay y Higginson, 2011; Kooijman-van Dijk, 2012; Liao, Wang y Yao, 2014; Pinkse y Kolk, 2012)
En cuanto a América Latina, según la Comisión Económica para América Latina y el Caribe (CEPAL, 2014) se han adelantado procesos voluntarios de medición de la HdC de productos; no obstante, esta Comisión indica que no solo debe interpretarse la gestión de mitigación de los GEI como un ejercicio de marketing propio de las empresas involucradas en ello, sino como un desafío del Estado. En este sentido, se ha generado normatividad local, nacional y mundial a partir de cumbres y foros, donde cada nación ha asumido un compromiso directo e indirecto frente a su responsabilidad ambiental con el planeta. El protocolo de Kyoto (Salvia, 2005) de la convención del Marco de las Naciones Unidas sobre el Cambio Climático es una de las políticas internacionales más importantes en este tema, que afecta la competitividad de los países.
De esta forma, antes de incursionar en el tema de branding y marketing ecológico es necesario hacer referencia al concepto de ''responsabilidad social empresarial'' (RSE) como política de retribución y minimización del daño que se puede generar como producto de las actividades propias de la empresa, tema que está asociado a los objetivos de esta investigación. Es así que, para Bloom y Gundlach (2001), la RSE está relacionada con el compromiso que tienen las organizaciones con sus grupos de interés, quienes se pueden ver afectados positivamente, o negativamente, por el ejercicio de la misión de la organización.
Para el presente estudio, la medición de los GEI y las acciones de mitigación y compensación son parte de la RSE de la empresa como una contribución ambiental, lo cual repercute en la competitividad y productividad de la organización, tanto en el entorno nacional como en el internacional. De acuerdo con Torres y de Carrasquero (2008), la RSE no es filantropía o generosidad; el concepto va mucho más allá: es el esfuerzo de las empresas por identificarse con el desarrollo sostenible, buenas prácticas laborales y cero corrupciones.
2.2. Gestión de marca (branding) y marketing ecológico
En este segundo eje se resalta la importancia y la relación directa de los procesos de la HdC y el branding. Los estudios previos en la materia muestran que los desarrollos recientes de la concepción ecológica de una ciudad o un país deben involucrar la evaluación de la marca (Kavoura y Bitsani, 2014; Ryan y Mizerski, 2010; Yigitcanlar y Lee, 2014); de esta forma, el branding sustentable aplica incluso a ámbitos como la política (Kapoor y Kulshrestha, 2011). En este sentido, este concepto es aplicable a la sostenibilidad a largo plazo de una organización (Kapoor y Kulshrestha, 2011), en aspectos relacionados con la innovación organizacional (Selvefors, Rahe y Karjalainen, 2011) o con el comportamiento organizacional (Aggerholm, Andersen y Thomsen, 2011). Por lo tanto, según Moon y Millison (2001), la importancia del branding implica tener en cuenta aspectos como la interacción entre la marca y el valor.
De esta forma, se considera que existe relación entre branding y marketing ecológico, ya que ambos buscan posicionamiento sostenible a través del conocimiento de sus consumidores (Ottman, 1998; Sánchez, Gil y Gracia, 1998; Fraj y Martínez, 2006; Ortegón y Royo, 2015). Al respecto, Fraj y Martínez (2006) señalan que los valores de los individuos y sus patrones de compra han generado preocupación en las organizaciones, especialmente en la gestión de marketing, dados los asuntos concernientes al desarrollo sostenible, entre los que se encuentra la HdC.
En consecuencia, Klein (1999) señala que en los últimos años los activos acumulados por empresas multinacionales han implicado cambios en los modelos y mecanismos para realizar negocios; en este sentido, Olson y Peter (2006) argumentan que ello se debe a la brevedad de los ciclos de vida de los productos y a la mayor preocupación de las organizaciones por comprender los aspectos que generan valor a sus clientes, quienes tienen una amplia oferta de satisfactores y mecanismos para compararlos.
Adicionalmente, los temas medioambientales son de interés para investigadores en el campo de las ciencias administrativas (Pearce y Robinson, 1997; Prahalad, 1999), más en una época donde lo ambiental es cada vez más usado dentro de las grandes compañías. Complementando lo anterior, Peattie (2001) y Fuller (1999) indican que la gestión de marketing involucra la administración del precio, las comunicaciones, la promoción y la distribución de productos, sin dejar de lado la compatibilidad de estos procesos con el medio ambiente.
Con la gestión de la HdC y el branding se llega al marketing ecológico como una integración de procesos y acciones enfocados en el logro del mismo objetivo. En la literatura de marketing, términos como marketing ecológico, ambiental o sostenible reflejan una filosofía de gestión basada en la idea de que la empresa puede satisfacer las necesidades de diversos stakeholders con intereses medioambientales, mediante acciones sostenibles que no tienen por qué perjudicar sus resultados financieros (Kärnä, Hansen y Juslin, 2003), dando cuenta de que los criterios medioambientales pueden generar diferenciación percibida por parte de los consumidores. Al respecto, De la Torre, Fajnzylber y Nash (2009) indican que el cambio en los patrones de consumo y, por ende, de producción pueden generar oportunidades de negocio o carencia de competitividad.
En este sentido, Moon y Millison (2001) dan cuenta de cómo se puede utilizar lo gestionado en el ámbito de la HdC en las etiquetas de los productos. Al respecto, Chamorro (2001) expresa que la preocupación por el deterioro del medioambiente, además de ser una compleja tendencia social, es también un fenómeno de marketing, toda vez que hay evidencia de un nuevo segmento de consumidores denominados consumidores verdes o ecológicos. Así mismo, Ottman (1998) indicó que el mercadeo verde es el presente y el futuro de la gestión de esta área funcional de una organización.
3. Metodología
A partir de la literatura revisada y el propósito de este estudio orientado por un planteamiento exploratorio empresarial, se desarrolló un abordaje cualitativo, toda vez que la revisión de la literatura confirma que el concepto de la HdC en Colombia es novedoso y no se ha abordado este fenómeno desde la perspectiva del mercadeo y, en especial, del ecobranding. En consecuencia, el tipo de investigación que se desarrolla es exploratoria (Morales y López, 2008), conducente a obtener información y familiarizarse con las experiencias que se han tenido frente a la gestión de la HdC asociado al branding, a partir de las realidades de los contextos construidos y creados por sus actores sociales (Esterberg, 2002). Por lo anterior, y con base en los objetivos de investigación del estudio y las características propias de los entrevistados (gerentes de empresa), quienes presentan condiciones de acceso limitado por sus ocupaciones, no se consideraron otras perspectivas, métodos y técnicas de análisis exploratorio o concluyente, considerando la técnica de entrevista a profundidad como un medio suficiente para indagar, profundizar y construir las prácticas de la gestión de la HdC, en coherencia a lo sugerido por Creswell (2013) y la posibilidad de representar la gestión de la imagen de marca ecológica en esquemas cognitivos (Ortegón, 2011) por parte de los entrevistados y la perspectiva empresarial adoptada en el documento.
Para la inclusión de las empresas participantes y los entrevistados se utilizó un diseño muestral no probabilístico por juicio, cuya condición era la existencia de prácticas de la gestión de la HdC en sus procesos. Es así como se realizó una base de datos de empresas, las cuales fueron abordadas entre abril y junio de 2015; posteriormente, las entrevistas se realizaron entre junio y agosto del mismo año. De esta forma, el trabajo de campo concluyó con 12 entrevistas efectivas, ante lo cual se debe tener presente que la cantidad de participantes obedece al criterio de saturación, mismo que indica que la cantidad de entrevistas pueden suspenderse una vez se detecta que los aportes adicionales de los participantes no varían significativamente entre sí (Bonilla-Castro y Rodriguez-Sehk, 2005; Flick, 2009; Salgado, 2007; Strauss y Corbin, 2008).
Dado lo anterior, para cumplir con el propósito de investigación, el contacto primario y los sujetos entrevistados fueron gerentes de marca o directores de mercadeo y gerentes de producción u operaciones de 12 empresas, entre ellas multinacionales, grandes empresas y una microempresa (tabla 1). Es relevante indicar que se adoptaron, por criterios éticos de la investigación, acuerdos de confidencialidad y uso académico de la información suministrada por los participantes, bajo su consentimiento.

Para analizar las variables objeto de investigación se recurrió al software Atlas.ti versión 7.5.3. De esta forma, los resultados de las entrevistas se representan a partir de diferentes mapas que integran las categorías orientadoras y que contienen los ejes de indagación asociados a las prácticas de gestión de la HdC, la gestión de branding y marketing ecológico.
El análisis de resultados, de conformidad a los objetivos de investigación, se realizó a partir de la técnica de análisis hermenéutico del discurso (Strauss y Corbin, 2007); esto quiere decir que las 12 entrevistas realizadas a los gerentes de las empresas participantes se transcribieron en formato digital para posteriormente ser analizadas utilizando un software especializado de análisis cualitativo.
En este orden de ideas, para abordar el fenómeno de interés la entrevista semiestructurada que se aplicó a los participantes se diseñó con 3 ejes principales o categorías orientadoras: HdC, branding y marketing ecológico. A continuación, en la tabla 2 se presenta su fundamentación y densidad, según el procesamiento en Atlas.Ti.

4. Resultados
A partir de la recolección de la información se identificaron 2 categorías orientadoras: la HdC y el branding y marketing ecológico, las cuales contienen los ejes de indagación que son la base del desarrollo de la investigación (tabla 2). Así, la integración de los conceptos relevantes que caracterizan la gestión de la HdC se ilustra en la figura 1; dichos conceptos se denominan ejes de indagación o códigos axiales (indicados en mayúsculas), los cuales sustentan diversas verbalizaciones extraídas de las entrevistas que han sido categorizadas. En este sentido, la gestión de la HdC está asociada a los ejes de indagación o códigos axiales primarios que identifican los principales aspectos analizados con la implementación de la HdC en las organizaciones y que serán objeto de interpretación a través del artículo.

Con el fin de facilitar la comprensión de los mapas léxicos, a continuación se describe la estructura de cada uno a partir de la figura correspondiente. Es importante considerar que cada uno de los nodos de las figuras representa códigos; al interior de ellos, el número de la izquierda simboliza la fundamentación del código, esto es, su saturación, y el de la derecha constituye su densidad, o sea, la cantidad de conexiones que tiene con los demás nodos.
Es así que la categoría orientadora HdC (fig. 1) cuenta con 9 ejes de indagación que, en orden de fundamentación, son: apoyo externo y alianzas estratégicas; proyectos futuros; debilidades y fortalezas en la implementación; áreas y procesos involucrados en la implementación; barreras en la implementación; propósito para la iniciativa en la implementación de la HdC; modificaciones en los procesos, y tiempo de implementación y frecuencia de medición. El eje restante, que es cambios en la comunicación a partir de la implementación de la HdC, según la revisión de literatura, hace parte de la categoría orientadora branding y marketing ecológico, pero está vinculada a la HdC toda vez que, según los discursos de los participantes, estos asuntos no son una prioridad ni para los proyectos futuros ni lo fueron como propósito de iniciativa en la implementación de la HdC.
En este orden de ideas, en primera instancia se analiza los ejes de indagación con mayor fundamentación por parte de los entrevistados: apoyo externo y alianzas estratégicas, debilidades y fortalezas, barreras, modificación en procesos, proyectos futuros y propósito.
En el eje de indagación denominado tiempo de implementación y frecuencia de medición de la huella, todas las organizaciones evidencian un rango de implementación entre 4 y 6 años y una frecuencia de medición entre 1 y 2 años; así mismo, para el eje de indagación apoyo externo y alianzas estratégicas (fig. 2) se evidencia que las empresas han estado participando en eventos y programas relacionados con la HdC con 13 fundamentaciones (número de repeticiones del mismo concepto/variable en el corpus total), seguido de organizaciones aliadas con 10. No obstante, de acuerdo a las respuestas dadas por los entrevistados, 8 de ellos adelantaron el proceso de implementación sin apoyo externo gremial o gubernamental.

Para el eje de indagación debilidades y fortalezas en la implementación de la HdC se identificaron 4 categorías, donde 2 corresponden a fortalezas: mejoramiento de los procesos con buenas prácticas ambientales, la cual fue la más mencionada, con 19 fundamentaciones, seguida de proyección empresarial, con 11. Igualmente, se identificaron 2 categorías en debilidades: unificación unidad de medida, información y entes externos, con 11 fundamentaciones, seguida de la falta de conciencia ambiental, con 9 (fig. 3).

En las fortalezas mencionadas por los participantes, la que más se fundamenta es mejoramiento de los procesos con buenas prácticas ambientales, con 19, en el cual se tienen en cuenta los procesos de residuos industriales, producción y ciclo de vida del producto. Como segunda fortaleza está la proyección empresarial, con 11 fundamentaciones, en la cual las empresas se proyectan ser líderes en Colombia sobre temas ambientales y generar planes de acción de innovación en proyectos ambientales.
Como debilidades se evidenció, en primera instancia, la unificación de una unidad de medida, información y entes externos, con 10 fundamentaciones, en donde se tiene en cuenta la falta de unificación de una unidad de medida, la dispersión de la información, la integración entre empresa y gobierno, dependencia de un externo y los cambios gubernamentales que en ocasiones llevan a reiniciar muchas veces el proceso. En segunda instancia está la falta de conciencia ambiental (9 fundamentaciones), en donde se tiene como paradigma pensar que Colombia produce apenas el 1% de GEI a nivel global.
A su vez, se identificaron en proyectos futuros 3 unidades léxicas secundarias. Las unidades que más se fundamentaron fueron: acciones de prevención y capacitación, con 16; metas de reducción, con 15, y carbono neutro, con 5. De este eje de indagación se resalta que el cambio en la comunicación con fines de mercadeo no es prioridad para las empresas como proyecto futuro (fig. 4), lo cual coincide también con que no fue un propósito cuando iniciaron el proceso de implementación de la HdC.

Así mismo, se encuentran 5 ejes de indagación asociados al propósito de iniciar un proceso de implementación de la HdC, donde 4 de ellos tienen una alta mención por parte de los gerentes. Al respecto, la unidad léxica que más se menciona es compromiso ambiental, con 23 fundamentaciones, seguida de estrategia empresarial, con 19, tendencias mundiales, con 11, y evaluar el impacto, con 14 (fig. 5).

No obstante, los resultados evidencian que en el marco del propósito para emprender la iniciativa de la HdC no es prioridad cambiar la comunicación con fines de posicionamiento o estrategia de marca (15 fundamentaciones). En cambio, sí se evidencia que los propósitos más relevantes son el compromiso ambiental y evaluar el impacto, las cuales suman 37 fundamentaciones, lo cual es coherente con las tendencias mundiales y los objetivos del milenio.
En el eje de indagación barreras en la implementación de la HdC (fig. 6) se identifican como impedimentos: la dispersión de la información, con 10 fundamentaciones; aspectos económicos, con 5, y la falta de unificación de referentes, con 4.

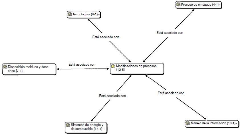
Adicionalmente, en el eje modificaciones en procesos (fig. 7) la categoría con mayor fundamentación es el de sistemas de energía y combustibles, con 14, seguido de manejo de la información, con 10; tecnología, con 9; disposición de residuos y desechos, con 7, y procesos de empaques, con 4. En estas mismas unidades léxicas algunos entrevistados mencionaron no haber realizado cambios a pesar de adelantar el proceso de medición de la HdC. En la unidad léxica secundaria, el proceso de empaque también fue un tema importante dentro de las modificaciones, porque tiene mayor impacto ambiental. Según los entrevistados, '' [...] en el empaque, yo le metía a una caja de 10 kilos, 4 bolsas de 2,5 kilos, y se bajó a una sola bolsa de 10 kilos''; '' [...] hacemos reducciones de empaque y año tras año realizamos ejercicios de mejoramiento para poder disminuir el consumo de materiales de empaque [...]'' (comunicación personal, agosto de 2015).

Así, la segunda categoría orientadora, branding y marketing ecológico, está soportada en 3 ejes de indagación: la comunicación, con 15 fundamentaciones, seguido de campañas publicitarias de responsabilidad social y ambientales, con 28, y estrategias de marca, con 15 (fig. 8). En la presente investigación esta categoría da el panorama actual y futuro del mercadeo frente al contexto global y nacional, en relación con el cambio climático y la medición de la HdC, como indicador de los procesos organizacionales.

En este sentido, se hace énfasis en el eje de indagación cambios en la comunicación a partir de la implementación de la HdC, donde se concentran los principales elementos de marketing.
El eje de indagación comunicación a partir de la implementación de la HdC presenta 8 unidades léxicas secundarias: relacionamiento con sus grupos de interés, con 19 fundamentaciones; no comunican la HdC en sus empaques, con 16; elementos de comunicación utilizados, con 14; no realizan procesos o estudios para la identificación de motivaciones de compra o insigth, con 14; no han realizado cambios en la imagen corporativa, con 13; no han realizado cambios en el slogan, con 12; no han establecido cambios en la comunicación, con 11, y por último, nuevo lenguaje en la comunicación, con 11.
En el eje relacionamiento con sus grupos de interés, incluyendo a sus proveedores, la mayoría lo realizan a través de diferentes plataformas usando los informes de gestión, resultados y concientización ambiental. De las empresas entrevistadas, 5 no evidencian relacionamiento con sus grupos de interés: '' [...] todas esas plataformas son divulgadas a los grupos de interés, digamos que a nivel nacional la principal es el informe de gestión que consolida y recibe toda esa información [...]'', '' [...] tenemos actualmente un programa de compras verdes en el cual estamos empezando a incluir algunas exigencias asociadas a los temas de cambio climático con los proveedores [...]'', '' [...] se ha ido impulsando que aquellos que demuestran que tienen cálculo de huella de carbono son más interesantes para nosotros [...]'', '' [...] estamos trabajando un poco en el tema de capacitación ambiental con el cliente, al que nos compra el cemento se le da un poco el enfoque ambiental, también que sea muy responsable en el manejo de que tengan un programa de manejo de los residuos que generan [...]'' (comunicación personal, julio de 2015).
En cuanto a las unidades léxicas que hacen parte del eje de indagación denominado la comunicación a partir de la implementación de la HdC (fig. 9), se evidencia que los entrevistados coinciden en que no han adelantado acciones específicas asociadas a comunicar, con fines mercadológicos, la divulgación de sus resultados; de esta forma se encuentra que: no comunican en sus empaques, no realizan procesos o estudios de identificación de insight, no han realizado cambios en su imagen corporativa, no han realizado cambios en el slogan y no han establecido cambios en la comunicación.

Por consiguiente, en este eje de indagación se evidencia que la comunicación no es prioritaria ni para el propósito ni para los proyectos futuros. Por lo tanto, no han establecido estrategias de marca como campañas publicitarias con el tema de la HdC y más bien se han enfocado en participar y patrocinar campañas de responsabilidad ambiental.
5. Conclusiones
Los hallazgos de esta investigación, contrastados con la literatura, plantean diversos escenarios con oportunidades para desarrollar estrategias de negocios y de marketing orientadas a la protección del medio ambiente, de acuerdo a las tendencias mundiales y las exigencias de un nuevo consumidor más informado y consciente del cuidado del planeta y de sus hábitos de consumo.
En este sentido, las empresas se están preparando para los nuevos retos donde los consumidores y los nuevos mercados se preocupan por el ambiente, la responsabilidad social y el mercadeo para las nuevas economías; así lo confirman Pearce y Robinson (1997), Prahalad (1999) y, más recientemente, Pandey et al. (2011) cuando se refieren a la investigación dentro de las empresas en cuanto a cambio climático, economía y ecosistemas.
En Colombia, la medición de la HdC no ha sido reglamentada legalmente como una exigencia para mitigar y compensar la emisión de GEI, aunque las empresas han ido tomando conciencia, a pesar de que no existen referentes de su mismo sector que indiquen a los consumidores la magnitud de GEI que les permita tomar la mejor elección de compra, con base en la contribución al planeta. Hasta el momento han sido procesos voluntarios; no obstante, la CEPAL (2014) señala que estas no deben esperar a una presión eventual y tampoco a una imposición a través de una política de Estado, sino que deben actuar como respuesta a desafíos económicos internacionales.
Los resultados de esta investigación muestran que la medición de la HdC conllevó a que las empresas participantes realizaran modificaciones en sus procesos, lo que les permitió la disminución de costos y la reducción de GEI (fig. 10).

El objetivo principal del presente estudio se cumplió, por cuanto a través de entrevistas en profundidad se indagó y exploró la gestión de la HdC, la gestión de branding y marketing ecológico. En cuanto al primer objetivo específico, describir las principales prácticas y avances en marketing ecológico utilizadas por las empresas identificadas como compañías que implementan la HdC; algunas de estas informaron sobre avances específicos en medios especializados, artículos e informes científicos y de desarrollo sostenible que no están orientados como estrategia de marketing ecológico, sino como divulgación de resultados técnicos y de responsabilidad social y ambiental.
Referente al segundo objetivo específico, identificar los principales atributos de construcción de marca y/o comunicación, las empresas estudiadas no han desarrollado acciones que les permitan construir y posicionar una nueva imagen a partir de este proceso. Dentro de este mismo objetivo la comunicación tiene más orientación de concientización ambiental que como propósito de marketing. Por último, en el tercer objetivo específico, conocer las dificultades y oportunidades que han encontrado las empresas para implementar la HdC con enfoque de branding, la mayoría de estas han desarrollado este proceso logrando reducción de costos y emisión de GEI; además, han identificado la oportunidad de divulgarlo como estrategia de marca y factor diferenciador; pero dentro de sus políticas organizacionales y proyectos futuros aún no lo han contemplado, porque no hay referentes en el mercado ni legislación que obligue a las empresas a dar cuentas métricas de sus resultados de la HdC.
Es relevante aclarar que inicialmente la investigación se planteó sobre 3 categorías orientadoras: HdC, branding y marketing ecológico; no obstante, en el desarrollo de la recolección de información se evidenció que las empresas no desarrollan estrategias de gestión de marca ni acciones de marketing relacionadas con el tema de la HdC, por lo que se consideró unificar estas 2 últimas en una sola categoría.
Por otra parte, las entrevistas muestran que las empresas consideran fundamental incluir en sus procesos buenas prácticas ambientales y la concientización y sensibilización para todos sus grupos de interés como un factor diferenciador. En este aspecto se coincide con De la Torre et al. (2009), toda vez que el no estar inmerso en estos procesos puede ocasionar pérdidas de competitividad; así lo ratifican Bonilla-Castro y Rodriguez-Sehk (2005) al señalar que la actividad productiva debe restituir el capital natural y los residuos de esa actividad no deben ser contaminantes.
En cuanto a construcción de marca, se evidenció que las empresas entrevistadas no consideran importante desarrollar estrategias para posicionar sus marcas a través de la divulgación de los resultados de medición de la HdC; por lo tanto, no están aprovechando ese factor diferencial adelantado. Esto es contrario a lo indicado por Moon y Millison (2001), quienes proponen que las marcas inviertan en branding, ya que pueden lograr posicionamiento, mantenimiento, recordación y reconocimiento.
A su vez, los participantes reconocen que será la exigencia de los nuevos consumidores y de los nuevos mercados la que obligue a implementar o dar a conocer estas nuevas prácticas como diferenciador y estrategias de posicionamiento, tal como lo expone la literatura sobre el consumo responsable (Anghelcev et al., 2015; Berthou y Ebbesen, 2016; De Boer et al., 2016; Newman et al., 2012; Wicker y Becken, 2013).
En esta misma línea, Kärnä et al. (2003) reconocen la manera en que las empresas pueden satisfacer las necesidades de diversos stakeholders con intereses medioambientales, a través de medidas que no perjudiquen sus resultados financieros.
En la actualidad las empresas divulgan estas prácticas de la HdC, se esfuerzan por obtener certificaciones y el sello verde, solo con fines de comercialización, es decir, para negociar en los mercados internacionales. Al respecto, la CEPAL (2014) menciona la exigencia de los sellos verdes como compromiso de responsabilidad con el planeta. Lo anterior implica que promover acciones de mercadeo generando estrategias de marca y posicionamiento no es una prioridad para las empresas participantes, sino una exigencia comercial. Esto lo confirma la información arrojada en el eje de propósito para la implementación de la HdC, en contravía a quienes pronostican que la comercialización de productos, de acuerdo con criterios medioambientales, puede generar para la empresa relevantes ventajas en la diferenciación de cara al mercado (Barnejee, 2001). Por lo tanto, no deben ser medidas transitorias por exigencia de algunos mercados, sino como una política de estrategia empresarial. Así mismo, Ottman (1998) hace referencia a que el mercadeo convencional ha de evolucionar hacia el verde. En este mismo contexto, se considera importante comunicar estas prácticas ambientales en los empaques porque genera reconocimiento y posicionamiento.
Este trabajo de investigación permite invitar a que futuras investigaciones amplíen este campo de conocimiento abordando el punto de vista del consumidor, quien puede arrojar información relevante para las empresas y su gestión frente al mercadeo y a las estrategias de branding. A su vez, se sugiere indagar en otros países para revisar la visión de los gerentes frente a este tema con el fin de contrastar si este fenómeno tiene similar comportamiento en otros contextos.
Se concluye que las empresas no están generando ventaja competitiva frente al mercado, ni produciendo valor a la marca y sus accionistas, como lo evidencian sus propósitos y proyectos futuros, en donde no van más allá del tema ambiental y de tendencias globales, desconociendo las oportunidades de las estrategias de branding y marketing ecológico, las cuales podrían brindarles reconocimiento y posicionamiento como empresas líderes en Colombia.
Conflicto de intereses
Los autores declaran no tener ningún conflicto de intereses.
Bibliografía
Adua, L., York, R. y Schuelke-Leech, B.-A. (2016). The human dimensions of climate change: A micro-level assessment of views from the ecological modernization, political economy and human ecology perspectives. Social Science Research, 56, 26–43.
Aggerholm, H. K., Andersen, S. E. y Thomsen, C. (2011). Conceptualising employer branding in sustainable organisations. Corporate Communications, 16(2), 105–123.
Anghelcev, G., Chung, M.-Y., Sar, S. y Duff, B. R. L. (2015). A ZMET-based analysis of perceptions of climate change among young South Koreans: Implications for social marketing communication. Journal of Social Marketing, 5(1), 56–82.
Baigorrotegui, G., Parker, C. y Estenssoro, F. (2014). Insights into socio-technical transitions towards patterns of sustainable consumption in water and energy in South-American mining – two Argentinean controversies. Sociologias, 16(37), 72–111.
Bárcena, A., Prado, A., Samaniego, J. y Pérez, R. (2014). La economía del cambio climático en América Latina y el Caribe: paradojas y desafíos. Santiago de Chile: Naciones Unidas [consultado 18 Ago 2016]. Disponible en: http://repositorio.cepal.org/bitstream/handle/11362/37310/S1420656_es.pdf;jsessionid=1D43FC6B80F7955B8308012A445E6935?sequence=4
Barnejee, S. B. (2001). Corporate Environmental Strategies and Actions. Management Decision, 39(1), 36–44.
Barwise, P., Higson, C., Likierman, A. y Marsh, P. (1990). Brands as separable assets. Business Strategy Review, 1(2), 43–59.
Berthou, S. K. G. y Ebbesen, B. V. (2016). Local governing of climate change in Denmark: Recasting citizens as consumers. Journal of Environmental Planning and Management, 59(3), 501–517.
Bloom, P. y Gundlach, G. (2001). Handbook of marketing and society. Thousand Oaks, CA: Sage.
Bonilla-Castro, E. y Rodriguez-Sehk, P. (2005). Más allá del dilema de los métodos. La investigación en ciencias sociales. Bogotá: Norma.
Castillejos, E. (2012). Las 50 marcas más sustentables a nivel global. Revista Mercado2[consultado 22 Ago 2016]. Disponible en: http://www.merca20.com/las-50-marcas-mas-sustentables-a-nivel-global/
Chamorro, A. (2001). Marketing ecológico; sí, marketing ecológico. Universidad de Extremadura, España [consultado 22 Ago 2016]. Disponible en: http://www.5campus.org/leccion/ecomarketing
Chiu, Y.-L. A. (2015). Towards sustainable enterprises: The impact factor of climate change for corporate responsibility and performance. European Journal of Law and Economics, 40(2), 341–365.
CEPAL (2014). Comisión Económica para América Latina y el Caribe [consultado 20 Ago 2016]. Disponible en: http://www.cepal.org/es/publicaciones/36970-estudio-economico-de-america-latina-y-el-caribe-2014-desafios-para-la
Creswell, J. W. (2013). Qualitative inquiry and research design: Choosing among five approaches. Thousand Oaks, CA: Sage.
De Boer, J., de Witt, A. y Aiking, H. (2016). Help the climate, change your diet: A crosssectional study on how to involve consumers in a transition to a low-carbon society. Appetite, 98, 19–27.
De la Torre, A., Fajnzylber, P. y Nash, J. (2009). Desarrollo con menos carbono: respuestas latinoamericanas al desafío del cambio climático. Washington (EUA): Banco Mundial [consultado 21 Ago 2016]. Disponible en: http://www.oei.es/cienciayuniversidad/spip.php?article141
Esterberg, K. (2002). Qualitative Methods in Social Research. Boston: McGraw-Hill.
Ewing, R. y Rong, F. (2008). The impact of urban form on US residential energy use. Housing Policy Debate, 19(1), 1–30.
Flick, U. (2009). An introduction to qualitative research (4.a ed). London: Sage.
Fraj, E. y Martínez, E. (2006). Environmental values and lifestyles as determining factors of ecological consumer behaviour: An empirical analysis. Journal of Consumer Marketing, 23(3), 133–144.
Fuller, D. A. (1999). Sustainable Marketing: Managerial-Ecological Issues. Thousand Oaks, CA: Sage.
Hill, M. R., Boocock, J. G., McAulay, L. y Higginson, S. L. (2011). Impacts of climate change agreements on British small and medium-sized enterprises. Energy and Environment, 22(4), 343–359.
Hoekstra, A. y Mekonnen, M. (2012). La huella hídrica de la humanidad. Actas de la Academia Nacional de Ciencias, 109(9), 3232–3237.
Hornibrook, S., May, C. y Fearne, A. (2015). Sustainable development and the consumer: Exploring the role of carbon labelling in retail supply chains. Business Strategy and the Environment, 24(4), 266–276.
Itami, H. y Roehl, T. (1987). Mobilizing Invisible Assets. Cambridge, MA: Harvard University Press.
Kapoor, A. y Kulshrestha, C. (2011). Branding and Sustainable Competitive Advantage: Building Virtual Presence. Gurgaon: Management Development Institute (MDI).
Kärnä, J., Hansen, E. y Juslin, H. (2003). Social responsibility in environmental marketing planning. European Journal of Marketing, 37(5/6), 848–871.
Kavoura, A. y Bitsani, E. (2014). Investing in culture and intercultural relations for advertising and sustainable development of the contemporary European city within the framework of international city branding and marketing: The case study of the intercultural festival of Trieste, Italy. In Advertising: Types of Methods, Perceptions and Impact on Consumer Behavior. Greece: Technological Educational Institute of Athens.
Klein, N. (1999). No Logo. El poder de las Marcas. Buenos Aires: Paidós.
Kooijman-van Dijk, A.L. (2012). Climate change mitigation technology and poverty reduction through small-scale enterprises. En: Low-Carbon Technology Transfer: From Rhetoric to Reality (pp. 245-257). Netherlands: University of Twente.
Lacaze, V. (2009). Food consumption sustainable in Argentina: An estimation of the willingness to pay for fresh and organic food processed by the consumer Ciudad de Buenos Aires. Agroalimentaria, 15(29), 87–100.
Larenas, S. (1999). El consumo sustentable en América Latina – El estado del arte. Industry and Environment, 22(4), 38–42.
Liao, P.-A., Wang, J.-H. y Yao, C.-Y. (2014). Sensing and responding to a climate change: Empirical evidence from rural SME in Taiwan. Actual Problems of Economics, 151(1), 329–339.
Lo Vuolo, R. M. (2014). Cambio climático, políticas ambientales y regímenes de protección social: Visiones para América Latina. Santiago de Chile: Comisión Económica para América Latina y el Caribe (CEPAL) [consultado 21 Ago 2016]. Disponible en: http://repositorio.cepal.org/handle/11362/36807
Lubin, D. A. y Esty, D. C. (2010). The sustainability imperative. Harvard Business Review, 88(5), 42–50.
Mohit, V. y Anu, V. (2012). Tourism and carbon foot prints in United Arab Emirates – challenges and solutions. Journal of Environmental Management & Tourism, 3(5), 41–54.
Moon, M. y Millison, D. (2001). Firebrands: Building Brand Loyalty in the Internet Age. Berkeley, CA: McGraw-Hill.
Morales, A. V. y López, W. L. (2008). Investigación cualitativa y psicología del consumidor: alternativas de aplicación. Avances en Psicología Latinoamericana, 26(2), 290–303.
Newman, C. L., Howlett, E., Burton, S., Kozup, J. C. y Tangari, A. H. (2012). The influence of consumer concern about global climate change on framing effects for environmental sustainability messages. International Journal of Advertising, 31(3), 511–527.
Oliveros, E. S., Pérez, G. T., González-Rebeles, C. y Maldonado, F. G. (2012). Actitudes y percepciones de consumidores en la ciudad de México, hacia atributos de la producción sustentable de alimentos de origen animal. Veterinaria México, 43(2), 87–101.
Olson, P. Y. y Peter, J. P. (2006). Comportamiento del consumidor y estrategia de marketing. México, DF: Mc Graw-Hill.
Ortegón, L. (2011). Estudio de la imagen de marca por medio de esquemas cognitivos. Una alternativa de investigación cualitativa de mercados. Revista Poliantea, 7(12), 171–198.
Ortegón, L. (2014). Gestión de marca: Conceptualización, diseño, registro, construcción y evaluación. Bogotá: Editorial Politécnico Grancolombiano.
Ortegón, L. y Royo, M. (2015). Brand image and lexicographic analysis: An application to shopping malls. Cuadernos de Gestión, 15(2), 143–162.
Ottman, J. A. (1998). Green Marketing: Opportunity for Innovation. Lincolnwood, Illinois: NTC Business Books.
Pandey, D., Agrawal, M. y Pandey, J. S. (2011). Carbon footprint: Current methods of estimation. Environmental Monitoring and Assessment, 178, 135–160.
Pearce, J. A. y Robinson, R. B. (1997). Strategic Management: Formulation, Implementation, and Control (6 th ed.). Chicago: Irwing.
Peattie, K. (2001). La tercera edad de marketing verde: Hacia un desarrollo sostenible. The Marketing Review, 2(2), 129–146.
Pinkse, J. y Kolk, A. (2012). Multinational enterprises and climate change: Exploring institutional failures and embeddedness. Journal of International Business Studies, 43(3), 332–341.
Prahalad, C. K. (1999). Gestión de las discontinuidades: Los desafíos emergentes. Euroletter, 14, 19–28.
Ryan, M. M. y Mizerski, K. (2010). Place branding for sustainable futures: A case study. Place Branding and Public Diplomacy, 6(1), 49–57.
Salgado, A. (2007). Investigación cualitativa: Diseños, evaluación del rigor metodológico y retos. Liberabit, 13, 71–78.
Salgado-Beltrán, L. (2014). Factores que influyen en el consumo sustentable de productos orgánicos en el noroeste de México. Ecosistemas y Recursos Agropecuarios, 27(3), 265–279.
Salvia, J. M. (2005). El protocolo de Kyoto. Revista de Treball, Economia i Societat, 35, 19–39.
Sánchez, M., Gil, J. M. y Gracia, A. (1998). Frenos al crecimiento del mercado ecológico: ¿El precio o la actitud hacia el medio ambiente? Revista Española de Investigación de Marketing, 3, 103–116.
Selvefors, A., Rahe, U. y Karjalainen, T.-M. (2011). Using product innovation as eco-branding to encourage sustainable lifestyles – An exploratory student approach to business strategy. En: DS 69: Proceedings of E and PDE 2011, The 13th International Conference on Engineering and Product Design Education (pp. 337-342). Chalmers University of Technology, Sweden [consultado 21 Ago 2016]. Disponible en: http://www.scopus.com/inward/record.url?eid=2-s2.0-84859232398ypartnerID=40ymd5=12fde479bbe5add78367e4a753b9b755
Strauss, A. y Corbin, J. (2008). Basics of Qualitative Research: Techniques and Procedures for Developing Grounded Theory. Basics of Qualitative Research Grounded Theory Procedures and Techniques (2 nd ed.). Thousand Oaks, CA: Sage.
Strauss, A. y Corbin, J. (2007). Basics of Qualitative Research: Grounded Theory Procedures. Thousand Oaks, CA: Sage.
Torres, N. A. y de Carrasquero, C. M. (2008). Responsabilidad social y ética universitaria de la Universidad Católica Cecilio Acosta (UNICA): Un estudio exploratorio. Multiciencias, 8, 137–173.
Wicker, P. y Becken, S. (2013). Conscientious vs. ambivalent consumers: Do concerns about energy availability and climate change influence consumer behaviour? Ecological Economics, 88, 41–48.
Yigitcanlar, T. y Lee, S. H. (2014). Korean ubiquitous-eco-city: A smart-sustainable urban form or a branding hoax? Technological Forecasting and Social Change, 89, 100–114.
Notas
Notas de autor