Artículos

Recepción: 23/04/2021
Aprobación: 06/10/2022
Resumen: El objetivo de esta investigación fue analizar el efecto de la retroalimentación inmediata en la detección y memoria de reconocimiento de noticias falsas y verdaderas, utilizando la Teoría de Detección de Señales. Para esto se realizaron 2 experimentos; en el experimento 1 no se presentó retroalimentación; en el experimento 2 se incluyó retroalimentación inmediata. Los experimentos se dividieron en 2 fases: discriminación y memoria de reconocimiento de noticias. Se contó con la participación de 93 jóvenes, quienes juzgaron la veracidad o falsedad de las noticias utilizando una tarea de elección forzada, en 24 noticias con dos tipos de atributos, físicos y no físicos. Los resultados indicaron en el experimento 1, que los atributos no físicos alteran la detección y memoria de reconocimiento de las noticias, haciendo irrelevante el atributo físico del color de la tipografía. En el experimento 2, se observó que la retroalimentación inmediata mejora la detección, pero no el reconocimiento que se ve alterado por los atributos no físicos igual que en el experimento 1. Estos hallazgos evidencian la necesidad de presentar a los lectores de noticias, diferentes fuentes de verificación inmediata para mejorar su detección, así como la urgencia de generar en el sector de comunicación buenas prácticas de verificación de la información.
Palabras clave: detección, noticias falsas, reconocimiento, retroalimentación, teoría de detección de señales.
Abstract: The objective of this research was to analyze the effect of immediate feedback on the detection and recognition memory of false and true news, using the Signal Detection Theory. For this, two experiments were carried out; in experiment one no feedback was presented; in experiment 2 immediate feedback was included. The experiments were divided into 2 phases: discrimination and news recognition memory. It included the participation of 93 young people, who judged the veracity or falsity of the news using a forced choice task, in 24 news with two types of attributes, physical and non-physical. The results indicated in experiment one, that the non-physical attributes alter the detection and memory recognition of the news, making the physical attribute of the font color irrelevant. In experiment 2, immediate feedback was found to improve detection, but not recognition, which is impaired by non-physical attributes as in experiment one. These findings show the need to present news readers with different sources of immediate verification to improve their detection, as well as the need to generate good information verification practices in the communication sector.
Keywords: detection, fake news, feedback, recognition, signal detection theory.
Introducción
El análisis de la información implica varios procesos como la percepción, la discriminación y la elección (Estes, 1978; Green y Swets, 1966), que les permiten a los individuos obtener los datos necesarios para entender una situación, y tomar decisiones (Bettman, 1970, 1979). Estos procesos permiten a su vez, que las personas juzguen la veracidad o falsedad de la información a partir de ciertas características (Jensen et al., 2011), aunque desafortunadamente ese juicio no siempre es acertado y se asume erróneamente algún dato como falso o verdadero.
Esto ha dado lugar a fenómenos como el de las noticias falsas, que ha perjudicado procesos tan importantes como los comicios electorales (Allcott y Gentzkow, 2017; Bovet y Makse, 2019; Fourney et al., 2017) o el manejo de la pandemia del Covid 19 (Organización Panamericana de la Salud, 2020). Dentro de los estudios que se han realizado para entender estos procesos, y su relación con la detección de información falsa (Chua et al., 2016; Gupta et al., 2014; Pennycook y Rand, 2019; Shin et al.,2017), resalta el trabajo de Shu et al. (2017), quienes establecieron diferentes factores que influyen en la percepción de la información y la posible detección de información falsa, y los dividieron en tres categorías: 1) contenido de la información. 2) diseño de la información. 3) contexto social de la información. El contenido y el diseño de la información se presentan como elementos primordiales, ya que es lo que el individuo puede analizar en primera instancia para juzgar la veracidad o falsedad de la noticia. En esta misma línea, Ross et al. (2018) afirman que mientras gran parte de la investigación se ha basado en la fuente del mensaje, las características del mensaje en sí mismo (contenido) han mostrado tener una influencia significativa en la credibilidad percibida de los individuos.
Aunque la investigación previa ha proporcionado información valiosa acerca de cuáles serían los factores psicológicos que influyen en cómo las personas le dan credibilidad a la información falsa, muchos estudios en esta área han combinado dos aspectos conceptualmente distintos: (a) la capacidad para distinguir con precisión entre noticias reales y noticias falsas (Almenar et al. 2021) y (b) los sesgos de respuesta para juzgar las noticias como reales o falsas (Pennycock y Rand 2019). Sin embargo, estos modelos no permiten explicar de forma independiente como se presentan estos procesos psicológicos y su relación con la toma de decisiones. Procesos diferenciados, que sí pueden ser explicados a través de la Teoría de Detección de Señales aplicada al contexto de noticias falsas (Batailler et al., 2022).
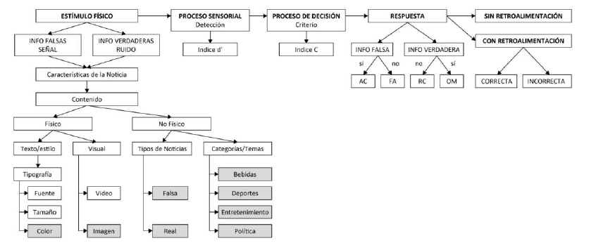
Para lograr este análisis diferenciado, se propone el modelo CADEFN (Characterization and Detection of Fake News Integrative Model o Modelo integrativo de caracterización y detección de noticias falsas, ver Figura 1) que integra ambas conceptualizaciones: caracterización de las noticias falsas por Zhang y Ghorbani, (2020) y TDS (Batailler et al., 2022; Green y Swets, 1966). Modelo que permite ampliar el espectro de análisis, al distinguir procesos involucrados, como la discriminación y la memoria de reconocimiento, estudiados a través de la TDS e integrarlos con la literatura sobre los factores que caracterizan las noticias falsas (Pennycook et al., 2018; Shu et al., 2017; Zhang y Ghorbani, 2020).
Este modelo está dividido en 5 componentes: 1) estímulo físico, 2) proceso sensorial, 3) proceso de decisión, 4) respuesta, 5) retroalimentación, (véase Green y Swets, 1966).

Nota. Basado en Green y Swets(1966) y en la caracterización de las noticias falsas por Zhang y Ghorbani, (2020). Las características analizadas en este estudio están resaltadas en color gris.
El estímulo físico
Desde la perspectiva de la TDS, el estímulo físico se refiere a dos tipos de eventos “señal” y “ruido”; que los participantes deben identificar. Para el contexto de noticias falsas en este estudio, la señal son las noticias verificadas como falsas, mientras que el ruido son las noticias verificadas como verdaderas. Para ayudar a las personas a identificar cuál información es señal o ruido, desde la perspectiva de Zhang y Ghorbani (2020) se han establecido 4 características o claves, que se ha demostrado que afectan al individuo en su toma de decisiones como son: 1) características de los creadores, 2) características de los usuarios, 3) atributos del contenido, 4) atributos del contexto social. En cuanto a las características de los creadores y usuarios, se habla inicialmente de si el, autor o editor de contenido es un humano o si se trata de un bot o ciborg. Si bien cualquiera de los autores puede generar noticias fiables, el identificar el origen puede ser muy útil en la identificación de información falsa. Esto se puede determinar, en el caso de los autores humanos, a través de la revisión del nombre de la cuenta, edad de registro, ubicación geográfica, credibilidad y confiabilidad, número de seguidores, número de publicaciones, frecuencia de publicación. En el caso de los bots y cíborgs se realizan análisis de anomalías a través del seguimiento de las cuentas de donde provenga la información. En cuanto a los atributos del contenido, los autores se refieren a atributos físicos 1) titular, 2) cuerpo del texto, 3) imágenes o videos, en donde, para efectos de la identificación de noticias falsas, se enfoca en la revisión de elementos sintácticos y lingüísticos, así como los aspectos visuales del contenido. Asimismo, se identifican atributos no físicos (propósito, sentimiento y tema), en donde a través de la categorización de los temas, el sentimiento que busca generar la noticia y el tipo de noticia, se puede identificar la veracidad de la información. En el contexto social, es decir, la plataforma (redes sociales o medios tradicionales) y la distribución de la noticia (usuarios o transmisión), se analizan los patrones de transmisión, posteo y respuesta entre los usuarios, para definir la confiabilidad de la información presentada.
Proceso sensorial en la detección y memoria reconocimiento.
El proceso sensorial se refiere al nivel de sensibilidad perceptiva que pueden tener los estímulos presentados (señal o ruido), y la intensidad o potencia determinadas por características físicas especificas (Green y Swets, 1966). Para analizar el proceso sensorial de forma independiente al proceso de decisión, la TDS utiliza la medida del índice (d'), que se refiere a la capacidad de detección y memoria de reconocimiento que tiene una persona para distinguir entre señal y ruido (Jensen et al., 2011). En el contexto de las noticias falsas, el proceso sensorial en las tareas de detección representa lo fácil que es para un individuo diferenciar las noticias falsas (señal) y las noticias reales (ruido). En el caso de las tareas de memoria de reconocimiento, consiste en reconocer entre noticias viejas, previamente presentadas (señal), y noticias nuevas (ruido).
Analizar el proceso de memoria de reconocimiento, generalmente implica presentar al sujeto una lista compuesta de elementos antiguos (es decir, elementos que estaban en una lista de inspección presentada anteriormente) y elementos nuevos, para posteriormente solicitarle que examine cada elemento de la lista de prueba, e indique si fue o no un miembro de la lista anterior (Banks, 1970). La aplicación de la TDS al ámbito de la memoria, asume la existencia de un continuo psicológico que representa el grado de familiaridad que han asociado las personas con los estímulos presentados previamente y su efecto sobre los elementos nuevos en la toma de decisiones. Por tanto, este proceso es también susceptible de ser analizado a través de los índices de discriminación y del criterio decisión, ya que se ve afectado por los procesos y errores de la memoria que interfieren en la percepción y detección de una señal o ruido.
Por ejemplo, Skurnik, (1998) realizó varios estudios para analizar la familiaridad divididos en dos fases: en la primera fase de detección, los participantes debían atribuir verdad o falsedad, a una serie de estímulos, y en la segunda fase, debían indicar si eran elementos verdaderos, nuevos o viejos; encontrando, en esta fase 2, que los participantes atribuyeron veracidad a los estímulos viejos, presentándose un efecto de ilusión de la verdad, debido al efecto de familiaridad de los elementos repetidos. Efecto que fue encontrado en el contexto de noticias falsas por Pennycook et al., (2018).
Este índice (d'), de discriminación y memoria de reconocimiento es computado como: d' = z(AC) – z(FA), donde Z corresponde a la proporción de respuestas transformadas en puntuaciones. Se obtiene teniendo en cuenta la proporción de respuestas de los participantes, en donde los aciertos (AC), en la fase 1 representan que las noticias falsas, son discriminadas por el participante como falsas; en la fase 2, las noticias viejas (presentadas anteriormente en la fase 1), son discriminadas por el participante como viejas. Las Falsas Alarmas (FA) en la fase 1, indican que las noticias verdaderas, son discriminadas por el participante como falsas; en la fase 2, indican que las noticias nuevas, son discriminadas por el participante como viejas. Lo que indica que si z(AC) aumenta mientras que z(FA) disminuye, la discriminación (d') es alta, tanto en detección, como en memoria de reconocimiento.
También, se tienen en cuenta las Omisiones (OM) que en la fase 1, representan que las noticias falsas, son discriminadas por el participante como verdaderas; en la fase 2, representan que las noticias viejas, son discriminadas por el participante como nuevas. Por último, los Rechazos Correctos (RC) indican en la fase 1, que las noticias verdaderas, son discriminadas por el participante como verdaderas; en la fase 2, las noticias nuevas son reconocidas por el participante como nuevas (ver Tabla1).

Proceso de decisión o Criterio de decisión.
Este criterio se refiere al punto en el que la presencia de una sospecha lleva al individuo a declarar la detección y reconocimiento de una señal o ruido (Green y Swets, 1966). Se mide a través del parámetro o índice C, que refleja el umbral a lo largo de la dimensión relevante para el juicio, en el que los participantes deciden cambiar su decisión. Por ejemplo, en las tareas de detección, los participantes deben juzgar si las noticias son falsas (frente a las verdaderas), en el caso de las tareas de memoria reconocimiento los participantes deben juzgar si las noticias son viejas (frente a las nuevas). Por tanto, el parámetro C indica el grado de falsedad y reconocimiento que se debe percibir antes tomar una decisión sobre de la información (Batailler et al., 2022). Es decir, si la persona comete un sesgo tiende a favorecer un tipo de respuesta frente a otra, y cada individuo tiene su propio nivel de sospecha para declarar la detección o reconocimiento de la señal (Klein et al., 1997). La ubicación del criterio de decisión es, por tanto, un proceso perceptual, que se mide a través de tres tipos de criterios: conservador, liberal y neutral (Green y Swets, 1966). Dado que C = -[z(AC) + z(FA)/2], cuando el criterio es alto (conservador), C > 0, el índice es positivo. En tareas detección; indica que las personas tienen una tendencia a identificar las noticias como verdaderas en caso de duda; en tareas de memoria de reconocimiento, es tendencia a indicar que las noticias son nuevas en caso de duda. Cuando el criterio es bajo (liberal), C < 0, valencia (–), en tareas detección, indica que las personas tienen la tendencia a identificar las noticias como falsas cuando presentan incertidumbre. En las tareas de memoria de reconocimiento, es la tendencia a indicar que las noticias son viejas, en caso de duda. Cuando la tasa o proporción de falsas alarmas es igual a la tasa de aciertos C = 0, se habla de un criterio neutral, que representa el escenario ideal, ya que al no favorecer ninguna de las posibles respuestas, se reducen los errores en la detección y memoria de reconocimiento.
Retroalimentación
Una diferencia fundamental de las tareas de discriminación y memoria de reconocimiento con respecto a otro tipo de tareas para analizar el procesamiento de información falsa, es el uso de retroalimentación durante la actuación (Turner et al., 2011). Teniendo en cuenta la complejidad de las tareas de discriminación y reconocimiento analizadas desde la TDS, que implican el análisis del proceso sensorial y el proceso de decisión de forma independiente, es fundamental incluir la retroalimentación, para estudiar como las personas aprenden a detectar y reconocer información a lo largo del tiempo. (Green y Swets, 1966).
En los últimos años, es de interés por parte de los investigadores y profesionales encontrar formas de poder minimizar el efecto de las noticias falsas en la toma de decisiones, es por ello que se han utilizado diferentes estrategias para que las personas tengan acceso a verificar la información que se les presenta en diferentes medios, por ejemplo, a través de plataformas de verificación o fact checks, que sirven de retroalimentación respecto a una información presentada (Lobato et al., 2021)
De acuerdo con Prtoric (2020), las primeras plataformas de verificación de información surgieron a principios de este siglo, actualmente ya existen un poco más de 200, repartidas por casi 80 países. Si bien, son herramientas que aportan y hacen que las personas piensen un poco más a la hora de compartir información, su influencia no se ha verificado aún, y su eficacia es limitada, dado que la verificación manual que se hace de cada noticia es compleja, ya que al día aparecen miles de noticias relacionadas y en diferentes formatos. Adicionalmente, es importante estudiar si esta retroalimentación realmente tiene influencia sobre la manera en la que se procesa la información.
Autores (2021), presentan un acercamiento a la influencia de la retroalimentación en el correcto procesamiento de la información, planteando que, si el individuo tiene una inmediata verificación de la veracidad o falsedad de la noticia, tenderá a discriminar mejor la información que se le presente. Teniendo en cuenta la información presentada por estos estudios, es necesario analizar como el contenido de la información y la retroalimentación, afectan el procesamiento de la información y su posterior influencia en la toma de decisiones. En este sentido, La TDS propone que hay formas de aumentar la sensibilidad a los datos engañosos para mejorar su discriminación y reconocimiento. Un ejemplo, son mecanismos de apoyo como la formación y las advertencias explícitas (Biros et al. 2002), que pueden reducir umbrales de decisión al juzgar situaciones ambiguas, cuando se lee información en plataformas de noticias.
En este sentido, la retroalimentación se conceptualiza como información proporcionada por un agente (maestro, compañero, plataforma, experto) con respecto a los aspectos del desempeño o la comprensión de alguien (Hattie y Timperley, 2007). En este caso, se refiere a la verificación sobre la veracidad, falsedad o reconocimiento de la información. En cuanto a la retroalimentación, Hattie y Timperley, (2007), presentan un acercamiento a la influencia de esta en el procesamiento de la información, planteando que, si el individuo tiene una inmediata verificación tenderá a discriminar mejor. Ross, et al., (2018), estudiaron la efectividad de los mensajes de advertencia en las noticias presentadas en redes sociales a través de un experimento en donde 117 participantes evaluaron la veracidad o falsedad de noticias con dos tipos diferentes de advertencias. Aunque los resultados presentaron que los mensajes de advertencia no son efectivos en la mejora de la discriminación, se propone que otro tipo de retroalimentación pueda tener un efecto mayor en el juicio de las personas.
Finalmente, en campos de la educación, se ha utilizado la gamificación para aumentar el aprendizaje. Una de las mecánicas de juego más sencillas e importantes, y que es cada vez más una piedra angular del movimiento de gamificación, es la retroalimentación, definida en forma amplia como la devolución de información a los jugadores para informarles dónde se encuentran en el momento actual, en relación a un continuo de progreso (Zichermann y Cunningham, 2011).
Teniendo en cuenta lo expuesto anteriormente, el objetivo principal de este estudio fue analizar como la retroalimentación inmediata afecta los procesos de discriminación y memoria de reconocimiento de las noticias, teniendo en cuenta sus características físicas y no físicas. Específicamente, se aborda como los atributos físicos: a) texto e imagen y b) color de la tipografía, y los atributos no físicos: a) categorías de las noticias y b) tipos de noticias (falsas y verdaderas), se convierten en claves perceptuales que alteran la forma en la que las personas perciben y procesan la información (Zhang y Ghorbani, 2020).
En el experimento 1, en donde no se presenta retroalimentación, se plantean las siguientes hipótesis: H1. La características físicas y no físicas de las noticias afectan significativamente los índices de discriminación de noticias falsas. H2. La características físicas y no físicas afectan significativamente los índices de reconocimiento de noticias viejas. Ya que en el experimento 2 se presenta retroalimentación, se espera que esta elimine el efecto de los atributos físicos y no físicos sobre la toma de decisiones, lo que deriva en las siguientes hipótesis: H3. La retroalimentación inmediata incrementa los índices de discriminación de noticias falsas. H4: La retroalimentación inmediata incrementa los índices de reconocimiento de noticias viejas.
Método
Participantes
La muestra estuvo conformada por N = 93 participantes, 52 mujeres y 41 hombres, con una edad comprendida entre 18 y 25 años, universitarios con manejo de office avanzado. El experimento 1 contó con 42 sujetos, 25 mujeres y 17 hombres, con una edad promedio de 23.3 años. El experimento 2 contó con 51 participantes, 24 hombres y 27 mujeres, con edad promedio de 22.5 años. Los estudiantes se reclutaron con autorización de la institución universitaria en donde se desarrolló el estudio, a través de invitación de los docentes, enfatizando el carácter voluntario de la participación. Los estudiantes participantes debían ser de sexto semestre en adelante para así asegurar el manejo de office, especialmente del navegador web necesario para la tarea. El experimento 1 no contó con criterios de exclusión. Para el experimento dos, la participación en el experimento 1 era un criterio de exclusión. Se verificó que ninguno de los participantes fuera parte de la muestra de los dos experimentos a través del cruce de las bases de datos por variables de nombre y correo electrónico.
El cálculo del tamaño de la muestra se realizó a partir del análisis de potencia con G*Power 3 (Faul et al., 2007), con un diseño de medidas repetidas entre sujetos teniendo en cuenta cinco parámetros: a) tamaño del efecto = 0.40 (equivalente a eta cuadrado η2 = 0.14) que corresponde a un tamaño del efecto robusto (Cohen, 1988); b) nivel de significancia < 0.05; c) potencia = 0.95; d) número de grupos: variable 1: categorías de las noticias, 4 categorías (4 niveles), variable 2: tipo de noticias (falsa y verdadera), (2 niveles). 4 categorías x 2 tipos de noticias, igual a 8 grupos. e) número de repeticiones, variable color de la tipografía con 3 niveles (25% 50% vs 75%), que corresponde a 3 repeticiones (ver diseño experimental). Este análisis estimó un tamaño de muestra óptimo de 24 participantes para cada experimento, para un total de 48. Estas estimaciones se apoyan en estudios experimentales relacionados con toma de decisiones en temas de comunicación, que han utilizado muestras similares (Diederich et al., 2019; Steenburg y Naderi, 2019; Schotter y Trevino, 2020). El análisis final se realizó con 93 participantes, debido al éxito de la convocatoria. El estudio fue aprobado por el comité de bioética de la institución (no mencionada para efectos de la revisión de doble ciego), de acuerdo con lo establecido en la Ley 1090 de 2006. Cada participante leyó, aceptó y firmó el consentimiento informado, además, tenían la libertad de retirarse en cualquier momento.
Materiales y Aparatos
El estudio fue programado en Front End en lenguajes de específicos como: Javascript, Framework jQuery v3.3.1, HTML5 - CSS3 Library Twitter Bootstrap 4.0. Backend: PHP 7.2 PHP Laravel v5.6. Script. Alojado en una plataforma web-hosting, para acceso online; lo que permitió conducir los experimentos en línea, presentar los datos aleatorizados y registrar las respuestas de los participantes.
Estímulos
Como estímulos, se seleccionaron 24 noticias presentadas en imagen y texto caracterizadas con 2 atributos no físicos: 1) tipo de noticias falsas y verdaderas verificadas, 2) categorías o tópicos de las noticias con imagen y texto, y 2 atributos físicos: a) estilo de texto, tipografía, variación del tono de la tipografía (25 negro, 50% negro, 75% negro) (ver ejemplos de los estímulos, figura 3). Se escogió el color negro para control de variables ya que es un formato que se encuentra comúnmente en los diferentes portales de noticias. Todas las noticias se presentaron en el mismo formato tipográfico (fuente: Arial y tamaño: 12 puntos) para control de efectos perceptivos. b) características visuales: imagen. Se escogieron noticias con imágenes estáticas para evitar efectos de otras modalidades sensoriales como videos, audios. Todas las noticias se presentaron de forma aleatoria.

Nota. El esquema muestra el proceso de recolección, organización y análisis de los estímulos para el experimento. Proceso que fue dividido así: 1) selección 2) categorización 3) proceso de verificación 4) eliminación 5) selección de la información.

Nota. Ejemplo de presentación de estímulo. Cada tono de tipografía se presentó como una noticia individual, de manera aleatorizada.
Diseño
Para lograr los objetivos del estudio, se desarrollaron dos experimentos con un diseño entre sujetos, cada uno dividido en dos fases. Para la primera fase del experimento 1 (discriminación), el diseño de presentación de estímulos estuvo compuesto por 4 categorías de noticias (bebidas, deportes, entretenimiento, política) x 2 condiciones o tipos de noticias (falsa, verdadera) y fueron presentadas x 3 tonos de tipografía (25 %, negro, 50% negro, 75% negro), para obtener 2 dos tipos de respuesta (verdadera vs falsa), para esta fase se presentaron 24 ensayos. En la fase 2 (memoria de reconocimiento), se hizo una variación en la presentación de noticias nuevas (nunca presentadas) vs noticias viejas (presentadas en la primera fase), por tanto, fue un diseño de 4 categorías de noticias (bebidas vs deportes vs entretenimiento vs política) x 2 condiciones o tipos de noticias (nueva vs vieja). Fueron presentados 8 ensayos. Para el experimento 2, la variación fue retroalimentar el desempeño de los participantes en las dos fases. (Ver esquema del diseño experimental Figura 4).

Nota. Diseño experimental a) Fase de discriminación, b) Fase de reconocimiento.
Procedimiento
Inicialmente, los participantes realizaron la lectura y firma del consentimiento informado en físico, luego, realizaron la tarea en una sala de sistemas de la universidad, en donde cada participante accedió a un PC de escritorio de 20 pulgadas con sistema operativo Windows10, ingresando a un enlace en línea. En la primera pantalla del experimento se solicitaron los datos demográficos (nombre, edad y sexo). Después de diligenciar estos datos y aceptar continuar, se presentó el consentimiento informado, el cual los participantes leían y aceptaban al momento de dar clic en el botón continuar de la pantalla.
Instrucciones
Una vez leído el consentimiento, se presentaron las instrucciones generales que pedían leer detalladamente cada noticia e seleccionar a través del botón correspondiente, si la noticia era falsa o verdadera. En la instrucción el participante podía leer lo siguiente:
“En un mundo donde el acceso a la información es cada vez más inmediato e ilimitado, es muy importante poder identificar la veracidad de los datos a los que estamos expuestos. En el caso de las noticias es particularmente importante, debido a que éstas aportan a la construcción de opiniones y juicios de las personas. Para conocer que tan preparados estamos para determinar la veracidad de las noticias, estamos acudiendo a expertos como tú, que nos ayuden a definir que puede influir en la percepción de una noticia como cierta o falsa. A continuación, te mostraremos una noticia y luego dirás si es cierta o falsa, haciendo clic en el botón correspondiente”.
Posteriormente debían realizar un ensayo de prueba, en donde se presentaba una noticia y se mostraban los botones correspondientes para que dieran su respuesta sobre la veracidad o falsedad de la información, esto con el fin de que el participante se familiarizara con la tarea. Finalizado el ensayo, el participante se le presentaba una pantalla con este texto: “Acabas de familiarizarte con el experimento. A continuación, te presentaremos una serie de noticias con diferentes colores de letra. Recuerda que debes hacer clic en el botón correspondiente para indicar si la noticia es verdadera o falsa. ¡Preparado para iniciar!”, Se dispuso en la parte inferior del texto un botón con la etiqueta “continuar” que una vez pulsada iniciaba con las tareas experimentales.
Tareas de discriminación y memoria de reconocimiento
Para la fase 1 de discriminación, cada ensayo comenzaba con una señal de + de 500 ms, luego se le presentaba de forma aleatoria una noticia con tiempo libre para leer, luego tenían que dar clic en la etiqueta continuar y se les preguntaba si la noticia era verdadera o falsa, donde los participantes tenían que emitir su juicio de elección forzada, seleccionando cualquiera de los dos botones con sus respectivas etiquetas (ver Figura 5a). Para el experimento 2, una vez emitido el juicio, aparecía la retroalimentación sobre si la respuesta fue correcta o incorrecta, para continuar el siguiente ensayo pulsaban el botón, que estaba debajo del texto de la retroalimentación. (ver Figura 5b). Una vez terminada la presentación de ensayos en la fase 1, a los participantes se les presento una fase de transición, en la que se mostró un anuncio publicitario (imagen) y debían responder si creían que el anuncio había sido publicado o no, con el fin de dar un descanso antes de presentar la fase 2 del experimento. Para dar inicio a la fase 2, se les presentaba una pantalla de instrucciones con lo siguiente: “Ahora te presentaremos una serie de noticias, léelas atentamente e indica si la noticia es vieja o nueva. Si la noticia que estás leyendo, la habías visto antes dentro de las noticias que te presentamos en la primera parte de la actividad, por favor pulsa el botón que dice VIEJA. Si la noticia que estás leyendo, no la habías visto antes dentro de las noticias que te presentamos en la primera parte por favor pulsa el botón que dice NUEVA". Una vez leída la instrucción los participantes pulsaban el botón de continuar para iniciar la fase 2. La fase 2 de memoria de reconocimiento, tuvo las mismas condiciones de la fase 1, con la excepción que, en la pantalla de juicio los participantes debían indicar si la noticia era vieja (presentada anteriormente en la fase 1) o nueva (nunca presentada). En el estudio 2, el proceso fue el mismo, solo con la adición de la retroalimentación inmediata a cada respuesta dada por el participante.

Análisis de los Datos
Se solicitó a los participantes que indicaran su respuesta a través de un juicio de elección forzada que consiste en la presentación de 2 opciones de respuesta y la subsecuente selección de una sola respuesta. Se realizó un análisis de varianza (ANOVA) de medidas repetidas con un nivel de significancia de p < 0.05, se reportó el tamaño del efecto utilizando la eta parcial cuadrada (ηp2). Para la realización de estos análisis, se procedió previamente a la transformación de los datos, que consistió en: una vez obtenida la respuesta, se calculó la frecuencia de elección de respuesta, para posteriormente, calcular la proporción o frecuencia relativa de respuestas, que son computados como: Proporción de AC [AC= AC/(AC+OM)]; proporción de Falsas Alarmas [FA= AF/ (AF+RC)]; proporción de OM [OM= OM / (OM+AC)]; proporción de rechazos correctos [RC= RC / (RC + AF)].
Para el cálculo de los índices de discriminación (d') y memoria de reconocimiento (d') se tomó la proporción de respuestas de los juicios d' = zAC – zFA, para el criterio de decisión se calculó el índice C = -[z(AC) + z(FA)/2], en el que se establecieron tres criterios: neutral, liberal y conservador (Macmillan y Creelman, 2005). Los análisis estadísticos se obtuvieron a través de la transformación de los datos para las dos fases; fase de discriminación: 4 categorías de noticias, x 4 proporción tipos de respuestas (AC, FA, RC y OM) x 3 tipos de tonos de tipografía. Fase de reconocimiento: 4 categorías de noticias, x 4 tipos de respuestas (AC, FA, RC y OM). Asimismo, se realizaron análisis post-hoc con prueba de Bonferroni que permite comparar las medias de los t niveles de un factor. Para los análisis de datos se usó el programa Jamovi 2.01 (The Jamovi Project, 2021).
Resultados
Experimento 1 Fase de Discriminación
La Figura 6a presenta la curva ROC de discriminación sin retroalimentación para cada una de las categorías de noticias durante la fase 1. Como se puede observar se presentan diferentes niveles discriminación y criterios de decisión para cada una de las categorías de noticias, evidenciando un bajo nivel de las categorías deportes y política, (Véase índices de discriminación Tabla 3). Los datos indican que el cambio en las características físicas como color de la tipografía, no funcionan como claves visuales para ayudar a las personas a discriminar la información, por tanto, el color se vuelve irrelevante. Por otro lado, en cuanto al criterio de decisión las personas muestran un criterio conservador (tienden a decir que todas las noticias son verdaderas incluidas las falsas) en las categorías de bebidas y deportes. Por el contrario, las categorías de entretenimiento y política evidencian un criterio liberal, (las personas tienden a decir que todas las noticias son falsas incluidas las verdaderas) (ver índice C Tabla 3). Estas observaciones se vieron confirmadas por los análisis estadísticos correspondientes ANOVA de medidas repetidas: 4 categorías de noticias (bebidas, política, deportes, entretenimiento) x 4 tipos de respuestas (acierto, falsa alarma, omisión, rechazo correcto) x 3 tipos tonos de tipografía (claro, medio, oscuro), se observó un efecto principal de tipo de respuestas F (3, 120) = 13.81, error cuadrático de la media (MCe) = .63, ηp2 = .25, p <.001 y resultó estadísticamente significativa la interacción categoría de noticias x tipo de respuestas, F (9, 360) = 10.94, MCe = .28 ηp2= .21, p <.001. No se evidenció efecto principal de categoría p =1, ni efecto de tipografía p =1. El análisis detallado de la interacción mostró diferencias entre AC vs FA y OM vs RC (ver Tabla 2, de análisis de post hoc Bonferroni). Los resultados reportados demuestran un efecto robusto, que indica que las características no físicas de las noticias (categorías de noticias) afectan significativamente la respuesta de los participantes cuando no se presenta retroalimentación, y vuelve irrelevantes otras, aceptando lo planteado en la H1.

Nota. La Figura 1a representa las curvas ROC de los índices de discriminación del estudio 1, sin retroalimentación 1b representa las curvas ROC de los índices de discriminación del estudio 2, con retroalimentación. Entre más alta la proporción de aciertos AC (Eje Y) y menor proporción de falsas alarmas FA (eje X), mejor índice de discriminación.
Experimento 1 Fase de Reconocimiento
La Figura 7a presenta la curva ROC de reconocimiento sin retroalimentación para cada una de las categorías de noticias durante la fase 1. Se presentan altos índices de memoria de reconocimiento para cada una de las categorías, sin embargo, estos altos índices presentan un sesgo en la toma de decisiones entre las diferentes categorías; para las categorías de bebidas y deportes, se observa una tendencia a indicar que todas las noticias son nuevas, incluidas las viejas. Para las categorías entretenimiento y política hay una tendencia a indicar que todas las noticias son viejas incluidas las nuevas. (Véase índices d´ y C, fase 2 experimento 1, Tabla 3).
Estas observaciones se vieron confirmadas por ANOVAS de medidas repetidas: 4 categorías de noticias x 4 tipos de respuestas, se encontró efecto principal de tipo de respuesta F (3, 120) = 40.50, MCe = .39, ηp2 = .50, p <.001. No se evidenció efecto principal de categoría p = 1. La interacción de categoría x tipo de respuesta resultó estadísticamente significativa, F (9, 360) = 2.88, MCe = .07 ηp2= .06, p = .003. Los análisis post hoc muestran diferencias significativas entre FA vs AC y OM vs RC (ver Tabla 2). Resultados reportados demuestran que las personas presentan un nivel alto de memoria reconocimiento entre las diferentes características no físicas de las noticias. El sesgo en la respuesta por categorías, indica que se producen procesos de interferencia en la memoria de reconocimiento, por lo que se acepta lo planteado en la H2.
Experimento 2 Fase de Discriminación
La Figura 6b presenta la curva ROC de discriminación con retroalimentación para cada una de las categorías de noticias durante la fase 1. Como se puede observar, los índices de discriminación para el experimento con retroalimentación aumentan con respecto al estudio 1 y el color de la tipografía sigue siendo irrelevante. En el caso del criterio de decisión, se presentan valores más cercanos a cero, lo que demuestra una neutralización del criterio gracias a la disminución de la incertidumbre debido a la retroalimentación (ver índices d y c experimento 2 Tabla 3). Observaciones que son corroboradas s a través de ANOVA de medidas repetidas: 4 categorías de noticias x 4 tipos de respuestas x 3 tipos tonos de tipografía, muestra efecto principal de respuesta F (3, 150) = 240.68, MCe = .26, ηp2 = .82, p <.001. Se observó interacción de categoría x tipo de respuesta F (9, 450) = 5.20, MCe = .11, ηp2 = .09, p <.001 No hay efecto principal de categoría p = 1, ni efecto principal de tipografía p = 1. El análisis detallado de la interacción, muestra diferencias entre AC vs FA y OM vs RC (ver Tabla 2, experimento 2, fase de discriminación). Los resultados reportados demuestran un efecto robusto de la retroalimentación como un elemento que ayuda a las personas a discriminar mejor las características no físicas, aceptando lo planteado en la H3.


Experimento 2 fase de reconocimiento.
La Figura 7b presenta la curva ROC de reconocimiento con retroalimentación para cada una de las categorías de noticias durante la fase 2. Como se puede observar los índices de reconocimiento y criterio de decisión en el experimento con retroalimentación no presentan cambios significativos respecto al experimento 1 (ver Tabla 3). Lo que evidencia que no existe efecto de la retroalimentación en el reconocimiento de la información, dado que se encuentran índices altos de memoria de reconocimiento para cada una de las categorías, sin embargo, estos altos índices en reconocimiento presentan un sesgo en la toma de decisiones entre las diferentes categorías. Observaciones que son corroboradas con ANOVA de medidas repetidas: 4 categorías de noticias x 4 tipos respuestas, muestra efecto principal tipo de respuestas F (3, 150) = 21.30, MCe = .41, ηp2 = .29, p <.001 y efecto de interacción categoría x tipo de respuesta F (9, 450) = 2.49, MCe = .08, ηp2 = .04, p .009. No existe efecto principal de categoría p = 1. En los análisis de las interacciones post hoc Bonferroni se evidencian diferencias en las proporciones de AC y FA entre los diferentes tipos de categorías (ver Experimento 2 Fase 2 Reconocimiento Tabla 2). Los resultados reportados corroboran los encontrados en el experimento 1, que indica que se presentan procesos de inferencia de la información en la memoria y se acepta lo planteado en la H1 y se rechaza lo planteado en H4. En este caso la retroalimentación no elimina este efecto de interferencia de la información en la memoria de reconocimiento.

Nota. La Figura 7a representa las curvas ROC de los índices de reconocimiento del estudio 1, sin retroalimentación. 7b representa los índices de reconocimiento del estudio 2, con retroalimentación. Entre más alta la proporción de aciertos AC (Eje Y) y menor proporción de falsas alarmas FA (eje X), mejor memoria de reconocimiento.
Discusión
Uno de los principales hallazgos de la investigación es la influencia positiva que juega la retroalimentación inmediata en la discriminación de información tanto falsa como verdadera. Retroalimentación que permite aumentar la eficacia en la discriminación en el mismo momento en que se presenta la información (Park et al., 2000; Wulf et al.,1998). Estos resultados implican un reto para todas las posibles fuentes de información que implica ofrecer a los lectores fuentes de verificación que confirmen la veracidad o falsedad de las noticias en el mismo momento en el que las personas la están analizando.
Por otro lado, los resultados encontrados en el experimento 1, evidencian una baja discriminación tanto de las noticias falsas como las verdaderas, resultados que se pueden deber a la competición entre la información almacenada en la memoria y el aprendizaje de nueva información, lo que produce interferencia proactiva (Postman, 1960; Tulving, 1962; Baddeley y Logie, 1999). En este caso, los participantes contrastan la información nueva que se les presenta, con la información relacionada almacenada en su memoria (información aprendida), es decir, usan su memoria como fuente de información para tomar una decisión, lo que genera sesgos de respuesta. Estos sesgos, a su vez facilitan la presentación de incertidumbre, lo que deriva en criterios de decisión liberales y conservadores como los vistos en el experimento 1.
Asimismo, los resultados del experimento 1, muestran que el proceso sensorial de detección se ve afectado por la cantidad de atributos (físicos y no físicos) que compiten entre sí y que disminuye la eficacia en la detección de estas señales perceptivas (Véase efectos de competición perceptiva entre estímulos, Oude Lohuis et al., 2022). Lo que contribuye a que la información falsa sea percibida como verdadera.
A pesar que se presenta esta competición entre señales perceptuales y el efecto de interferencia, que debilita el aprendizaje de información nueva en ambos experimentos, los resultados indican que la retroalimentación (experimento 2), elimina el efecto de interferencia en la fase 1 de detección. Siendo este un efecto parcial, dado que, en la fase 2 de reconocimiento, la estimulación repetida con retroalimentación aprendida previamente, provoca de nuevo una interferencia proactiva, que debilita la memoria de reconocimiento, por esta razón los resultados son similares en ambos estudios en la tarea de reconocimiento (Autores, 2021; Pennycook et al., 2018).
Cabe resaltar que este debilitamiento de la memoria por la estimulación repetida, donde la información es recordada erróneamente y memorizada como tal, es perjudicial en el contexto de las noticias falsas, debido a que las personas están constantemente expuestas a la presentación de las mismas noticias en diferentes formatos, plataformas y medios de comunicación, pudiéndose generar otros errores en la memoria como lo la creación de memorias falsas (Greene y Murphy, 2020; Hamby et al., 2020). No obstante, los resultados de este estudio indican que, en la mayoría de los casos las personas reconocen la información de manera correcta, lo que evidencia que, en el caso de las noticias falsas y verdaderas el fenómeno de falsas memorias (Barttlet, 1932), no es común, ya que una vez la información es presentada, la persona la reconoce y no la confunde con información nueva.
Ya que los resultados muestran que la retroalimentación inmediata es un factor fundamental para aumentar la detección de noticias falsas, se propone la presentación de retroalimentación de varios tipos, dependiendo dela clase de información y del medio que la transmita. Por ejemplo, las técnicas de gamificación de la retroalimentación, como las que propone Mory (2004), o las utilizadas en los entornos de los videojuegos (Deterding et al., 2011; Gil-Aciron, 2021), en donde las personas pueden tener diferentes opciones de verificación de la información. Esto, en línea con la importancia de continuar con estudios que permitan corroborar el efecto de los diferentes tipos de retroalimentación en la identificación de información falsa.
Se comprueba que los atributos físicos de las características de las noticias, en el caso de este estudio el color de la tipografía, no influye en la detección, dando un papel fundamental a los elementos no físicos de las características de las noticias, como la categoría y la veracidad o falsedad de la información. Estos resultados pueden deberse a una competición entre otros estímulos físicos del contenido tipográfico (fuente, tamaño) y las características sintácticas o lingüísticas de la información como lo son: la distancia entre palabras, número de palabras, uso de mayúsculas y minúsculas, además de los atributos de la imagen (Amar et al., 2017; Cho y Weiss, 2017; Shu et al., 2017; Zhang y Ghorbani, 2020). Atributos de contenido que alteran el proceso de lectura, específicamente los relacionados con cómo se realizan los movimientos oculares y se procesan las claves visuales que pueden modificar el tiempo de procesamiento de la información (Autor et al., 2016).
En cuanto al criterio de decisión, inicialmente se presentó incertidumbre en el experimento 1, lo que derivó en un criterio conservador, evidenciando el exceso de confianza de los individuos, quienes se inclinan a reportar que todas las noticias son verdaderas, incluso cuando son falsas. Por lo que, la retroalimentación tiene también un efecto positivo en el criterio de decisión, en la medida en que éste tiende a la neutralidad, ya que, al presentarse retroalimentación inmediata la incertidumbre disminuye, lo que según Ross etal. (2018), es el escenario ideal en el estudio del reconocimiento de información falsa y verdadera.
Teniendo en cuenta estos resultados, podemos evidenciar que el modelo que se propone, que incluye aspectos de la TDS y la caracterización de las noticias, permite analizar los procesos de discriminación y memoria de reconocimiento de forma independiente, estableciendo diferencias relevantes entre ellos. Además, analiza cuáles son los diferentes factores que pueden afectar el procesamiento de información y cómo influyen en el análisis de las noticias, así como permite entender que los procesos sensorial y decisorio no responden de la misma manera a otros factores, como en este caso, a la retroalimentación. Resultados que resaltan la importancia de analizar los procesos por separado, para entender el procesamiento y cuáles son las estrategias que se pueden utilizar para que la información sea percibida de manera correcta.
Finalmente, esta investigación presenta evidencia que respalda la necesidad de seguir estudiando la percepción de la información, a través del análisis individual de todos los procesos involucrados, para lo que la TDS es una herramienta de mucha utilidad. De igual forma, es primordial prestar igual atención a las noticias verdaderas como a las falsas, ya que el contexto actual representa un ambiente de desconfianza que está afectando principalmente la información real, su percepción y el papel que juega en la toma de decisiones de los individuos.
Cabe mencionar, que este estudio presenta información en un formato de texto e imagen que puede no ser relativo a todos los medios de comunicación, por lo que es importante ampliar este campo de investigación a información presentada en otros formatos como el audio o vídeo. Se debe tener en cuenta que al estudiar estímulos que se componen de varios tipos de información, el análisis es más complejo, ya que involucra una mayor cantidad de estímulos que pueden ser percibidos de manera distinta por los participantes.
Para futuras investigaciones, es importante analizar cómo afecta la presentación de los diferentes tipos de retroalimentación, la detección y el reconocimiento de la información. Así como, el análisis de otros atributos físicos y no físicos del contenido, con las diferentes modalidades sensoriales de las noticias (audio, vídeo, imagen) y sus otros formatos (sátiras, anuncios falsos, rumores, declaraciones) (Zhang y Ghorbani, 2020). De igual forma se sugiere diseñar otros estudios que evalúen movimientos oculares en los que se analicen específicamente los movimientos sacádicos y fijaciones, análisis que permiten explorar cuáles son las mejores claves visuales que ayudan a mitigar los efectos de diferentes estímulos (Autor et al., 2016).
Conflicts of Interest:
The authors declare that the research was conducted in the absence of any commercial or financial relationships that could be construed as a potential conflict of interest.
Referencias
Allcott, H. y Gentzkow. M. (2017). Social Media and Fake News in the 2016 Election. Journal of Economic Perspectives, 31 (2): 211-36. https://doi.org/10.1257/jep.31.2.211
Almenar, E.; Aran, S; Suau, J. y Masip, P. (2021). Diferencias de género al abordar las noticias falsas: diferentes grados de preocupación, pero los mismos problemas. Media and Communication, 9 (1), 229-238. http://dx.doi.org/10.17645/mac.v9i1.3523
Amar, J., Droulers, O. y Legohérel, P. (2017). Typography in destination advertising: An exploratory study and research perspectives. Tourism Management, 63, 77-86. https://doi.org/10.1016/j.tourman.2017.06.002
Autor., Ramos-Álvarez, M. M., Callejas-Aguilera, J. E. y Rosas, J. M. (2016). Attention to irrelevant contexts decreases as training increases: Evidence from eye-fixations in a human predictive learning task. Behavioural Processes, 124, 66–73. https://doi.org/10.1016/j.beproc.2015.12.008
Autores (2021). [Título omitido para revisión de doble ciego]. Manuscrito no publicado.
Baddeley, A. D. y Logie, R. H. (1999). Working memory: The multiple-component model. In A. Miyake y P. Shah (Eds.), Models of working memory: Mechanisms of active maintenance and executive control 28–61. Cambridge University Press. https://doi.org/10.1017/CBO9781139174909.005
Banks, W. P. (1970). Signal detection theory and human memory. Psychological Bulletin, 74(2), 81-99. https://doi.org/10.1037/h0029531
Barttlet, F.C. (1932). Remembering: A study in experimental and social psychology. Cambridge University Press.
Batailler, C., Skylar, B., Teas, P. y Gawronski, B. (2022). A Signal Detection Approach to Understanding the Identification of Fake News. Perspectives on Psychological Science. 17. 78-98. http://doi.org/10.1177/1745691620986135
Bettman, J. R. (1970). Information Processing Models of Consumer Behavior. Journal of Marketing Research, 7(3), 370–376. https://doi.org/10.1177/002224377000700314
Bettman, J.R. (1979). An Information Processing Theory of Consumer Choice. Journal of Marketing, 43(3), pp. 124-126. https://doi.org/10.2307/1250155
Biros, D. George, J. y Zmud, R. (2002). Inducing Sensitivity to Deception in Order to Improve Decision Making Performance: A Field Study. MIS Quarterly, 26, 119-144. https://doi.org/10.2307/4132323
Bovet, A. y Makse, H.A. (2019). Influence of fake news in Twitter during the 2016 US presidential election. Nature Communications 10, 7. https://doi.org/10.1038/s41467-018-07761-2
Cho, S. y Weiss, S. (2017, August). Usability in communication design: typographic influence on content judgment and subjective confidence. In Proceedings of the 35th ACM International Conference on the Design of Communication 1-7. https://doi.org/10.1145/3121113.3121236
Chua, A. y. K., Cheah, S.-M., Goh, D. H., y Lim, E.P. (2016). Collective Rumor Correction on the Death Hoax. PACIS 2016 Proceedings 178. https://aisel.aisnet.org/pacis2016/178
Cohen, J. (1988). Statistical power analysis for the behavioral sciences (Revised Edition). Academic Press.
Deterding, S., Dixon, D., Khaled, R. y Nacke, L. (2011). From game design elements to gamefulness: defining" gamification". In Proceedings of the 15th international academic MindTrek conference: Envisioning future media environments 9-15. https://doi.org/10.1145/2181037.2181040
Diederich, S., Janssen-Müller, M., Brendel, A. y Morana S. (2019). Emulating Empathetic Behavior in Online Service Encounters with Sentiment-Adaptive Responses: Insights from an Experiment with a Conversational. Agent ICIS 2019. Proceeding, 2.https://aisel.aisnet.org/icis2019/smart_service_science/smart_service_science/2
Estes, W (1978). The information processing approach to cognition: A confluence of metaphors and methods. Handbook of Learning and Cognitive Processes 5: Human Information. Laurence Erlbaum Associates Inc.
Faul, F., Erdfelder, E., Lang, AG. y Buchner, A. (2017). G*Power 3: A flexible statistical power analysis program for the social, behavioral, and biomedical sciences. Behavior Research Methods 39, 175–191. https://doi.org/10.3758/BF03193146
Fourney, A., Racz, M., Ranade, G., Mobius, M. y Horvitz, E (2017). Geographic and Temporal Trends in Fake News Consumption During the 2016 US Presidential Election. CIKM '17: Proceedings of the 2017 ACM on Conference on Information and Knowledge Management. https://doi.org/10.1145/3132847.3133147
Garry, M., Strange, D., Bernstein, D. y Kinzett, T. (2007). Photographs can distort memory for the news. Applied Cognitive Psychology. 21, 995-1004. https://doi.org/10.1002/acp.1362
Gil-Aciron, L. A. (2022). The gamer psychology: a psychological perspective on game design and gamification. Interactive Learning Environments, 1-25. https://doi.org/10.1080/10494820.2022.2082489
Green, D. M., y Swets, J. A. (1966). Signal detection theory and psychophysics. Wiley.
Greene, C.M. y Murphy, G. (2020). Individual differences in susceptibility to false memories for COVID-19 fake news. Cognitive Research: Principles and Implications, 5, 63. https://doi.org/10.1186/s41235-020-00262-1
Gupta, A., Kumaraguru, P., Castillo, C. y Meier, P. (2014). Tweetcred: Real-time credibility assessment of content on twitter. International Conference on Social Informatics, 228–243. https://arxiv.org/abs/1405.5490
Hamby, A., Ecker, U. y Brinberg, D. (2020). How stories in memory perpetuate the continued influence of false information. Journal of Consumer Psychology, 30(2), 240-259. https://doi.org/10.1002/jcpy.1135
Hattie, J. y Timperley, H. (2007). The power of feedback. Review of educational research, 77(1), 81-112. https://doi.org/10.3102/003465430298487
Jensen, M., Lowry, P. y Jenkins, J. (2011). Effects of Automated and Participative Decision Support in Computer-Aided Credibility Assessment. Journal of Management Information Systems, 28(1), 201-234. https://doi.org/10.2753/MIS0742-1222280107
Klein, B. D., Goodhue, D. L. y Davis, G. B. (1997). Can Humans Detect Errors in Data? Impact of Base Rates, Incentives, and Goals. MIS Quarterly, 21(2), 169. https://doi.org/10.2307/249418
Lobato, R. M., Morales, A. V., Rodríguez, Á. S., Lozano, M. M. y Sánchez, E. G. (2021). Fact-checking on Twitter: An analysis of the hashtag# StopBulos. Revista Interamericana de Psicología/Interamerican Journal of Psychology, 55(2), e1371. https://doi.org/10.30849/ripijp.v55i2.1371
Macmillan, N.A. y Creelman, C.D. (2005). Detection Theory: A User’s Guide, Second Edition. Lawrence Erlbaum Associates.
Mory, E. H. (2004). Feedback research revisited. In D. H. Jonassen (Ed.), Handbook of research on educational communications and technology (pp. 745–783). Lawrence Erlbaum Associates Publishers. https://bit.ly/3atRRz5
Organización Panamericana de la Salud. (2020). Hojas Informativas COVID-19: Entender la infodemia y la desinformación en la lucha contra la COVID-19. https://iris.paho.org/handle/10665.2/52053
Oude Lohuis, M. N., Pie, J. L., Marchesi, P., Montijn, J. S., de Kock, C. P., Pennartz, C. y Olcese, U. (2022). Multisensory task demands temporally extend the causal requirement for visual cortex in perception. Nature communications, 13(1), 1-19. https://doi.org/10.1038/s41467-022-30600-4
Park, J.-H., Shea, C. H. y Wright, D. L. (2000). Reduced-frequency concurrent and terminal feedback: A test of the guidance hypothesis. Journal of Motor Behavior, 32(3), 287-296. https://doi.org/10.1080/00222890009601379
Pennycook, G., Cannon, T. D. y Rand, D. G. (2018). Prior exposure increases perceived accuracy of fake news. Journal of Experimental Psychology: General, 147(12), 1865–1880. https://doi.org/10.1037/xge0000465
Pennycook, G. y Rand, D. G. (2019). Who falls for fake news? The roles of bullshit receptivity, overclaiming, familiarity, and analytic thinking. Journal of Personality, 88(2). 185-200. https://doi.org/10.1111/jopy.12476
Postman, L. (1961). Extra-experimental interference and the retention of words. Journal of Experimental Psychology, 61(2), 97–110. https://doi.org/10.1037/h0049239
Prtoric, J. (2020) Verificadores de información: la lucha diaria contra las 'fake news'. Welcome to the Jungle. https://www.welcometothejungle.com/es/articles/verificadores-informacion-fake-news
Ross, B., Jung, AK., Heisel, j. y Stieglitz, S. (2018). Fake News on Social Media: The (In)Effectiveness of Warning Messages. Thirty Ninth International Conference on Information Systems, San Francisco 2018. https://bit.ly/3sx8f7O
Schotter, A. y Trevino, I. (2021). Is response time predictive of choice? An experimental study of threshold strategies. Exp Econ 24, 87–117. https://doi.org/10.1007/s10683-020-09651-1
Shin, J., Jian, L., Driscoll, K. y Bar, F. (2017). Political rumoring on Twitter during the 2012 US presidential election: Rumor diffusion and correction. New Media y Society, 19(8), 1214–1235. https://doi.org/10.1177/1461444816634054
Shu, K., Sliva, A., Wang, S., Tang, J. y Liu, H. (2017). Fake News Detection on Social Media: A Data Mining Perspective. SIGKDD Explorations, 19, 22-36. https://doi.org/10.1145/3137597.3137600
Skurnik, I. W. (1998). Metacognition and the illusion of truth. Dissertation Abstracts International: Section B: The Sciences and Engineering, 59(5-B), 2489.
The jamovi project (2019). jamovi. (Version 1.1) [Computer Software]. https://www.jamovi.org
Turner, B. M., Van Zandt, T. y Brown, S. (2011). A dynamic stimulus-driven model of signal detection. Psychological Review, 118(4), 583–613. https://doi.org/10.1037/a0025191
Tulving, E. (1962). Subjective organization in free recall of "unrelated" words. Psychological Review, 69(4), 344-354. https://doi.org/10.1037/h0043150
Van Steenburg, E. y Naderi, I. (2020). Unplanned purchase decision making under simultaneous financial and time pressure. Journal of Marketing Theory and Practice, 28:1, 98-116, https://doi.org/10.1080/10696679.2019.1684206
Wulf, G., Shea, CH. y Matschiner, S. (1998). Frequent feedback enhances complex motor skill learning. Journal of Motor Behavior, 30(2), 180-92. https://doi.org/10.1080/00222899809601335
Zhang, X. y Ghorbani, A. A. (2020). An overview of online fake news: Characterization, detection, and discussion. Information Processing y Management, 57(2), 102025. https://doi.org/10.1016/j.ipm.2019.03.004
Zichermann, G. y Cunningham, C. (2011). Gamification by Design: Implementing Game Mechanics in Web and Mobile Apps. O’Reilly. https://bit.ly/2OyPse7
Notas de autor
Correspondence about this article should be addressed Diana Peralta-Granados: dianac.peraltag@konradlorenz.edu.co