Resumen: Los nuevos procesos de comunicación pública entre los jóvenes han facilitado una nueva forma de entender la participación ciudadana colectiva: la llamada e-participación. No se ha publicado e investigado lo suficiente sobre este fenómeno que supone una nueva perspectiva de entender estos procesos sociales. Este estudio muestra opiniones de los jóvenes sobre la participación online y aporta las posibles ventajas e inconvenientes de esta vía de participación, así como se señalan las principales causas apoyadas y las plataformas más conocidas y utilizadas. Se analiza hasta qué punto el activismo online de los jóvenes es un activismo proactivo o no. Se trata de un trabajo exploratorio que apunta nuevas vías de investigación sobre una tendencia comunicativa y participativa que en el actual contexto de comunicación global se verá potenciada y justificada en años venideros. Se utilizan datos primarios en metodología mixta. Se recogen datos mediante una encuesta original (N=463) y se emplean grupos de discusión, buscando una triangulación metodológica en jóvenes entre 18 y 22 años. Los resultados muestran cómo el activismo online está arraigado entre los jóvenes estudiados y que lo ven como una forma complementaria a las vías tradicionales, y no como una alternativa. Además, destacan sobre todo el seguimiento de causas sociopolíticas y medioambientales como los grandes ejes en este tipo de e-participación frente a causas de carácter más tradicional.
Palabras clave: Activismo, jóvenes, activismo online, e-peticiones, participación.
Abstract: New public communication processes among young people have facilitated a new way of understanding collective citizen participation: the so-called e-participation. Not much has been published and researched on this phenomenon, which represents a new perspective for understanding these social processes. This study aims to present the general opinion of this phenomenon among young Spaniards and to provide the possible advantages and disadvantages of this new form of participation, as well as to point out the main causes supported and the most widely known and used platforms. Finally, the aim is to analyse to what extent young people’s online activism is a proactive activism or not. It is an exploratory study that opens up new avenues of research into a communicative and participatory trend that, in the current context of global communication, will be strengthened and justified in the years to come. Primary data are used in a mixed methodology, using an original survey (N=463) and qualitative methodology based on discussion groups, seeking a methodological triangulation in youth people (18 to 22 years). The results show how this phenomenon is deeply rooted among young Spaniards, who see it as a complementary form of traditional methods, and not as a substitute. Moreover, they highlight above all the monitoring of socio-political and environmental causes as the main axes in this type of e-participation as opposed to more traditional causes.
Keywords: Activism, youth, online activism, e-petitions, participation.
Artículos
La mirada de los jóvenes españoles hacia el activismo online: ventajas, escepticismos y causas apoyadas
The view of young Spaniards towards online activism: advantages, scepticism and supported causes
Recepción: 22 Julio 2021
Aprobación: 10 Mayo 2022
Internet ha abierto posibilidades insospechadas para la participación ciudadana (Harden & Kirkland, 2020). Explorar las posibilidades que la Red abre a la participación, tanto sus fortalezas como sus debilidades, sus retos, sus trampas... es una de las tareas clave de la investigación social en comunicación y participación (Lilleker, 2006; McNair, 2017; Mager & Katzenbach, 2021). Y, además, pasa por ser una importante contribución a la mejora de la calidad democrática desde los estudios de comunicación. En las sociedades contemporáneas conviven millones de personas en organizaciones cada vez más tecnologizadas y, a la vez, con complejas interacciones y dependencias económicas y sociales que no siempre facilitan la participación ciudadana (Bell, 1996; Baker, 2011; Castells, 2017; Doerfel & Taylor, 2017; Pérez Adán, 2019). Los esfuerzos para mejorar la democracia haciéndola más participativa han tenido que enfrentar retos específicos, tanto teóricos como prácticos (Friedland, 2001; Sanfilippo & Standburg, 2019), entre los que nunca faltan las dificultades de la ciudadanía para participar en la toma de decisiones, la escasa representatividad de las instituciones políticas, el control y poder de las minorías más influyentes, etc. Un resumen clásico de algunos de estos problemas se puede encontrar en «La democracia y sus críticos» (Dahl, 1993), en esa línea estaría también un trabajo anterior de los autores sobre los temas clásicos en el estudio de la opinión pública (Ruiz-San Román, 1997).
Existe un amplio acuerdo en que para mejorar la calidad de las democracias resulta imprescindible mejorar los procesos de participación ciudadana (Beierle & Cayford, 2002; Smith, 2009; Novo, 2014). Desde muy diversas instancias y perspectivas se insiste en la necesidad de permitir el despliegue de lo que Putnam (2000) denomina capital social, o Etzioni (2010) señala como comunidades intermedias entre el estado y el individuo. Ciertamente, las democracias cuentan, desde sus orígenes, con medios formales de participación (Young, 2002). Y, el Congreso, se entiende a sí mismo desde la alta misión de facilitar el diálogo entre las opiniones de toda la ciudadanía. Sin embargo, la participación directa, continua y flexible resulta escasa, incluso imposible, para buena parte de la ciudadanía. De hecho, la participación tradicionalmente se ha limitado a las votaciones, la elección de representantes políticos, la posibilidad de afiliación y participación a través de los partidos políticos, la representación sindical…muchas vías, con diversos problemas, que no logran contrarrestar el escepticismo de la ciudadanía con los cauces de participación.
En los últimos años estos cauces tradicionales de participación han perdido prestigio social como se refleja, por ejemplo, en manifestaciones públicas, como las movilizaciones de los indignados al grito de «no nos representan» (Castells, 2012). La evolución de los datos de encuesta del CIS (Centro de Investigaciones Sociológicas de España) entre 1996 y 20171 muestra que buena parte de la ciudadanía no se siente bien representada por las instituciones políticas tradicionales como el Congreso y que ha perdido la confianza en las instituciones políticas representativas. Los que manifestaban tener confianza (mucha o alguna) en el Congreso de los Diputados han pasado del 49% en 1996 a ser únicamente el 14,3% casi veinte años después. Por otra parte, los que declaran no confiar nada en el Congreso han pasado de ser el 12,5% en 1996 a ser el 46,1% en 2017, una caída de la confianza significativa. Si actualizamos estos datos según el último Eurobarómetro, nos encontramos con cifras más preocupantes todavía en España, que sitúan la confianza en el Congreso en solo un 19% (siendo la media europea un 36%) y la desconfianza en un 71% (siendo la media europea de un 58%) (European Union, 2022).
En este contexto de escepticismo hacia las formas de participación este trabajo se pregunta por la mirada de los jóvenes hacia el activismo online, como nuevo cauce de participación (García-Galera et al, 2017; Kim et al, 2021). Se plantea hasta qué punto algunos de los modos de participación digital emergentes pueden contribuir a la mejora de la calidad democrática y a la implicación de los más jóvenes en ella.
La denominada sociedad digital (Castells, 2005) ha abierto nuevas oportunidades para la aportación de nuevos discursos en todas sus vías (Hager & Hilbig, 2020). Desde hace años, la investigación social reflexiona sobre las posibilidades y oportunidades que brinda la digitalización de los procesos comunicativos (Parks, 2017) y la comparación entre la participación presencial tradicional y la participación digital (Etzioni, 1997). En trabajos anteriores nuestro equipo ha denominado a este nuevo escenario de oportunidades Sociabilidad virtual (Cáceres-Zapatero et al, 2017a) y hemos descrito con detalle el fenómeno (Cáceres-Zapatero et al, 2017b).
Planteamientos demasiado optimistas sobre las oportunidades que brinda la sociabilidad virtual para el empoderamiento ciudadano han sido contestadas desde diversas perspectivas (Araki, 2020; Ciszek, 2020). Así, se ha objetado, entre otras cosas, el riesgo del clickactivismo, es decir, de cierta narcotización digital que genera que participemos con un click de nuestro ratón o de nuestra pantalla táctil, con muy baja implicación sin que se produzca una discrepancia o un compromiso efectivo con las causas. El fenómeno ha sido objeto de numerosas investigaciones y análisis en los últimos años (Gavilan et al, 2017; Antonelli, 2017; Park & Rim, 2020; Vlavo, 2012; Soengas & Assif, 2017; Youngs, 2019)
Los datos disponibles en la serie temporal del CIS con código: A.3.05.01.063, e incluida en diversos estudios desde el año 2012 al 20182, permiten asegurar que el activismo online crece cada año, los datos de encuesta muestran un significativo aumento de las firmas de peticiones y/o recogida de firmas a través de Internet, desde un 9,9% en 2012 a un 29,8% en 2018, lo que supone un importante aumento en muy poco tiempo.
Al estudiar las miradas de los más jóvenes ante este fenómeno del activismo online se tendrá en cuenta que se dan miradas diversas que obligan a explorar la variedad de percepciones diferentes sobre activismo digital. Se considera la hipótesis de que los jóvenes con alto nivel de compromiso en la vida social presencial (jóvenes implicados: JI) tendrán una mirada diferente al activismo online que los jóvenes con bajo o nulo nivel de compromiso presencial con asociaciones, partidos, etc. (jóvenes no-implicados: JNI).
Esta distinción entre JI y JNI resulta particularmente relevante porque permite atisbar si los jóvenes implicados (los ahora mismo activos) lo siguen o lo seguirán siendo en los modos de participación online. Conocer su mirada y sus escepticismos hacia la participación online es clave para no perder a los que ya están participando en los procesos de participación online presentes o futuros.
No menos importante son las valoraciones de los jóvenes no implicados. Si los jóvenes no implicados presencialmente tienen una mirada positiva hacia la participación online será posible llegar a que se impliquen más aprovechando la facilidad de las plataformas de participación. A la vez, conocer y estudiar los escepticismos de unos y de otros permitirá un diseño de políticas públicas y campañas de promoción de la participación online más realistas y, en consecuencia, más efectivas.
El estudio tiene en cuenta que el activismo online ha sido frecuentemente mediatizado a través de plataformas digitales de e-peticiones y que el activismo a través de estas plataformas apenas se ha estudiado salvo en algunas excepciones como los trabajos previos de nuestro equipo, en los que se han mostrado algunos datos cuantitativos exploratorios que, en esta ocasión, nos ayudarán a delimitar la dimensión de algunos de los aspectos estudiados (Cáceres et al, 2020). Es decir, tratamos de investigar si el activismo online actual es en el que se deciden y se buscan activa y conscientemente las causas que se van a apoyar y se siguen hasta el final. O, más bien, se trata de un «activismo pasivo», es decir, una mera adhesión a lo que llega fortuitamente y sin apenas seguimiento de las consecuencias y resultados de haberse adherido a esta o aquella causa.
A continuación, se muestran los objetivos y las hipótesis planteadas.
El objetivo principal (O1) de la investigación es estudiar las opiniones sobre la participación online de jóvenes como forma de búsqueda y acción cotidiana. Se pretende una descripción de ventajas e inconvenientes percibidos. O2 Investigar si hay diferencias en la percepción del activismo online entre jóvenes con experiencia en el activismo presencial (Jóvenes Implicados, JI) y los que no tienen experiencia (Jóvenes no implicados, JNI). O3 Conocer las causas que los jóvenes consideran más relevantes para ser apoyadas mediante el activismo online. O4 Conocer qué plataformas de e-participación son las más conocidas y/o usadas para la participación online por parte de los jóvenes. O5 Analizar hasta qué punto el activismo online de los jóvenes es un «activismo proactivo».
El planteamiento de este trabajo se hace a partir de trabajos anteriores de nuestro equipo. En concreto, la conceptualización de las hipótesis planteadas se inspira en los datos e interrogantes que se derivan del estudio exploratorio de Cáceres et al. (2020) para avanzar en la investigación. Se plantean las siguientes hipótesis.
La hipótesis principal (H1) establece que los jóvenes consideran el activismo online como una nueva forma de participación, diferente de la tradicional y, a la vez, complementaria con la participación tradicional. Es una forma con ventajas e inconvenientes propios. H2 Los jóvenes implicados en el activismo presencial (JI) tienen una mirada diferente hacia el activismo online en comparación con los jóvenes no-implicados (JNI). Los jóvenes implicados (JI) tienen una mirada más matizada y crítica, muestran menos entusiasmo y subrayan más limitaciones de la participación online. H3 Las causas más relevantes para los jóvenes estudiados son las relacionadas con sus actividades cotidianas: educación, ocio y tiempo libre, etc. H4 Existe variedad de plataformas de e-participación lo que generará una dispersión en su conocimiento y su uso. H5 Los jóvenes tienen una participación online proactiva.
Se ha diseñado y realizado, por una parte, una encuesta original de 487 cuestionarios, que una vez eliminados los incompletos quedó con una N=463, y, por otra, una recogida de datos cualitativos mediante dos grupos de discusión entre jóvenes españoles, separando en estos últimos dos perfiles en la captación, uno más centrado en jóvenes implicados en participación ciudadana presencial (JI), y otro grupo de discusión con jóvenes no vinculados directamente a este tipo de prácticas o acciones (JNI).
Esta estrategia de investigación busca recoger datos que nos permitan contrastar, relacionar y complementar los resultados cuantitativos de encuesta con los datos cualitativos. La encuesta estaba formada por 27 preguntas desarrolladas en cuatro bloques: participación, peticiones online, otras formas de participación y elementos sociodemográficos. Los tres primeros bloques fueron utilizados para la formación de los temas dirigidos en los grupos de discusión, de cara a facilitar la posterior triangulación de resultados. Se ha trabajado con una muestra intencional de 463 sujetos de entre 18 y 25 años, con una proporción del 63,6% de mujeres y un 36,4% de varones (edad M =19,3, DT= 2,35). Para su realización se cumplimentó mediante cuestionarios online entre el primer y último trimestre del 2019 y se ha utilizado el software SPSS para todos los análisis estadísticos realizados.
Los grupos de discusión se grabaron en audio durante los días 23 de octubre y 12 noviembre del 2019 en la Facultad de CC. Información de la Universidad Complutense de Madrid, y estaban formados por diez jóvenes en el perfil de los«implicados» donde seis participantes eran varones y cuatro mujeres. En el caso de los perfiles del grupo de los «no implicados» estaba formado por nueve sujetos, cuatro mujeres y cinco varones. Todos los participantes se encontraban en la cohorte de 18-22 años. El objetivo era intentar encontrar la máxima paridad de género de cara poder abarcar y extrapolar en este factor los resultados obtenidos. La captación de los participantes en los grupos de discusión se realizó mediante contacto de bola de nieve a partir de varias preguntas cortas sobre su conocimiento y vinculación con actividades de activismo presencial.
Una vez realizadas las pertinentes transcripciones de los grupos de discusión se analizaron con el software Atlas.ti Versión 8.4.24, por su capacidad CAQDAS o Computer Assisted Qualitative Data Analysis Software, que facilita en gran medida el análisis cualitativo. Se buscan las particularidades del discurso en cada uno de los grupos realizados, y encontrar las relaciones de la comunicación directa (San Martín, 2014). Se trata de analizar las líneas claras de discurso establecidas y comparadas con las categorías de la encuesta cuantitativa. Estableciendo lo que Krippendorff (1990, p. 28) refiere al análisis de contenido como «una técnica de investigación destinada a formular, a partir de ciertos datos, inferencias reproducibles y válidas que puedan aplicarse a su contexto». Para ello, se buscan los lexemas y semantemas a partir de las Quotations o Citas, que son aquellas partes relevantes del discurso sujetas al análisis, en función de los objetivos propuestos. Éstas, una vez seleccionadas, son analizadas más profundamente en un nivel secundario según una serie de Codes o Códigos que resumen y unifican una parte significativa del discurso a partir de la agrupación temática de estas unidades de análisis, conformando agrupaciones temáticas relevantes desvelando linealidades narrativas cuantificables. Estos códigos se agrupan en Networks o Redes Discursivas en las que ya aparecen representados sus relaciones directas y la frecuencia de su Enraizamiento (número de referencias directas en el discurso) y su Densidad (número de relaciones con otros códigos). Se obtuvieron de esta forma 206 unidades muestrales del discurso en el grupo de discusión de los JI, que se clasificaron en 22 códigos con los que agrupar el contenido y sus relaciones.
En el grupo de discusión de los JNI se encontraron 200 unidades muestrales del discurso, que se clasificaron alrededor de 20 códigos, gran parte de los cuales coincidían, pero en algunos casos había pequeñas diferencias inherentes al discurso particular. El software Atlas.ti permite realizar una cartografía de aquellos códigos que, mostrando partes del grupo de discusión transcrito, presentan el número de citas (Enraizamiento: E) y el número de relaciones que presentan con otros códigos (Densidad: D), aportando además una serie de relaciones simbolizadas por flechas que muestran las direcciones y sentidos del discurso en torno a las interpretaciones del contenido. Por lo tanto, no solo es interesante ver el número de referencias directas de los códigos, sino la dirección y relación entre ellos, para dotar al análisis de un nivel superior de interpretación discursiva, es decir, a partir de la interpretación de las siguientes figuras se intenta ofrecer una representación de una malla discursiva que aporte complementariedad a los datos cuantitativos, favoreciendo la interpretación de triangulación marcada en los objetivos de este artículo. Es importante centrar el discurso como elemento de relevancia social, ya Ibáñez (1986) en «El análisis de la realidad social. Métodos y técnicas de investigación», y en el capítulo dedicado a Perspectivas de la investigación social, págs. 57/98 dice, citando a Pask G. (1976):
«La situación elemental de interacción social es una conversación entre interlocutores A y B, en un lenguaje L (Pask, 1976): lo que implica, por una parte, que la relación de los interlocutores sea simétrica (que se intercambie el papel de sujeto) y que la operación de unos sobre otros sea reversible (que haya retroacción recíproca); por otra parte, que el lenguaje sea común a los interlocutores (para que haya comunicación)» (Ibañez, 1986, p. 72).
El análisis de los datos obtenidos en la encuesta nos ha proporcionado una interesante visión sobre cómo los jóvenes estudiados definen y utilizan la participación como medio de expresión, tanto en su forma más tradicional (offline) como en las nuevas formas de participación digital u online.
La primera parte del cuestionario estudia el concepto de participación presencial “tradicional” en la población joven estudiada. Se han formulado preguntas sobre perspectivas éticas y participación presencial en actividades tradicionalmente ligadas, como la asistencia a manifestaciones, huelgas…, y otras actividades comunes vinculadas con el activismo (Irvin & Stansbury, 2004).
Los datos obtenidos -en línea con lo esperado en función de estudios anteriorespermiten afirmar que se puede distinguir dos niveles de participación.
Por una parte, el 77% afirmó que en los últimos doce meses había participado en alguna huelga y el 62% había participado en, al menos, una manifestación. Es decir, bastante más de la mitad de los jóvenes encuestados declaran haberse implicado, de una manera o de otra, en procesos de participación por vías tradicionales.
Ahora bien, es preciso señalar que si analizamos los datos sobre una participación más activa, solo un 18% asistió a un mitin político o contactó con algún representante político en los últimos doce meses. En consecuencia, resulta claro que hay dos niveles de “intensidad” participativa presencial.
A la participación presencial tradicional hay que añadir la popularidad entre los jóvenes de algunas maneras menos convencionales de participación. Por ejemplo, el 57,4% compró productos por razones políticas o éticas y casi la mitad ha participado en un boicot comercial por razones políticas o éticas.
A partir de los datos cuantitativos expuestos se puede rebatir una supuesta dejadez “participativa” juvenil. A la vez, los modos de participación tienen, ciertamente, unas peculiaridades que es preciso explorar. A ello se dedican los siguientes epígrafes.
La necesidad de explorar las características peculiares de la participación juvenil contemporánea requiere indagaciones cualitativas que estudien las miradas juveniles hacia la participación. El contraste entre la participación tradicional presencial y la participación online se presenta como uno de los temas clave. En consecuencia, este trabajo plantea el desarrollo del análisis cualitativo alrededor de tres grandes ejes que vertebran el discurso en los grupos de discusión conformando una particular estructura de análisis. Se trata de códigos relacionados con las ventajas del activismo online, los problemas y escepticismos hacia el activismo online y las causas apoyadas por los sujetos del estudio. El código Opinión Activismo Online vertebra al resto.
En un primer momento se presentará el discurso del grupo de discusión de los «Jóvenes no implicados» (JNI). Observamos el desarrollo general del discurso en el que se muestran cuatro categorías relacionadas entre sí de una forma directa, lo que nos sirve de guión objetivo del discurso.
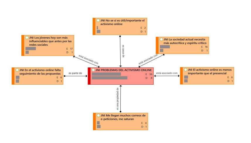
Se ve como en este grupo hay una mayor incidencia en la categoría Problemas del activismo online con un enraizamiento de 36 (E=36) referencias directas del discurso, frente a unas escasas 8 del código Ventajas del activismo online. De aquí podemos deducir que este grupo presenta una mayor incidencia en su discurso sobre los problemas, más que sobre las ventajas.
En línea con nuestra hipótesis, vemos cómo el discurso de los «Jóvenes Implicados» (JI) se centra en los problemas del activismo online más que en las ventajas, como por ejemplo los comentarios:
«yo antes firmaba (peticiones online) con bastante frecuencia hasta que vi que no tienen una efectividad real (...)» (sujeto 10, Grupo JI).
«nunca me he encontrado a alguien que por el hecho de firmar peticiones se considere una persona activa» (sujeto 3, Grupo JI).
Pero, a diferencia del otro grupo de no-implicados (JNI) el discurso es más equilibrado subrayando ventajas e inconvenientes. Así, en cierto contraste con lo que planteamos en nuestra hipótesis, aquellos jóvenes que sí que participan en actividades presenciales (JI) en la medida que tienen una visión más positiva del activismo en general, por extensión, tienen también un discurso que detalla más elementos positivos del activismo en su modalidad online.
En las figuras 1 y 2 vemos una comparativa de cómo los dos grupos afrontan los principales temas alrededor de los Problemas que ven en Activismo Online. El de JNI centra su discurso, sobre todo, en la importancia que tienen hoy en día las redes sociales, como elementos disruptores del ejercicio de la acción de voluntariado (E=17). Además, son muy críticos con la sociedad actual. Cuestionan el ejercicio de un espíritu crítico relevante en los jóvenes españoles, con un E=16. Ambos códigos son los de mayor incidencia directa en sus discursos.
Otro aspecto importante es que sí tienen claro que consideran que el activismo presencial es más importante que el online (E=6), hay un claro menosprecio hacia estas nuevas formas de acción, demostrando además una cierta saturación de correos y comunicaciones derivados, mostrando una falta de seguimiento de las diferentes acciones en la que participan (E=4) o muestran interés directo por ellas.
En general, este código de «Problemas del Activismo Online» es muy importante para este grupo de JNI, ofreciendo un alto enraizamiento (E= 36) y una complejidad en el discurso notable, mostrando seis subcódigos directos en relaciones de asociación, relación directa, pertenencia y función directa:
«Me da la sensación de que se quedan ahí en la plataforma (las peticiones online) (...)» (Sujeto 4, grupo JNI).
«al final pierdes interés también y tampoco te informan, ni de la evolución ni de si se ha conseguido el objetivo ni nada al final» (Sujeto 3, grupo JNI).
El de los JI (E=31) centran sobre todo su discurso en subrayar que el activismo online y el “presencial” son diferentes, y que este último es más importante (E=12),
«A mí me resulta poco humano y que pierde mucho la forma de participar al ser online» (Sujeto 3, grupo JI).
«Yo creo que como que le están dando una reputación a una imagen a través de las redes que no es la real, ¿no? Porque al final no está teniendo un compromiso activo más allá de ahí» (Sujeto 2, grupo JI).
Uno de los principales elementos es sin duda la crítica que muestran hacia el poco seguimiento informativo que desde las plataformas hacen de las propuestas (E=5); comentan también que este tipo de activismo online está pensado para temas muy concretos (E=5),
«(...) he visto que a veces cosas más individuales sí que sirve el activismo online acaban ayudando básicamente porque lo conoce más gente, pero eso son casos puntuales» (Sujeto 1, grupo JI).
pudiendo ser un código mixto entre la categorización de problemas y ventajas. Se produjo un interesante debate sobre si eso era un elemento positivo o negativo, llegando a la conclusión que ambas perspectivas eran coherentes en esta especial característica. Por último, un número importante de comentarios (E=12) hacen referencia a la dificultad de valorar si el activismo online es útil o importante, mostrando una opinión dubitativa y crítica sobre esta cuestión:
«Yo creo que tiene la facilidad de llegar bastante rápido a la gente, pero también desde el desconocimiento, pues no sé la afectividad que tienen y en mi caso sí que es verdad que yo las firmo por si acaso tiene algún tipo de efecto pero desde el desconocimiento” (Sujeto 2, grupo JI) o “Yo creo que lo que pasa con estas cosas en internet es que viene muy rápido, pero igual de rápido se va, yo creo que comparado con el mismo tipo de petición de firmas (presencial) o con una campaña más de tú a tú en persona te sueles acordar más» (Sujeto 3, del grupo JI).


Un segundo nivel del análisis nos lo ofrece el código Ventajas del activismo online. Aunque tiene un enraizamiento mucho menor que el de «Problemas del activismo online» en ambos grupos de discusión (JNI E=8 frente a JI E=15), resulta significativo al afrontar el discurso desde una perspectiva constructivista. En el de JNI los elementos más importantes son «El activismo online es una nueva forma de apoyar causas», como se desprende del siguiente comentario:
«En un primer momento se le da importancia a que es una nueva forma de apoyar causas» (Sujeto 1, del grupo JNI).
Aquí es importante el elemento de complementariedad que ofrece el canal online como elemento difusor y potenciador de mensajes. Esto además permite, en su juicio, que exista una mayor concienciación por diversos temas que calan más en este tipo de procesos en los jóvenes al ser receptores de este tipo de informaciones y peticiones online. Pero, sin duda, el código más trascendente es
«La principal función del Activismo Online es mejorar la difusión», que, aunque solo tiene un E=4, marca un juicio de valor importante sobre esta nueva vía de entender este proceso.
En la encuesta se refuerza este análisis, un 87,5% de los encuestados afirma que las redes sociales facilitan bastante o mucho la participación de acciones de activismo. Si recordamos, el grupo de JNI había sido muy crítico con esta nueva forma de activismo, lo que unido a este código adquiere un nuevo nivel al relegarlo sólo a meros elementos publicitarios y desligarlos de cualquier actividad concreta y efectiva de activismo o participación. El grupo JI (E=15) remarca este último comentario, pero afronta una visión focalizada de esta vía, apostando solo por determinados tipos de activismo o acciones que encuentran aquí su única forma de realizarse o comprometerse (E=4):
«(...) las redes sociales facilitan el tema de las manifestaciones, hoy es muy fácil convocar una manifestación porque tú creas un evento, invitas a gente y esta gente comparte el evento, de repente tienes no sé cuántas personas y puedes llevar a cabo una manifestación antes» (Sujeto 3, del grupo JI).
Este grupo, a diferencia del otro, tiene claro que la vía online es una nueva forma de activismo (E=9) pero que todavía tiene que tener un recorrido en el tiempo para asentarse y poder ser igual de útil que el modelo más tradicional, el presencial. Podemos ver cómo los datos de la encuesta refuerzan este argumento mostrando una percepción clara de empoderamiento gracias a internet que facilita su participación en el que el 53,1% afirmaba que gracias a Internet es más activo participando en debates sobre asuntos públicos, y casi un 50% afirma que las posibilidades que ofrece la tecnología hacen que se sienta más motivado para intervenir en acciones de cambio social.
Por último, es importante señalar cómo este grupo, el de JI, tiene claro que la principal función del Activismo online es mejorar la difusión de las causas (E=10) y que el resto de las acciones son secundarias.
«(...) yo considero que (la participación online) genera debate y esa visibilidad está bien» (Sujeto 3, grupo JI).
En la tabla 1 podemos ver una comparativa entre la incidencia de cinco grandes categorías, tanto en el grupo de discusión de los JNI como en el de los JI. Se muestran los datos en porcentaje y en bruto (entre paréntesis).

En ella podemos ver cómo el grupo JNI le da sobre todo más importancia a que los jóvenes de hoy en día son más activistas y participativos que en épocas anteriores, afirmación que no aparece reflejada en el de JI, un dato interesante para poder analizar en posteriores investigaciones.
Ambos grupos están de acuerdo en que el activismo online es una nueva forma de apoyar causas y que supone un elemento clave para entender el activismo del siglo XXI, también concuerdan que su principal función es mejorar la difusión y llegar más lejos a más gente más rápido.
El grupo de JI, quizá por su mayor implicación, es más crítico con el activismo online ya que cree que está sobre todo pensado para temas muy concretos y que puede ser la única vía para mucha gente de apoyar ciertas causas, dos resultados interesantes.
Los datos de la encuesta nos ofrecen una mayor claridad sobre esta cuestión, en ella el 63,8% afirma que las personas deben movilizarse por igual en Internet y en la calle (participación tradicional) para facilitar el éxito de las causas, mientras que el 23,7% afirma que el activismo tradicional es más efectivo que el online o la mezcla de ambos. Se desprende todavía una cierta ambivalencia en la efectividad real del activismo online, quizá debido al poco tiempo que llevan en práctica estas nuevas formas de participación.
En la tabla 2 se muestran el tipo de causas apoyadas que ambos grupos de discusión dicen haber apoyado. El JNI presenta un E=16 con el código «Causas Apoyadas», mientras que el JI un E=24, demostrando una mayor concienciación y mayor conocimiento sobre los procesos de participación en su discurso. El grupo de JNI apoya sobre todo las causas feministas (E=5) y medioambientales (E=3).

En cambio, el JI, presenta una mayor variedad de causas, tanto en número como en compromiso, destacan en este caso las medioambientales (E=11), las sociopolíticas (E=9) y las feministas (E=3), pero presentan también el preocupante código de «Las que me llegan por mail» (E=3), corroborando las conclusiones aportadas por el grupo JNI.
En la tabla 3 podemos ver los resultados de las causas apoyadas en la encuesta y vemos una mayor variedad e incidencia. Observamos cómo no aparece específicamente la variable «Feminismo» por encontrarse dentro de la categoría «Políticas» o incluso en la de «Justicia», y que la de «Medio Ambiente» es muy importante en ambos análisis. Otras con una incidencia importante en la encuesta, como «Educación», «Salud» o «Justicia», ni siquiera son mencionadas en los grupos de discusión, abriendo un interesante tema para posteriores investigaciones.

Entre los objetivos de esta investigación, se señalaba la necesidad de estudiar hasta qué punto el activismo online de los jóvenes es un «activismo proactivo», es decir, si se trata de un activismo online en el que los jóvenes estudiados generan nuevas causas que apoyar, buscan activamente y deciden conscientemente las causas que apoyan y, por supuesto, si siguen hasta el final los resultados de sus acciones online. O, si, por el contrario, el activismo online que reportan los jóvenes es un activismo que podríamos calificar como pasivo, es decir, una mera adhesión a lo que les llega fortuitamente por una u otra vía y sobre lo que apenas controlan el origen y al que no hacen seguimiento de las consecuencias y resultados de haberse adherido a esta o aquella causa.
Es preciso subrayar que en los grupos de discusión aparece de modo muy destacado la plataforma Change.org, lo que concuerda con los resultados vistos en el análisis cuantitativo de la encuesta (ver tabla 4). Esto apunta a un uso más bien pasivo por la mayoría de los usuarios.
Así lo confirman en varias ocasiones.
«participo (e-peticiones) en las que me llegan, no encuentro otro motivo» (Sujeto 2, del grupo JNI).
«me llegan por whatsapp» (Sujeto 2, del grupo JI).
«(...) me siguen llegando correos de Change.org cada dos días... firma esta petición» (Sujeto 8, del grupo JNI).
Así, en el análisis de los grupos de discusión aparece como elemento importante en ambos grupos de discusión la recepción pasiva de propuestas online. La hemos recogido en un código específico: «Las que me llegan por mail»:
«entras en la página (change.org) y ves: firma esta petición y la firmas, y te llega otra debajo: ¡firma esta! La acabas firmando, pero te acaba dejando de importar» (Sujeto 9, del grupo JNI).
Se nota aquí una cierta dejadez en la elección de las causas, propiciado quizá por lo que el propio grupo denominó «Falta de espíritu crítico en la sociedad actual».
Como queda dicho, respecto al conocimiento de las plataformas de e-peticiones, en la encuesta se mostraba un alto conocimiento de Change.org, seguida por Hazteoir.org y Peticiones.org, como vemos en la tabla 4. En los grupos de discusión, el predominio de Change.org aumentaba, mostrándose en el grupo de JNI como la única plataforma conocida y en el de JI Change.org era la más conocida y se añadía la plataforma Decide.madrid, como elemento de participación digital local.
El uso de estas plataformas es muy habitual entre los jóvenes, ya que el 66,7% de los encuestados manifestaron su participación mediante estas plataformas, no demostrando una separación significativa por sexos.
En el grupo de discusión de los JI todos manifestaron que en alguna ocasión habían e-participado, mientras que en el de los JNI solo dos de los participantes no lo habían hecho, aunque conocían su existencia y uso. En la encuesta los resultados mostraban que dos de cada tres (67,6%) sí habían e-participado en alguna ocasión en los últimos doce meses, no habiendo diferencias significativas por sexo.

Los datos presentados contrastan con la imagen de una juventud poco participativa en cuestiones sociales y políticas. Muy al contrario, se han expuesto datos que hablan de una juventud participativa e implicada, tanto en el activismo presencial tradicional como en modalidades de participación online. Mediante el análisis cuantitativo de los datos de encuesta propia original, como en el análisis cualitativo de los grupos de discusión se aprecia la misma tendencia. Por ejemplo, el 77% de los encuestados afirma haber participado en alguna huelga en el último año y un 62% en, al menos, una manifestación. A la vez, aparece la alta vinculación de los jóvenes a nuevas formas de activismo de modo que uno de cada dos jóvenes compró (o dejó de comprar) productos por razones políticas o éticas.
En línea con las hipótesis planteadas, los jóvenes estudiados consideran al activismo online como una forma diferente al activismo más tradicional y en cierta forma, como una vía complementaria (H1). A la vez, a partir del análisis cualitativo se comprueba que el discurso de los JI es más equilibrado que el de los JNI (H2), pudiendo subrayar más ventajas que inconvenientes, quizá por su visión previa ante el activismo en general.
Los JI muestran una mirada más crítica, no tanto en un proceso de enraizamiento o de referencias directas, sino sobre todo de tono ante el activismo online. Es un grupo más crítico por naturaleza y la ejerce, también, al referirse a este tema en concreto (H3).
Entre las causas más apoyadas por los jóvenes estudiados destacan las sociopolíticas y las medioambientales (en ambos estudios), encontrando diferencias significativas en el cuantitativo, donde el propio proceso invita a una mayor disparidad de opciones. Es interesante cómo en los grupos de discusión aparecieron y se discutieron temas bastantes específicos, como el feminismo o el veganismo, cuestiones habitualmente presentes en los debates sociales actuales (H4).
Respecto a las plataformas de e-peticiones, se observa, tanto en la encuesta como en los grupos de discusión, el liderazgo de la plataforma Change.org. En uno de los grupos de discusión se llega a afirmar que es la única plataforma de e-participación conocida. En el estudio cuantitativo aparecen más opciones, pero no todas las que se plantearon inicialmente en el cuestionario, son conocidas (H5).
Resalta cierta pasividad ante las posibilidades de participación. Varios de los sujetos afirmaron que no hacían una búsqueda activa de las propuestas, sino que seguían aquellas que «les llegaban por mail», mostrando una actitud que merece seguir siendo investigada.
A nivel de prospectiva, otras líneas de trabajo para continuar la investigación serían lo referente a la necesidad de un activismo online continuado, crítico y, sobre todo, útil y eficaz.
A diferencia de la hipótesis planteada al principio del artículo, los jóvenes estudiados consideran esta generación como más activa en temas de participación que las generaciones pasadas y considera al activismo online una nueva forma de poder participar en causas valoradas como importantes. Sin embargo, el proceso de consolidación es diferente al tradicional, y debe ser estudiado en profundidad, ya que el proceso de conocimiento es una etapa superada.
Las restricciones de movilidad relacionadas con la crisis sanitaria que estalló en los primeros meses 2020 permiten estudiar la evolución del activismo online y sus posibilidades en situaciones de aislamiento forzoso. El activismo online fue el único activismo que se pudo ejercer en los momentos de confinamiento más estricto.
El liderazgo de la plataforma Change.org, dentro del activismo online, es un fenómeno que merece ser estudiado en profundidad. ¿Qué ha sucedido para la consolidación de una posición dominante?
A la vez, ¿qué se podría hacer para facilitar y ejercer un activismo online más activo entre la ciudadanía sin vincularlo a la mediación de las plataformas como change.org?
Estas son solo algunas de las preguntas que quedan abiertas para futuras investigaciones.
Proyecto: Nuevos escenarios de vulnerabilidad digital: alfabetización mediática para una sociedad inclusiva (PROVULDIG-2-CM) financiado por la Comunidad de Madrid y el Fondo Social Europeo (referencia H2019/HUM5775).





