Investigación Arbitrada
Revisión didáctica de la educación a distancia aplicada en el entorno personal de aprendizaje
Didactic reinvention of distance education applied in the personal learning environm
Revisión didáctica de la educación a distancia aplicada en el entorno personal de aprendizaje
Educere, vol. 23, núm. 75, pp. 509-520, 2019
Universidad de los Andes
Recepción: 12 Abril 2019
Aprobación: 25 Abril 2019
Resumen: La enseñanza como actividad natural promueve cambios en las diferentes formas de aprender. La investigación tiene como propósito estudiar la didáctica ejercida por los docentes en la educación a distancia (EAD) bajo la modalidad presencial y virtual, interpretando el entorno personal de aprendizaje (PLE, Personal Learning Environment), generado por la exposición a vertientes tecnológicas de la actualidad en los estudiantes del nivel de educación media general venezolano. Se utilizó la investigación cualitativa, enmarcada en el paradigma hermenéutico o interpretativo, utilizando como método la etnografía. Los análisis contribuyen a la reinvención didáctica en escenarios virtuales.
Palabras clave: educación a distancia, entornos personales de aprendizaje, virtualidad, praxis.
Abstract: The Teaching as a natural activity promotes changes in the different ways of learning. fte purpose of the research is to study the didactics exercised by teachers in distance education under face-to-face and virtual modalities, interpreting the personal learning environment, generated by the exposure to current technological aspects in the students of the Venezuelan Media Education Subsystem. It will make use of qualitative research, framed in the hermeneutic or interpretive paradigm, using ethnography as a method. fte analyzes contribute to the didactic reinvention in virtual scenarios.
Keywords: distance education, personal learning environments, virtuality, praxis.
Introducción

Los cambios tecnológicos en las últimas décadas, han permitido que la sociedad y entes educativos, innoven las posibilidades de desarrollar la didáctica, actualizando los sistemas, plataformas y proyectos que existen en sus respectivos ambientes laborales (físicos y virtuales), formalizando la inclusión digital en la era electrónica, para beneficio de la educación.
En Venezuela, se han implementado políticas educativas en beneficio de los ciudadanos con la finalidad de capacitarlos y formarlos integralmente para que se puedan desenvolver en diversas actividades sociales y culturales, desde la inclusión de las TIC hasta el desarrollo de contenidos curriculares contextualizados. Se puede entender que es un proceso cultural-digital que en la actualidad se desarrolla con gran auge. Según los aspectos planteados en el preámbulo de la Constitución de la República Bolivariana de Venezuela (CRBV), y en los artículos Nº 1 y 2 de la citada carta magna, la Educación Venezolana, debe garantizar la formación de una sociedad, caracterizada por ser democrática, participativa y protagónica, multiétnica y pluricultural en un Estado de justicia, federal y descentralizado, signada por valores de libertad, independencia, paz, solidaridad, bien común, convivencia, entre otros cada una de estas manifestaciones, integra una nueva cultura en la Educación. Es preciso entender cómo se genera, se almacena, se transforma, se transmite y se accede a la información en sus múltiples manifestaciones (textos, imágenes, logos, sonidos), para no estar al margen de las corrientes culturales. Los estudiantes como nativos digitales, generan alternativas de aprendizaje para la compresión de contenidos, situaciones y de la compleja realidad donde están inmersos. Establecen parámetros circundantes o entornos personales de aprendizaje que les facilitan dar respuestas oportunas basadas en investigaciones informales en la virtualidad. Aunado a lo anterior el uso generalizado de las TIC debe lograr, libre, espontánea y permanentemente, una formación adecuada a lo largo del proceso académico del estudiante.
Problema
La incorporación de computadores portátiles en las instituciones educativas generaron una nueva visión tecnológica de la didáctica por parte del docente de aula, encontrándose en una brecha digital entre la escuela tradicional y la escuela digital, además de factores administrativos no consolidados en el desarrollo de contenidos curriculares y compatibilidades de recursos web 2.0. Es por ello que, para Ibarra, Marlyn, y Martínez (2015, p10) el papel del docente es: “el de un facilitador reflexivo, con todo un bagaje cultural y pedagógico que le permite organizar las actividades en un ambiente y un clima propicio para el aprendizaje, y, atendiendo las circunstancias”. Se cumple de esta manera con la clasificación y perfil que se necesita en el docente para que incorpore a sus ambientes escolares las dinámicas globales que emergen desde la virtualidad. En los estudiantes, existe un clima natural de búsqueda de información, apoyada por el uso de internet fortaleciendo las estructuras cognitivas. Para la presente investigación, se describe la problemática abordada que corresponde a precisar la didáctica de la educación a distancia aplicada en el Entorno personal de Aprendizaje de los estudiantes.
Para Simonson, Smaldino, y Zvacek, (2014), la educación a distancia la se define como: “Educación formal basada en una institución en la que el grupo de aprendizaje está separado y en la que se utilizan tecnologías de las telecomunicaciones para conectar alumnos, recursos e instructores” (p.34). En este caso la educación a distancia está fundamentada en una institución, es decir, diferenciando este tipo de educación al autoestudio. La educación a distancia es formal, cumple con instrucciones de diseño y se administra de manera parecida a otros tipos de educación, desde su concepción son necesarias las experiencias bien diseñadas y desarrolladas, para que sea significativo el resultado en el aprendizaje y haya éxito. Se asocian las tecnologías de las telecomunicaciones o sistemas de comunicación a distancia cada vez más, predominando el uso de la WEB (Internet). Finalmente, convergen los estudiantes, los recursos y los facilitadores o docentes, los cuales armonizan las particularidades técnicas en sus diferentes funciones.
Las acciones pedagógicas culturalmente aprendidas por el docente se fragmentan en diferentes momentos, en los cuales los integrantes de la relación educativa están en contacto por medio de textos o la web en diferentes temporalidades. Es por eso que “el contacto en el aula es un acto culturalmente aprendido” (Galván, 2004, p. 24). En realidad, las únicas cualidades que se requieren para asistir a una clase son poder convivir en sociedad y saber hablar alguna lengua. En cambio, para poder asistir a la EAD se requiere de un conocimiento previo con las herramientas y software necesarios para acceder al espacio virtual e interactuar en dichos ambientes. El estudiante requiere de habilidades y destrezas previas para utilizar y comprender los diferentes ambientes virtuales en las que se configuran las actividades.
Los estudiantes modernos se ven según Sartori, (2012). “inmersos en una reconstrucción en Homo videns” (p. 74), la dependencia del consumo multimedia conforma una limitante en el acceso al conocimiento. Dado que están inmersos en una sociedad mediática, su consumo de contenidos se limita a las reflexiones de discursos específicos y prefabricados por los medios tecnológicos, de ahí que le cause mayor atención la forma en que se presentan contenidos de cualquier índole. Girando en dicha modernidad, los estudiantes desarrollan entornos personales en intereses y posibilidades de aprendizaje innatos, al hecho de que sea significativo. Para Castañeda y Adell (2013):
Siempre hemos tenido un entorno personal del que aprendemos, aunque es probable que no hayamos sido conscientes de él y no hemos necesitado serlo, especialmente porque la escasez de fuentes de información y la especialización de las mismas hacían que un modelo enteramente centralizado, con centro en un profesor – experto que nos proveía de la información relevante para vivir, fuese más que suficiente, aun cuando seguíamos aprendiendo fuera de él. (p. 11).
Con la llegada del internet, y sus evoluciones en la WEB 2.0, el acceso móvil a la información se ha vuelto cotidiana. Se puede acceder de manera sencilla y rápida a contenidos para luego socializar, entonces se podría decir que casi todo está a distancia de un clic. Todo un sistema articulado contribuye a los escenarios propios de los estudiantes, donde la información, los recursos y las perspectivas se dan de acuerdo a los intereses propios de cada estudiante. Es por eso que los Entornos Personales de Aprendizaje (Personal Learning Environment, PLE), mantienen un enfoque pedagógico con unas enormes implicaciones en los procesos de aprendizaje y con una base tecnológica evidente, las posibilidades que ofrecen las tecnologías y las dinámicas educativas emergentes, brindan la oportunidad de generar aprendizaje en escenarios definidos por las alternativas tecnológicas de la actualidad.
En tal sentido, es importante integrar a los elementos principales del proceso educativo, buscando la complementariedad entre la EAD y PLE, para que de forma estratégica se puedan canalizar las fortalezas y competencias que emergen significativamente de cada uno de estos. Considerando que existen etapas de transformación, es necesario, reconsiderar la didáctica en los escenarios virtuales, con la finalidad de dar sentido a la enseñanza y el aprendizaje en la función de la educación globalizada.
Con la presente investigación se analizará el contexto educativo venezolano, tomando como referencia el desarrollo académico de elementos que anidan el interés de estudiar la complementariedad didáctica que ejerce la Educación a Distancia en los Entornos Personales De Aprendizaje de los estudiantes del Quinto (5to) año del Liceo Bolivariano Las Américas (LBLA), debido a que a través de observaciones y entrevistas realizadas en la institución, se puede percibir la distorsión que emana de los estudiantes a la forma volátil de aprender y al desinterés de los docentes por buscar alternativas didácticas pedagógicas presenciales y virtuales de enganche, siendo evidente los climas inciertos, apuntando a la apatía y la desmotivación en los ambientes presenciales para continuar el proceso de formación académica. Probablemente en el caso de los estudiantes, sea ocasionado por el mal uso de la herramienta didáctica (computadora portátil), predominando que en sus jornadas académicas activen los juegos bélicos y todo tipo de dependencia relacionada con intercambio de software y/o a fines, en caso de los docentes las pasividades, la falta de creatividad e indiferencias para el desarrollo de unidades didácticas en sus diferentes actividades académicas que involucren a la educación a distancia o la virtualidad.
Con base en la exposición realizada, se puede reflexionar y plantear las siguientes interrogantes: ¿Cuáles son las modalidades de enseñanza tecnológica que predominan en la institución impartidas por los docentes?, ¿ se podrá dar un grado de interpretación al entorno personal de aprendizaje que emerge de los estudiantes en el contexto de estudio?, ¿cuál es la descripción del proceso de construcción de significados en PLE por parte del estudiantado?, ¿ existe la posibilidad de caracterizar los aspectos didácticos virtuales y presenciales que tienen mayor incidencia en el proceso de enseñanza y aprendizaje de los estudiantes?
Objetivos de la investigación
General
Precisar la influencia didáctica de la educación a distancia en el proceso de entorno personal de aprendizaje de los estudiantes del quinto año de educación media durante el periodo escolar 2017-2018
Específicos
Describir las modalidades de enseñanza impartidas por los docentes que predominan en la institución.
Interpretar el proceso de construcción de significados en PLE estudiantil.
Caracterizar los aspectos didácticos virtuales y presenciales que tienen mayor incidencia en el proceso de enseñanza y aprendizaje de los estudiantes.
Revisión teórica
Tendencias de la Educación a Distancia
Los cambios paradigmáticos de la Educación a Distancia, durante las últimas décadas, han permitido que la sociedad del conocimiento, tome en cuenta las posibilidades de potenciar los recursos tecnológicos y de comunicación, que se tienen en todos los espacios educativos públicos y privados, actualizando los sistemas, plataformas y proyectos en sus respectivos ambientes para el beneficio de las comunidades académicas.
Las tendencias educativas, hacen que incremente la productividad y mejora de la diversificación de contenidos académicos ajustados a currículos a distancia, en ese sentido se asumen las siguientes características dadas por Trindade (2008, p. 33):
El paradigma del aprendizaje a distancia está influyendo y, a largo, cambiando los métodos más tradicionales de enseñanza y aprendizaje.
Cada vez más instituciones antes convencionales están entrando en el campo de la educación a distancia, bien siguiendo el modo dual o un modo mixto.
El trabajo en red entre las instituciones de EAD está reconocido ahora como una estrategia solida de compartir activos y reducir gastos.
Como consecuencia adicional del trabajo en red, la realidad transnacional en el campo de la EAD se ha vuelto trivial, añadiendo un aspecto más a todos los otros introductorios por la globalización.
La tecnología incrementa la accesibilidad de las personas a la información, cambiando patrones tradicionales para la enseñanza, creando intercambio en el flujo de información a través de las redes telemáticas, mostrando aportes de flexibilidad e interactividad, que permiten la vinculación a comunidades virtuales, como medio para el intercambio de dudas y las solicitudes de orientación , además de permitir acceder a materiales de estudios, filtrados por el docente, como también al enlace de materiales ubicados en internet, es por eso que Duart y Sangrá (2000); manifiestan que se “debe establecer un modelo de actuación pedagógica que marque las pautas de acción de toda la comunidad…se debe centrar en el estudiante y tendrá el entorno de relación como referente” (p. 8). Los medios o espacios son referentes y en estos procesos virtuales no se deben considerar como finalidad de la enseñanza y aprendizaje.
La docencia virtual de transformación Intelectual
Los movimientos educativos a lo largo de la historia hacen que se tomen en cuenta, los cambios que están asociados al dinamismo global, representando una amenaza y un desafío para los docentes de la escuela pública actual. Dichas amenazas están representadas por “las reformas educativas que muestran escasa confianza en la habilidad de los profesores para ejercer el liderazgo intelectual y moral en favor de la juventud” (Giroux, 2002, p. 171). La contemplación del docente como eje intelectual, activa las bases teóricas para desarrollar su instrumentalismo, desde condiciones ideológicas y prácticas, hasta el desempeño de producción y legitimación de los intereses políticos, económicos y sociales a través de la pedagogía en las cuales ellos desarrollan.
En la nueva construcción de la visión de los docentes en el eje descrito, Giroux, (ob. cit, p. 178) menciona que se deben configurar “los objetivos y condiciones de enseñanza escolar, impulsando hacia una sociedad libre”. La práctica, debe desarrollar un discurso que conjugue el lenguaje de la crítica con el de la posibilidad, de forma que los educadores sociales reconozcan que tienen la posibilidad de introducir algunos cambios.
En este sentido, los cambios en la docencia virtual, pretenden que en la enseñanza se produzca un aprendizaje en el receptor del proceso, pero este nuevo aprendizaje ha de permitir al estudiante, ser protagonista en cuanto al tiempo, espacio y ritmo de aprender. Y todo esto, sin duda, puede llevarse a cabo, tanto en los formatos más convencionales de la educación como en los soportados en sistemas digitales, impulsando el aprovechamiento de planteamientos, cognitivistas y constructivistas.
Personalizar el aprendizaje: una Perspectiva común
El aprendizaje personalizado ha sido definido con énfasis por muchos autores a través del tiempo. Personalizar el aprendizaje coloca “en marcha el proceso que capacita al estudiante para decidir qué, dónde, cuándo y cómo aprender” (National College, 2011), y para promover el desarrollo personal a través de la auto-realización, la auto-mejora y el auto-desarrollo. El estudiante debe ser visto como “activo, responsable y auto motivado, coautor del guion que determina cómo se imparte la educación” (Leadbeater, 2004, p. 123), a menudo con un uso extensivo de la tecnología en el proceso. Para Leone, S. (2013), El aprendizaje personalizado es “un medio para renovar la inclusión, aumentar la participación de los estudiantes y orientar el desarrollo de la educación del siglo XXI” (p. 15). Entonces se pudiera dar justificación para el aprendizaje personalizado desde satisfacer las necesidades, metas y preferencias del estudiante hasta asegurar que cada estudiante alcance el nivel más alto posible. El énfasis en la personalización de la educación es que el aprendizaje es de por vida y, por lo tanto, va más allá de los confines tradicionales de las escuelas: las personas no aprenden para la escuela, sino para la vida.
Dentro de la misma idea, el aprendizaje personalizado es posible cuando los individuos son capaces de identificar sus necesidades, y los proveedores son capaces de reconocer, ayudar a obtener y responder de manera personalizada a la distinción de las necesidades individuales (Bentley y Mille, citado por Leone 2013). En consecuencia, los sistemas educativos deben ser reorganizados para comenzar con el estudiante, para estar menos interesados en qué conocimiento se adquiere y más interesado en cómo se usa el conocimiento. La prioridad es conocer a los estudiantes lo suficiente como para que cada experiencia de aprendizaje motive a los estudiantes a aprender más y de por vida.
Conceptualización de entornos personales de aprendizaje (Personal Learning Environment, PLE)
Desde su aparición, el concepto de Entornos personales de aprendizaje (PLE), se puede decir que ha desafiado a los sistemas e instituciones educativas, debido a las nuevas formas de aprendizaje, basadas en situaciones y de acciones particulares, en lugares no tradicionales o presenciales de adquisición de conocimiento.
El PLE ofrece un portal al mundo, a través del cual los estudiantes pueden explorar y crear, siguiendo sus propios intereses y direcciones, interactuando en todo momento con sus amigos y la comunidad (Attwell, 2008). El PLE es un entorno centrado en el estudiante, cuya forma y contenido se puede personalizar por él mismo durante todas sus actividades. El PLE es una herramienta tecnológica, pero, al mismo tiempo, es el resultado de la interacción del individuo dentro de una comunidad de diferentes servicios. El PLE favorece la creación de un tipo diferente de conocimiento para Leone (2013, p. 17), es; “dinámico, no declarativo, no explícita, construido por las personas que están trabajando dentro”. De esta manera, el aprendizaje llega a través de la participación de los estudiantes en una comunidad digital.
Las indicaciones asociadas al PLE, se fomentan con el uso y conexión a través de elementos de portabilidad (notebooks, laptops, Smartphone) y una aplicación. Por lo general, las personas que aprenden de esta manera pueden catalogarse como aprendizaje a través de las redes sociales. Sin embargo, el conocimiento personal se compone de conexiones neuronales, en lugar de conexiones sociales. Las conexiones sociales son parte de una red personal de aprendizaje (Personal Learning Network, PLN) (Via, 2010 citado por Leone 2013). En consecuencia, el aprendizaje se convierte de hechos y datos en la creación de un nuevo conjunto de conexiones neuronales y la mente. Esta es la diferencia entre un PLE y el aprendizaje de una manera tradicional. Es la diferencia entre lo simple y complejo: el aprendizaje simple es un hecho; El aprendizaje complejo es un hecho y el contexto de una red y aprender no sólo el hecho, pero en la información asociada alrededor de ese hecho.
Método
La investigación se inscribe en el paradigma Interpretativo o Hermenéutico, el cual se define por la reconstrucción activa del discurso que debe ser considerado como una construcción del lenguaje y del hablante dentro de un contexto de vida, señalando la conexión entre lenguaje, comprensión e interpretación. Se hace evidente la relevancia en la comprensión del texto, por lo que Dilthey (1978), manifiesta que; “la interpretación es obra de arte personal y su aplicación más perfecta depende de la genialidad del intérprete” (P. 337). De tal manera que, el investigador dará sentido coherente a la información encontrada, ejerciendo la observación para lograr la comprensión desde el contexto histórico donde fueron abordados. Para Gadamer (1998), “la Interpretación es algo más que una técnica de la exposición científica de los textos”. (p. 325). Se encuentran horizontes interpretativos en los textos, ofrecidos por los momentos históricos a los que están sometidos el autor y el intérprete, dando oportunidades para encontrar el verdadero sentido de la problemática planteada en la institución.
En el estudio en particular hará uso del método etnográfico. En efecto, Gruber (2001, p. 87) expresa la etnografía como aquella que “ Comprende e interpreta la organización social, reglas que regula comportamiento cultural”. A través de la etnografía se perseguirá la descripción o reconstrucción analítica del carácter interpretativo de la cultura existente en la institución, enmarcada en sus docentes y estudiantes, su forma de vida y la estructura social de la comunidad educativa expuesta al estudio.
Fuentes de información e informantes clave
El Autor asume las Fuentes de Información, como todos aquellos elementos y datos a recolectar provenientes de personas o documentos que se pretenden abordar en el proceso investigativo. Según Martínez (2011), definen las Fuentes de Información como: “los materiales o productos, originales o elaborados, que aportan noticias o testimonios, a través de los cuales se accede al conocimiento, cualquiera que este sea” (p. 117). Para la presente investigación las fuentes de información se refieren a los aportes en forma verbal que suministran los informantes clave de acuerdo a la información solicitada y a la metodología aplicada. La selección de los informantes es de primordial importancia, pues de su acertada selección depende el significado de toda la información. En el presente estudio se denominan informantes claves a los directivos, docentes y estudiantes.

Estos informantes se seleccionaron de manera intencional, por ser los miembros claves que formaran parte de la investigación, cada uno de los informantes formuló opciones que sirvieron de base para comprender el fenómeno abordado.
Técnicas y Estrategias de Recolección de Datos
En este sentido, los métodos, técnicas e instrumentos seleccionados son la observación participante, para Murcia y Jaramillo (2008, p.130) “en la investigación cualitativa y concretamente en la investigación etnográfica, se fundamenta en que la mejor forma para comprender una realidad social o cultural, es a partir de la realidad misma.”, y la entrevista semiestructurada considerada por Murcia y Jaramillo (ob. Cit. P. 132) como “una conversación con cada sujeto informante fundamentada en lo que él asume como realidad en una situación determinada”. La preocupación fundamental del etnógrafo es el estudio de la cultura en sí misma, es decir, delimitar en una unidad social particular cuáles son los componentes culturales y sus interrelaciones de modo que sea posible hacer afirmaciones explícitas a cerca de ellos.
Análisis de la información
Para el análisis de la información, se empleó la codificación como una forma de asumir la organización de la información, Para el presente estudio, se asumió la codificación axial, la cual es definida por Yuni y Urbano (2011) el “paso permite depurar y diferenciar las categorías derivadas de la codificación abierta” (p. 129), en este sentido se trabajará en función de la fijación de categorías preestablecidas y categorías emergentes.
Se utilizó la triangulación de datos en virtud de que admitió emerger de la realidad una serie de elementos que se emplearon para la constitución de una información fundamental desde la óptica de los testimonios de los informantes claves. Todo ello, surge como base de la producción teórica que sustenta la reflexión teórica para interpretar la influencia de la didáctica de la educación a distancia en el proceso de entorno personal de aprendizaje. En tal sentido, Martínez (2011) señala que “la teoría es, por tanto, un modelo ideal, sin contenido observacional directo, que nos ofrece una estructura conceptual inteligible, sistemática y coherente para ordenar los fenómenos”. (p. 88). De tal manera que, la teorización generó el desarrollo del pensamiento y nuevos lineamientos en función de la emergencia de un conocimiento científico.
Análisis e interpretación de la información
La investigación buscó pecisar la influencia didáctica de la educación a distancia en el proceso de entorno personal de aprendizaje de los estudiantes del quinto año de educación media, para lo cual se tomó al Liceo Bolivariano Las Américas, ubicado en la ciudad de Rubio, Municipio Junín del Estado Táchira. Para tal fin, se definieron, luego de un extenso y profundo trabajo de campo reunir las categorías emergentes en un grupo de dos grandes áreas constituidas por la educación a distancia, y los entornos de enseñanza y aprendizaje. Se hizo de esta manera en atención a los niveles de importancia que se otorgan a tales elementos como parte fundamental en la concreción de los propósitos y objetivos educativos trazados por la entidad educativa objeto de estudio.
En correspondencia con las variables, se presenta el análisis con acompañamiento redes de familias bridadas con el apoyo del Software Atlas Ti, acompañado cada concepto principal por un esquema representativo del interés puesto por el autor por generar una matriz conceptual que conduzca a interpretar cabalmente el fenómeno estudiado.
En lo que respecta a la formación conceptual se presenta el graf. 1.

Desarrollando una la perspectiva originaria de la tecnología en el sentido conceptual, procedimental y actitudinal, no se reduce a un ámbito, ni a los productos, sino a; “la concepción procesual planificada, científica, sistémica y globalizadora de los elementos intervinientes, con el fin de optimizar, en este caso, la educación” (Garcia, 2014, p. 41). Toda acción conceptual educativa digital eficaz debe de convertirse en una técnica apoyada en una ciencia actual que impulse a nuevo conocimiento.
Son numerosas las definiciones que describen a las Tecnologías y sus acompañantes innatos como lo son los entornos educativos donde ellas se desarrollan, muestran ambigüedad en cuanto a sus roles y funciones, y ponen de relieve el hecho de que este dominio no se ha establecido todavía como un campo bien definido de estudio e investigación.
La tecnológica en la actualidad induce a la adaptación y en consecuencia se están usando las computadoras de manera efectiva y de manera eficiente en las áreas de contenido general, para permitir a docente y estudiantes, aprender cómo aplicar habilidades informáticas de manera significativa. Las habilidades informáticas discretas adquieren un nuevo significado cuando se integran dentro del plan de estudios. La adaptación a la tecnología mejora aprendizaje, y el desempeño digital de cada persona, es por eso que, según Dockstader (2015), “La integración de tecnología está usando software respaldado por el mundo de los negocios para aplicaciones del mundo real, para que los estudiantes aprendan a usar las computadoras de manera flexible, a propósito y creativamente” (p.112). La adaptación a la tecnología, impera el seguimiento en la conducción del plan de estudios, para organizar los aprendizajes y adecuar estrategias con la finalidad de integrar organizadamente las metas del currículo en un todo coordinado y armonioso.
Dentro de la Educación a distancia, se considera a las comunidades virtuales las cuales son el instrumento para promover y potencias el aprendizaje de sus miembros, que utilizan la virtualidad como infraestructura para consolidar y ampliar las redes de comunicación e intercambio y cuyo objetivo es un determinado contenido o tarea de aprendizaje; en este sentido, las mismas son fundamentales para la construcción de escenarios donde se le dé un valor imprescindible a la práctica pedagógica, como base para el establecimiento de relaciones significativas para fortalecer el aprendizaje.
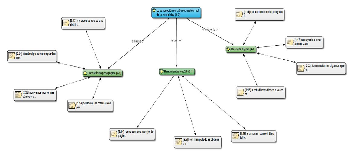
En el tratamiento Construcción real de la virtualidad se obtuvo, ver gráf. 2.

Las evidencias en este mundo de productos, hacen que la innovación aparezca en la educación, donde los profesores deben serenar el juego y pensar. En ese sentido, no cabe duda que las innovaciones reposadas y con fundamentos presentan mucho mejor pronóstico de supervivencia y efectividad, eso hace el llamado a las planificaciones y a la generación de recurso didácticos inscritos en el Hype Cicle, o ciclo de sobre expectativas, término acuñado por Gartner, una casa de análisis/investigación en los EE.UU., que proporciona opiniones, concejos y datos sobre la industria de las tecnologías de la información mundial. Ahora bien, un ciclo de sobreexectativas es una aplicación grafica de la madurez, adopción y aplicación comercial de una tecnología específica, en el caso de la educación se extrapola para dar interpretación lógica de las premisas necesarias al momento de diseñar las estrategias para que puedan renovarse en tal sentido, se tiene el grafico de Hype clicle, ver gráf. 3.
Aunque a apreciación educativa lleva a la normalidad o estandarización de contenidos la innovación debe trascender en sus aplicaciones, curriculares y didácticas. La tecnología se vuelve cada vez más estable y evoluciona en segunda y tercera generación, la altura final de la meseta varía en función de si la tecnología es ampliamente aplicable o solo beneficia a un nicho de mercado.
Estos eventos llevan a consolidar una nueva perspectiva, y que la UNESCO recomienda que: “la enseñanza debe ser considerada como una profesión cuyos miembros aseguran un servicio público; tal profesión requiere no solo conocimientos profundos y competencias específicas, adquiridas y mantenidas a través de estudios rigurosos y continuados sino, también, un sentido de responsabilidad individual y colectiva en relación a la educación y al bienestar de los alumnos (art. 6)”. El profesor debe poseer la cualidad de innovación, debido a que vincula su quehacer cotidiano, en la adaptación de contenidos virtuales, flexibilidad y capacidad crítica en la evaluación de contenidos digitales.

El componente de actualización continua, representa un desafío para los profesores, debido a la gran proliferación de programas informáticos y dispositivos que avanzan a un ritmo abrumador. Es de resaltar que las tecnologías se desarrollan y tiene un gran potencial con fines de mejorar la calidad del aprendizaje y los procedimientos para lograrlo (nueva didáctica). Es importante consolidar la longevidad de las tecnologías y diseñar planes de apoyo a nivel del profesorado, en vista que los estudiantes son nativos digitales y pueden desencadenar abismos interpretativos en la capacidad del profesor.
Las inclusiones de la web 2.0, conciben desde la perspectiva planteada en esta investigación, es la integración de la educación virtual, y su respectivo cambio de actitud sobre cómo abordar y llevar a cabo esta nueva forma de educar con el soporte de estas herramientas tecnológicas, para Llorente (2012), “pasa de modelos meramente transitivos y reproductivos a modelos donde el alumno se convierte en protagonista, y el papel del docente pasa de transmisor a diseñador de situaciones mediadas de aprendizaje, tanto individuales como grupales” (P.198). Sin duda los docentes deben transformar sus contenidos a los ambientes donde los estudiantes puedan desarrollar apropiaciones y evidencias de aprendizaje, con aspectos y pautas en la educación con soporte virtual.
La interpretación de la identidad virtual esbozadas en los hallazgos, se asume que las formas en que se define la identidad están experimentando cambios de gran alcance en el contexto académico. Esto implica que un lugar para buscar evidencia de cambio, sería la gente joven, y tal vez específicamente la relación de los jóvenes con las nuevas tecnologías. En los últimos años, sin embargo, el debate ha llegado a estar dominado por un argumento muy diferente. A diferencia de aquellos que lamentan la destrucción de la inocencia infantil por parte de los medios, los defensores de la nueva “generación digital” consideran la tecnología como una fuerza de liberación para los jóvenes, un medio para superar la influencia limitante de sus mayores y para crear nuevas comunidades autónomas en la virtualidad. Lejos de corromper a los jóvenes, se considera que la tecnología está creando una generación más abierta, más democrática, más creativa y más innovadora que la generación de sus padres.
Conclusiones
En líneas generales, los hallazgos encontrados en esta investigación permiten el desenvolvimiento de los actores educativos en los procesos pedagógicos desde ambientes presenciales y entornos virtuales, brindan la riqueza necesaria para la cristalización del ser en los estudiantes que están inmersos en contextos digitales complejos. La incorporación de las TIC en los escenarios educativos permite interpretar la respuesta de parte del docente al entorno personal de aprendizaje del estudiante, reconociendo la importancia de estar actualizado en el uso y manejo de la virtualidad.
Los protocolos de ejecución curricular involucrados en la actividad educativa observan la falta de conceptualización referente a la tecnología, indispensable para abordar cualquier estrategia que vincule a la didáctica virtual, y a la prestación de servicios emitidos por las casas de software en la usabilidad de los mismos, es decir, los docentes, encuentran maneras de básicas de comunicación y de intercambio digital, sin embargo les cuesta adaptarse a los cambios que viven los estudiantes en sus contextos, los logros para ese momento asociados a los estudiantes son mínimos y la confluencia de las portátiles Canaima son muy bajas, utilizándolas algunas veces para jugar e instalar software no educativos , de manera no controlada mediante influencias externas, dando un indicador que no se utiliza la Canaima para desarrollar aplicaciones ni software para contribuir a los aprendizajes aunado a ese fenómeno, los ambientes diseñados para realizar intercambios tecnológicos están inoperativos y sin conexión.
Por consiguiente, se desperdicia la aplicación del recurso para maximizar los aprendizajes en los estudiantes, con una negatividad para al proceso de enseñanza que lo desarrolla el docente. En evidencia quedó la falta de estrategias didácticas, de forma que hay falencias en las orientaciones de formación docente y por ende la ejecución de las clases. La simpatía para desarrollar los aprendizajes en los entornos virtuales en las que se desarrollaron, permitió captar la atención y fomentar un clima de participación y colaboración para la resolución dificultades.
La innovación por parte del docente se ve limitada, todo esto contribuye a que los jóvenes estudiantes muestren afinidad para generar autoaprendizajes informales dejando al docente en un status obsoleto. Dado que se incrementaron las opciones en el manejo de herramientas web 2.0 fuera de la institución los rendimientos en los estudiantes fueron significativos como primera respuesta ante la enseñanza. En consecuencia, a los hallazgos obtenidos se concluye que estos fenómenos SÍ tienen efectos significativos sobre los aprendizajes de los estudiantes.
Referencias bibliográficas
Attwell, Graham. (2008). The social impact of personal learning environments. In S. Wheeler (Ed.), Connected minds, emerging cultures: Cybercultures in online learning. Charlotte, NC: Information Age.
Castañeda, Linda. y Adell. Jordi. )(2013). Entornos personales de aprendizaje: claves para el ecosistema en la red. Alcoy: Marfil
Constitución de la República Bolivariana de Venezuela (1999). Gaceta oficial, 5.
Dockstader, Jolene. (2015). Teachers of the 21st century know the what, why, and how of technology. THE journal, 26(6).
Duart, Josep y Sangrá, Albert. (2000). Aprender en la virtualidad. Barcelona: Gedisa.
García, Aretio. (2014). Bases, mediaciones y futuro de la Educación a distancia en la sociedad digital. Madrid: Síntesis. RIED. Revista Iberoamericana de Educación a Distancia,
Gruber, Rosana. (2001). La Etnografía. Método, Campo y Reflexividad. Bogotá: Norma.
Galván, Manuel (2008) Fenomenologia Mediatica De La Educacion A Distancia. Editorial Yecolti Editorial. Mexico
Giroux, Henry (2002). Los profesores como intelectuales públicos. Barcelona, España. Edit: Paidós.
Ibarra, Ana, Marlyn, Aarón, y Martínez, Ángela. (2015). Transición de una comunidad de aprendizaje a una comunidad de práctica: una descripción desde la experiencia hacia la gestión del conocimiento. Repositorio Institucional de la Universidad Nacional Autónoma de México. Disponible en: http://hdl.handle.net/123456789/3896 [consulta, Noviembre12, 2018 ]
Leone, Sabrina. (2013). Characterisation of a personal learning environment as a lifelong learning tool. Springer Science & Business Media.
Leadbeater, Charles. (2004). Personalisation through participation: A new script for public services .London: Demos.
Llorente, Carmen. (2012). El elearning 2.0: de la tecnología a la metodología.@ tic. revista d’innovació educativa, 9. doi, 10, 79-86.
National College. (2011). About personalising learning . Nottingham: National College.
Martínez, Miguel. (2011). Ciencia y arte en la metodología cualitativa. México: trillas
Murcia, Napoleon. y Jaramillo, Luis. (2008). Investigación cualitativa. La complementariedad, una guía para abordar estudios sociales. Armenia: Kinesis.
Sartori, Giovanni. (2012). Homo videns: la sociedad teledirigida. Taurus.
Schleiermacher, Friedrich. (1998). Schleiermacher: hermeneutics and criticism: and other writings. Cambridge University Press.
Simonson Michael, Smaldino, Sharon y Zvacek, Susan. (2014). Teaching and Learning at a Distance: Foundations of Distance Education.
Trindade, Armando. (2008). La transformación de la educación superior: paradigmas de la convergencia del aprendizaje presencial y aprendizaje a distancia. In La tecnología educativa en la enseñanza superior: entornos virtuales de aprendizaje (pp. 31-45). McGraw-Hill Interamericana de España.
UNESCO. (2001). Informe mundial sobre la cultura 2000-2001, Diversidad cultural, conflicto y pluralismo. España: UNESCO / Mundi-prensa.
Via, W. (2010) Personal learning networks for educators . Retrieved May 17, 2011 from http://www.you-tube.com/user/skipvia#p/a/u/1/q6WVEFE-oZA
Yuni, Jose y Urbano, Claudio. (2011). Metodologías cualitativas de investigación. Córdoba, argentina: brújula.publications.
Notas de autor