Artículos derivados de investigación
Creencias Sociales sobre la paz: entre deseos imposibles, una paz imperfecta y obstáculos ciudadanos a la paz negociada en Colombiai
Social Beliefs about Peace: Between Impossible Desires, an Imperfect Peace, and Citizen Obstacles to Negotiated Peace in Colombia
Creencias Sociales sobre la paz: entre deseos imposibles, una paz imperfecta y obstáculos ciudadanos a la paz negociada en Colombiai
El Ágora U.S.B., vol. 23, no. 2, pp. 346-374, 2023
Universidad de San Buenaventura
Received: 01 November 2022
Revised document received: 01 January 2023
Accepted: 01 March 2023
Resumen: El presente texto tiene como objetivo comprender creencias sociales sobre la paz y la negociación política en el marco del conflicto armado colombiano en 304 ciuda danos de 12 municipios del país, para determinar de qué manera algunas de ellas se constituyen en barreras psicosociales para la construcción de la paz y la recon ciliación en Colombia. Pudo concluirse que los participantes tienen un núcleo de creencias sociales en torno a la paz, referida como tranquilidad, armonía, orden, seguridad, ausencia de conflicto y serenidad interior, que enlaza con conceptos propios de la ‘paz liberal’ en tanto el Estado es quien mantendría este orden y seguridad; niegan a su vez, la posibilidad de disenso, contradicción, oposición, protesta y rebeldía, aun cuando este orden establecido produzca situaciones de injusticia y exclusión, puesto que primaría el mantenimiento de esta ‘paz’. En este contexto quienes se oponen al Estado o al poder establecido serán considera dos enemigos y se legitima su señalamiento, estigmatización, exclusión y elimina ción; además, se cierran puertas para la negociación política con actores armados que enarbolen una contradicción a estos sistemas sociales, puesto que, son consi derados ‘delincuentes’ y portadores de maldad, al alterar la tranquilidad, la se guridad y la armonía, configurándose así unas barreras psicosociales para la paz.
Palabras Clave: Creencias sociales, Construcción de paz, Paz imperfecta, Barre ras psicosociales para la paz, Negociación política del conflicto armado.
Abstract: The objective of this text is to understand social beliefs about peace and politi cal negotiation in the context of the Colombian armed conflict in 304 citizens of 12 municipalities in the country, in order to determine how some of them cons titute psychosocial barriers to peace building and reconciliation in Colombia. It was possible to conclude that the participants have a core of social beliefs about peace, referred to as tranquility, harmony, order, security, absence of conflict, and inner serenity, which is linked to concepts of ‘liberal peace’ insofar as the State is the one who would maintain this order and security. They deny, in turn, the possibility of dissent, contradiction, opposition, protest, and rebellion, even when this established order produces situations of injustice and exclusion, since the maintenan ce of this ‘peace’ would take precedence. In this context, those who oppose the State or the es tablished power are considered enemies, and they are legitimized to be singled out, stigmatized, excluded, and eliminated. Furthermore, the doors are closed to political negotiation with armed stakeholders who contradict these social systems, since they are considered ‘criminals’ and bea rers of evil, by altering tranquility, security, and harmony; thus creating psychosocial barriers to peace.
Keywords: Social Beliefs, Peacebuilding, Imperfect Peace, Psychosocial Barriers to Peace, And Political Negotiation of Armed Conflict.
Introducción
La historia de Colombia parece haber estado signada por la violencia política y por los intentos inacabados de paz. De acuerdo con Gutiérrez-Sanín (2014) en el siglo XX se han desatado dos grandes olas de violencia, además de las guerras civiles del siglo XIX y de la guerra de los mil días. La primera corresponde a la Violencia (escrita así, con mayúscula), esa guerra civil no declarada, que se dio entre 1946 y 1958, dejando como saldo un número aproximado de 300.000 muertos y 2 millones de desplazados (Molano, 1985). La segunda, con el surgimiento de las guerrillas comunistas en los años 60 y el posterior deterioro del conflicto armado a partir de la década de los 80.
Los ciclos de violencia en Colombia han ido mutando (Calderón, 2016) y, a su vez, los esfuerzos por la construcción de paz (García-Durán, et al. 2009; García-Durán, 2001, 2006, 2009; Sarmiento, 2013) . La historia, ha estado signada por múltiples procesos: desde el acuerdo con Benkos Biojó en 1602, las capitulaciones con la insurrección comunera en el siglo XVIII, el desmonte de las guerrillas liberales en los años cincuenta durante el gobierno de Rojas Pinilla, hasta el Frente Nacional.
A partir de la segunda mitad del siglo XX se han intentado múltiples procesos de nego ciación política del conflicto armado, entre 13 y 20, con escasa participación de la sociedad civil (Jaramillo et al., 2020): los primeros acercamientos con el ELN en los setenta y con las demás guerrillas en los ochenta, los acuerdos con las insurgencias del M-19 y el EPL en los años 90 y las negociaciones de sometimiento a la justicia de los grupos paramilitares fede rados en las Autodefensas Unidas de Colombia (AUC) (García-Durán, 2006, 2009; Gutiérrez, 2012; Jaime-Salas, 2018, 2021).
Finalmente, el acuerdo para la finalización del conflicto armado entre el gobierno de Juan Manuel Santos y las Fuerzas Armadas Revolucionarias de Colombia (FARC-EP), firmado el 26 de septiembre de 2016, hasta las actuales negociaciones con el ELN. La mayoría de es tos procesos de paz se han caracterizado por proponer una idea de la paz donde predomine la ausencia del conflicto, desconociendo los contextos y las realidades particulares de las co munidades, dando lugar a procesos de corto plazo, altamente coyunturales, instrumentales y con pocas posibilidades de materializarse (Jaramillo, et al., 2020). Muchos son
meras concepciones del establecimiento o imposiciones de rendición, que terminan por no generar frutos adecuados. Principalmente porque siempre se prefirió la guerra a la paz, especialmente porque de esta manera se mantendría la lógica del enemigo, responsable de todas las fallas del Estado (Valencia y Marín, 2021, p. 106) .
Las posibilidades para que en Colombia se materialice la paz siguen siendo complejas. Durante el gobierno de Iván Duque (2018-2022) y luego de éste, parece haberse reiniciado una nueva ola de violencia, evidenciada en el aumento significativo del asesinato de líderes sociales (más de 1.500 después de la firma del Acuerdo de paz) y de firmantes de paz (más de 300), además del incremento del reclutamiento y del número de combatientes que se organizan en múltiples estructuras armadas (INDEPAZ, 2022), al punto que el CICR afirma que en Colombia perviven, por lo menos, 6 conflictos armados (CICR, 2022).
Frente a esta situación el gobierno de Gustavo Petro ha planteado una estrategia de paz total que saque definitivamente la violencia del ejercicio de la política y posibilite espacios para una vida más digna de la población, para que se pueda lograr una profundización y fortalecimiento de la democracia.
Es así que, a través de la Ley 2272 quedó sancionada la prórroga a la Ley de Orden Público (Ley 418/97) se hacen modificaciones y se cambia su título, así el Gobierno de Gustavo Petro retomando instrumentos jurídicos del pasado y agregando otros busca un reto mayúsculo: por un lado cumplir el acuerdo de paz firmado con las FARC en tanto su implementación ha sido bastante débil y objeto por parte del Gobierno Duque de graves escándalos de co rrupción (Infobae, 2022), este es un gran objetivo. Por otra parte avanzar bajo la lógica del diálogo, procesos de negociaciones con grupos insurgentes como al Ejército de Liberación Nacional (ELN) y se abre la discusión si las disidencias o algunos de los grupos de disidencias de las Farc se les podría reconocer esta condición de insurgentes, por ahora todo indica que se cobija bajo esta categoría a la Disidencias conocidas como Estado Mayor Central (EMC) y Nueva Marquetalia (NM), a sabiendas que existe una amplia dispersión de grupos que entran en la categoría disidencias, vale resaltar que, esta es un fenómeno generado por: 1. Sectores de Farc que no entraron a la negociación 2. Sectores que entraron en la negociación pero que, por diversos obstáculos y ataques que sufrió el proceso de paz perpetrados por sectores reaccionarios a la paz contra algunos mandos de las FARC y sus estructuras, estos terminaron regresaron a las armas. Es muy conocido el episodio llamado “el entrampamiento de la paz” que vincula a altos funcionarios públicos e incluso el fiscal general de ese enton ces, quienes tejieron urdimbres jurídicas falsas para cerrarle espacios y asfixiar el proceso, relacionando con pruebas falsas a estos dirigentes con envíos de drogas a EEUU, esto se hizo en contra de dirigentes como Iván Márquez y Jesús Santrich, un lamentable acontecimiento que hoy es materia de investigación por parte de una comisión de la ONU (KienyKe, 2023).
Por otro lado, la ley posibilita diálogos socio-jurídicos con grupos que denomina Criminalidad de Alto Impacto, para buscar rutas de sometimiento activando beneficios jurídicos y acuerdos frente a los bienes y dineros fruto de su actividad. Se trata de una apuesta de gran envergadura, algunos dirán ambiciosa, pues luego de la firma del acuerdo de paz y más durante el gobierno de Iván Duque, el orden público se deterioró, creció la presencia pa ramilitar que aún pervive, aparecen y crecen las disidencia de las FARC se fortalece y amplía presencia el ELN, y sigue la misma suerte la criminalidad de alto Impacto, estas sobre todo en zonas urbanas.
En este sentido el presidente Gustavo Petro aseguró que: “habrá personas que negocia rán con el Gobierno las opciones de acabar con una guerra insurgente desde hace muchas décadas, que debe terminar definitivamente sin ecos para que la sociedad colombiana sea la verdadera dueña del país, la verdadera dueña de los destinos de Colombia, la democracia real y pacífica que necesitamos en este país. Así que queda firmada la ley”. Así mismo, aclaró que “ahora le corresponde a nuestro Comisionado de Paz, Danilo Rueda, implementar bue na parte de esta reglamentación”. (Ámbito Jurídico, 2022)
Ahora bien, la paz y la violencia pueden abordarse desde una perspectiva histórico-política y socioeconómica que aborde sus dimensiones estructurales. Existen suficientes análisis de este tipo en las ciencias sociales. Pero también tienen dimensiones culturales y psicosociales que apuntan a las construcciones subjetivas en la sociedad, lo que impli ca creencias, normas, valores, emociones, tradiciones, imaginarios y representaciones que pueden, o bien legitimar la violencia o la paz, o bien deslegitimar alguna de ellas (Villa et al, 2021a). Las probabilidades de construcción de paz también varían de acuerdo con estas dimensiones psicosociales y culturales que pasan por las concepciones que se tienen de esta. Esta investigación y el presente texto se han adentrado en la comprensión de esta segunda dimensión.
En este marco, puede afirmarse que en Colombia se ha configurado un ethos del conflicto que evidencia que las violencias y el conflicto armado han influido y permeado profundamente la sociedad colombiana, la institucionalidad y el orden social (Díaz-Pérez, et al., 2021; Villa et al, 2021b). La fragmentación del tejido social y la pervivencia de causas estructurales de la violencia hacen que las posibilidades para la paz sean escasas, mientras estas no sean intervenidas (Galtung, 2003).
El Acuerdo de la Habana entre la guerrilla de las FARC-EP y el gobierno colombiano abrió la posibilidad de creer nuevamente en la posibilidad de una salida negociada al conflicto. Se estableció una promesa ética y jurídico-política que permitiese la transformación del ethos del conflicto a un ethos de la pluralidad, la tolerancia y la mediación (Jaime-Salas, et al., 2021). Si bien los procesos de paz en Colombia han tenido un acervo liberal, la negociación de paz con las FARC también permitió pensarla desde la territorialidad, desde las comunidades y por ende desde las necesidades locales (Bautista, 2017).
En la tradición académica, el concepto de paz en singular es altamente difuso y heterogéneo. Por ello, sería más conveniente abordarlo desde una polisemia que determina una comprensión plural, múltiple y situada. Inclusive, esa emergencia de discursos evidencia una gama de matices y de consideraciones frente a lo que se entiende por paz. Podemos desarrollar algunas de estas conceptualizaciones, para luego contrastarlas con las creen cias sociales de la gente en las ciudades donde se desarrolló la presente investigación, por lo menos, las de los participantes; puesto que allí se pueden identificar referentes que han posibilitado u obstruido en términos psicosociales y culturales la construcción de la paz en nuestro país. Desde múltiples paradigmas y teorías se han desarrollado comprensiones y modelos que nos posibilitan interpelar el significante paz. La Figura 1 permite visualizarlos.

La anterior figura nos describe diferentes posicionamientos epistémicos que nos han llevado a formas diferentes de construir conocimiento sobre la paz; pero a su vez, generar interpretaciones sobre la misma, desde la ‘paz Negativa’ a la ‘Paz positiva’, que pasaron de modelos teóricos a usos del sentido común. Así pues, la paz se ha convertido en un concepto de uso y manejo cotidiano en diferentes niveles de interacción e incidencia. De igual manera, Mouly (2022) plantea tres corrientes teóricas desde las cuales se han abordado los estudios de paz y conflictos que nos permiten dilucidar con mayor claridad las formas como estos modelos teóricos se van convirtiendo en creencias e ideas en el sentido común, tal como puede observarse en la Tabla 1.

Así mismo desde esta perspectiva, Richmond (2014), plantea que las ideas hegemónicas que se han configurado alrededor de la paz están situadas desde un paradigma liberal instaurado por la modernidad. Es decir, se han diseñado diferentes proyectos de paz que han obedecido a una matriz epistémica, metodológica y ética liberal, que han obedecido o ajustado temporal, cultural, económica y políticamente a cada territorio. Estos proyectos nos son lineales, sino que, en ocasiones se superponen y establecen el régimen de representación sobre la paz, una arquitectura internacional u orden liberal internacional sobre la paz (Richmond, 2022; Jabri, 2017). Esta paz liberal es aquella que tiene como actor protagónico al Estado, que sería el responsable de mantener el orden establecido. Institución que rige los destinos de una sociedad y que, en muchos casos, no admite crítica, ni cuestionamiento, que no permite que se abran puertas a su transformación. Se trata de la paz kantiana, donde el Estado funge como garante, pero al mismo tiempo niega la posibilidad del disenso, la contradicción y las posibilidades de ruptura y transformación del orden establecido (Jaime-Salas, 2018, 2019). En la Tabla 2 se presentan los enfoques que tienen como base esta perspectiva de paz.

En este orden de ideas, puede decirse que las posibilidades materiales para la paz se han situado principalmente desde enfoques realistas y los posicionamientos de los proyectos de ‘paz de la victoria’ o ‘paz constitucional e institucional’, en donde se manifiesta un reclamo a las responsabilidades del Estado para legitimar el contrato social (Hobbes, 2004), un enfoque Top Down que orienta la paz desde una postura eminentemente liberal- realista (Mateos; 2019; Jaime-Salas, 2019, Jaime-Salas et al 2021). Esta visión encaja con la perspectiva de paz perpetua kantiana, que establece el rol paternalista del Estado como responsable primigenio y legítimo de la paz.
Para Kant, la paz implica un compromiso público y político como responsabilidad de proteger a los ciudadanos de forma permanente, convalidando así el contrato social hobbesiano (Ortiz-Calero, 2014). La paz perpetua es garantizada militar y policivamente por el Estado, dejando de lado el rol de los ciudadanos. Dado que las problemáticas son cambiantes y la historia de Colombia ha estado fraguada por una oscilación entre la paz y la guerra, pareciera que se ha evidenciado una incapacidad del Estado para resolver el conflicto histórico, político, social y económico que ha devenido conflicto armado.
El Estado propone una idea de paz y una propuesta para mantenerla, pero no es el úni co encargado de proponer y concebir la paz, otros actores dentro de la comunidad política proponen sus propias apuestas y contribuciones a las paces, estableciendo convergencias que sitúan en sí mismas que la coexistencia con el conflicto es mucho más factible que la pretensión de anular o negar el mismo. Por ello, en respuesta a este concepto surgen otras propuestas de paz como la de “paces heterogéneas” o “paces plurales”.
La coexistencia simultánea de sujetos, iniciativas y colectivos históricos que se loca lizan en espacios concretos con temporalidades atravesadas por sus identidades y sus razas. Esta paz heterogénea guarda en sí misma visiones múltiples y en ocasiones contrarias y conflictivas de la paz, pero en gran medida conectadas entre sí por sus lu chas, resistencias y experiencias en el campo práctico y comunitario. (Cruz, 2018, p. 11).
Para Hernández (2019) la paz debe tener en cuenta las causas estructurales que soportan el conflicto armado (Lederach, 2007) como son la pobreza, la marginación social, la desigualdad, el desempleo, la falta de acceso a servicios públicos domiciliarios, etc. Es curioso, aunque el Estado no logra posicionarse e intervenir de manera plena estas problemáticas, las comunidades y los actores pueden hacer propuestas ciudadanas y comunitarias que permitan mitigar, contener e intervenir alternativamente formas de relacionamiento basadas en la solidaridad, la convivencia pacífica, la no violencia y el cuidado colectivo. Esta mirada entronca más claramente con la propuesta de Ramos-Muslera (2012, 2015, 2016) sobre la ‘paz transformadora’.
Desde esta concepción, la paz tiene un carácter plural, diverso, amplio (Muñoz, 2009) y su materialización no se focaliza en un único actor (como el Estado o los actores beligerantes). Muñoz (2009) va a plantear la ‘paz imperfecta’ desde una lógica cercana a Mouffe (2007) y Arendt (1993). Esta requiere el reconocimiento del conflicto como algo propio de los seres humanos, que posibilite la aceptación de la alteridad, la otredad, la diferencia, en opo sición al consenso y a la homogeneidad. En este sentido, no estaría asociada a la ausencia de conflicto, sino que en ella prevalecería la pluralidad como esencia y característica fundamental de las comunidades políticas (Arendt, 1993).
Esta idea de la paz difiere de las formas idealizadas que se alejan de la realidad social. La paz entonces establece unos mínimos para tolerar las diferencias, establece el compromiso de llegar a acuerdos, pero no los impide (Muñoz, 2009). Así, la ‘paz imperfecta’ propone que los sujetos contribuyan voluntariamente en su capacidad de agenciamiento, por lo que termina siendo una construcción de abajo hacia arriba (Hernández, 2019) y no una paz mediada por las acciones institucionales o estatales. Según Ramos-Muslera (2012, 2015, 2016) esto implica la vinculación de las comunidades en los procesos de construcción de paz, que se tenga una perspectiva territorial, que responda a los contextos concretos y que involucre a toda la población en las soluciones de las problemáticas que las agobian, de tal manera que sea una ‘paz transformadora’.
Otras concepciones de la paz han dialogado con la alternativa de Muñoz como la ‘paz decolonial’, ‘paz trasnacional’, ‘paces múltiples’, etc. Dietrich (2014) plantea una visión que recoge 5 subtipos: 1)‘paz energética’, que tiene su fundamento en la armonía y se vin cularía más con el bienestar, la auto superación y un estado espiritual; 2)’paz moral’, que está centrada en la aplicación de la justicia y en la formalización de un constructo ético-mo ral de quienes la concretan; 3)’paz moderna’, vinculada con la necesidad de seguridad, control, protección y garantías frentes a las amenazas; y finalmente, 4)’paz posmoderna’, vincula a la construcción de sujetos, memorias y búsqueda de verdades. Sobre cada una de estas paces podríamos hacer un análisis concreto, la concepción moderna y moral de la paz vinculan directamente el concepto hegemónico y liberal.
El quinto subtipo, es la propuesta de Dietrich (2014), que alude a una concepción plural y divergente, pues concibe que la construcción de las ‘paces’, en plural, acoge también la responsabilidad individual de los sujetos, por lo que las acciones vinculadas a estas implican una matriz amplia de actores donde convergen personas, familias, comunidades y demás actores a nivel local, nacional y global. Estas ‘paces’ recogen estrategias de transformación de los conflictos violentos, en escenarios permeados por anclajes culturales vinculados a las violencias.
Plantean un marco elicitivo que busca enmarcar posibilidades reales para la reconciliación desde diferentes métodos, direcciones, ritmos y alternativas posibilitando así que pueda materializarse la inclusión de paces que se contradigan entre sí, convergiendo en la pluralidad y la diferencia; se plantea no un modelo de paz, sino modelos múltiples que coexisten en lo personal, lo relacional, lo cultural y lo institucional. Coinciden en puntos mínimos como el rechazo a la violencia, la importancia de construir memorias y de posibilitar encuentros con el otro (en especial con quien se conflictúa), pero no plantean una estrategia unidireccional, homogénea o minimalista (Dietrich, 2014).
La Paz Total se enmarca en la idea clara de la conservación de la vida, comprende que en Colombia los procesos de Paz adelantados en su historia cierran dejando amplias vías para el inicio de nuevos conflictos y ciclos de guerra, lo que implica ampliar el concepto evitando que estos nuevos ciclos se repitan, generando mayor dolor y muerte además una sensación de imposibilidad. Así se acude al concepto de Seguridad Humana y así lo deja expresado en la Ley
“La seguridad humana consiste en proteger a las personas, la naturaleza y los seres sintientes, de tal manera que realce las libertades humanas y la plena realización del ser humano por medio de la creación de políticas sociales, medioambientales, econó micas, culturales y de la fuerza pública que en su conjunto brinden al ser humano las piedras angulares de la supervivencia, los medios de vida y la dignidad.” (Congreso de la República Colombia, 2022)
Así, el Estado tendría una mejor herramienta para garantizar la seguridad humana, con enfoque de derechos, diferencial, de género, étnico, cultural, territorial e interseccional para la construcción de la paz total. En este marco resalta, que “La cultura de Paz Total es un con cepto especial de Seguridad Humana, para alcanzar la reconciliación dentro de la biodiversidad étnica, social y cultural de la nación a efectos de adoptar usos y costumbres propias de una sociedad sensible, en convivencia pacífica y el buen vivir”. (Congreso de la República Colombia, 2022)
La política Paz Total así, se eleva a política de Estado siendo una prioridad transversal en todos los asuntos de Estado, que deberá dinamizarse de forma “participativa, amplia, incluyente e integral, tanto en lo referente a la implementación de acuerdos, como en relación con procesos de negociación, diálogo y sometimiento a la justicia. Los instrumentos de la paz total tendrán como finalidad prevalente el logro de la paz estable y duradera, con garantías de no repetición y de seguridad para todos los colombianos; estándares que eviten la impunidad y garanticen en el mayor nivel posible, los derechos de las víctimas a la verdad, la justicia y la reparación.” (Congreso de la República Colombia, 2022)
Sandoval (2016), por su parte va a proponer el concepto de ‘etnopaz’, como una alter nativa decolonial, que también es recogida por Jaime-Salas (2018) dentro de las propuestas metodológicas para pensar una paz no atravesada por los imaginarios modernos eurocentristas. La ausencia de procesos de paz exitosos va también vinculada con propuestas que no parten de búsquedas etnográficas de la paz, aprehender lo conflictivo, lo no coincidente, lo emergente, las formas de autorregulación y la replicación de formas locales que permi tirían la transformación intercultural y darles lugar a procesos de paz locales. Este ejercicio podría concretar paces posibles que puedan constituir escenarios más amplios de ‘paz te rritorial’. En esta propuesta, se hace énfasis en las construcciones de memorias colectivas que logren reparar los daños causados durante las confrontaciones, acogiendo la divergen cia. ‘Desescalar’ los conflictos, no como una imposición sino como una bandera y propues tas que emerjan desde las bases sociales, no como un discurso vacío de arriba hacia abajo. Quizás desde estas nociones de paz que vinculan a la ciudadanía, a la gente del común, también se puede genera un ciclo virtuoso que permita deconstruir las barreras para la paz, el fatalismo, la desesperanza aprendida, entre otras, en la población colombiana.
La dificultad para establecer una definición explícita y unívoca de ‘paz’ termina caracterizando el concepto mismo. La paz se adapta a las convicciones, concepciones, creencias, marcos de sentido y significado de quien o quienes la proponen. Hablar de paces, en vez de paz supone entonces que habría múltiples caminos para alcanzarla y que la crítica que supone su ambigüedad permite reconocer su cualidad de adaptabilidad, mutabilidad y evolución. Si la guerra, los conflictos y las formas de violencia evolucionan es necesario que también evolucionen las formas estáticas, reduccionistas y simplistas de concebir la paz. Las paces son dinámicas y requieren de acciones múltiples para su progresividad.
Las paces requieren entonces de un reconocimiento subjetivo que permitan asimilar la paz como un proceso que se gesta en el seno de lo psicosocial (Fernández Christlieb, 2009) como emergente pleno de la subjetividad social (González Rey, 2004). Dentro de este emergente, las emociones sociales contribuyen al establecimiento de determinadas creencias sobre la paz. Emociones como la desconfianza, el miedo, el odio y la resignación recubren el sesgo de la paz como una realidad imposible de ser alcanzada (Estrada, Oliveros y Rentería, 2019; Villa et al, 2019a, 2019b). En este sentido, se construye una dicotomía entre el deseo de paz y la sensación de lejanía respecto de su materialización (Oliveros, Correa y Machado, 2021).
Así pues, la paz no tiene un único significado, no establece una única vía de comprensión e interpretación. Por el contrario, podríamos sugerir que la paz es un concepto en dispu ta permanente, una acepción líquida (Bauman, 2010), desvanecida (Berman, 1988) que está mediada por la incertidumbre y la alta complejidad. La paz está situada en un contexto de múltiples riesgos globales (Beck, 2020), que apuntan entonces a que se enfrente a múltiples dificultades para su consecución, alcance y mantenimiento en el tiempo. Sin embargo, ante los vacíos, límites e incompletud de los procesos de negociación del conflicto en Colombia y ante los diversos reciclajes de la violencia, como el que parece cernirse nuevamente sobre el país, se va incrementando la desconfianza en el Estado como institución garante de los derechos, la seguridad y la convivencia.
De otro lado, otras concepciones de paz pueden emerger desde una perspectiva idealizada que no tiene en cuenta las condiciones históricas, culturales, políticas y contextuales. La propuesta de Galtung (2016) al definir la paz como negativa (ausencia de guerra, silenciamiento de los fusiles y cese de hostilidades bélicas) y paz positiva (justicia social, políti cas públicas que permitan la atención de las necesidades básicas de los ciudadanos) puede plantear una idealización que se enfrenta a contextos donde la paz negativa no se establece de manera definitiva y la paz positiva no se consolida, lo que conlleva al mantenimiento de las actividades bélicas y una situación donde la paz se vive a medias o no se materializa de forma concreta como “tranquilidad social”, armonía o convivencia pacífica.
Desde nuestro punto de vista este puede ser el caso colombiano. Y desde allí, al no al canzarse este ideal, la población civil puede padecer cansancio, desesperanza (Jaime-Salas, et al, 2021; Villa et al, 2022) y enormes dificultades para comprender que la paz es un pro ceso donde toda la sociedad, todos los ciudadanos, deben involucrarse, generando barreras psicosociales para la construcción de la paz y la reconciliación (Barrera y Villa, 2018).
Este artículo se propone entonces como una herramienta de análisis que permita reconocer y comprender la complejidad de las barreras psicosociales para la paz y, desde una perspectiva crítica, identificar creencias sociales que deben ser intervenidas y transformadas a través de estrategias que apuesten por una pedagogía y una cultura de paz, que humani ce las relaciones y permitan reconstruir los lazos sociales hacia la convivencia pacífica y la justicia social. La comprensión de estas barreras implica necesariamente un acercamiento desde una visión divergente, crítica y no colonial de la paz.
Así, el análisis de las barreras psicosociales para la paz más que suponer un escenario de desesperanza, revierte un acercamiento a formas concretas, múltiples, plurales y alternativas de concebirla; por lo cual, la interpretación y comprensión de las dificultades de la sociedad para aprehender y asumirla posibilita viabilizar un paradigma que transite de la hegemonía liberal a la praxis situada de la paz desde un escenario más cercano, factible y cotidiano.
Metodología
Esta investigación se propuso comprender las creencias sociales sobre el proceso de paz entre el Estado colombiano y las FARC, en 256 ciudadanos de algunos centros urbanos del país (Medellín, Bogotá, Bucaramanga, Cali, Armenia, Pereira, Palmira, Quibdó y Neiva) y 48 en tres municipios de la región del Oriente Antioqueño (Sonsón, Cocorná, y La Unión). Se desarrolló a través del método cualitativo con enfoque fenomenológico-hermenéutico, entre el segundo semestre de 2018 y el primero de 2020 Cuevas, 2002; (Estrada, 2010). El problema de investigación implicó abordar a los participantes a través de entrevistas fenomenológicas y en profundidad. Se trabajó con una mirada transdisciplinar desde la psicología política, la psicología social crítica latinoamericana y el realismo crítico (Blanco y Gaborit, 2016). Se buscó comprender las creencias sociales que se convertían en obstáculos psicosociales para la construcción de paz y la reconciliación en Colombia.
Participantes
El muestreo fue propositivo, tipológico e intencional (Hernández, et al., 2014). Con los siguientes criterios de inclusión: adultos, hombres y mujeres, de diferentes estratos socioeconómicos, de zonas urbanas, con ocupaciones y niveles de escolaridad diversos, amas de casa, profesionales, taxistas, comerciantes, estudiantes, profesores, técnicos, etc. Todos debían haber votado en el plebiscito por la paz (octubre de 2016). Los criterios de exclusión fueron: ser miembros de partidos políticos, movimientos sociales, organizaciones no gubernamentales (ONG), víctimas organizadas, entidades del Estado encargadas de estos temas y académicos cuyo objeto de estudio fuera el conflicto armado. En total se contó con 304 participantes, 44 en Medellín, 36 en Cali, 32 en Bucaramanga, 31 en Quibdó, 30 en Bogotá, 30 en Neiva, 28 en Armenia, 17 en Sonsón, 16 en Cocorná, 15 en Palmira, 15 en La Unión y 10 en Pereira.
Técnica de recolección de información
Se realizaron entrevistas semiestructuradas y en profundidad, donde se preguntó por creencias sociales, narrativas de memoria y orientaciones emocionales colectivas, abordando los siguientes temas: conflicto armado (origen, proceso, actualidad), actores armados (FARC-EP, Paramilitares, Ejército, ELN), paz y negociación política del conflicto, perdón, reconciliación y justicia. El presente texto se centra en la parte de la entrevista que aborda el proceso de paz y negociación con las FARC-EP.
Procedimiento
Las entrevistas se transcribieron en su totalidad, se realizó un análisis de contenido, según procedimiento axial. Para ello se utilizó el Sosftware Atlas ti 7.5, generando dos redes semánticas según el siguiente procedimiento: se realizó una codificación teórica de primer nivel, que tuvo un carácter descriptivo con códigos teóricos genéricos a partir de los diferentes textos y relatos. Luego, se desarrolló una codificación teórica de segundo nivel, ejercicio interpretativo, sintético e inductivo que permitió la construcción de un orden teórico a partir de las redes semánticas, que fueron la base para la redacción de resultados y la discusión (Gibbs, 2012).
Resultados
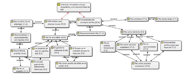
Se presentan a continuación dos redes semánticas las cuales dan cuenta de los 51 códigos encontrados en el trabajo de análisis hermenéutico, que evidencian algunas tendencias frente a las creencias alrededor de la paz. En primer lugar, habría que señalar una aparente polisemia, pluralidad y cierto carácter líquido del concepto de paz en los relatos de los participantes, aunque no se encuentre una significación unívoca, unilateral o uniforme, con cierta multiplicidad de creencias sobre la paz, algunas contradictorias entre sí, al final se termina apuntando en la gran mayoría a una lógica liberal de la paz:
Paz puede ser muchas cosas, paz puede ser el hecho que podamos tener una mejor sociedad o paz puede ser el hecho de que se hayan entregado unas armas, o paz pue de ser el hecho de que estemos viviendo en cierta medida y dentro de lo que cabe una cierta armonía (E13-Neiva)

En esta primera red semántica se evidencia que la principal creencia sobre la paz está asociada a una paz ‘perfecta’ de una clara matriz liberal, que en los relatos de los participantes se concreta en una concepción de paz como tranquilidad: “La paz es la tranquilidad de salir usted, salir tranquilo de su hogar sin zozobra, salir tranquilo, salir a cualquier lado tranquilo. No tener zozobra que el atracador, que el ladrón, que el vicioso” (E6-Cali). Es decir, como un estado o un escenario de calma, seguridad y orden. Para los participantes, la tranquilidad se construye a partir de la imposición e instauración del orden público y la seguridad ciudadana, lo que conlleva a la responsabilidad del Estado frente a la protección de los ciudadanos ante la delincuencia y la criminalidad:
Es tranquilidad que uno pueda salir a su barrio y no va a encontrar un tiro, no va a haber un ladrón por ahí para saber en qué momento lo va a robar a uno, en cierta forma uno no va a es cuchar en las noticias que asesinatos por tema de tierras, para mi es tranquilidad (E1-Palmira).
La paz es entonces una verdad absoluta a la cual se carga de valores liberales como la libertad (el vivir sin opresión), el respeto, la tolerancia y la comprensión:
Todos debemos hacer la paz; la paz es todos esos valores todas esas cosas que nos enseñan desde casa que son como el respeto, la paciencia, la tolerancia, que debemos tener con nuestro compa ñero y que tener en cuenta que nuestra libertad termina cuando empieza la del otro y nuestros derechos, lo mismo entonces yo puedo tener muchos derechos a hacer lo que quiera pero yo no puedo ir también; creo que nos falta mucha coherencia en las acciones y en lo que pensamos (E24-Armenia).
Creencia sobre la ‘paz’ como armonía, que sitúa como enemigo el disenso, el conflicto y la alteridad; pues estas supondrían agentes de caos que amenazan el estado de tranqui lidad y equilibrio al que asocia este concepto: “Un entorno donde no haya guerra ni conflictos de ninguna especie” (E12-Armenia). La armonía que habita la paz debe permitir la comprensión plena. Perspectiva idealizada y perfecta, que no da cabida a la imperfección, al desvío, a lo conflictivo, a los disruptivo, teniendo en cuenta que lo humano y la vida misma se expresan en la diferencia.
La paz se piensa entonces como un estado individual que permita las relaciones sociales colectivas armónicas para una convivencia en sociedad que favorezca la coexistencia. Un ideal que puede quedar en el plano de lo deseable, pero con dificultad en el de lo posible,
La paz es un ideal, ese ideal se entiende como un estado de armonía en la convivencia de las per sonas, que, si han pasado por un periodo de conflicto, tienen que haberse reconciliado y en ese sentido en esa sociedad en la que hay paz, pues tiene que haber espacio para todas las personas que lo componen. Entonces, la paz como ideal la entiendo de esa manera como convivencia en el marco de una sociedad donde todos quepan. (E6-Bogotá)
Esta idea de paz se asocia a la idea liberal y se complementa con una creencia vinculada a la ‘paz negativa’; se concibe el silenciamiento de los fusiles o la ausencia de guerra, pero no como proceso ni como logro de una negociación política, sino como algo que deviene de un lugar trascendente: “un antónimo de guerra y un antónimo de caos, de desorden. Paz, vivir en tranquilidad, vivir en plena tranquilidad y armonía, pero plena” (E22-Quibdó); una paz que pone el problema en el ‘otro’, en el actor armado, cuya única tarea es la dejación de armas, de forma unilateral sin mediar acuerdos, salvo su sometimiento al Estado como garante del or den social: “en el contexto actual la paz sería el cese del fuego bilateral, la paz es eso”. (E24-Bogotá).
Esta mirada idealizada de la paz se conecta con una de las creencias que desarrolla Bar- Tal (2013, 2017) en sus textos: la creencia en el deseo de paz, en tanto se concibe como im perativo moral, algo en lo que todos están de acuerdo, un estado de armonía absoluta en la sociedad, al que no sería posible oponerse; una paz que, incluso, “captura al sujeto” y obligatoriamente debe hacerse y materializarse.
La paz. no es esa paloma blanca que vuela libre con un olivo en el pico, la paz es lo que sentimos y vemos... es que ese es el símbolo de la paz y el niño que tiene la paloma y la suelta, pero para haber podido tener la paloma, la tuvo que capturar, entonces es eso, nosotros no tenemos que soltar la paz, porque la paz es eso, ser buena persona, buen ciudadano (E20-Neiva)
Idea que remite a un orden moral. La paz es ser buena persona, manejarse bien, cumplir con la ley, obedecer al Estado, aceptar el orden establecido, casi como algo natural. La paz pasa a ser una responsabilidad compartida en la vida de los ciudadanos, por lo que la paz depende de todos, incluyendo los actores que intervienen tanto en lo público como en lo privado, pero al final y paradójicamente no es responsabilidad del Estado, aunque este sea quien garantiza ese orden y se asegura del buen comportamiento ciudadano para man tener esa paz. Por ello, al final, termina remitida al plano del mundo privado: una ‘sana’ convivencia que dependería, idealmente, de la resolución y mediación de conflictos a través del diálogo para llegar a consensos, entendidos como ‘estamos todos de acuerdo’,
Cada colombiano se tiene que sentir responsable de buscar la paz y primero para buscar la paz de toda una nación [.] buscar esa paz viene desde la casa, viene de dejar esas actitudes violen tas, viene de darle más paso al diálogo y menos a los golpes viene de hacer las cosas de la manera correcta, viene de hacer el bien por hacer el bien, porque está bien (E32-Medellín)
La paz ya no es vigilada solo por el Estado. Todos son vigilantes y veedores de paz. La corresponsabilidad como creencia arraigada plantea una paradoja: ¿Si todos somos respon sables quien asume las consecuencias de la ausencia de paz? De nuevo, la remisión a lo pri vado: una paz que comienza en uno mismo, paz interior que, además, se construye desde la familia, en el seno del hogar: “la paz inicia en casa, esa es la paz ¿No?” (E6-Neiva). La pedagogía de la paz tendría su nicho inicial y fundamental en el núcleo familiar.
Yo creo que en Colombia todos tenemos que hacer posible la paz, y eso empieza siendo algo in culcado desde la casa. Yo creo que hay que enseñarles a los más niños, que son el futuro de este país, a no crecer con ese rencor que de pronto uno tiene después de tantos años de injusticias y de matanzas, y de pelear unos contra otros. (E30-Cali)
La paz es entonces un asunto privado. Desde este lugar se pasa al plano trascendente. Al ser un ideal, casi inalcanzable, un estado de armonía perfecta, esa paz no dependería de los seres humanos, sino que depende de Dios. Así, son la espiritualidad y la buena relación con Dios, los fundamentos para este modelo de paz: “La paz no la da sino Dios, eso es lo único que está expuesto para que haya paz.” (E23-Neiva). Privatización de la paz que la individualiza, al mismo tiempo que la idealiza. Aunque es un asunto de todos, termina siendo asunto de nadie, salvo Dios, que es el único capaz de ofrecerla: “entonces, ojalá, Dios quiera, que [la paz] no sea inalcanzable porque nada lo es en este mundo, pero sí hay que cambiar muchas cosas” (E15-Cali). A partir de este conglomerado de creencias, no se logra estimar la responsabilidad de otros actores como el Estado, las empresas, las organizaciones sociales, etc.
Así pues, para una buena parte de los participantes, sin importar su aquiescencia o rechazo al proceso de negociación política con las FARC, lo fundamental en su concepción de ‘paz’ es estar bien consigo mismo, en muchos casos pareciera que sin importar que el mundo se caiga alrededor, que haya hambre o violencia social. Para muchos participantes basta con este estado de plenitud interior, que en la sociedad haya convivencia tranquila, tolerancia (‘no meterse con nadie’), cada uno haciendo su vida, en una lógica individualista, libre de conflicto, casi en ausencia de encuentro, roce e interacción con la otredad, una idealización del lazo social, que paradójicamente lo termina anulando:
Yo creo que la paz es algo que se lleva interiormente [...] bueno que la paz se genera en mi inte rior; [...] se lleva adentro (E23-Quibdó).
La paz es un sentimiento propio, que primero viene de ti y ya luego, pues si viene de ti, obviamen te tus condiciones deben ayudarte a desarrollarla (E6-Pereira).
Digamos buscar la tranquilidad de no tener preocupaciones que de igual manera van a existir, pero buscar de alguna manera reducir eso y estar más tranquilo, sin preocupaciones, pues creo que, digamos como tal, la paz no existe, sino que digamos es como buscar un poco más de tran quilidad (E8-Palmira).
La paz es una palabra tan bonita, es tranquilidad, es armonía, es felicidad (E16-Neiva).
Esta perspectiva intimista o interpersonal de la paz, para la mayoría de los participantes de todas las ciudades, sin importar su posición frente al acuerdo de paz, comienza en el ho gar, en la familia, con la educación, el buen trato y el respeto, pero de nuevo, con exclusión de la alteridad, la diferencia y la conflictividad; se ve reflejada en los valores, que deben ser impulsados por todas las instituciones. Es como si se equiparara la paz con un manual de buen comportamiento, de urbanidad y buenas costumbres, ignorando, con frecuencias, las profundas desigualdades sociales, la estratificación, la exclusión de grandes sectores de la sociedad,
La paz se constituye desde los hogares [.] las familias, las instituciones privadas y públicas, em pezando a poner como una clase o bueno un programa, que se cree un programa de valores en los estudiantes, en las casas que, en la mesa o en el comedor se sienten a hablar de los valores, de los principios [.] (E5-Bucaramanga).
No sé, un mal comentario, hablar mal del otro, generar conflictos verbales es una forma de hacer violencia (E20-Medellín).
Esta concepción de la paz plantea entonces el deseo de una paz idílica que, aunque ge nera esperanzas, se concibe como un salto de fe que no tiene una base material o fáctica. Por el contrario, la paz es concebida como un asunto utópicoy lejano; no se renuncia a ella, pero se le ve lejana e incluso imposible de materializar.
La paz es algo imposible de lograr, porque la paz es la inexistencia del conflicto, y la inexistencia del conflicto sería una utopía, desde mi punto de vista, porque uno siempre tiene un conflicto, así sea con uno mismo. Para mí la paz como tal, vendría siendo algo imposible, pero al menos de ese conflicto armado, las personas más jóvenes creemos que se puede terminar, y de que esas personas pueden cambiar esa vida. (E17-Medellín).
Otros participantes, por su parte añaden a esta concepción elementos vinculados a la ‘paz positiva’ (políticas sociales y cambios estructurales que atiendan las causas del con flicto armado) refieren una mirada a la realidad colombiana que alude a las causas que sos tienen el conflicto armado vinculadas al desempleo, la pobreza la desigualdad y la falta de oportunidades. Se desea una paz que pueda brindar condiciones mínimas de subsistencia y unos mínimos vitales que deberían garantizarse a toda la población:
La paz es que vos te levantes un día a trabajar y tengas un horario digno, tengas un sueldo es table, que no tengas que levantarte a buscar trabajo o que seas un profesional que se acabas de graduar y no estas comiendo mierda, porque es que no encontrás trabajo en lo que vos estudias te, eso es la paz (E14-Palmira).
El saber que en cierta manera las necesidades básicas están cubiertas, sería una cosa grandísima y buena para la paz, el saber que tenés estudio, comida, una casa, porque si usted tiene las necesidades satisfechas (...)ya no necesita nada más. (E3-Cocorná).
En este sentido se concibe la idea de la paz vinculada a brindar oportunidades, alternativas y opciones para superar los ciclos de violencias.
Para que haya paz tenemos que estar en un país donde haya oportunidades, para trabajar, de estudiar, que haya nivelaciones salariales, que tengamos un buen sistema de salud, un buen sistema educativo, que todos tanto él campo rural como el urbano tengan los mismos accesos a la educación entonces todo eso, todas esas cosas. (E12-Cocorná).
Aun así, aunque haya un discurso de corrección política, en el que la paz pasa por justicia social, equidad y satisfacción de derechos, al negarse la dimensión conflictiva de lo social, lo político y lo histórico, este deseo de paz puede redundar en barrera para la paz, entendida como superación de un conflicto armado. No se trata de afirmar que estos aspectos no sean fundamentales. Sino que, pareciera que los participantes han ido constituyendo una creen cia ahistórica, acunada en el anhelo de evitación de todo conflicto, que termina reificando el orden social actual (Martín-Baró, 1998), y que identifica el cambio, el movimiento, el conflic to necesario para transformar injusticias estructurales, con formas de violencia.
Esta creencia en torno a la ‘paz’ que termina deviniendo en una especie de entidad numinosa que llegaría, incluso para algunos, de la mano de lo divino, ubica a aquéllos que rompen esta armonía, del lado del ‘mal’. Un cáncer que debe ser extirpado y eliminado; puesto que, sin éste, se contaría con la felicidad y la tranquilidad anheladas. Por tanto, para estos participantes, en su mayoría urbanos, si no se acaba también con la delincuencia y la corrupción, no habrá paz, lo cual es cierto, pero esta creencia necesita, también, contexto:
...otra cosa acabamos con los grupos al margen de la ley y donde quedan las bandas de barrios los sicarios los antisociales que trabajan en eso para ganarse la vida y también forman violencia y hacen daño, seguimos en lo mismo no va a haber paz. (E10-Armenia).
El significante ‘acabamos’ apunta a la eliminación del adversario, de aquél que se opo ne a un orden establecido, aquél que rompe la armonía. Una paradoja, porque, este deseo, al final, si se pretende acabar con ese otro, deviene en violencia.
En la segunda red semántica se acentúa la complejidad de definir un concepto tan am plio y difuso. Así, se concibe una dificultad en la conceptualización y en la coherencia entre lo que se propone discursiva y axiológicamente respecto de la realidad que se vivencia en Colombia. En esta red semántica se puede considerar la paz posible como un proceso de larga duración, que requiere de mucho trabajo. Y que la esperanza estriba en que pueda materializarse en el futuro, si logra consolidarse la ‘paz liberal’ ya mencionada. Esta visión se acerca a una perspectiva más ajustada al pragmatismo y a concepciones vinculadas al “realismo político”, lo que permite evidenciar de manera directa las grandes dificultades y retos que supone la materialización de la paz en hechos:
Para que haya paz en toda la expresión de la palabra tendría que ver con armonía y un mon tón de conceptos, pienso que si se empieza a erradicar el conflicto armado va a permitir que se puedan tejer otras cosas más adelante, la paz es un trabajo que tiene que escalar por muchos peldaños para que logre esa plenitud en su significado, pero pensaría que para poderlo hacer debe tener unas metas claras y por ahora es terminar el conflicto armado. (Medellín-E18)

Por una parte se plantea una paz que excluye. La paz de la armonía total, de la tranquili dad, en ausencia de conflicto, delegada en la acción divina, ratifica el imperativo moral de la paz como una construcción que solo deberían hacer ‘los buenos’. Allí, los excombatientes no tendrían lugar, pues no es posible hacer la paz con quienes han utilizado la violencia de forma sanguinaria, desproporcionada y macabra, con ‘los malos’:
Porque uno quiere paz, pero la pregunta es cómo acabar la paz, entonces uno diría como con sacándolos [se refiere a los insurgentes] sin que haya violencia; pero entonces no generaríamos nada; pero pues es como la única salida que uno le ve, entonces es mi pensar (E12-Palmira).
Asimismo, esta exclusión de los excombatientes y la falta de comprensión de la paz como un proceso político que permita otras salidas a los conflictos estructurales genera emociones de rabia, indignación, frustración y odio. Los excombatientes son percibidos entonces como amenaza. Aquellos que desequilibran la armonía social, rompen el orden social y perturban la tranquilidad, amenazando los propios proyectos de vida. Por lo que se considera injusto brindarles oportunidades para su reincorporación a la vida civil:
Siento como rabia porque veo a esa gente allá disfrutando de lo bueno y aquí matando soldados y esa gente allá consiguiendo y consiguiendo poderes y poderes y cuando menos pensemos van a ser esos los presidentes, los concejales, se van a apoderar del pueblo. (Medellín-E25).
Ahora bien, la realidad del país riñe con este deseo de paz perfecta, por lo que para una muy buena parte de los participantes, la negociación política y la forma en que se gestiona la paz genera desconfianza: “la paz es como un laberinto sin salida, eso es la paz un laberinto sin salida, sin salida” (Ei2-Cocorná). Por esta razón, el proceso de paz colombiano es visto como un engaño, una farsa y una mentira de la cual se aprovecha el gobierno, las élites políticas y el Estado. En este sentido, la paz de “La Habana” y lo acordado con las FARC-EP no va a conlle var a una transición del conflicto, pues para algunos de los participantes un país guerrerista como Colombia seguirá estando permeado por las violencias, el narcotráfico y la resolución de los conflictos por la vía armada.
Yo creo que la paz en Colombia no va a existir, no va a existir, puede que se entreguen los para militares, puede que se entregue el ELN, puede ser, pero es que están surgiendo una cantidad de grupos que son, pues, del común que están aliando como delincuenciales, pues yo pienso que no, nosotros no vamos a tener paz y precisamente porque es que no entendemos al otro no hay comprensión, no hay tolerancia, no hay sinceridad y entonces siembra tanto odio, tanto rencor hacia otros seres (E35-Medellín).
Finalmente, hay una visión crítica y propositiva por parte de algunos participantes que conciben la paz desde la subjetivación política. En primer lugar, se concibe a las personas como sujetos políticos de la paz que construyen la paz como acto político a través de la cotidianidad.
La paz es un derecho y digo que es un derecho porque como tal requiere de la concurrencia de vo luntades de todos para que pueda ser posible. Estos acuerdos no nos van a dar paz o ese derecho no lo vamos a poder tener, eso es equivocado, pero sí nos va a poder dar armonía, paz es un prin cipio, es un valor como tan inmenso en su concepto que a veces es difícil describirlo y definirlo (E13-Neiva)
Esta concepción de la paz apunta a formas de organización comunitaria y de base que construyen la paz o proponen alternativas de paz desde la resiliencia y la resistencia a la realidad violenta que vivencia el país.
Para mí la paz es una construcción que se hace día a día, una construcción digamos comuni taria, una construcción que aviva nuevos procesos, que alienta, digamos, todo el potencial que tiene el ser humano y lo vierte hacia la educación, lo encausa hacia procesos comunitarios que favorezcan el crecimiento económico y social. (...) Entonces la paz es eso, más que una contri bución a la sociedad, es una construcción colectiva para el afianzamiento de nuestros valores (E16-Sonsón)
Esta posición no supone desresponsabilizar al Estado. Más bien supone la paz como un asunto de gobernanza que implique un derecho exigible al Estado, que a su vez se concreta como un deber en el ejercicio ciudadano. La paz es entonces un acto racional que impli ca acciones imperfectas. Un proceso que tiene diferentes responsabilidades dentro de las que se destaca la necesidad de vincular la justicia transicional, la justicia social y las opor tunidades a los excombatientes. Teniendo en cuenta que todo esto supone también una negociación política con los actores en conflicto y la desvinculación y reintegración de los excombatientes.
Si yo pienso la paz como un estado de no violencia, creería que es imposible o más que de no vio lencia, de no conflicto. Por lo menos la paz desde el ideal utópico yo creo que es imposible, y es que es precisamente eso, una utopía y se supone que la utopía está ahí para tratar de estar un poco más cerca, para uno mejorar ciertas cosas, mejorar en comunidad. Sin embargo, si planteamos la paz como algo más político, desde la tranquilidad por el ciudadano común, creo que es muy posible. (E22-Medellín)
Este último conjunto de creencias frente a la paz se acerca a una visión de la paz imper fecta que aleja la idea de paz como un asunto absoluto, acabado y con una fórmula exacta. Por el contrario, demanda una ideación de la paz ligado a los recursos, posibilidades y ca pacidades de los actores que intervienen cotidianamente a través de aportes concretos a la consecución de una paz que responda a responsabilidades múltiples.
Discusión
Las creencias sobre la paz de los participantes en todas las ciudades y municipios estudiados tienen dos connotaciones diversas, que, al mismo tiempo aparecen escindidas en la forma como son construidas en sus relatos. Por un lado, la connotación que, en el discurso social, político y académico, hace referencia a la superación del conflicto armado, que se alcanzaría vía una negociación política, el cual no es el primer referente de significación que suele aparecer en sus relatos. Por el otro, se connota el significante ‘paz’ desde una visión intimista, que hace parte de lo privado, del mundo de la vida en su cotidianidad y en la interacción social con otros, desde allí es comprendida como un estado del alma, como armonía en las relaciones interpersonales y en la sociedad.
Ahora bien, en esta primera connotación del significante, que es, a su vez, el primer referente de los participantes, la paz es un asunto individual, íntimo y personal, que se relaciona con un bienestar interior, y que la define como un valor del mundo privado, como tranquilidad que se alcanza individualmente, definida como bienestar interior, paz interior. En este sentido se le atribuye, incluso, una dimensión trascendente, porque para muchos participantes la paz deviene de Dios, casi como si no fuera un asunto humano.
Desde esta perspectiva el conflicto humano, cualquiera que sea, es connotado como contrapartida de la paz; por lo que, se invisibiliza, se excluye o se intenta eliminar. ‘Paz’ sería la ausencia de cualquier conflicto y la manifestación de una armonía idealizada donde no existe confrontación de ninguna clase. Lo que puede implicar incluso la negación del otro en su alteridad y diferencia. Para Bar-Tal (2010, 2013, 2017, 2019) la construcción de esta creencia, basada en lo que él denomina “el deseo de paz”, termina siendo uno de los más grandes obstáculos de esa infraestructura sociopsicológica que denomina barreras para la paz (Villa y Arroyave, 2018).
Está lógica dicotómica en la construcción del significado de la palabra ‘paz’ se repitió de forma relevante entre los participantes de las diferentes ciudades y municipios estudiados. Cuando se les pregunta por lo que entienden y comprenden acerca del significante ‘paz’, sólo en un segundo momento, cuando se aborda explícitamente en la entrevista y se hacen preguntas sobre el tema del Acuerdo y la negociación política entre el Estado Colombiano y las FARC, este aparece como referente, en tanto cierre de un conflicto armado, un acuerdo entre facciones, luego de una guerra, que se asimila al concepto de ‘paz negativa’ (Galtung, 2003, 2016). Y finalmente, como la posibilidad de construir un proceso en el cual las transformaciones vinculen a la ciudadanía, implique cambios estructurales, pero en una dinámi ca imperfecta e histórica que implica tiempo y negociación (Muñoz, 2009).
Sin embargo, en relación con este significado se presentan diferencias importantes en los participantes. Así, los participantes que tenían menores afinidades con el proceso de negociación política entre el Estado y las FARC, más cercanos a ideas políticas de derecha (Aguirre, et al., 2021; Rico-Revelo, et al, 2021; Villa y Arroyave, 2018), no consideran que la ne gociación fuera un referente fundamental para significar la paz. Porque su visión idealizada de la paz, según su punto de vista, debe trascender la lógica del ‘tira y afloje’ que implican los regateos de una negociación, ya que la paz sería un bien superior, un estado de armonía social, seguridad, ausencia de conflictos y convivencia ordenada que no debería tranzarse con ‘delincuentes’ o ‘terroristas’, tal como se colige de los resultados.
De otro lado, la construcción de una creencia de paz como proceso, que implica la ne gociación, transformaciones del orden social y la presencia de la crítica, el conflicto y la disi dencia, fue más común en participantes que apoyaron el proceso de negociación y votaron “Sí” en el plebiscito. En nuestro trabajo encontramos que estaban más cercanos a posiciones políticas de izquierda y de centro (Aguirre, et al., 2021; Rico-Revelo, et al, 2021), por lo que, se permiten referenciar la paz, también, como el final de un conflicto armado, fruto de un proceso de negociación con una insurgencia armada, a la que le reconocen un nivel de legitimidad (Villa y Arroyave, 2018).
Por tanto, la primera creencia que bloquea o favorece la paz pasa por la asignación de legitimidad o no de los actores involucrados en el conflicto armado. Ahora bien, en el primer caso, esta lógica puede conducir a una aporía, dado que para llegar a la armonía, la tranquilidad, la seguridad, la convivencia, e incluso, la justicia social, se necesitaría eliminar cualquier factor discordante, generador de desorden, incluso la protesta social o las formas políticas que se oponen al orden establecido, con lo cual se termina anhelando una armonía homo génea y hegemónica, una modelo impositivo y excluyente, que paradójicamente produce disidencias, un modelo de paz liberal, a la manera de la paz perpetua de Kant, un orden imperante que implica aceptación, sumisión y obediencia. Y si finalmente, se piensa que, quienes disienten de este ordenamiento, deben ser reprimidos, controlados, excluidos o eliminados, este concepto de paz, estaría al inicio de nuevas y múltiples manifestaciones de violencia.
En este orden de ideas, esta creencia sobre la paz, entronca con la figura de la paz perpe tua, por lo que al final, emerge como un imposible, es un deseo platónico, como lo expresan los participantes en los resultados. Y, al mismo tiempo, un imperativo moral “que se impone por sí mismo ante la razón, bajo la fórmula imperativa “no debe haber guerra” (Ortiz-Calero, 2014, P-71). Kant plantea de manera universalista los cimientos de la paz liberal, que por su carácter homogenizante tiene características descontextualizadas para escenarios como el latinoamericano en general, y el colombiano, en particular. Sin embargo, en la lógica de las entrevistas realizadas y de los participantes en esta investigación, especialmente aquellos que se oponían a la negociación con las FARC, su deseo de paz se enlaza también con esta paz perpetua kantiana, que sitúa una paz augusta, militarizada, en la cual se propone man tener la tranquilidad, el orden y la seguridad bajo la amenaza de un monopolio de la fuerza, en manos del Estado, que se termina absolutizando y niega la posibilidad de los conflictos sociales como algo propio o emergente.
De la misma manera, esta ‘paz perpetua’ se establece como un deber cívico, una obligación ciudadana- Esto supone que la oposición al sistema social y político que se constituye en su marco conlleva la construcción de un enemigo- Quien no está de acuerdo con los órdenes establecidos, con el statu quo, con la organización preponderante se configura como un desestabilizador de la armonía y una amenaza latente- Esta idea, termina siendo problemática pues niega la ambigüedad del concepto mismo de paz y se planta bajo la premisa de una idea universal que sólo sería posible imponiéndola de manera taxativa, como una coacción ideológica que niega la pluralidad, la alteridad y la construcción del otro como sujeto heterogéneo y diverso-
De esta forma, la ‘paz perpetua liberal’ termina siendo algo poco factible y una contradicción en los principios del pluralismo democrático- Desarticula la posibilidad de construir con el diferente, establecer consensos y aceptar con tolerancia los disensos. Por tanto, esta concepción de paz, este ‘deseo de paz’, se va constituyendo en ‘barrera psicosocial’, puesto que como lo afirma Bar-Tal (2013), este deseo, imposibilita pensar al otro, adversario, como otro legítimo para una negociación política que también implica el cambio del orden esta blecido; porque, en tanto en cuanto, se ha constituido en enemigo del Estado y, por ende, de la sociedad, sus acciones bélicas son connotadas como ruptura de este orden, como delitos, como manifestación de maldad y dolo. Por lo que, negociar con este enemigo es claudicar en los principios de orden, seguridad, estabilidad, sin importar que este orden, como explicitaba Martín-Baró (1998), fuera un orden injusto y excluyente. Y en este sentido, se produce y reproduce la violencia en una especie de callejón sin salida. Que conecta con lógicas de fatalismo que se han descrito en otros hallazgos de esta investigación Oliveros, et al., 2021; (Jaime-Salas, et al. 2021; Villa et al., 2021; Villa et al., 2022).
Este proceso enlaza con la transformación paradigmática postguerra fría que, en el abordaje de los conflictos y la paz, trajo consigo el traslado de la responsabilidad de la construcción de paz del Estado al individuo. Esta reconfiguración del sentido y significación en torno a la paz de corte neoescolástico hibridada con la nueva racionalidad neoliberal impuesta en los noventa, se materializa en un sentido común que orienta, asume y culpabiliza al individuo sobre la posibilidad o la imposibilidad de la vida en paz. Creencias como “La paz comienza por uno mismo” o “la paz está en nuestros corazones” dan cuenta de esta transfor mación paradigmática, y se reproducen sistemáticamente en los relatos de los participantes en esta investigación. De allí que sea su primer referente.
Esta creencia, al mismo tiempo que despolitiza, idealiza y reifica la ‘paz’, en lo concre to, en lo real y termina siendo un obstáculo para la paz como negociación, como proceso imperfecto, que admite en su seno el conflicto, la contradicción e, incluso, algunos rezagos de violencia que deben superarse en los períodos posconflicto (Muñoz, 2009). Además de lo anterior, esta creencia en la ‘paz’ como armonía y como asunto individual se compagina también con el concepto de ‘paz liberal y neoliberal’ (Jaime-Salas, et al, 2021). Una paz deshistorizada, sin contexto y casi que sin gente que, al negar la dimensión conflictiva de lo social, lo político y lo histórico, idealiza el lazo social y construye una visión de un nosotros, de carácter casi identitario, que puede encubrir bajo este manto de armonía e igualdad las profundas diferencias, desigualdades y exclusiones que, en efecto, existen en la sociedad (Martín-Baró, 1998).
En parte, la concepción unívoca de la paz, como ausencia de conflicto y armonía abso luta, como la describe Bar-Tal (2013) y que se replica una y otra vez en los relatos de los y las participantes en esta investigación, se liga directamente a una noción idealizada como la ya expuesta, en la cual se desea una paz sin conflicto, o una paz que no sitúe a los sujetos como actores cruciales en su materialización y mantenimiento. La paz es deseada en senti dos absolutos, como la armonía o la tranquilidad total (lo cual contrasta con las realidades y las dificultades dinámicas y variables que dinamizan los conflictos) (Villa y Arroyave, 2018, Villa, et al., 2021b). Desear este tipo de paz, es desear un imposible.
Parece inclusive que desde esta perspectiva se activase una creencia en la imposibilidad misma de la paz (Oliveros, et al., 2021), y que ante estos escenarios las dinámicas del con flicto han dado lugar a una mutación y adaptación de las formas de violencia a las nuevas condiciones contextuales (Jaramillo, et al. 2020). De tal manera que la paz se convierte en discurso vacío que deja de tener contenido concreto para la gente, arraigándose esta visión de la paz ‘imposible’ como una creencia que hace parte del ethos del conflicto en Colombia (Díaz, et al. 2021; Jaime-Salas, et al., 2021; Villa, et al, 2021 b).
Podría inclusive plantearse que la creencia de una paz imposible está ligada de manera directa con la percepción del conflicto como irresoluble (Montoya, 2019; Bar-Tal, 2010, 2013, 2017, 2019). De hecho, esta es una de las condiciones propuestas por Bar-Tal, (2010, 2013, 2017, 2019) para considerar un conflicto como intratable: la percepción de la población civil de que el conflicto no tiene solución y que es una modus vivendi al que hay que adaptarse como sociedad. Esta concepción va muy de la mano, con lo propuesto por Martín-Baró (1998) como desesperanza aprendida y fatalismo, en el cual se instala un dispositivo cognitivo que alimenta la violencia cultural e impide la tramitación del daño psicosocial impidiendo las posibilidades de establecer escenarios de superación del conflicto, reconciliación y perdón Villa, 2020; (Estrada, Oliveros y Rentería, 2019).
Las creencias, representaciones e imaginarios sobre la paz se imbrican con diferentes emociones que ahondan en una creencia de la paz como algo inalcanzable, inviable, utópi co, imposible de llevar a cabo, como una barrera psicosocial que la dificulta (Bar-Tal, 2010, 2013, 2017, 2019). Desde la investigación “Barreras psicosociales para la construcción de la paz y la reconciliación en Colombia” nos hemos acercado a la comprensión de estas creen cias y como se evidencia en los resultados, podemos determinar algunos de los marcos dis cursivos que reproducen, apropian y configuran entornos culturales y entramados sociales que sostienen la violencia y el conflicto (Barrera y Villa, 2018; Villa et al, 2021a).
Estos, no solo se mantienen en la encarnación de los combatientes, adversarios y actores vinculados en la generación de violencia directa, sino que son desplazados e incluso proyectados en la sociedad civil, en general, construyendo configuraciones emocionales y creencias sociales que dificultan cualquier propuesta no violenta o que proponga las pa ces como escenario posible. En ese sentido, las barreras psicosociales se ven fuertemente permeadas no solo por creencias sino por una cultura política emocional (Ahmed, 2015; Nusbbaum, 2014), que no suelen ser tenidas en cuenta en las construcciones hegemónicas y tradicionales de muchos discursos académicos sobre la paz. En algunos casos ligadas al fatalismo y la polarización (Villa, et al, 2022).
Conclusiones
Vale resaltar que, esta investigación permite identificar que una perspectiva social difundida en las creencias sociales y en el imaginario colectivo de paz liberal, intimista, sin conflicto, de armonía absoluta, orden insaturado de una vez y para siempre, seguridad, sin disensos, sin protesta social, sin contradicción, idealizada termina por ser una barrera psicosocial para la construcción de esa paz.
Asimismo, se instala un régimen representacional que ubica a lo que no es esta ‘paz’ en un estado salvaje o premoderno y, por lo tanto, convierte al significante, de inmediato, en elemento aspiracional civilizatorio. Desear la paz, es desear, el progreso, la armonía, la prosperidad el futuro; lo otro, la disidencia, la contradicción, la oposición, la rebelión (aun sin ser armada) es ‘no-paz’, es salvaje, barbárica y despreciable. De nuevo el conflicto social, las disputas por órdenes más justos y equitativos pueden terminar siendo estigmatizadas en la medida en que cuestionan ese orden establecido, lo ponen en entredicho y afectan claramente el statu quo.
Desde este referente, aquel que cuestiona, interroga y conflictúa el orden establecido, termina convertido en “enemigo” de esa armonía y tranquilidad, en enemigo de la paz; configurándose una especie de pacto denegativo (Feierstein, 2012) que desconoce las condiciones objetivas de pobreza y exclusión de millones, asumiendo que la paz, finalmente es ausencia de conflictividad social, negando la violencia estructural que genera ingentes can tidades de víctimas por ausencia de servicios de salud, insuficiencia alimentaria (hambre), falta de oportunidades, etc.
Pero, además, esta concepción de ‘paz idealizada’ conlleva a una especie de fatalismo, en la medida en que muchos participantes en las diferentes ciudades y contextos terminan concluyendo que esa ‘paz’ que anhelan, en un país como Colombia, resulta casi imposible, como se dijo más arriba. Por lo que, paradójicamente, esta creencia generalizada en torno a la paz se convierte en un obstáculo para la construcción de una paz imperfecta en Colombia y podría dar cuenta del porqué un grupo significativo de personas se opuso al acuerdo de paz entre el Estado y las FARC y votó ‘No’ en el plebiscito (Oliveros, et al., 2021; Jaime-Salas, et al. 2021; Villa et al., 2021a; Villa et al., 2022).
De tal manera que esta paz ‘perfecta’ termina siendo una barrera para la construcción de una paz ‘imperfecta’ que reconoce la conflictividad, las violencias estructurales y culturales y también las formas de violencia directa que se derivan de estas condiciones, lo que obliga a que las negociaciones políticas no terminen compelidas a un asunto mecánico de desarme y desmovilización de grupos armados para que ‘todos puedan estar tranquilos y en armonía’; sino también cambios profundos en el orden social. Puede verse, entonces, cómo la transformación paradigmática liberal postguerra fría ha permeado el sentido co mún y por lo menos, en un número significativo de estos 304 participantes termina reproduciéndose de forma significativa para, a la larga, convertirse en una barrera para la paz.
Urgen una Gran Acuerdo Pedagógico por una paz posible, que amplie la mirada, ubique territorialmente la categoría, surja desde el sentir y pensar de las comunidades, reconozca la diversidad y por ende comprensa la esencia conflictiva del ser humano, se asuma como una construcción social permanente, no una meta, no un lugar de llagada, sino una manera de construir con otros, otras en el reconocimiento amplio de la diferencia, de la necesidad de abrir la escucha antes que el habla, es un avance que en Colombia se eleve la Paz a una política de Estado, pero será un gran procesos de formación, construcción territorial, un gran ejercicio participativo real, efectivo en que vaya madurando la sociedad y las generaciones para superar la idealizada paz como barrera, y transitar hacia una paz territorial que se cons truye con otros y con la misma naturaleza como sujetos políticos actuantes, incluyendo el conflicto como parte de nuestra identidad como humanos, como naturaleza.
Referencias
Aguirre, V., Caucil E., Villa J.D . (2021). Polarización, creencias sociales y orientaciones emocionales movilizadas en facciones políticas, “petristas” y “uribistas” del Área Metropolitana del Valle de Aburrá. En, J.D.Villa, V.Andrade,L.M.Quiceno, Orientaciones emocionales colectivas y polarización sociopolítica como barreras psicosociales para la paz, la reconciliación y la reintegración en Colombia, (pp. 279 - 321). Editorial Universidad Pontificia Bolivariana.
Ahmed, S. (2015). La política cultural de las emociones. Ciudad de México: Programa Universitario de Estudios de Género de la UNAM.
Arendt, H. (1993). La Condición Humana. Ediciones Paidós, Barcelona, España.
Barrera, D & Villa, J.D. (2018). Barreras psicosociales para la paz y la reconciliación. El Ágora USB, 18(2): 459-478.
Bar-Tal, D. (2010). Culture of conflict: envolvement, institutionalization, and consequences. Personality, Human Development, and Culture: International Perspectives on Psychological Science, 2,183-198.
Bar-Tal, D. (2013). Intractable Conflicts: Socio-Psychological foundations and Dynamics. Cambridge University Press.
Bar-Tal, D. (2017). Intractability from a Sociopsychological Approach. Encyclopedia of intergroup communication. Oxford University Press.
Bar-Tal, D. (2019). Conflict supporting narratives and the struggle over them In A., Srour & A., Mana(Eds.), Collective narratives in intractable conflict: The case of the Israeli and Palestinian societies. Cambridge Scholars Publishing. https://www.researchgate.net/publication/327670325_Conflict_supporting_narratives_and_the_struggle_over_them
Bauman, Z. (2010). Modernidad liquida. Buenos Aires: Fondo de Cultura Económica
Bautista, S. (2017). Contribuciones a la fundamentación conceptual de paz territorial. Revista Ciudad Paz-ando, vol. 10 (1). https://revistas.udistrital.edu.co/index.php/cpaz/article/view/11639
Blanco, A. y Gaborit, M. (2016). La racionalidad inmanente a la psicología como ciencia y como profesión. En I. Martín-Baró, El Realismo Crítico: fundamentos y aplicaciones(pp. 3-75). UCA Editores.
Beck, U. (2020) La sociedad del riesgo hacia una nueva modernidad. Planeta.
Berman, M. (1988). Todo lo sólido se desvanece en el aire. México: Siglo XXI.
Calderón, J. (2016). Etapas del conflicto armado en Colombia: hacia el posconflicto. Latinoamérica. Revista de Estudios Latinoamericanos, (62),227-257
CICR(2021). Colombia: Vivir a la sombra de los conflictos armados. Disponible en: https://kavilando.org/lineas-kavilando/conflicto-social-y-paz/9009-colombia-vivir-a-la-sombra-de-los-conflictos-armados
Cruz, J.D. (2018) “Los estudios de paz latinoamericanos en la encrucijada”, Revista CoPaLa, 3(5), 9-21.
Cuevas, A. (2002). Consideraciones en torno a la Investigación Cualitativa en Psicología. Revista Cubana de Psicología, 19(1), 47-56. http://pepsic.bvsalud.org/pdf/rcp/v19n1/06.pdf
Díaz-Pérez, I.; Saavedra-Flórez, T.; Caicedo-Muñoz, S.; Sánchez-Jaramillo, C. (2021). Ethos atribuido al conflicto armado durante la implementación del acuerdo de paz por la instancia ciudadana en Cali, Colombia. En: Villa, J. et al (2021). Ethos del conflicto y creencias sociales como barreras psicosociales para la paz y la reconciliación en Colombia (pp. 138 - 172). Universidad Pontificia Bolivariana.
Dietrich, W. (2014). Breve introducción a la investigación de la paz transracional y la transformación elicitiva de conflictos. UNESCO. https://www.uibk.ac.at/peacestudies/down- loads/peacelibrary/dietrich_breve-introduccion-a-la-investigacion-de-la-paz.pdf
Estrada, A.M. (2010). Recursos Críticos Interpretativos para Psicología Social. Revista Colombiana de Psicología, 19(12), 261-270.
Estrada, C.; Oliveros, J. y Rentería, L. (2019). Emociones sociales que constituyen barreras psicosociales para el perdón y la reconciliación en Medellín. En: Carmona, J. y Moreno, F. (2019) Reconstrucción de subjetividades, identidades y del tejido social en contextos afectados por la guerra en Colombia. XIV Cátedra Mercedes Rodrigo, Universidad de Manizales.
Fernández, P. (2009). Lo psicosocial. El alma pública, 4, 42-49.
Feierstein, D. (2012). Memorias y representaciones. Sobre la elaboración del genocidio. Buenos Aires: Fondo de Cultura Económica.
Galtung, J. (2003). Violencia Cultural. Bizkaia: Gernika Gogoratuz. Centro de Investigación por la Paz. Fundación Gernika Gogoratuz.
Galtung, J. (2016). La violencia cultural, estructural y directa. Cuadernos de estrategia, (183), pp.147-186.
García-Durán, M. (2001). Veinte años buscando una salida negociada. Aproximación a la dinámica del conflicto armado y lo procesos de paz en Colombia (1980-2000). Controversia, 179, 11-41. En: http://www.indepaz.org.co/wp-content/uploads/2013/04/Veinte-a%C3%B1os-buscando-salida.pdf
García-Durán, M. (2006). De Turbay a Uribe: Sin Política de Paz pero con Conflicto. En En la encrucijada. Colombia en el Siglo XXI. Grupo Editorial Norma/Centro de Estudios Sociales Universidad de los Andes.
García-Durán, M. (2009). Colombia: conflicto armado, procesos de negociación y retos para la paz. En Tendencias de la Paz en Colombia. Retos Discursos y territorio. Bogotá: CINEP.
García-Durán, M.; Sarmiento, F. y Caraballo, V. (2009). Tendencias de paz en Colombia: Retos, discursos y territorios. CINEP.
Gibbs, G. (2012). El análisis de datos cualitativos en investigación cualitativa. Ediciones Morata
González Rey,F. (2008). Subjetividad social, sujeto y representaciones sociales. Revista Diversitas: Perspectivas en Psicología, 2(4), 225-243.
Gutiérrez Loaiza, A. (2012). Negociaciones de paz en Colombia, 1982-2009. Un estado del arte. Estudios Políticos, (40), 175-200
Gutiérrez-Sanín, F. (2014). El orangután con sacoleva. Cien años de democracia y represión en Colombia (1910- 2010). Debate & Universidad Nacional de Colombia
Hernández, D. A. (2019). Nociones de paz: una revisión teórica del concepto. Ciudad Paz-ando, 12(1), 78-88 https://revistas.udistrital.edu.co/index.php/cpaz/article/view/13951
Hernández, R.; Fernández, C. y Sampieri, P. (2014). Metodología de la Investigación. Mc Graw Hill.
Hobbes, T. (2004). Leviatán. Buenos Aires Hyspadistribuidora
INDEPAZ(2022). Informe anual sobre las cifras de la violencia en Colombia durante el 2021. Observatorio de derechos humanos y conflictividades. Recuperado en https://inde-paz.org.co/observatorio-de-derechos-humanos-y-conflictividades/
Jabri, V. (2017). Colonial rationalities, postcolonial subjectivities, and the international. In C. Epstein (Ed.),Against International Relations Norms: Postcolonial Perspectives(pp. 38-56). Taylor and Francis Inc. https://doi.org/10.4324/9781315665955
Jaime-Salas, J.R. (2018). La intervención colonial de la paz: transiciones desde una lectura de larga duración en Colombia. Nómadas, Revista Crítica de Ciencias Sociales y Jurídicas, 55, https://doi.org/10.33676/EMUI_nomads.55.16
Jaime-Salas, J.R. (2019). Descolonizar los estudios de paz un desafío vigente en el marco de la neoliberalización epistémica contemporánea. Revista de paz y conflictos, 12(1), 133-157.
Jaime-Salas, J.R.; Angulo, C.; Medina, L. & Trujillo, L. (2021). La ilusión fatal e imposible de la paz como cultura del conflicto: creencias sociales sobre el conflicto armado y la paz negociada en habitantes de Neiva. En, J.D. Villa; L. Quiceno & V. Andrade(Eds. y comps.) Ethos del conflicto y creencias sociales como barreras psicosociales para la paz y la reconciliación en Colombia, (pp. 374-413). Editorial Universidad Pontificia Bolivariana.
Jaramillo, J.; Parrado, E.P. & Fattal, A. (2020). Transitar hacia la paz en Colombia. Entre la promesa y la ilusión en dos experiencias históricas (1953-2017). Signo y pensamiento, 39(77). DOI: https://doi.org/10.11144/Javeriana.syp39-77.thpc
Lederach, J. P. (2007). Construyendo la paz. Reconciliación sostenible en sociedades divididas. Centro Cristiano para Justicia, Paz y Acción No violenta-Justapaz.
Martín-Baró, I. (1990). Psicología Social de la Guerra: Trauma y Terapia. San Salvador: UCA Editores
Martín-Baró, I. (1998). El latino indolente. En A. Blanco (comp.), Psicología de la liberación(pp. 73-102). Trotta.
Mateos, Ó. (2019). La “paz liberal”, el día después. Un análisis de la segunda generación de críticas a la agenda internacional de construcción de paz. In Pax crítica. Aportes técnicos a las perspectivas de paz posliberal (pp. 45 - 85). https://dialnet.unirioja.es/ser-vlet/articulo?codigo=7214135
Molano, A. (1985). Los años del tropel. Bogotá: CEREC - CINEP
Montoya, E. (2019). Conflicto colombiano ¿Un conflicto intratable? Trabajo de grado presentado para optar el título de Psicóloga. Fundación Universitaria Claretiana. [No Publicado]
Mouffe. Ch. (2007). En torno a lo político. Fondo de Cultura Económica, Buenos Aires.
Mouly, C. (2022). Estudios de paz y conflictos. New York, United States of America: Peter Lang Verlag. Retrieved Feb 16, 2023, from https://doi.org/10.3726/b18552.
Muñoz, F. (2009). La paz imperfecta. Universidad de Granada.
Nussbaum, M. (2014). Emociones políticas: ¿Por qué el amor es importante para la justicia?México: Paidós
Oliveros, J. F.; Correa, C. & Machado, Y. (2021). ¿La imposibilidad de una paz perfecta? Creencias sociales y emociones políticas frente a la paz en la ciudad de Quibdó http://hdl.handle.net/20.500.11912/9586.
Ortiz-Calero, H. (2014). La paz perpetua kantiana en la solución negociada al conflicto
Ramos-Muslera, E. (2012). El conflicto sociopolítico colombiano y la construcción de paz transformadora y participativa. Una mirada desde el movimiento social. Colombia: Paz con Dignidad.
Ramos-Muslera, E. (2015). Paz Transformadora (y Participativa) Teoría y Método de la paz Y EL Conflicto Desde la perspectiva sociopráxica. Honduras: Instituto Universitario en Democracia Paz y Seguridad. IUDPAS. Universidad Nacional Autónoma de Honduras/ [G&F Impresiones], [ 2015] 281 p.
Ramos-Muslera, E. (2016). El proceso de construcción de paz colombiano más allá de la negociación: una propuesta desde la paz transformadora y participativa. El Ágora USB, 16(2): 513 - 532.
Rico-Revelo, D.; Barreto, I. & Mendoza, M. (2021). Creencias maleables y esperanza en apoyo a concesiones del acuerdo con las FARC-EP en un contexto polarizado en Colombia. Revista latinoamericana de psicología, 53, 94-14. https://doi.org/10.14349/rlp.2021.v53.11
Richmond, O. (2014). Peace. A very short introduction. Oxford University Press.
Richmond, O. (2022). The Grand Design: The Evolution of the International Peace Architecture. Oxford University Press. https://doi.org/10.1093/oso/9780190850449.001.0001
Sandoval, E.A. (2016). Educación para la Paz Integral. Memorias, interculturalidad y decolonialidad. Bogotá, Colombia: ARFO Editores.
Sarmiento, F. (2013). Teoría y praxis en materia de paz. Aportes del Cinep a la configuración de un nuevo campo de estudios en Colombia. Ciudad Paz-ando, 6(1), 7-26
Valencia, J.F. & Marín, M.S. (2021). La paz, concepto y aplicación en Colombia: perspectiva histórica, Revista CoPaLa . 3(5): 99-114.
Villa, J.D. (2020). Creencias y representaciones sociales sobre el perdón, la justicia y la reconciliación en ciudadanos de Medellín y tres municipios del Oriente Antioqueño. En Ruiz, A.; Valderrama, A. & Galindo, A.; Justicia, memoria e integración: debates teóricos en el marco de las instituciones sociales, (pp. 227 - 273). Editorial Universidad Pontificia Bolivariana.
Villa, J.D. & Arroyave, L. (2018). Creencias sociales y orientaciones emocionales colectivas sobre la paz negociada en ciudadanos de Medellín. Kavilando, 10(2): 449 - 469.
Villa, J.D; Rúa, S.; Serna, N.; Barrera, D. & Estrada, C. (2019a). Orientaciones emocionales colectivas sobre el conflicto armado y sus actores como barreras para la construcción de la paz y la reconciliación en ciudadanos de Medellín. El Ágora USB 19(1): 35-63.
Villa, J.D.; Rodríguez, M.; Gaitán, L.; González, M.; Haber, J.; & Roa, J. (2019b). Emociones sociales y políticas en la construcción y la obstrucción de la paz en ciudadanos de estrato social medio-alto de la ciudad de Bogotá. El Ágora USB 19(2): 352-371.
Villa, J.D.; Díaz Pérez, I.L.; Barrera Machado, D.; Velásquez Cuartas, Y.N. & Avendaño Ramírez, M. (2021a). ¿Por qué hablar de barreras psicosociales para la paz en el contexto colombiano? En J.D., Villa; V.,Andrade & L.M.,Quiceno. (Eds.), Ethos del conflicto y creencias sociales como barreras psicosociales para la paz y la reconciliación en Colombia (pp. 24-59). Universidad Bolivariana Pontificia. https://repository.upb.edu.co/hand-le/20.500.11912/9575
Villa, J.D.; Andrade, V. & Quiceno, L.M. (2021b). Entre el conflicto intratable, el olvido conveniente y el anhelo de paz. En J.D., Villa; V.,Andrade & L.M.,Quiceno. Ethos del conflicto y creencias sociales como barreras psicosociales para la paz y la reconciliación en Colombia , (pp. 405 - 414). Editorial Universidad Pontificia Bolivariana.
Villa, J.; Insuasty, A. & Clavijo, S. (2022). Decepción, fatalismo y esperanza: oposiciones emocionales y polarización en torno a la paz negociada en 9 ciudades de Colombia. El Ágora USB. 22(2), 522-549. Doi: https://doi.org/10.21500/16578031.6242
Notes