Artículo Científico
Solar manager: plataforma cloud de adquisición, tratamiento y visualización de información de sistemas fotovoltaicos aislados
Solar manager: cloud platform for acquisition, processing and visualization of information from isolated pv systems
Solar manager: plataforma cloud de adquisición, tratamiento y visualización de información de sistemas fotovoltaicos aislados
Ingenius. Revista de Ciencia y Tecnología, núm. 15, pp. 5-16, 2016
Universidad Politécnica Salesiana

Recepción: 12 Enero 2016
Aprobación: 07 Marzo 2016
Resumen: Este artículo describe una plataforma de adquisición, procesamiento y visualización del funcionamiento para instalaciones solares fotovoltaicas aisladas, denominada SOLAR MANAGER. La particularidad de la plataforma implementada es que se integra en un modelo CLOUD COMPUTING híbrido, basada en programación de código abierto. La plataforma CLOUD permite adquirir mediciones de tensión, intensidad, humedad y temperatura de forma remota desde sensores no invasivos. Las pruebas de adquisición de datos y validación se realizaron en una instalación fotovoltaica aislada de la Universidad Técnica de Ambato. El sistema de adquisición proporciona la información necesaria para el monitoreo, mantenimiento y supervisión del correcto funcionamiento del sistema fotovoltaico. La plataforma presenta un bajo costo económico, porsu programación en código abierto, y puede competircon los sistemas de monitoreo comerciales, actualmenteexistentes. En un futuro, la plataformaCLOUD SOLAR MANAGER se podría emplear comoun centro de monitoreo nacional de instalaciones fotovoltaicasaisladas instaladas en el Ecuador.
Palabras clave: CLOUD, monitoreo remoto, programación Open Source, sistemas fotovoltaicos.
Abstract: This article describes a platform of acquisition, processing and visualization of the behavior for isolated solar systems called SOLAR MANAGER. The recording of measurements was conducted in an isolated photovoltaic installation of the Ambato Technical University Faculty of Electronics Engineering and Industrial Systems. The acquisition system will provide the information necessary for performing maintenance monitoring, operation and supervision through variables such as voltage, current, temperature and humidity system to generate renewable energy remotely from a CLOUD COMPUTING platform. It is intended that the implemented system is economicallyviable, because the system is developed in opensource allowing compete with commercial monitoringsystems. The control and monitoring of photovoltaicinstallations isolated platform - SOLAR MANAGER,in the future one will become a central monitoringand control of all isolated PV plants installed all overthe country.
Keywords: CLOUD, monitoring, ARDUINO, Open Source programming, Photovoltage systems.
Forma sugerida de citación:
Guamán, J.; Vargas, C.; Nogales, R.; Guevara, D.; García, D. y Ríos, A. (2016). «Solarmanager: plataforma cloud de adquisición, tratamiento y visualización de información de sistemas fotovoltaicos aislados». Ingenius. N.°15, (Enero-Junio). pp. 5-16. ISSN: 1390-650X.
1. Introducción
Actualmente, la energía eléctrica suministrada por las instalaciones fotovoltaicas es económicamente muy competitiva, debido al gran avance tecnológico y a la reducción de los costos de inversión, experimentado en los últimos años.
En el Ecuador, se ha instalado un considerable número de sistemas fotovoltaicos aislados en zonas rurales de difícil acceso. La principal problemática, asociada a las instalaciones aisladas fotovoltaicas, es la ausencia de un sistema de monitoreo remoto que permita realizar un adecuado seguimiento de su funcionamiento [1].
La falta de un sistema de monitoreo puede provocar la interrupción del suministro de energía eléctrica a los usuarios de zonas aisladas. Los sistemas aislados fotovoltaicos instalados exigen el empleo de dispositivos inalámbricos de medición y plataformas informáticas, que permitan la realización de un seguimiento en tiempo real de su funcionamiento.
Los sistemas de monitoreo permiten agilizar las labores de operación y mantenimiento de los componentes que integran el sistema de generación fotovoltaica [1].
Hoy en día, la gran variedad de sistemas comerciales de monitoreo de instalaciones fotovoltaicas presentan varias desventajas como:
Dependencia del software del fabricante.
Limitado control autónomo.
Considerable consumo energético.
Capacidad limitada de almacenamiento.
Elevado costo de mantenimiento.
Estas desventajas incentivan el desarrollo de sistemas de monitoreo basados en software y hardware libre. En este sentido, la implementación de la Plataforma SOLAR MANAGER Plataforma CLOUD de Adquisición, Tratamiento y Visualización de Información de Sistemas Fotovoltaicos Aislados, se realizó empleando software y hardware de código abierto, ofreciendo así un sistema modular, fácilmente adaptable y con una gran capacidad de integrarse a nuevas tendencias tecnológicas.
En la actualidad, la existencia de servicios y aplicaciones informáticas, así como, los sistemas inalámbricos de monitoreo remoto permiten la transmisión y almacenamiento de un gran volumen de datos registrados.
Las plataformas CLOUD COMPUTING representan la mejor solución para el manejo de grandes volúmenes de información y servicios Web, además, permiten garantizar unas adecuadas características de fiabilidad, escalabilidad y accesibilidad.
El empleo de un sistema de código abierto proporciona excelentes prestaciones:
Reducción de consumo energético y costes del equipo.
Acceso remoto.
Actualizaciones automatizadas y de reducido costo.
Altas opciones de almacenamiento escalable.
Mejora del sistema a través de la programación Open Source.
Capacidad de configuración personalizada de funcionalidades de la plataforma.
2. Descripción de las experiencias existentes de monitoreo remoto
En los últimos años, se han desarrollado innovadoras propuestas en relación con los sistemas inalámbricos de monitoreo remoto. Las experiencias más destacables se describen a continuación.
En [2], se plantea el uso de microcontroladores de la plataforma ARDUINO, compuesta por módulos de hardware y software libre, diseñados para controlar, supervisar y monitorear el estado y funcionamiento de diferentes dispositivos electrónicos. El empleo de la plataforma ARDUINO presenta grandes ventajas por su programación rápida, sencilla y su entorno de fácil aprendizaje.
El diseño de la plataforma ARDUINO es simple, de bajo costo y consumo energético, en comparación con los microcontroladores BeagleBone y con las tarjetas Raspberry Pi. Asimismo, la plataforma ARDUINO tiene su propio lenguaje de programación, compatible con diferentes distribuciones de sistemas operativos, y que proporciona una forma sencilla para interactuar con otros dispositivos.
Por otro lado, los dispositivos BeagleBoney Raspberry Pi disponen de un sistema operativo GNU/Linux. La adquisición de señales análogas de alta intensidad podría ocasionar daños en la memoria del dispositivo, donde se encuentra instalado el sistema operativo.
La Tabla 1 presenta un análisis comparativo de las tecnologías descritas.
En [3], se presenta un control domótico, basado en la plataforma ARDUINO, como alternativa de bajo coste a sistemas comerciales de control. El empleo de microcontroladores ARDUINO permite reducir el costo de implementación del control domótico, asimismo, integra dispositivos de bajo consumo de energía como sensores, reguladores, actuadores, comunicadores.

Se prevé que el empleo de sensores permita la obtención de información sobre el estado de las habitaciones de una vivienda. Los sensores y actuadores enviarán información a través de una comunicación inalámbrica, aplicando los protocolos de comunicación Bluetooth y XBEE.
Las acciones requeridas por el usuario serán gestionadas a través de un servidor, permitiendo el control y visualización de la información fuera de la vivienda por medio de aplicaciones móviles o desde un navegador Web.
Además, en el diseño del servidor se incluye un microprocesador central ARM1176JZF-S, con una frecuencia de operación de 700 MHz. En este sentido, el servidor establecerá la comunicación entre los dispositivos de medición y control desde ambientes individuales o generales.
La conexión hacia el servidor se realizará empleando un módulo Ethernet para ARDUINO, a través de una conexión física hacia un enrutador. De esa manera, todos los dispositivos que se encuentren dentro de la red local podrán acceder al servidor.
En la Figura 1, se observa una prueba del funcionamiento del servidor domótico, basado en un microcontrolador ARDUINO. El servidor indica el lugar de la vivienda de adquisición de datos y proporciona una variable de medición, requerida por el usuario, en este caso la temperatura.
El diseño de un sistema de registro de variables eléctricas, basado en un sistema de comunicación Ethernet se presenta en [4], que permite obtener información sobre el consumo eléctrico en las instalaciones de una vivienda unifamiliar. El diseño del registrador se basa en el uso de la tecnología ARDUINO.
![Servidor Web basado en ARDUINO [3].](../505554799001_gf18.png)
Además, la información adquirida es procesada por los microcontroladores y transmitida mediante el protocolo Ethernet hacia una interfaz gráfica. En el proceso de adquisición y registro se empleó un ARDUINO Micro, conectado con sensores de voltaje y corriente. La trasmisión de datos hacia Internet se ejecuta por un ARDUINO Uno, incorporado con su respectivo módulo Ethernet, Figura 2.
![Módulo Ethernet compatible con ARDUINO Uno y
Mega [4]](../505554799001_gf19.png)
En [5], se presenta un sistema de monitoreo de bajo costo, con características flexibles para el control y monitoreo desde dispositivos móviles. El sistema integra un servidor Web, que establece una conexión IP-Internet Protocol para el acceso y control de aparatos y dispositivos electrónicos.
El acceso y control se realiza desde aplicaciones desarrolladas en el entorno del sistema Android de los teléfonos inteligentes.
La arquitectura del sistema de control y monitoreo está compuesta por tres capas:
Entorno del hogar.
Puerta de enlace.
Entorno remoto.
El entorno remoto comprende a todos los usuarios, que a través de una aplicación acceden al sistema empleando un dispositivo móvil, con sistema operativo Android. El empleo de un dispositivo móvil permite que el usuario acceda desde una conexión WIFI o a través de una red 3G/4G.
Por otra parte, la puerta de enlace establece la comunicación entre un módulo de interfaz de hardware y un servidor Web. El dispositivo principal que integra el servidor Web es un microcontrolador ARDUINO, con su respectivo módulo Ethernet. El empleo de este microcontrolador permite que el servidor realice la gestión, control y monitorización de los componentes del módulo de la interfaz de hardware.
El servidor notifica al usuario sobre el estado del módulo de interfaz de hardware a través de informes periódicos. La información presentada en los informes se adquiere desde los sensores y actuadores, interconectados con el microcontrolador ARDUINO, Figura 3.
![Arquitectura del sistema de control y monitoreo con ARDUINO [5]](../505554799001_gf20.png)
En el año 2014, en la India, el Instituto Tecnológico de Ingeniería de Chennai propuso un sistema de iluminación, supervisado a través de una plataforma de monitorización con un servidor en la nube.
El sistema de adquisición de datos se basa en la tecnología ARDUINO, que transmite la información del estado de cada componente del sistema de iluminación, con ayuda de una red inalámbrica de sensores Zigbee, basados en el estándar 802.15.4.
La implementación de una red inalámbrica de sensores exige la ubicación correcta y segura de los equipos informáticos, que se conectan a servidor Web. La información del estado del sistema de iluminación se actualiza automáticamente a través de Internet [6].
Además, la información se presenta con ayuda de informes para períodos establecidos por el usuario. En la Figura 4, se puede observar el diagrama de bloques del sistema implementado.
![Diagrama de bloques del sistema de monitorización en la nube [6]](../505554799001_gf21.png)
El Internet de las cosas, IoT, permite enlazar dispositivos físicos con la eeb con ayuda de sensores y actuadores [7]. La mencionada interconexión facilita el desarrollo de sistemas de monitoreo, plataformas de mediciones inteligentes, automatización de hogares, sistemas inteligentes de alumbrado público y sistemas telegestionados desde dispositivos con acceso a Internet.
La información adquirida desde los sensores se gestiona a través de un servidor Web, con acceso rápido desde dispositivos móviles y fijos. Asimismo, el empleo de un servidor le permitirá al usuario controlar procesos y supervisarlos desde Internet, Figura 5.
El análisis de las experiencias existentes indica una serie de deficiencias y desventajas de los sistemas experimentales y comerciales de los sistemas inalámbricos de monitoreo remoto.
![Internet de las cosas - IoT- y
dispositivos de acceso [7]](../505554799001_gf22.png)
La implementación de la plataforma de monitoreo SOLAR MANAGER permite adaptar e integrar las ventajas de los innovadores sistemas inalámbricos de monitoreo remoto en la adquisición de información de los sistemas fotovoltaicos aislados y superar las deficiencias anteriormente descritas.
Las ventajas de la plataforma SOLAR MANAGER son:
Una solución escalable, basada en hardware y software libre;
Implementación de una plataforma CLOUD con servicios Web en la modalidad «SaaS» para la gestión y publicación de la información registrada;
Propuesta de creación de un innovador centro de monitoreo de las instalaciones renovables aisladas del Ecuador con bajo costo.
3. Estructura de la Plataforma SOLAR MANAGER
El desarrollo de la plataforma SOLAR MANAGER, Plataforma CLOUD de adquisición, tratamiento y visualización de Información de Sistemas Fotovoltaicos Aislados, consideró cuatro fases importantes en el proceso de implementación:
Implementación de la plataforma CLOUD.
Adquisición de la información.
Tratamiento de la información.
Visualización de la información.
3.1. Implementación de la Plataforma CLOUD
La computación en la nube es la tecnología que permite brindar servicios de manera distribuida. La información se presenta al usuario de manera centralizada con altas prestaciones. Una plataforma CLOUD, en forma general, se divide en tres capas: adquisición, almacenamiento y conectividad [7].
En la Figura 6, se observa la conexión entre varios dispositivos de almacenamiento de la información, con dispositivos de visualización y adquisición de la información, que posteriormente será publicada en una base de datos remota.
![Diagrama
de acceso a la plataforma CLOUD [7]](../505554799001_gf23.png)
La computación en la nube o CLOUD COMPUTING presenta diversas arquitecturas de servicios (IaaS, SaaS, PaaS y XaaS). Para la adecuada selección de la plataforma CLOUD es necesario realizar un análisis comparativo de las arquitecturas actualmente existentes tales como OPEN STACK, OPEN NEBULA y EUCALYTPUS.
En el análisis comparativo se consideraron las siguientes características técnicas: escalabilidad, seguridad y redundancia de almacenamiento de datos en casos de emergencia. Este análisis comparativo permitió concluir que las mayores prestaciones las proporciona la arquitectura de software denominada OPEN STACK. OPEN STACK es una plataforma CLOUD COMPUTING, desarrollada por la NASA, que dispone de una arquitectura escalable, compatible, flexible y abierta [8].
La plataforma de CLOUD COMPUTING garantiza:
Fiabilidad, escalabilidad y disponibilidad de los servicios y aplicaciones prestadas.
La capacidad de ajustar los costos económicos en gastos fijos.
En la Figura 7, se muestra la arquitectura de la plataforma OPEN STACK. La arquitectura OPEN STACK integra un CONTROLLER NODE, COMPUTE NODE, un servicio de imagen STORAGE NODE, objetos de almacenamiento de OPEN STACK y otras aplicaciones como el DASHBOARD, KEYSTONE y QUANTUM, que permiten una rápida implementación de sistemas de gestión remota.
![Diagrama de
bloques de la Arquitectura OPEN STACK [8]](../505554799001_gf24.png)
El controlador, conocido como Nova, permite administrar la plataforma a través de nubes en configuraciones IaaS. Asimismo, gestiona redes empleando varias máquinas virtuales. Por otra parte, el servicio de imagen del OPEN STACK permite el almacenamiento de información y la distribución de imágenes hacia los discos de las máquinas virtuales.
Los objetos de almacenamiento de OPEN STACK ofrecen mayor espacio de almacenamiento, escalabilidad y redundancia [8]. OPEN STACK permite almacenar información en el orden de pentabytes en función del hardware disponible.
En la Tabla 2, se muestra una comparativa de las principales soluciones de arquitecturas de CLOUD COMPUTING en función al servicio IaaS. En el análisis comparativo se han considerado los parámetros de seguridad, almacenamiento de la información, código y licencia que posee cada solución de la nube [8].
De la Tabla 2, se observa que el software de arquitectura CLOUD OpenStack proporciona una mayor prestación de servicios en comparación a las arquitecturas EUCALYTPUS y OPEN NEBULA. OPEN STAK facilita la instalación, configuración, administración y escalabilidad de la plataforma CLOUD.
3.2. Adquisición de la información
La segunda fase del SOLAR MANAGER se compone de sensores electrónicos de bajo consumo energético. Los sensores miden magnitudes asociadas al funcionamiento de los sistemas fotovoltaicos, registrando valores de tensión, intensidad, temperatura y humedad.
La información registrada en tiempo real es necesaria para conocer el comportamiento de estas instalaciones fotovoltaicas frente a diferentes situaciones, garantizando la continuidad del servicio eléctrico a los usuarios. La plataforma SOLAR MANAGER se encuentra implementada en una instalación fotovoltaica aislada de la Universidad Técnica de Ambato.
En la Figura 8, se presentan los componentes del sistema fotovoltaico aislado evaluado:
3 paneles fotovoltaicos de 100 Wp.
4 baterías de 105 Ah.
1 regulador de carga de 40 A.
1 inversor de 2500 W.

Es importante indicar que la monitorización del sistema permite evaluar el rendimiento energético del sistema solar fotovoltaico. La plataforma de CLOUD COMPUTING permite visualizar la información registrada por medio de reportes periódicos según las necesidades del usuario [9].
El sistema de adquisición implementado permite conocer el estado de operación del sistema fotovoltaico en tiempo real. Las variables a ser monitoreadas son tomadas de los subsistemas que integran la instalación fotovoltaica. En este sentido, se monitorean los paneles fotovoltaicos, regulador, baterías e inversor.
En cada subsistema las magnitudes monitoreadas son la tensión e intensidad.
El sistema de adquisición de información está compuesto por:
Módulos XBEE.
ARDUINO MEGA.
ARDUINO ETHERNET SHIELD.
Resistencias.
Sensor ACS 712.
Sensor DHT 22.
Sensor SCT-013.
Los valores de las magnitudes anteriormente mencionadas en los módulos fotovoltaicos son adquiridos por sensores compatibles con la tecnología ARDUINO. La transmisión de estas magnitudes se realiza a través de un módulo de comunicación inalámbrica de tecnología XBEE.
Para medir la temperatura y humedad de los módulos fotovoltaicos se empleó el sensor DHT 22. Las mediciones de temperatura y humedad se realizaron con el sensor DHT22. El microcontrolador ARDUINO adquiere directamente los valores de lectura desde la librería propia del sensor.
Las magnitudes eléctricas de tensión e intensidad del inversor son medidas con ayuda de sensores. Se emplea un sensor no invasivo SCT-013 tipo pinza para la adquisición de información de la intensidad de corriente. Los módulos fotovoltaicos presentan un rango de tensión máxima ideal de 17.20 V en corriente continua.

Para la medición de voltaje, se empleó un divisor de tensión, que permite acoplar la señal de voltaje a los niveles de operación de la tarjeta ARDUINO. La intensidad se mide con el sensor ACS 712, con un rango de intensidades hasta 30 A, Figura 9.
El ARDUINO MEGA procesa los datos adquiridos y los trasmite, a través de una comunicación física establecida por medio del módulo Ethernet, hacia un servidor Web alojado en una nube, Figura 10.

Las magnitudes eléctricas exigen un circuito de acondicionamiento de la señal para ser monitoreada. En la Figura 11 se presenta la configuración habitual de un divisor de tensión. El divisor de tensión garantiza un voltaje máximo de 5V DC, permitiendo el correcto funcionamiento del microcontrolador ARDUINO.

En la Figura 12, se presenta el circuito de acoplamiento compatible entre el sensor SCT-013 y la tarjeta ARDUINO. El empleo de resistencias conectadas en serie cumple con la misma función del divisor de tensión.
Adicionalmente, se deberá utilizar un transformador de energía AC/AC y un rectificador de onda, que limita el voltaje aplicado al microcontrolador.
El sensor SCT-013 proporciona una señal de corriente en forma senoidal. Por este motivo, se establece una resistencia de carga y un divisor de tensión para limitar la señal senoidal entre los 0-5 Vdc, admisibles por el microcontrolador de la tarjeta ARDUINO.
3.3. Tratamiento de la información
El tratamiento de la información registrada se basa en un sistema de comunicación inalámbrica, implementada con varios módulos XBEE. Los módulos XBEE establecen una comunicación con un alcance máximo de 100 metros de distancia, con línea de vista directa y 30 metros de distancia, sin línea de vista. Además, los módulos XBEE pueden ser configurados como dispositivos finales de una red, denominados end device.
En la mencionada configuración, los módulos pueden conectarse con diversos sensores y actuadores.

La información se envía a través de una trama de comunicaciones. En este sentido, los módulos XBEE deben ser programados en modo API. En la Figura 13, se muestra un ejemplo de una trama de datos configurada en modo API [9]. En la trama, se puede notar las direcciones origen y destino de los módulos XBEE. Asimismo, se observa la identificación de la red establecida por los módulos de comunicación.
El registro 0XF5, proporcionado por el bit 19, se denomina checksum y permite observar la longitud en bits de los datos en el momento de procesar la información.
Las magnitudes obtenidas de las mediciones son procesadas en un ARDUINO MEGA.
Se empleó un ARDUINO MEGA por el número de puertos seriales disponibles para la comunicación entre los módulos XBEE y Ethernet.
![Trama de datos de los XBEE en modo API
[9].](../505554799001_gf30.png)
El ARDUINO MEGA capta la trama de información con ayuda del SHIELD XBEE, transmitido desde el XBEE en modo end device. El XBEE procesa la información de las magnitudes, adquiridas por los sensores, conectados en las entradas analógicas. Una vez procesada la información, el ARDUINO MEGA transmite los datos adquiridos por medio del módulo ETHERNET.
Gracias al programa EURO-SOLAR existe servicio de internet en las comunidades aisladas del Ecuador. La tecnología V-SAT permite la conexión a través de internet al servidor CLOUD, instalado en la Universidad Técnica de Ambato.
La adquisición de datos desde la plataforma CLOUD se realiza con ayuda del método GET. Este método permite trasmitir la información desde al ARDUINO hasta un archivo (.PHP), alojado en la nube. En caso de no existir conexión a Internet, la transmisión de información se realizará por medio de tecnologías móviles: GSM, GPRS, HSDPA y 4G.
3.4. Visualización de la información
La dirección IP es una dirección pública, que permite el acceso a la información desde Internet, en cualquier lugar geográfico que disponga de una conexión a la Internet. En el archivo (.PHP) se estableció un sistema de identificación con un nombre de usuario y una clave de acceso única. De esa manera, se prevé contar con un sistema de seguridad de la información monitoreada [10]. En la Figura 14, se muestra la interface de SOLAR MANAGER.

En el servidor CLOUD, se establece una base de datos a través de PostgreSQL que permite alojar la información procesada por el ARDUINO MEGA, con una frecuencia de adquisición de datos de un minuto. El estándar IEC-61724 establece que la frecuencia de muestreo puede ser superior a un minuto e inferior a diez minutos [11].
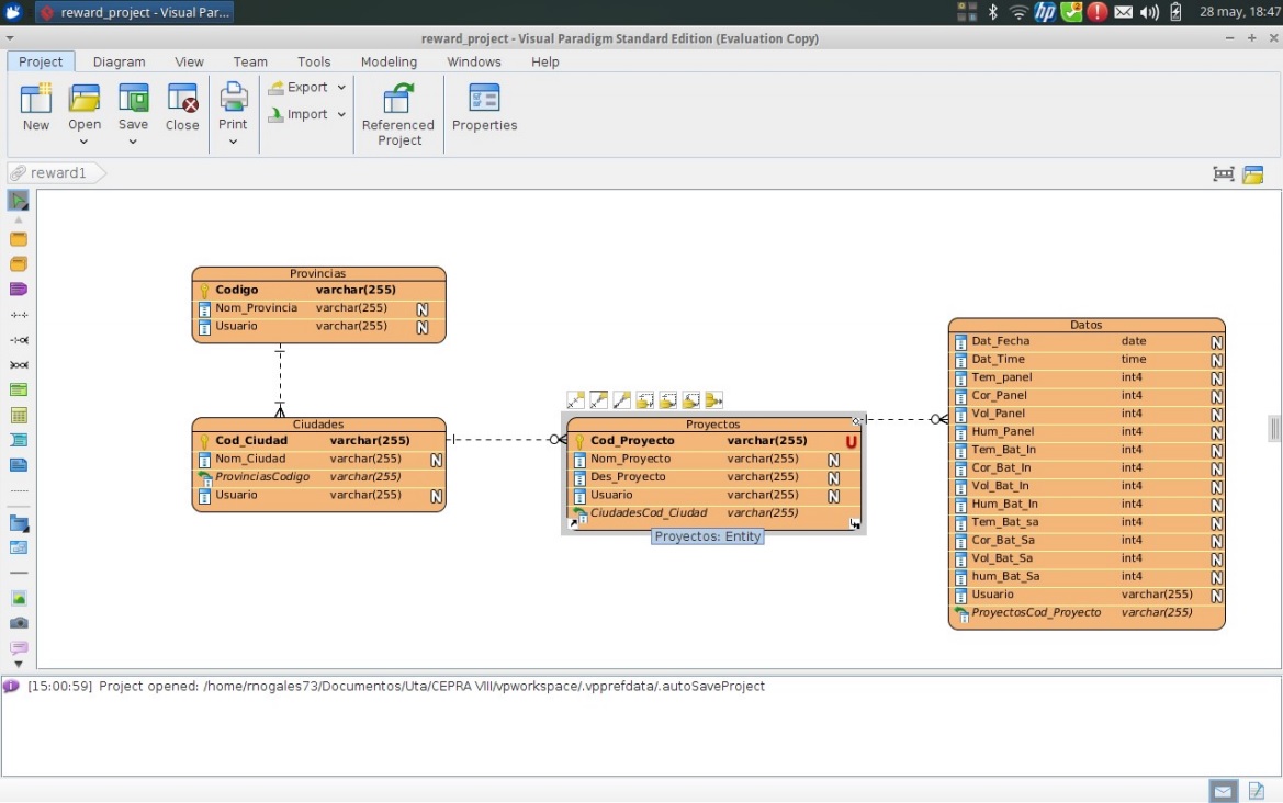
En la Figura 15, se muestra la configuración interna de la base de datos implementada en la plataforma.

La base de datos incluye un código de ciudad, provincia, fecha, hora, usuario y código de la instalación fotovoltaica a monitorear. Asimismo, presenta los campos que albergan las magnitudes de la información obtenida en cada uno de los dispositivos monitoreados, que componen el sistema fotovoltaico.
4. Resultados
La implementación de la plataforma SOLAR MANAGER, Plataforma CLOUD de adquisición, tratamiento y visualización de información de sistemas fotovoltaicos aislados, permite adquirir información de las magnitudes eléctricas de un sistema de generación fotovoltaico.
De esa manera, el usuario tiene la capacidad de monitorear los valores medidos a través de Internet. La plataforma implementada ofrece varias opciones de visualización de los valores de los datos adquiridos de las mediciones realizadas en forma remota, Figura 16.

El usuario tiene la facilidad de monitorear un parámetro inicial, lo que implica la visualización del comportamiento de una sola variable del sistema de generación renovable. La opción comparativa permite al usuario escoger entre tres diferentes magnitudes a monitorizar.
En la Figura 17, se visualiza la magnitud de voltaje del panel y de la batería, así como la corriente de la batería. Los valores medidos permiten calcular la potencia generada por el sistema fotovoltaico en un determinado periodo de tiempo, indicando la energía proporcionada por la instalación fotovoltaica.

5. Conclusiones
El monitoreo de variables eléctricas a través de una plataforma CLOUD COMPUTING permite conocer el estado de operación y funcionamiento en tiempo real de sistemas fotovoltaicos aislados. La implementación de una plataforma de monitoreo en la nube es una potente herramienta de visualización de la información de las magnitudes eléctricas, facilitando las acciones de operación, control y mantenimiento en instalaciones fotovoltaicas aisladas.
La característica más innovadora de la plataforma implementada SOLAR MANAGER es que se integra en un modelo CLOUD COMPUTING híbrido, basada en la programación de código abierto. La plataforma CLOUD SOLAR MANAGER de adquisición, tratamiento y visualización de monitoreo remoto de instalaciones fotovoltaicas presenta las siguientes ventajas:
Reducción de consumo energético y costes del equipo.
Acceso remoto.
Actualizaciones automatizadas.
Altas opciones de almacenamiento escalable.
Mejora del sistema a través de la programación Open Source.
Capacidad de configuración personalizada de funcionalidades de la plataforma.
La Plataforma SOLAR MANAGER de la Universidad Técnica de Ambato presenta de forma gráfica los valores medidos en forma remota y proporciona una rápida apreciación del estado actual de los componentes del sistema de generación fotovoltaico. Asimismo, permite desplegar registros de los valores medidos durante un tiempo establecido por el usuario, similares a los sistemas comerciales de monitoreo de sistemas fotovoltaicos.
El análisis gráfico de las variables monitoreadas facilita el estudio del rendimiento energético de los módulos fotovoltaicos. Además, permite conocer los valores de generación de la instalación fotovoltaica y el consumo energético de los usuarios.
Agradecimientos
Los autores desean agradecer al Consorcio Ecuatoriano para el Desarrollo de Internet Avanzado, CEDIA y a la Dirección de Investigación y Desarrollo, DIDE, de la Universidad Técnica de Ambato por su especial apoyo en el desarrollo de la presente propuesta, gracias a la financiación del proyecto CEPRA VIII – 2014 - 05: «Diseño e instalación de un sistema remoto de monitoreo de evaluación y análisis del comportamiento de instalaciones fotovoltaicas en el Ecuador».
Referencias
[1] S. Manzano, R. Peña, D. Guevara, and A. Ríos, "A cloud scalable platform for monitoring isolated PV systems using wireless remote sensors in Ecuador", Agosto 2014.
[2] H. Schulzrinne, N. Hyunwoo, and J. Janak, "Connecting the physical world with Arduino", Department of Electrical Engineering Columbia University New York, NY, 2012.
[3] E. Sánchez, "Diseño de un sistema de control domótico basado en la plataforma Arduino", Mater’s thesis, Escuela Técnica Superior de Ingeniería Informática. Universidad Politécnica de Valencia, 2012.
[4] F. Milton, G. Pérez, F. Gustavo, F. López, and D. Rivas, "Diseño e implementación de software y hardware de un registrador de variables eléctricas con comunicaciones Ethernet basado en tecnología Arduino y sistema de supervisión HMI", Departamento de Eléctrica y Electrónica, Escuela Politécnica del Ejército, sede Latacunga, 2012.
[5] P. Rajeev, "Internet of Things: Ubiquitous home control and monitoring system using android based smart phone", International Journal of Internet of Things, 2(1): 5-11, 2013.
[6] M. Karthikeyan, V. Saravanan, and S. Vijayakumar, "Cloud based automatic street light monitoring system", In Green Computing Communication and Electrical Engineering (ICGCCEE), International Conference on pages 1-6, 2014.
[7] J. Fahringer, S. Ostermann, R. Prodan, M. Yigitbasi, and A. Iosup, "Performance analysis of cloud computing services for many-tasks computing", IEEE trans, on parallel and Distributed Systems, Vol. 22, Issue 6, pp 931-945., 2011.
[8] M. Eleuldj and M. Sefraqui, "Openstack: Toward an open-source solution for cloud computing", International Journal of Computer Applications (0975, 8887) Volume 55, No. 03, October 2006.
[9] Digi, 2012. Xbee S2 Quick reference guide, Technical report, Diponible en: http://tunnelsup.com, 2012.
[10] S. Manzano, D. Guevara, and A. Ríos, "Plataforma Cloud para monitoreo remoto de sistemas fotovoltaicos aislados en el Ecuador", Maskana, diciembre, 2014.
[11] ——, "A new architecture proposal for PV remote monitoring based on IoT and cloud computing", Renewable Energy & Power Quality Journal, RE&PQJ, marzo, 2015.