Reportes de investigación
Enseñanza y comunicación en escuelas bilingües para la preservación de la lengua yokot’an en Tabasco, México
Teaching and communication in bilingual schools for the preservation of the yokot’an language in Tabasco, Mexico
Enseñanza y comunicación en escuelas bilingües para la preservación de la lengua yokot’an en Tabasco, México
IE Revista de Investigación Educativa de la REDIECH, vol. 15, e2326, 2024
Red de Investigadores Educativos Chihuahua A. C.

Recepción: 30 Septiembre 2024
Aprobación: 17 Diciembre 2024
Publicación: 30 Diciembre 2024
Resumen: Dentro de la educación multicultural en las zonas indígenas, los aprendizajes de educandos en el sistema de educación básica están sujetos a diversos factores que marcan una sinergia de elementos estructurales con recursos humanos, físicos y administrativos, que tienen como meta la preservación de un sistema de valores particulares de una cultura, promoviendo la preservación de la lengua a la vez que se imparten conocimientos universales de los seis niveles de formación educativa. Esta investigación aborda el análisis de estas condiciones con el objetivo de determinar el proceso que siguen las organizaciones educativas en el rescate a la lengua indígena yokot’an en la escuela primaria Miguel Hidalgo del municipio de Centla, Tabasco. Para su realización se analizó el contexto de trabajo, bajo una metodología cualitativa, de alcances descriptivos y temporalidad transversal en entrevistas a docentes de todos los niveles a partir de fundamentaciones teóricas en la teoría de sistemas y organización escolar. Los resultados fueron graficados a través del software Atlas.ti v24 e interpretados en 17 códigos principales. Las conclusiones del estudio muestran la vulnerabilidad en la preservación cultural por tiempos reducidos de fomento lingüístico y el escaso o nulo conocimiento de los docentes en la lengua indígena.
Palabras clave: Educación indígena, comunicación educativa, práctica docente, estrategias didácticas, cultura.
Abstract: In the context of multicultural education in Indigenous areas, the learning of students in the basic education system is subject to various factors that mark a synergy of structural elements with human, physical, and administrative resources that aim to preserve a particular value system of culture, promoting the preservation of the language, while imparting universal knowledge of the six levels of educational training. This research approaches the analysis of these conditions to determine the process followed by educational organizations in the rescue of the indigenous Yokot’an language in the Miguel Hidalgo Primary School, in the municipality of Centla, Tabasco. For its realization, the work context was analyzed under a qualitative methodology, with descriptive scopes and transversal temporality in interviews with teachers of all levels from theoretical foundations in the theory of system and school organization. The results were presented using the Atlas.ti v24 software and interpreted in 17 main codes. The conclusions of the study show the vulnerability of cultural preservation due to the reduced time for linguistic promotion and the scarce or non-existent knowledge of the indigenous language among teachers.
Keywords: Indigenous education, educational communication, teaching practice, teaching strategies, culture.
Introducción
Las lenguas indígenas atraviesan un desplazamiento permanente en la construcción de identidades, principalmente en organizaciones establecidas o institucionalizadas como las escuelas. La formación de educandos en estos centros puede reforzar o declinar interés por mantener vivo un dialecto que influye en la representación de pueblos originarios.
En los campos formativos, la organización educativa establece estructuras internas diferenciadas, clara división del trabajo y vinculación para el logro de los objetivos, que se adaptan a comunidades, pueblos, ciudades y, en general, a entornos sociales con requerimientos específicos que permiten la trascendencia de los aprendizajes obtenidos en las aulas.
En el caso de la educación indígena, su historia ha sido documentada en diversas ocasiones a través de los métodos de aplicación y construcción ciudadana en las escuelas (Ponce y Quintero, 2024), unidas a las políticas públicas (Muñoz, 1999) que han incidido en instituciones educativas enfocadas a la interculturalidad (Gómez, 2020), aportando elementos suficientes para evaluar la restauración de lenguas originarias en los alumnos que reciben formación académica.
Estas circunstancias van ligadas a un contexto nacional, donde imperan la construcción del proceso educativo orientado a la población indígena en la nación mexicana, siempre ha estado presente una visión etnocéntrica por parte de la población mexicana mestiza, que ha repercutido luego de manera negativa en este proceso, es decir, se han desarrollado modelos o proyectos impropios que afectan y provocan luego entre la población indígena, problemas educativos como el rezago, condición educativa que luego trastoca su desarrollo pleno [Ponce y Quintero, 2024, p. 28].
México cuenta con una diversidad lingüística incomparable (Martínez y Pruneda, 2023) que lo posiciona entre los países con mayor multiculturalidad, pero dentro de este contexto cultural se han encontrado registros que muestran los altos riesgos de la desaparición de las lenguas indígenas, que llevan a identificar aquellos factores causantes de tales pérdidas lingüísticas. No obstante, también existen sistemas educativos básicos (Jiménez y Mendoza, 2016) que están en lucha constante para compartir con las nuevas generaciones los orígenes de sus raíces y la vida cotidiana de sus antepasados.
La educación indígena en el municipio de Centla, en el estado de Tabasco, se integra en gran escala de la problemática que persiste en todo el país (Jiménez y Mendoza, 2016), en organizaciones educativas desde nivel básico hasta superior (Platero y Arocutipa, 2022) en las que la presencia de las identidades culturales y actitudes son visibles aun estando fuera de sus grupos sociales, pero con dificultades para poder ser aceptados completamente a pesar de las nuevas ideologías de la sociedad y las nuevas inclusiones.
La escuela primaria indígena Miguel Hidalgo se encuentra ubicada en el estado de Tabasco, específicamente en el municipio de Centla en la Villa Ignacio Allende, un municipio que no se encuentra dentro del decreto 2024 de las zonas con atención prioritaria (Diario Oficial de la Federación [DOF], 2023) a pesar de que existe un grado de marginación medio (Gobierno del Estado de Tabasco, 2020).
Los alumnos de las escuelas indígenas bilingües, como menciona Gómez (2020), que son parte de decretos universales, además de ser constitucionalmente aprobadas en México, no solo enfrentan dificultades de su entorno demográfico, también por cambios educativos que se presentan durante sus procesos de aprendizaje, es decir, a lo largo de su formación académica (Muñoz, 1999), al estar expuestos a propuestas educativas generalizadas que no toman en cuenta las particularidades de su entorno.
Esta situación se genera en el transcurso de su formación académica básica durante la secundaria, con síntomas de desvinculación de identidades culturales, al asumirse el manejo de una lengua extranjera como el inglés como idioma principal después del español, por lo que en muchos casos los educandos no logran adaptarse a su lengua indígena materna y prefieren los idiomas impuestos por las organizaciones educativas para mayor oportunidad de trabajo (Peña, 2022).
Culturalmente, el proceso de adaptación a otras ideas y aprendizaje deriva en un reto de aprendizajes para estudiantes de zonas indígenas (Quintriqueo et al., 2023), que “ocultan e insensibilizan los conocimientos indígenas, limitando una educación intercultural” (p. 272) al aprendizaje dentro de las aulas.
El contexto de los pueblos indígenas también está afectado por el porcentaje de hablantes, compuesto en su mayoría por adultos encargados de transmitir el valor simbólico y lingüístico a otras generaciones, con una “tendencia al abandono de mecanismos propios para su transmisión a las nuevas generaciones” (Instituto Nacional de los Pueblos Indígenas, 2024, párr. 3).
Los profesores y alumnos en las organizaciones especializadas en las lenguas indígenas están expuestos a elementos que deben ser tomados en cuenta para analizar, priorizar, reflexionar e investigar los retos (Rebolledo, 2022), a fin de medir las estrategias efectivas que logren preservar identidades culturales (Sinaí et al., 2022).
En Tabasco la lengua indígena que existe es el yokot’an, una identidad con riqueza cultural que se fue degradando paulatinamente al abandonarse la cotidianeidad entre sus hablantes (Sequera et al., 2020), y en fomento a su preservación los esfuerzos educativos se han enfocado en la educación básica.
La lengua yokot’an es símbolo de que los ancestros tenían una riqueza cultural inmensa (Saavedra y Quilaqueo, 2021), con un legado que se encuentra en alto riesgo de desaparición, por lo que la escuela primaria bilingüe tiene razón de ser y de existir. Fundada desde 1978 (Solorio y Trujillo, 2020), la educación indígena es la evidencia de que cuenta con un valor legendario para los veteranos de la comunidad para concentrar la sabiduría de sus identidades.
Este artículo tiene como objetivo determinar las funciones educativas de docentes en el rescate de la lengua indígena yokot’an en la escuela primaria Miguel Hidalgo del municipio de Centla, Tabasco.
Desarrollo
Las escuelas indígenas bilingües han sido concebidas como un elemento de rescate cultural en todo el mundo, estableciendo para ello acciones contra el racismo y la discriminación que por años habían condenado la visión integradora de personas pertenecientes a diferentes culturas. El derecho a la educación que garantiza el país permite esta interculturalidad donde las culturas convergen en espacios comunes y con fines específicos armónicos que implican reducir las desigualdades.
Esta relevancia fundamental para la preservación cultural establece acciones identitarias en las que la lengua es un factor determinante para su existencia e integración social con otros grupos, creando en espacios escolares estructuras donde convergen elementos como la integración y la igualdad de condiciones.
En estos casos, los fundamentos de Luhmann en la teoría de sistemas establecen un pilar en las esferas de colaboración interna de los grupos sociales (López-Yáñez y Sánchez-Moreno, 2021), como una teoría sociológica que se enfoca en la interacción de los elementos creados en la sociedad (García, 2023), como esquemas complejos que se autopoietizan, es decir, se producen y reproducen a sí mismos.
Esta teoría se basa en la idea de que los sistemas sociales no son simplemente la suma de sus partes, sino que tienen una estructura y una dinámica propias. Luhmann afirmó que los sistemas sociales tienen una serie de elementos interconectados que se relacionan entre sí de manera compleja y que se organizan en torno a una función central (Carardona, 2017). Estos elementos incluyen la comunicación, la organización y la toma de decisiones, entre otros.
Como un sistema social diferenciado, las escuelas se convierten desde el punto de vista sociológico en campos de estudio donde se interactúa de forma permanente y la integración de sus elementos permite su funcionamiento. En este conjunto, la comunicación desde la teoría sistémica proporciona la relación interna del proceso de información, notificación y comprensión.
Las características teóricas claves son la autopoiesis, la observación, comunicación y funcionalidad (Dillon et al., 2019), esta última permite a los sistemas sobrevivir y adaptarse a los cambios del entorno, y dentro de este término Luhmann sostiene que los sistemas tienen funciones específicas que cumplen en la sociedad (Moreno, 2024). Estas funciones se definen por el sistema mismo y tienen un valor para la sociedad en su conjunto.
Los sistemas que se identifican en esta teoría son el político, el económico, el legal, el educativo, el religioso y el artístico (Dillon et al., 2019). En términos del sistema educativo, se abordan elementos como técnicas de aprendizaje educativo y factores internos de la institución, por ejemplo la comunicación, el medio por el cual los sistemas intercambian información y se coordinan de forma interna (Becerra, 2019) para dar paso a estructuras de enseñanza, espacios y tareas específicas que logren alcanzar las metas propuestas.
“Profesores”, “alumnos” y “escuela” son palabras claves en la teoría de los sistemas cuando son aplicables a instituciones educativas, como señalan Domínguez y López (2017) al enfatizar que la comunicación que se aplica facilita el funcionamiento interno, reduciendo la complejidad para coordinar sus acciones.
La comunicación dentro del sistema educativo es primordial, pero cuando se trata de una comunicación de lenguas indígenas son diversos los factores que entran en juego para poder adaptarse a los demás sistemas (Carardona, 2017).
Las pautas para mantener la identidad cultural se ajustan a las nuevas reglas que se forman día a día en los entornos políticos, económicos y socioculturales, con ayuda del fomento a las instituciones de estudios básicos que tratan de mantener el equilibrio entre lo cultural, como es la lengua indígena yokot’an, y los nuevos requisitos de adquisición ideológica (Acevedo y Vergara, 2022) que se requieren en el campo de la formación académica.
Formar un perfil académico en los alumnos indígenas es todo un reto para los profesores que no están preparados y que no están casados con sus lenguas maternas (López-Yáñez y Sánchez-Moreno, 2021), lo que impacta en un aprendizaje completo, es decir, se enfrentan a la resistencia de incorporar en la educación escolar el sistema educativo indígena, enfrentando con ello factores de resistencia social que imperan por formaciones ideológicas dentro de los sistemas y dentro de los ambientes sociales externos a la institución.
La educación intercultural bilingüe incluye a docentes identificados culturalmente con la zona y con conocimientos de la lengua y la cultura indígena, como un factor decisivo que se une a mejoras continuas de capacitación tanto en el ámbito educativo como dentro de los marcos sociales de la cultura indígena.
Dentro de las políticas públicas del rescate cultural la lengua indígena yokot’an se ha convertido en una materia importante en las instituciones educativas de primaria bilingües para su máxima recuperación en las generaciones actuales.
La teoría de sistemas aborda de manera explícita la relación entre “complejidad” y “modernidad”, dos términos que hasta el momento son palabras claves en el campo organizacional y, a su vez, en las organizaciones educativas (Labraña, 2022), que llevan a los profesores a buscar alternativas para desarrollar estrategias en la dualidad de aprendizajes de la lengua indígena yokot’an.
La dualidad del aprendizaje es impredecible para los sistemas educativos. Luhmann propone que la complejidad es una característica fundamental de las sociedades modernas, y que es a través de la observación de los sistemas sociales como se puede comprender dicha complejidad (Rosabal y Barrantes , 2022).
Se debe enmarcar que la teoría de sistemas sigue manteniendo su importancia en la actualidad debido a que ofrece un marco sólido para comprender las interacciones sociales y culturales en un mundo cada vez más interculturalizado (García, 2023). Para su comprensión y aplicación en ámbitos como el objeto de estudio de esta investigación, los sistemas se relacionan con la teoría de la organización escolar que involucra las formas de trabajo entre el alumno y el profesor para la mayor participación posible entre ambos en coordinación con elementos que se encuentran en el entorno del individuo.
En el caso de la educación multicultural, el fomento a la lengua yokot’an ha surgido como uno de los mecanismos para valorar las raíces ancestrales de zonas indígenas, creando dentro de políticas públicas de educación elementos que impactan en este tipo de escuelas y que abordan sus formas de trabajo con estrategias para lograr fomentar en los niños sus orígenes culturales y poder mantener sus identidades a lo largo de su trayectoria académica.
Las estrategias y el material didáctico convergen también con capacidades de aprendizaje, en las cuales características como la concentración y la comprensión lectora son importantes al partir de normativas internacionales que subyacen dentro de los derechos de los grupos indígenas, como un proceso político-pedagógico que permita la asimilación de contenidos sin modificar radicalmente la identidad cultural.
En el marco de la administración educativa muchas de las asunciones realizadas sobre la naturaleza de la organización académica siguen siendo implícitas más que explícitas y existe una confusión considerable cuando educadores con diferentes conceptos de la educación intentan comunicarse sin mostrar sus asunciones, es decir, sus ideologías e identidades interculturales.
En esta teoría es necesario analizar y observar a cada profesor para saber qué comparte con sus alumnos, qué trasmite a ellos, si estos logran sentirse identificados con sus profesores para lograr mayor compresión de aprendizajes y mantener el conocimiento de su lengua materna (Peinado, 2021).
La teoría acompaña al modelo sistémico, este enfatiza la unidad e integridad en la institución, se concentra en la interacción entre sus componentes, anhelando la máxima efectividad, control de calidad y su carácter imperativo.
Ambas teorías han sido relevantes para realizar este artículo, con un fenómeno preocupante en el ámbito educativo respecto a la formación académica de alumnos con una identidad cultural que requieren estrategias diferentes a la educación tradicional en escuelas no bilingües.
Los aprendizajes de las aulas no pueden ser generalizables en función de sus identidades culturales, que implican elementos diferenciados que contribuyen al fomento de la lengua indígena plasmada como prioridad en los primeros seis años de educación básica a través de códigos de comunicación que desaparecen en importancia de conocimientos al avanzar hacia la secundaria.
El avance del proceso académico de los estudiantes se transforma paulatinamente para otorgar relevancia al idioma extranjero, por lo que sus aprendizajes iniciales de la lengua materna deben ser sólidos, principalmente dentro de las zonas rurales, como en este caso de estudio (Sánchez et al., 2022).
Método
Esta investigación transversal de propósitos descriptivos no experimental y de metodología cualitativa se realizó entre docentes de la escuela primaria Miguel Hidalgo del municipio de Centla, Tabasco, una localidad donde convergen alumnos de pueblos originarios con lengua yokot’an y docentes que no habitan de forma permanente en la zona.
La investigación se llevó a cabo del 2 de febrero al 5 de marzo del 2024, fechas sujetas al calendario escolar y los tiempos de los docentes que imparten clase en la mencionada escuela; ninguno de ellos es originario del lugar, por lo que su agenda estuvo regida por las actividades académicas que realizan, aunque todos son egresados de la escuela Normal de educación y su experiencia docente varía entre 4 y 12 años de laborar en la misma institución.
Para su realización se llevaron a cabo seis entrevistas con seis profesores, partiendo de las premisas que derivan del sustento documental para la aplicación de conocimientos dentro de escuelas bilingües interculturales.
Se inició con una prueba piloto que definió los principales ejes a través de cuatro ítems, para identificar entre los instructores del aula 1) la aplicación y comprensión de la lengua indígena, 2) las estrategias educativas, 3) la integración de lenguas originarias en el aprendizaje de los alumnos y 4) la verificación de conocimientos en el rescate de las mismas.
Las entrevistas fueron realizadas de forma presencial dentro de la escuela Miguel Hidalgo del municipio de Centla, Tabasco, eligiendo como informantes a un docente por cada año escolar del nivel básico.
Los resultados de las entrevistas fueron analizados a través del software Atlas.ti v24 y posteriormente graficados en códigos y subcódigos que permitieron construir la matriz de análisis.
Resultados
Entre los primeros hallazgos que surgieron de las entrevistas se encontró que solo la mitad de los profesores dominan la lengua indígena, sin embargo, declararon el manejo de los materiales educativos como una forma de realizar el fomento de la lengua yokot’an de forma elemental para las actividades escolares.
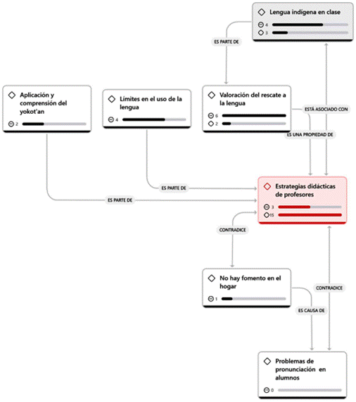
De las entrevistas con los informantes se generaron en un primer momento 14 códigos referentes al objetivo de esta investigación, reflejados en las vivencias de los propios docentes. En la Figura 1 se reflejan las estrategias didácticas imperantes para la enseñanza de la lengua indígena en pueblos originarios desde la educación básica, y las estrategias utilizadas para su enseñanza y preservación.
Es difícil enseñar la expresión oral de la lengua indígena al alumno, a veces suele pasar que los alumnos, pues, no hablan como tal su lengua materna, a veces sí es complicado para algunos alumnos entender como tal, desde el alfabeto móvil, es un gran problema [Entrevista, docente 1].
En la Tabla 1 se establecen las relaciones formadas por el programa sobre los obstáculos para el aprendizaje bilingüe en la escuela de esta investigación.
| Estrategias didácticas en una escuela primaria para la preservación de la lengua yokot’an | Relaciones entre códigos | Códigos |
| Es parte de | Límites en el uso de la lengua Aplicación y comprensión de la lengua | |
| Está asociado | Lengua indígena en clase | |
| Es una propiedad de | Valoración cultural | |
| contradice | No hay fomento en el hogar | |
| Es causa de | Existen problemas de pronunciación |
Las entrevistas entre los informantes permitieron que a través del software pudieran identificar códigos, su relación interna y paulatinamente la creación de redes que participan en el proceso educativo intercultural bilingüe (ver Figura 1).

La densidad de cada una estableció recurrencias en los métodos utilizados por los docentes, es decir, una uniformidad coincidente en algunos grados, dependiendo en gran parte de lo que requieren aprender según el año que cursen. Los materiales utilizados fueron declarados en uniformidad entre los informantes. Como puede observarse, muchos de los materiales tienen enraizamientos de cuatro informantes, es decir, son utilizados de forma general entre ellos, como son la lotería de palabras o los rompecabezas, sin embargo, los diálogos en pareja solamente fueron declarados aplicables por un docente, lo que limita el uso de dicha estrategia en los procesos de enseñanza. En la medianía de las estrategias docentes se encuentran los carteles, la elaboración de figuras, el uso de tarjetas y el dictado.

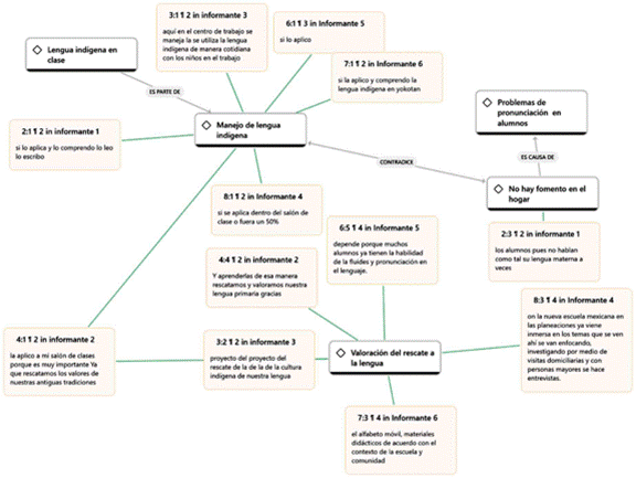
En función del análisis y como parte de los reflejos de las entrevistas, la Figura 2 incluye algunas de las citas realizadas por docentes sobre los problemas que se enfrentan.
En estas condiciones, se analizaron tres códigos y dos subcódigos de consecuencia, con las experiencias docentes, lo que aparece reflejado en la Figura 3.

Una nueva red incluyó todos los códigos recurrentes que se combinan en el espacio escolar como parte del panorama de la enseñanza donde se valora la lengua indígena a través del entorno educativo.
Primeramente, para que ellos vayan comprendiendo y escuchando el sonido de cada letra del alfabeto yokot’an, con base a eso ellos entenderán la manera de cómo relacionar las palabras, las letras para formar frases y poder pronunciarlas y aprenderlas; de esa manera rescatamos y valoramos nuestra lengua primaria [Entrevista, docente 3].
Los resultados de la nueva red pueden visualizarse en la Figura 3, en ella se plasman las estrategias didácticas por grado escolar, siendo el tercer grado en el que los métodos de enseñanza se diversifican, y vuelven a tener menor atención al final de la educación básica.

En la Figura 4 se establece la concurrencia de actividades dirigidas al fomento de la lengua indígena, marcadas a través de las entrevistas con los docentes, donde los 8 elementos mencionados como parte del proceso de enseñanza tienen diferentes aplicaciones según el avance del menor en el año escolar.
Discusión
Durante la investigación, en colaboración con la teoría de sistemas y la teoría de la organización educativa se hallaron los siguientes parámetros: 1) los métodos de enseñanza son parte de procesos de gamificación que utilizan los profesores, en función del material didáctico con el que cuentan; 2) no existe un dominio amplio de la lengua indígena entre los profesores, al no ser oriundos de la comunidad retoman esas identidades solo en el centro educativo, y 3) el material didáctico considerado para el aprendizaje de la lengua indígena se integra por carteles, fichas, dictados, diálogos en pareja, estos son utilizados en momentos determinados para ello por el mismo docente y abordan por igual los conocimientos de primero a sexto años de la educación básica.
Entre los principales hallazgos de esta investigación, a partir de las entrevistas con los docentes, destacaron que sus esfuerzos están limitados por la ausencia de fomento a la lengua indígena dentro de los hogares de los alumnos, por lo que, dada la falta de cotidianidad con la que frecuentan esta lengua, solo es aplicable parcialmente dentro de los sistemas educativos.
Al ser parte del sistema educativo, paulatinamente hay un desplazo gradual de la lengua indígena (Frías, 2020) durante el proceso de formación académica de los alumnos, ya que cada organización educativa cuenta con su propio sistema de aprendizaje y experimentarán las diferentes estrategias internas.
Los docentes aplican y comprenden la lengua indígena en sus clases, reconociendo su importancia para rescatar y valorar las tradiciones culturales, pero sus estrategias didácticas no se aplican desde una contextualización cultural. Se menciona que es fundamental para la identidad de los alumnos.
Aunque algunos docentes consideran que no es difícil enseñar la expresión oral de la lengua indígena, se reconoce que los alumnos pueden enfrentar desafíos, especialmente en la práctica y pronunciación de las palabras. Esto se debe a que muchos niños no están acostumbrados a hablar su lengua materna, como lo mencionó el docente 2 al señalar que “los alumnos no acostumbran hablar su lengua materna”, aunado a que dentro de las estrategias solamente un docente utiliza el diálogo en parejas para la práctica de la lengua yokot’an.
Se utilizan diversas estrategias didácticas para facilitar la comprensión de la lectura y la escritura en lengua indígena. Estas incluyen el uso de materiales didácticos como tarjetas, alfabeto móvil, juegos de lotería, y actividades prácticas que fomentan la interacción y el diálogo entre los alumnos, algunas de ellas se usan en el transcurso de la formación académica básica.
La enseñanza de la escritura en lengua indígena se inicia con el alfabeto y se complementa con actividades que involucran la creación de figuras, dictados y el uso de materiales visuales, que ayuden a los alumnos a familiarizarse con la lengua y desarrollar habilidades de escritura.
Los resultados de la investigación en su relación teórica también señalan que para lograr el máximo aprendizaje de la lengua indígena es importante que todos los factores funcionen al mismo tiempo. Climent (2010) señala que, como sistemas, las organizaciones educativas deben tener “compromisos éticos con distintos agentes sociales involucrados […] la calidad, relevancia y pertinencia de procesos sustantivos de la organización; las interrelaciones de estos procesos, dentro y fuera del contexto en que operan; y las externalidades […] que dicho sistema despliega […] en sus ámbitos de intervención” (p. 391). Es decir, debe existir una relación interna y externa en la cual al modificar un factor se modifican también los demás, generando así patrones de comportamientos predecibles.
Dentro de estas teorías se identifican el enfoque estructural (componentes, estructuras y uniones para el logro de los objetivos de la institución) y el integral (evaluando rendimiento, entropía y efectividad) bajo el paradigma de la complejidad.
Aunque los resultados entre alumnos no se abordan en esta investigación, se detectaron dentro del trabajo de campo estrategias que parcialmente contribuyen a las fortalezas lingüísticas de la cultura en mención, que son las prácticas en clase, con marcadas deficiencias establecidas por la falta de identidad similar entre los docentes que imparten este tipo de enseñanza.
Conclusión
La lengua indígena yokot’an se encuentra en muy alto riesgo de desaparición, su preservación, que depende de diversos factores, también está ligada al fomento de su práctica y a la relevancia identitaria que se genera dentro de las instituciones.
Este fomento cultural se apega a una serie de esfuerzos sistemáticos que en un modelo teórico ideal establecerían una correlación de estrategias y objetivos para su cumplimiento. Dentro de las organizaciones educativas las sinergias de esta índole implican en una situación de igual relevancia a docentes, estrategias didácticas y prácticas académicas, otorgando para ello materiales preelaborados que son modelos de enseñanza dentro de cada espacio de aula.
Los sistemas educativos al igual que otros sistemas demandan prácticas particulares diseñadas en función de las necesidades y los objetivos que se persiguen, abordando los elementos individuales que la conforman como un entramado común donde cada acción genera una aportación al objetivo común propuesto.
Los resultados sujetos a la práctica educativa requieren la comprensión de la cultura yokot’an, no solamente de forma básica en la comprensión parcial de los elementos de estudio, sino también en factores que implican un proceso de identidad formal.
Uno de los aspectos que fue considerado como prioritario son los materiales educativos aportados a través de las instituciones educativas rectoras de estas escuelas, que mantienen un contenido constante e ilustrado de elementos que fomentan la identidad de la lengua en la región en la que se aplica. No obstante estas consideraciones, su pronunciación y su práctica se encuentran reducidas por factores que intervienen en el rescate lingüístico, como la práctica constante dentro y fuera del entorno escolar.
Estos retos se manifiestan en una ausencia en el fomento de la lengua dentro del entorno social, es decir, dentro de sus casas no existe una práctica constante –como se evidencia en la Figura 3–, lo que disminuye la efectividad para la destreza de conocimientos adquiridos en el aula; en gran medida porque no se maneja como una prioridad lingüística, la lengua indígena se mantiene como requisito para exentar como materia, pero no como un elemento trascendental simbólico de sus antepasados.
También se logró identificar que la comunidad donde se encuentra la escuela primaria no mantiene la lengua indígena como cotidianidad, solo existe registro de la lengua indígena dominada por las personas de la tercera edad que transmiten sus conocimientos a las nuevas generaciones bajo los parámetros del sistema educativo, es decir, que cuando es necesario son tomados en cuenta para entrevistas por parte de la institución.
Existen inconsistencias dentro de la organización educativa, a pesar de tener todos los formatos de aprendizaje, los alumnos presentan dificultades para aprender las pronunciaciones de algunas palabras y la escritura de la lengua por sí solos, necesitan la ayuda de sus hojas de trabajo para comprender el uso cotidiano y la relevancia cultural que existe dentro de él; lo que conlleva que sus funciones del lenguaje se limiten a un factor referencial pero no práctico.
El tercer elemento que incide en el estudio es la familiaridad que tienen los educadores con la lengua en análisis, que se encuentra operativamente limitada a los materiales didácticos y se utiliza directa y exclusivamente en la enseñanza de la lengua que tienen en el horario escolar, con algunas dificultades personales para entenderla aunadas a los obstáculos adversos que existen para preservarla en el ambiente familiar.
Entender el proceso de enseñanza en las escuelas interculturales bilingües marca las prioridades de análisis de cada elemento para el fomento y la preservación del legado cultural, cada elemento tiene una contribución significativa que en términos prácticos llevará a que la lengua yokot’an en un futuro no desaparezca sino que, por el contrario, aumente su número de hablantes.
Entre los elementos que integran estos objetivos sería importante un análisis a futuro de las generaciones formadas en estas aulas, la revisión estructural del material didáctico que se proporciona y el rol que desempeñan los docentes en la impartición de la educación intercultural y el manejo de la lengua yokot’an.
Este análisis del proceso de enseñanza establece realidades que no estaban contempladas desde un inicio de la investigación y que surgen como hallazgos, entre ellas la función de las estructuras en el sistema educativo de esta escuela, cuyos resultados, aunque no pueden homologarse, se presentan como un fragmento de realidad que podría estar ligado a otros centros educativos de condiciones similares dentro de comunidades indígenas.
La identidad cultural que es parte de la formación académica en este tipo de instituciones debe fluir de manera natural, retomando las raíces de pueblos originarios como un valor de identidades colectivas vinculadas a los entornos particulares.
Los retos de esta formación están en redireccionar los sistemas de aprendizajes que sean adecuados para los educandos, promoviendo su comprensión, práctica e identidad.
Referencias
Acevedo Navas, C., y Vergara Durán, R. A. (2022). Primera aproximación a la conexión teórica entre los conceptos de patrimonio, desarrollo social, centro histórico, teoría de sistemas y cartografía cultural. Memorias, 6(11). https://doi.org/10.14482/memor.11.301.6
Becerra, G. (2019). La teoría de los sistemas complejos y la teoría de los sistemas sociales en las controversias de la complejidad. Convergencia Revista de Ciencias Sociales, 27. https://doi.org/10.29101/crcs.v27i83.12148
Carardona Marartínez, J. Á. (2017). Estructuralismo y teoría de sistemas. Revista de la Facultad de Derecho de México, 64(261), 191-218. https://doi.org/10.22201/fder.24488933e.2014.261.60286
Climent, J. (2010). Algunas aplicaciones de la teoría de sistemas al desarrollo organizacional. Revista Mexicana de Agronegocios, 27, 388-396. https://www.redalyc.org/articulo.oa?id=14114743009
Dillon Pérez, F. X., Freire Muñoz, I. A., y Espinosa Fuentes, D. E. (2019). Interacciones de género en la actividad académica de estudiantes de psicología: revelaciones desde la Teoría de sistemas - RED. Wimb Lu, 14(2). https://doi.org/10.15517/wl.v14i2.38238
DOF [Diario Oficial de la Federación] (2023, nov. 25). Decreto por el que se formula la Declaratoria de las Zonas de Atención Prioritaria para el año 2024. https://www.dof.gob.mx/nota_detalle.php?codigo=5709509&fecha=25/11/2023#gsc.tab=0
Domínguez Ríos, V. A., y López Santillán, M. Á. (2017). Teoría general de sistemas, un enfoque práctico. Tecnociencia Chihuahua, 10(3). https://doi.org/10.54167/tch.v10i3.174
Frías, J. Y. (2020). De la diversidad cultural a la transculturalidad: traducción & paratraducción de la identidad. Trabalhos em Linguística Aplicada, 59(2). https://doi.org/10.1590/01031813761891220200724
García Cívico, J. (2023). Cultura de la cancelación, movimiento «woke», «tokenismo» y nueva sensibilidad: un análisis desde la filosofía jurídica, moral y política. Cuadernos Electrónicos de Filosofía del Derecho, (48), 140-180. https://doi.org/10.7203/cefd.48.25899
Gobierno del Estado de Tabasco (2020). Índice de marginación municipal en el estado de Tabasco 2020. https://tabasco.gob.mx/marg_tab_2020#:~:Text=Los%20municipios%20de%20Jalapa%2C%20Tacotalpa,72.84%20al%2086.75%20por%20ciento
Gómez, J. T. (2020). De la educación indígena a la educación intercultural: el derecho a una educación culturalmente diferenciada. Novum, Revista de Ciencias Sociales Aplicadas, 2(10). https://revistas.unal.edu.co/index.php/novum/article/view/83232/75937
INPI [Instituto Nacional de los Pueblos Indígenas] e INALI [Instituto Nacional de las Lenguas Indígenas] (s.f.). Chontales de Tabasco – Lengua. Atlas de los pueblos indígenas de México. https://Atlas.Inpi.Gob.Mx/Chontales-de-Tabasco-Lengua/
Jiménez Naranjo, Y., y Mendoza Zuany, R. G. (2016). La educación indígena en México: una evaluación de política pública integral, cualitativa y participativa. LiminaR Estudios Sociales y Humanísticos, 14(1), 60-72. https://doi.org/10.29043/liminar.v14i1.423
Labraña, J. (2022). La teoría de sistemas sociales y el campo de estudios en educación superior. Cinta de Moebio, (74). https://doi.org/10.4067/s0717-554x2022000200051
López-Yáñez, J., y Sánchez-Moreno, M. (2021). Red, comunidad, organización. La escuela como ecosistema de la innovación educativa. Reice. Revista Iberoamericana sobre Calidad, Eficacia y Cambio en Educación, 19(4). https://doi.org/10.15366/reice2021.19.4.002
Martínez Zuñiga, J. M., y Pruneda Ávila, N. E. (2023). Diversidad cultural y derechos humanos. Ciencia Latina Revista Científica Multidisciplinar, 7(3). https://doi.org/10.37811/cl_rcm.v7i3.6504
Moreno Rubio, M. E. (2024). Teoría de sistemas y mecanismos sociales: los actores actuantes en el proceso de realimentación sistémica. Relacso, 8(14). https://doi.org/10.18504/rl1408-004-2019
Muñoz, H. (1999). Política pública y educación indígena escolarizada en México. Cuadernos Cedes, 19(49). https://doi.org/10.1590/S0101-32621999000200005
Peinado Díaz, M. A. (2021). De la diversidad cultural a una educación transcultural. Revista Internacional de Apoyo a la Inclusión, Logopedia, Sociedad y Multiculturalidad, 7(1), 82-91. https://doi.org/10.17561/riai.v7.n1.5
Peña Rosas, G. D. V. (2022). Factores de gestión de centros de investigación educativa atendiendo al modelo de variabilidad de la investigación en educación. Prohominum, 2(4), 67-85. https://doi.org/10.47606/acven/ph0019
Platero Aratia, G., y Arocutipa Huanacuni, L. E. (2022). Identidad cultural y actitud frente al aprendizaje de lenguas indígenas en estudiantes universitarios. Ciencia UNEMI, 15(39), 84-93. https://doi.org/10.29076/issn.2528-7737vol15iss39.2022pp84-93p
Ponce Valdez, I. E., y Quintero López, I. (2024). Historia de la educación indígena en México. Con-Ciencia Boletín Científico de la Escuela Preparatoria No. 3, 11(21), 11-14. https://doi.org/10.29057/prepa3.v11i21.11856
Quintriqueo, S., Muñoz, G., Arias-Ortega, K., Morales Saavedra, S., Andrade-Mansilla, E., y Zapata, V. (2023). Principios de la pedagogía y educación indígena como base para implementar la educación intercultural bilingüe. Revista Internacional de Educación para la Justicia Social, 12(2), 271-287. https://doi.org/10.15366/riejs2023.12.2.015
Rebolledo, N. (2022). La lengua materna indígena y las paradojas de las políticas lingüísticas. Revista del CESLA. International Latin American Studies Review, (30), 17-32. https://doi.org/10.36551/2081-1160.2022.30.17-36
Rosabal Vitoria, S., y Barrantes Chinchilla, F. (2022). Gestión educativa. Una mirada desde el paradigma de la complejidad. Gestión de la Educación, 8(1). https://doi.org/10.15517/rge.v8i1.51764
Saavedra, E., y Quilaqueo, D. (2021). Desafío epistemológico de los conocimientos educativos indígena y escolar para una educación intercultural. Educação e Pesquisa, 47. https://doi.org/10.1590/s1678-4634202147231832
Sánchez Suricalday, A., García-Varela, y Castro-Martín, B. (2022). Desarrollo de un modelo de investigación educativa basado en la teoría fundamentada constructivista. Márgenes Revista de Educación de la Universidad de Málaga, 3(2), 117-136. https://doi.org/10.24310/mgnmar.v3i2.13082
Sequera Morales, A. G., Reyes, V. M., Villavicencio Palacios, L. d. C., Mendoza Alva, C. E., Merino Salazar, T. d. R., y Lugo Bustillos, J. K. (2020). Representaciones sociales de las docentes de primaria en relación al proceso de enseñanza y aprendizaje de la lectura y escritura. Research, Society and Development, 9(4), e116942921. https://doi.org/10.33448/rsd-v9i4.2921
Sinaí Muñoz García, L. R. T., Gómez Zermeño, M. G., y Alemán de la Garza, L. Y. (2022). Uso de la plataforma educativa Moodle en los procesos de capacitación de maestros de educación indígena en Jalisco, México. Zona Próxima, (24), 42-73. https://doi.org/10.14482/zp.24.8719
Solorio Talavera, N., y Trujillo Holguín, J. A. (2020). Orígenes de la educación indígena en las misiones coloniales de Chihuahua. Anuario Mexicano de Historia de la Educación, 2(1). https://doi.org/10.29351/amhe.v2i1.311
Notas de autor
Información adicional
redalyc-journal-id: 5216