Artigos

Received: 12 August 2021
Accepted: 23 February 2023
DOI: https://doi.org/10.14211/regepe.esbj.e2171
Abstract: Objective of the study: The objective of this study was to analyze how intrapreneurship accelerated the digital transformation in a credit operations center of a Brazilian bank, linked to an innovation laboratory in Silicon Valley. Methodology/approach: The research method was the in-depth case study and the data analysis technique was the content analysis. Main results: The original results indicated that intrapreneurship accelerated digital transformation through digitalization and digitization of processes, implementing and improving technological applications. Theoretical/methodological contributions: Leaders encouraged intrapreneurship by supporting creative ideas, using agile methodologies and digital innovation, and showing that rigidity in accepting failures and risks can be overcome. Relevance/originality: We conclude that intrapreneurship can accelerate incremental technological innovations, in products and processes, in order to promote digital transformation in the financial sector. Social/management contributions: We also conclude that digital transformation can significantly advance from the institutional incentive to intrapreneurship, acceptance of failures and risks, and creation of innovation poles connected to international technological networks. Future studies may investigate intrapreneurial solutions for the banking sector, based on open banking, artificial intelligence and blockchain.
Keywords: Corporate Entrepreneurship, Digital Transformation, Intrapreneurship, Technological Innovation, Digitalization.
Resumo: Objetivo do estudo: O objetivo deste estudo foi analisar como o intraempreendedorismo acelerou a transformação digital em uma central de operações de crédito de um banco brasileiro, vinculado a um laboratório de inovação no Vale do Silício. Metodologia/ abordagem: O método de pesquisa foi o estudo de caso em profundidade e a técnica de análise dos dados foi a análise de conteúdo. Principais resultados: Os resultados originais indicaram que o intraempreendedorismo acelerou a transformação digital por meio da digitalização e digitalização de processos, implementando e melhorando aplicações tecnológicas. Contribuições teóricas/metodológicas: Os líderes estimularam o intraempreendedorismo, por meio do apoio a ideias criativas, uso de metodologias ágeis e inovação digital, mostrando que a rigidez em aceitar falhas e riscos pode ser superada. Relevância/originalidade: Concluímos que o intraempreendedorismo pode acelerar inovações tecnológicas incrementais, em produtos e em processos, a fim de promover a transformação digital no setor financeiro. Contribuições sociais/para a gestão: Também concluímos que a transformação digital pode avançar significativamente a partir do incentivo institucional ao intraempreendedorismo, aceitação de falhas e riscos e criação de polos de inovação conectados a redes tecnológicas internacionais. Estudos futuros podem investigar soluções intraempreendedoras para o setor bancário, a partir do open banking, inteligência artificial e blockchain.
Palavras-chave: Empreendedorismo Corporativo, Transformação Digital, Intraempreendedorismo, Inovação tecnológica, Digitalização.
1 INTRODUCTION
There is a growing development of incremental, radical, and disruptive technological innovations in the financial sector, such as predictive systems, artificial intelligence (AI), integrated communication systems with channel convergence, tools and methods that provide speed of interactions, increased efficiency, and time optimization (IEDI, 2019). These technological innovations help to diagnose companies’ weaknesses, and contribute to timely solutions in periods of intense change (Keeley et al., 2015), and are important for the modernization of existing and new organizational processes, such as digitization and digitalization of products, processes, and services, to achieve competitive advantage and embed a digital culture in the organization.
The source of the created technologies is innovation, which is the central process of an organization's renewal (Tidd and Bessant, 2015), turning ideas into reality and adding value, by achieving competitive advantage through incremental or radical innovation. Therefore, innovation, as a central process, allows following the speed of technological changes, among which digital transformation (DT). According to Kerschberg (2017), DT cannot be separated from technology, demanding a culture for encouraging the company to change in real time, together with a business scenario that constantly shifts, favoring systemic organizational mutation and affecting the change of habits and culture, geared towards the digital.
There is a lack of consensus on the scientific concept of digital transformation (Khan, 2016). Westerman et al. (2014) understand that DT is the accelerated global process of technical adjustment by individuals, companies, societies, and nations, which is the result of digitization and digitalization, while Fitzgerald et al. (2013) and Wade (2015) consider digital transformation as an organizational change that uses digital technologies and business models to improve performance. In general, digital transformation aims to enhance customer’s experience, simplify operations, or create new business models, helping companies, in the current digital paradigm, to prioritize quickly implementable and scalable technologies, as the first step to ensure their digital transformation (Vidas-Bubanja and Bubanja, 2017).
According to Roland Berger Strategy Consultants (2014), by becoming digital companies, they will be able to face all challenges of the digital business environment and new requirements related to the necessary change in their products, processes, business models, skills, and knowledge. Vidas-Bubanja and Bubanja (2017) argue that, through the digitalization process, companies combine an innovative operating model with a more customized and cheaper product, a faster service, and customer’s improved experiences, which may influence competitiveness in the future.
Although there is a remarkable technological progress in digital transformation, there are barriers for implementing these innovations that may relate to human behavior, such as the resistance to change brought by digitalization and digitization or the lack of capacity. The continuous training of teams at the workplace and lifelong learning are becoming an essential competence, and many collaborative and cross-cultural skills will be necessary for working in network environments in a sustainable way (Vidas- Bubanja and Bubanja, 2017).
The transition to digital transformation implies developing multidisciplinary and non-specialized competencies, since the concept of digital business needs improved social and technical skills to allow design thinking instead of production thinking (Vidas-Bubanja and Bubanja, 2017). Training, together with quality programs, human resources, and organizational learning, can create incremental innovations, contributing to reduce barriers (Tigre, 2014) to digital transformation. Another internal source of digital innovation is intrapreneurship (IE) or corporate entrepreneurship. Pinchot (1985) defined intrapreneurs as dreamers who make it happen, that is, individuals who take responsibility for creating any kind of innovations within organizations, turning ideas into profitable realities.
Intrapreneurship is an internal source of innovation (Pinchot and Pellman, 2004; Tigre, 2014), which shows the importance of studying its relationship with digital transformation, and justifies this research. However, the study of the relationship between intrapreneurship and digital transformation is still little significant in Web of Science and Scopus databases. On the other hand, there are studies that address the importance of traditional entrepreneurship and digital transformation (Nambisan et al., 2019). It is digital entrepreneurship, the result of a globalized market culture and a response to crises in the financial markets around the world (Telles and Matos, 2013). The European Commission (2015) defined digital entrepreneurship as the positioning of digital technologies at the center of businesses, taking advantage of their potential for creating value and growth, innovate, and create jobs. Thus, digital transformation through digital entrepreneurship (EC, 2015) indicates the opportunity to investigate the relationship between intrapreneurship and digital transformation.
It is not different in the financial sector. Incremental (Christensen, 2011) and radical (Schumpeter, 1982) innovations are systematically implemented to improve the experience of users and customers, changing communication and relationships, enabling greater dynamism of interactions and data flow, as well as promoting banking inclusion and expansion. According to Tigre (2014), two relevant changes are evident after incremental and radical innovations. Changes in technological systems are followed by internal and external organizational changes (in relation to the market), and changes in the technical-economic paradigm are comprehensive and affect not only technology, but also the social and economic fabric in which they are inserted. Their influence is pervasive, lasting, and covers several clusters of radical and incremental innovations, presenting three key conditions: low costs with declining trends; an apparently unlimited supply; and potential for diffusion in many sectors and processes. These processes are based on digitalization and digitization, an easy and democratic access to information through the internet, and the entry of new competitors, such as fintechs and big techs, which promote new technological paradigms, providing opportunities for disruption in the financial sector’s traditional system.
However, we notice that the speed at which financial institutions advance in digital transformation may not correspond to the agility of fintechs and other competitive challenges of the financial system (Rühl and Zurdo, 2020). So we suspect that intrapreneurship is able to boost digital transformation in the financial sector, but recent studies did not fill this gap.
Agasisti, Frattini, & Soncin (2020) studied digital transformation in a higher education institution during the crisis of Covid-19 and found that digital innovation in products and processes can be supported by corporate entrepreneurs, such as administrative staff and teaching staff. Ritala et al. (2021) investigated a medium- sized manufacturing firm e showed that individual entrepreneurial orientation influenced digital strategy performance. Finally, Keller, Ollig, & Rövekamp (2022) studied entrepreneurial initiatives to develop digital capabilities in pre-digital organizations.
We would like to go further and contribute to the study of intrapreneurship and digital transformation in the financial sector, more specifically in a credit operation center of a Brazilian bank considered the most innovative bank in Latin America. Considering the above, we identified the opportunity to answer the following research question: How does intrapreneurship promote digital transformation in a bank's credit operations center? This paper has five sections. After this Introduction, we present the literature review, the methodology, results and analysis, and conclusions
2 LITERATURE REVIEW
2.1 Digital transformation
We adopted The Evolutionary Theory of Innovation (ETI) as the theoretical lens for this study, due to its connection with the incremental or radical technological change in the knowledge economy (Nelson and Winter, 1982; Tigre, 2014; Tidd and Bessant, 2015). ETI considers technological innovation as the main source of firms’ growth and survival. Inspired by the evolutionary theory of Charles Darwin, Nelson and Winter (1982) contributed to a new theory of innovation and technological change, with Schumpeter’s (1982) complementary assumptions, aiming to explain firms’ technological evolution from routines, core technological competence, and technological change.
The biggest challenge for companies is how to manage the innovation process in order to find the best solution for technological renewal and transformation of opportunities into new ideas that have wide practical use (Tidd and Bessant, 2015). The Oslo Manual (OECD, 2018) defines innovation as a new or improved product or process that differs from previous products and processes, and is available to potential users, or used by the unit.
Regarding the types of innovation, there are different degrees of novelty, from small improvements in products and processes, which can be continuous, called ‘incremental’, or larger changes, which change the way we see and use things (Tidd and Bessant, 2015), called ‘radical’ innovations, considered a disruption (Schumpeter, 1988; Freeman, 1997; Tigre, 2014). Christensen (2011), on the other hand, defines disruptive innovation as the transformation of a technology, product, or service into something new, simpler, convenient, and accessible, making its predecessor obsolete, and different from sustaining innovations, achieved through incremental innovations. These comprise both internal and external organizational changes regarding the market, and can be driven by digital transformation.
According to Hinings et al. (2018), digital transformation results from the combinatory effects of several digital innovations, new actors, structures, practices, values and beliefs that change, threaten, replace, or complement the existing rules in organizations, ecosystems, industries or fields; however, there is still no consensus on the definition of “digital transformation” (Schallmo et al., 2017). Some authors define it as the introduction of new digital technologies with the objective of incremental or radical improvement of organizational processes and enhancement of the business model (Liu et al., 2011; Fitzgerald et al., 2013; Piccinini et al., 2015). Demirkan et al. (2016) have a wider understanding, and consider digital transformation as the deep and accelerated transformation of activities, processes, competencies, and business models, to fully leverage the changes and opportunities brought by digital technologies, and their impact on society in a strategic and priority way.
To Hess et al. (2016), digital transformation is concerned with the changes that digital technologies can bring to a company's business model, which result in modified products or organizational structures, or process automation. Li et al. (2017) argue that digital transformation highlights the impact of IT on organizational structure, routines, information flow, and organizational resources to accommodate and adapt to IT. In this sense, digital transformation emphasizes IT and the alignment between IT and businesses.
Berghaus (2016) defines digital transformation as the digitalization and/or digitization of processes, with focus on efficiency and digital innovation, with the aim of enhancing existing physical products with digital capabilities. The word ‘digitalization’ refers to the process of turning the business into digital, which requires changes in its business model and value stream. Gartner (2021) defines digitalization as the use of digital technologies to change a business model and provide new opportunities for revenue and value creation. To do this, the organization takes advantage of new processes, systems, tools and means of collaboration, changing the way it works and making processes more intelligent. Digitization, on the other hand, involves the transfer of physical data to digital format.
However, according to Vial (2019), the concepts of digital transformation are little convergent, and show a fusion between the concept and its impacts, hindering the conceptual clarity of digital transformation. Thus, the author adopted scientific guidelines for definitions and conceptual clarity, based on Wacker (2004) and Suddaby (2010), and defined digital transformation as a process that aims to improve an entity, causing significant changes in its properties through combinations of information technologies, computing, communication, and connectivity. To build the definition, Vial (2019) identified the target entity, that is, the unit of analysis affected by digital transformation; the scope, or the extent of changes that occur in the properties of that entity; the meaning of the changes, i.e. the technologies involved in creating the change within the target entity; and the expected result of digital transformation. We adopted this concept as the theoretical base for Digital Transformation.
Kane (2017) criticizes the idea of digital transformation, and argues that companies are experiencing the process of digital maturity, that is, the ability to respond to the digital environment appropriately, which occurs through a learning process and not instinctively. It is a process of practices and apprenticeships whose target is the digital environment. Such learning, according to Gandhi et al. (2016), needs a digitally trained workforce, when companies integrate digital tools in their employees' routines to increase productivity. It is necessary to abandon old habits of housing “digital talents”, as well as intrapreneurs, in separate departments, and to develop and train the functional staff, so that each team member brings more digital skills to deal with all activities. The intrapreneur, holder of digital skills, can be the agent of change and an essential actor in digital transformation, turning ideas into profitable realities (Pinchot and Pellman, 2004), helping to build new organizational arrangements and rearrange the business value chain.
2.2 Intrapreneurship and digital transformation
Intrapreneurship, or corporate entrepreneurship, derives from the entrepreneurial conception. To Venkataraman (1997), entrepreneurship involves profitable opportunities and entrepreneurial individuals. Knight (1967) and Drucker (1970) added the need of taking business risks in order to build an organization. For Kuratko et al. (2015), entrepreneurship is a significant concept at the individual, organizational, and social levels, with the perspective of structure applied to each of these levels.
Intrapreneurship has strengthened in recent decades, given the innovative revolution, the search for strategic advantages, and recurrent and growing results in organizations. Its concept emerged in the 1980s, in Pinchot's book Intrapreneuring (1985), where he defines as intrapreneur the person who, within an already structured organization, takes the direct responsibility of turning an idea or project into a profitable product through innovation, by assuming its risks.
Filion (2004) states that the intrapreneur has the attribute of viewing opportunities and the ability to turn them into reality, besides acting as a creator of new possibilities for the organization, being an active agent of organizational change. Antoncic (Desouza, 2011), on the other hand, links intrapreneurship to the concept of innovation, defining it as the action of seeking new or creative solutions, confronting old organizational practices, through the development and improvement of products, services, markets, management techniques, and technologies focused on organizational performance, as well as strategic changes. We adopted Antoncic’s theoretical position to configure intrapreneurship in the analysis unit, considering the link of the concept to innovation and creativity, basic competences for intrapreneurs.
Although there are few studies relating digital transformation to intrapreneurship, we observe that digital entrepreneurship, the result of a globalized market culture and a response to crises in world financial markets (Telles and Matos, 2013), capitalizes and prioritizes technology and digital media, as well as innovation, to provide creative solutions. For the European Commission (2015), digital entrepreneurship is the creation of new ventures and the transformation of existing businesses through the development of new digital technologies and/or the innovative use of such technologies (digital innovations).
Ciriello et al. (2017) observe that innovation processes are also necessary conditions for digital innovations, but, individually, they are not sufficient to foster an organization's capacities for digital innovation and transformation, since these abilities are enhanced if organizations support combinatory and distributed innovations. Still, to achieve the goal, companies also need to understand and support the practices of those who actively develop digital innovations, by calling the process "digital innovation practices". Such practices are a routine and interdependent set of goal-oriented activities, mediated by digital technology, and socially interactive in the context of digital innovation. They can relate to digital innovation and be done within the limits of an organization, by inventive and entrepreneurial employees, called intrapreneurs (Desouza, 2011). These individuals, who normally make up the teams involved with the improvement or evolution of organizational processes, characterize intrapreneurship, with a direct participation in the initiative of creating, developing, and implementing ideas for innovative solutions (Høyrup et al., 2012; Kesting and Ulhøi, 2010). In practice, they are agents of digital transformation, leading such ideas as projects with high added value and multifunctional teams (Hashimoto, 2006).
Indeed, there is evidence that intrapreneurs are agents of digital transformation, as stated by Agasisti, Frattini, & Soncin (2020), that found that innovative actions in a higher education institution are increasingly technology-driven when based on corporate entrepreneurs, as administrative staff and teaching staff. The study also evidenced that external stakeholders, such as students, alumni, companies, partners, and society, also play an important role in digital transformation. In both cases, organizational culture plays one of the most relevant triggers for digital innovations.
Complementing, Ritala et al. (2021) showed that individual entrepreneurial behavior is crucial for the digital strategy performance of companies, and for this reason, is important to understand the impact of variations in employee entrepreneurial orientation. Studies go further and show that the networks organization of intrapreneurs, within the collaborative culture proposal, with systematization of new ideas, also is a crucial factor for the development of digital innovations, facilitating the collection of ideas from all parts of the organization (Desouza, 2011; Neyer et al., 2009). Ciriello et al. (2017) defend the support to these intrapreneurs, from the standpoint of practice, by providing organizations with the tools that allow them to follow the increasingly connected nature of innovation, as well as to support distributed innovations and appropriate artifacts that enable them to create and communicate innovative ideas, as well as to support combinatory innovations.
For Hisrich and Peters (2004, p. 58), intrapreneurship “is a means of stimulating and, through it, capitalizing individuals in an organization, where they think that something can be done in a different and better way”. This instigates the entrepreneurial spirit in an organization that aims to innovate and grow, and the network nature of digital innovation means that organizations can be seen as an interconnected network of people, practices, tools, and other resources, working together to create digital solutions (Ciriello et al., 2017).
Along with appropriate culture and networks, companies must also provide infrastructure and creative methodologies to intrapreneurs to drive digital transformation. In an innovation context that fosters the company's digital transformation, the availability of appropriate spaces for employees is usually made through the so-called ‘idea centers’ or ‘innovation centers’. According to Ciriello and Richter (2015), idea centers can be seen as a nexus of collective creativity, where different types of employees collectively create, refine, or extend innovation ideas. These idea hubs are the focal point of collective creativity, where a connected group of employees (squads) brings together ideas to generate synergies at the team level. Hubs are important for enabling employees to share ideas in digital spaces, physical spaces, as well as in a combination of those. Organizations can also provide employees with appropriate artifacts to create and communicate their ideas. Such artifacts of digital innovation refer to any representation of a new planned digital solution (Ciriello et al., 2017), such as corporate applications for cell phones to enable teams through trainings that use digital channels.
Another method used by intrapreneurs to explore teams’ needs is Design Thinking (Brown, 2008; Dolata and Schwabe, 2016). Through this method, as well as others related to agile methods, there are interactive processes that aim to understand users’ needs, develop prototypes and the collaborative building of solutions, and can be applied in several areas such as process and service innovation (Brown and Wyatt, 2010; Plattner et al., 2009). Such qualification or training can assist in the development of digital skills, as well as in the dissemination of digital culture, and in overcoming barriers to the implementation of digital transformation.
3 METHODOLOGY
This is a descriptive study, with some exploratory features (Creswell, 2007). It followed the nine research stages indicated by Sampieri, Collado and Lúcio (2013). We chose the Case Study as the research method, in order to understand the dynamics of a phenomenon from its uniqueness (Yin, 2010).
The unit of analysis was the center of credit operations of a financial institution. The main criteria for choosing it were:
a) presence in the ecosystem considered the most innovative in the world, the Silicon Valley, where it has an innovation laboratory that stimulates forefront intrapreneurship, using agile methodologies for experimentation;
b) digital strategy for improving processes through digitalization and digitization at the organization, integrating employees from different areas and competencies to strengthen the digital culture;
c) creation of an innovation center;
d) intrapreneurial initiatives promoted by the innovation center through the use of agile methodologies, such as Design Thinking, garages, and internal programs for creating and developing ideas for innovation; and
e) possibility of disseminating the innovative model adopted in the analysis unit to the organization, the financial sector, and other economic sectors that need to change their processes and products digitally
We developed the data collection instrument through the following steps:
a) creation of the interview script based on an adapted Methodological Association Matrix (Mazzon, 2018), an instrument that allow to present the relationship between literature and methodology (Annex I);
b) academic validation and pre-test with members of a research group on Innovation and Entrepreneurship;
c) submission of the interview script for validation by market professionals, in an advanced research laboratory of the financial institution, located at the Plug and Play Tech Center, in Silicon Valley, California, in the months of August and September 2019.
As data collection technique, we used a semi-structured interview. We carried out 16 interviews with the employees of the analysis unit, until data saturation. We conducted them in the months of December 2019 and January 2020, with a total duration of 608 minutes. We chose the participants because of their active participation in the planning, implementation, execution, and monitoring of an innovation project, called Innovation Center. In addition to primary data, we used secondary data provided by the financial institution, in order to strengthen and confirm information from different sources, although on the same facts and phenomena (Yin, 2010). These data were reports on productivity measurement; survey on organizational climate, with indicators on autonomy and innovation; inventory of projects and training activities; and portal of the analysis unit. This regarded the web environment that hosts intrapreneurial programs, the technological tools produced, in addition to media hosting, such as web TV and chat web; and the 2020-2024 strategic map of the financial institution.
For data triangulation, we crossed data and information from the multiple sources mentioned above and from interviewees’ answers, in order to achieve a richer and more detailed description of the phenomena (Denzin and Lincoln, 2006), and evidence convergence (Yin, 2010). We used the content analysis technique for data treatment and analysis (Bardin, 2010). The study followed the stages established by Bardin (2010, p. 280): “organization of the analysis, coding, categorization, treatment of results, inference, and result interpretation”. For the organization and presentation of the collected data, we used the Atlas TI software, which also assisted in the analysis and interpretation of the Networks through the main codes found relevant to the study, considering the criteria of magnitude and density, explained in the next section.
4 RESULTS AND DISCUSSION
This study sought to answer the research question “How does intrapreneurship promote digital transformation in a bank's credit operations center?”. For the sake of clarity and consistency in investigating the phenomenon, the research question was answered from data exploration, through the interpretation of networks created from coding (Bardin, 2010). To describe the main codes considered relevant to the study, we adopted the magnitude criteria, related to the number of quotations, linked to the described code and to density, regarding the amount of codes and subcodes bound to the main code. The first network to observe is the ‘Firm Innovation’ Network (Figure 1).
Figure 1 represents the Network ‘Firm Innovation’, which is linked to 13 subcodes. In the interpretation analysis of the network, the codes marked in bold, which have more than 50 quotations, stand out.
The code ‘Technological innovation created for Digital Transformation (DT)’, which got 193 citations and is related to seven other codes, shows density in the network analysis, characterized as an important factor for digital transformation involving processes, with emphasis on agility, reduction of working time, and productivity improvement, favoring operational efficiency.
Figure 1
'Firm Innovation’ Network (IE)

Note: Elaborated by the authors.
The creation of automated tools for data queries and analysis, such as the checklist web, helped the process of digital transformation for credit operations analysis, and significantly contributed to improving operational efficiency. As a result of technological innovation, digitization and digitalization also helped respondents’ perception, fostering digital transformation and improving the operational efficiency of the processes of the unit of analysis. Digitization and digitalization also bring other benefits, according to some interviewees, regarding behaviors and needs of customers and users. Regarding solutions for customers, our results add to the literature demonstrating that intrapreneurial creativity goes beyond internal solutions for processes, as suggested by Høyrup et al. (2012) and Kesting and Ulhøi (2010), but also creates solutions for customers and users, demonstrating the importance of the intrapreneurship in digital transformation with stakeholders.
The culture of digital innovation is under development at the company, but already shows positive results. With the support diagnosis of the organizational climate survey, regarding the innovation indicator, it created the innovation center, composed of an intrapreneurial team with the goal of promoting the digital transformation of processes. This team is subordinate to a management committee of the analysis unit, and performs “garages” and pitches whenever asked to improve operation center’s processes. The innovation center works in cooperation with the team for information technology efficiency, which develops digital tools and solutions for the operation center. This work architecture and functions are unique in the company, and although new, has already contributed with innovations for digital transformation.
In addition to improving the checklist web tool, the innovation center contributed substantially to automation, digitalization and digitization of processes. It also helped the incremental innovation in communication and in the operations center channels, with the creation of the web TV and a recording studio, to create videos and tutorials for the qualification and training of employees, business partners, and banking correspondents. After analyzing the interviews, there were 130 citations related to the code ‘Contributing innovations from intrapreneurship (IE)’, which helped the process of digital transformation of the analysis unit.
The first intrapreneurial project developed by the innovation center was the web TV, which aimed to improve communication in the analysis unit, which has around 650 employees spread over four large floors of a commercial building. This resulted in the creation of a channel for disseminating online information with direct participation of employees, who can interact and spread the innovative good practices of their teams. For a large part of the respondents, the improvement of the communication process through the creation of the web TV helped the digital transformation of the analysis unit.
To achieve this result, according to most of the interviewees, the managerial support provided for intrapreneurial innovation and for digital transformation was essential. The intrapreneurial leadership increased substantially the qualification for innovation in the operation center, with specific training for improving processes, including the use of agile methodologies, as reported by respondents and qualification reports of the financial institution. Trainings were adapted to the reality of the operation center and to users’ needs, in order to improve processes, innovate, and create new tools or digital applications.
The above new findings showed that intrapreneurship, in Antoncic’s (2001) concept, changed working structures, through the creation of the innovation center, improved operational efficiency, agility, and time saving in the unit of analysis's processes and, mainly, developed technological progress according to the evolutionary economic model, aligned with Hall and Soskice’s ideas (2001). The set of innovations and techniques generated for the new and improved internal processes of the analysis unit also reduced production costs, according to Freeman (1997), since automation, digitization, and digitalization allowed the absorption of more processes, without increasing the functional structure and the staff.
Through managerial support and training, the incentives and stimuli for the development of intrapreneurship and for the process of digital transformation were evident to interviewees, with 100 quotations and considerable density, and with 8 connection subcodes. They highlight the innovation culture, the new behaviors and experiences of users, the greater support for creating and implementing ideas, programs, and actions of intrapreneurial recognition, the creation of the innovation center, and intrapreneurial leadership. These results contribute to Ciriello et al. (2017), that observed that innovation processes are not sufficient to foster an organization's capacities for digital innovation and transformation. Managerial support and training can play a central role in intrapreneurship and digital transformation.
However, they also noticed many barriers to intrapreneurial innovation in the company's innovation process; in data analysis, there were 80 citations and high density linked to 14 subcodes. Among the main quotations, the following stand out: cultural barriers, power and/or function preservation, lack of time to create and implement intrapreneurial ideas, excessive internal bureaucracy, and lack of workforce and IT-specific technical knowledge. These findings clarify what are the most significate barriers to intrapreneurship in digital transformation, contributing to Ambos and Tatarinov (2022), which already identified barriers such as the speed of decision-making and bureaucracy in a social organization study.
To interviewees, non-technological innovation has a great influence on company's processes, and is linked to the simplification of operational procedures and routines, behavioral changes, and new forms of work execution, aiming to improve and speed up the processes of credit analysis.
Finally, the network also shows interviewees' perception regarding the treatment of failures or errors, and risk tolerance intrinsic to the creation and implementation of innovations in the company. For most respondents, the company, institutionally, is still rigid in accepting errors and handling failures, as well as risks. However, they understand that, at the innovation center, bound to the unit of analysis, there is a higher tolerance for errors, failures and risk acceptance, due to the work methodology used in the innovative process.
The investigation of the relationship between digital transformation and intrapreneurship in the financial institution showed that digital transformation influences intrapreneurship through the creation of ideas for digital solutions. Intrapreneurship, in turn, assists in the digital transformation process, from mentality change and digital culture, by deepening the existing technological knowledge to generate ideas and create digital solutions, as suggested by Kerschberg (2017). Figure 2 shows this relationship.
Figure 2
IE x DT Relationship Network

Note: Elaborated by the authors.
Figure 2 shows the relationship between intrapreneurship and digital transformation. Intrapreneurship is associated with the codes of the culture of digital innovation (132 citations) and mindset change (16), as well as associated with the codes of technological innovation created for DT (194), and with the digitization and digitalization created by IE (98). These last two codes are common to both constructs IE and DT. In the center of Figure 2 there is the code ‘new ideas for innovation’, which is an attribute of intrapreneurship, that is, the conception and implementation of the idea are linked to intrapreneurship, and can be associated with digital transformation, receiving its influence
The results evidenced that digital transformation promoted by intrapreneurship agrees with the Oslo Manual (OECD, 2018) and Tidd and Bessant (2015), with regard to process efficiency, and brought “new potentials for satisfaction” to customers and users, according to Drucker (2002). As for incremental innovations, according to Freeman (1997) and Tigre (2014), and mentioned by Christensen (2011), they prevailed in the field research. We have identified two of them: one related to the communication process, with the creation of the web TV, and another with the digitalization and automation of the credit analysis process and the creation of the web checklist, and both have scalability and potential for dissemination. The digital transformation in the analysis unit occurred through the aforementioned incremental innovations, according to Vial’s (2019) concept, evolving in the last five years through the combinations of information technology, computing, communication, and connectivity.
We also found a relationship of interdependence between digital transformation and intrapreneurship, as well as of complementarity, driven by the need of evolution and innovation of tools and technological channels that satisfy customer demands and improve result indicators and operational efficiency, such as agility and reduced response time. Finally, one of the driving sources of digital transformation is creativity, which is the beginning of innovation, of transformation, either in the world or within the company. Technology can influence creativity, and vice versa. It emerges from the need for change, adaptation, and survival (Nelson and Winter, 1982), and from the intrapreneurial practice oriented towards innovation. Therefore, the results indicate that intrapreneurship can influence the company's digital transformation processes, especially those related to digitization and digitalization, as well as technological innovations that can be applied in this transformation process.
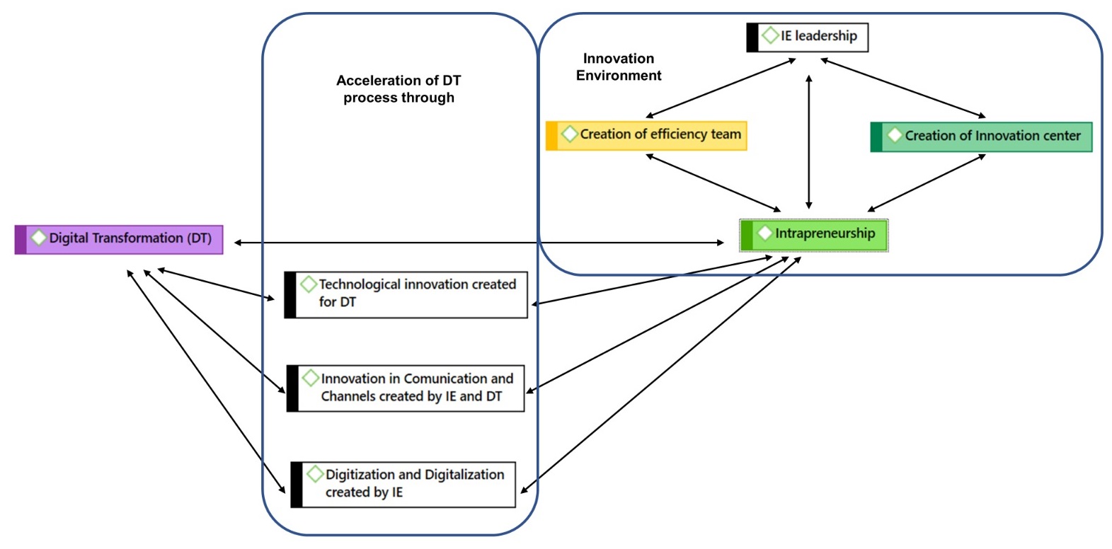
Figure 3, which derives from the IE x DT relationship, allows observing the formation of two quadrants, one related to the innovation environment fostered by intrapreneurship, and the other related to the acceleration of the digital transformation process through technological innovations.
Figure 3
DT Network influenced by IE

Note: Elaborated by the authors.
The acceleration of the digital transformation process in the unit of analysis, observed in the aforementioned network, occurred through technological innovation. The main technological innovations were in automation, development of programs and systems on digital platforms, communication and channels, digitization and digitalization. These innovations improved the analysis processes of credit operations and integrated customers and business partners, connected different operating systems, and enhanced users' digital experiences.
The innovation hub, on the other hand, had an intrapreneurial management leadership, decisive for the idealization and implementation of two structures and two distinct work teams, unique at the analysis unit. One of the structures was an innovation center, which brought significant contributions to communication processes, through the creation of a web TV channel, integrated people and ideas, and fostered innovation diffusion through agile methodologies, qualification and training. The innovation center was also responsible for identifying heterogeneous skills and competencies among employees, through a cultural survey, in order to map the talents who would work in the solution garages and process improvement. The other structure created was an efficiency team, directly linked to information technology, which received a technological structural investment and a qualified workforce to handle the technological solutions created, assisted by the innovation center. The findings support Ciriello and Richter (2015) related to the innovation hub, by demonstrating that an innovation hub is central to boosting digital solutions. We also found that the creation of a team can push the connection to innovative solutions for digital transformation, as the experience with Silicon Valley’s hub, where the Bank has an innovation laboratory that stimulates forefront intrapreneurship, using agile methodologies for experimentation.
From the preceding paragraph, we observe that intrapreneurial leadership was decisive for building the innovation environment that fostered digital transformations in processes at the unit of analysis, based on complementarities of the creation team and the IT development team.
The acceleration of digital transformation, fostered by intrapreneurship in the analysis unit, also took place through mapping, simplification, and automation of critical processes that needed digitalization, such as the checklist web tool. It brought gains of scale to the analysis of credit operations in time and productivity, standardizing the routines among analysts, and providing more security, by mitigating risk due to human error and compliance.
5 CONCLUSIONS
We studied a Brazilian Bank's credit operations center, which is linked to an innovation laboratory in Silicon Valley. The main objective was to analyze how intrapreneurship promoted digital transformation in the unit of analysis. The general conclusion, evidenced at the Bank's credit operations center, is that digital transformation (DT) was promoted by intrapreneurship (IE) through the implementation or enhancement of technological innovations, especially in communication. Technological innovations, in turn, created by intrapreneurship, fostered process digitization and digitalization, which allows concluding that there is a relationship of interdependence between intrapreneurship and digital transformation. In addition, intrapreneurship promoted mobilization actions on individuals and teams, contributing to their change of behavior and mental model related to technological innovation of processes, which fostered digital transformation.
Additionally, the intrapreneurship promoted engagement, a collaborative process, and changed the company’s entrepreneurial culture and digital innovation. Intrapreneurship also fostered creative ideas and actions, contributed significantly to improve organizational processes, through incremental innovations, and accelerated the company’s process of digital transformation, with the support of technological tools and process automation. Findings allow concluding that, indeed, the changing of the behavioral and mental models are consistent drivers for intrapreneurship, as stated by Desouza (2011), but the company also has to provide the necessary infrastructure to enable incremental innovations in digital transformation processes.
We conclude that intrapreneurship accelerated digital transformation, supported by the emergence of an internal innovation environment. The catalyst for this innovation environment was an innovation hub, created to speed up innovations and face the advancement of fintechs. The innovation hub also enabled exploring IE in the company, and disclosed new skills and competencies among employees, who, through creative solutions, improved internal processes and affected positively customers and the financial market. Along the innovation hub, an IT team was created, letting us conclude that people and creative infrastructure are key elements to intrapreneurs to boost digital transformation. This conclusion adds to Pinchot (1985) Pinchot and Pellman (2004), by demonstrating that internal culture indeed is one of the main triggers for intrapreneurship, but when related to digital transformation the intrapreneurial practices should be surrounded by broader resources.
Regarding the theoretical contributions, and in the light of the Evolutionary Theory of Innovation (Nelson and Winter, 1982), which guided this study, we concluded that intrapreneurship substantially changed: (i) technology, (ii) routines, and (iii) behaviors at the analysis unit, especially those related to operational, management, creation, and collective learning activities.
Finally, the research has limitations regarding the theoretical frontier of digital transformation research, which is a wide phenomenon and with conceptual differences. It also has a methodological limitation, regarding the choice of the unit of analysis, which is still developing its maturity in digital transformation. Another methodological limitation concerns the content analysis, which privileged content with greater semantic intensity, which may have limited additional findings.
For future studies, we suggest investigating digital transformation and intrapreneurship in product and service innovation. In the banking sector the study of technological innovation from intrapreneurship, as solutions for open banking, artificial intelligence, and blockchain also has future opportunities. We also suggest exploring the phenomenon in other economic sectors, in addition to studies that include new elements of the process of digital transformation acceleration, especially in Industry 4.0, such as artificial intelligence, big data, analytics, internet of things (IoT), advanced robotic, cloud computing, and so forth.
Supplementary materials
Appendix I (pdf)
REFERENCES
Agasisti, T., Frattini, F., and Soncin, M. (2020). Digital Innovation in Times of Emergency: Reactions from a School of Management in Italy. Sustainability, 12(24), 10312. https://doi.org/10.3390/su122410312.
Ambos, T. C., and Tatarinov, K. (2022). Building Responsible Innovation in International Organizations through Intrapreneurship. Journal of Management Studies, 59(1), 92-125. https://doi.org/10.1111/ joms.12738.
Antoncic, B. (2001), “Organizational processes in intrapreneurship: a conceptual integration”, Journal of Enterprising Culture, 9(2), 221–235. https://doi.org/10.1142/S0218495801000122
Bardin, L. (2010). Análise de Conteúdo (4a ed.), Edições 70, Lisboa.
Berghaus, S. (2016), “The fuzzy front-end of digital transformation: three perspectives on the formulation of organizational change strategies”, in Proceedings of BLED Conference 40, Bled, Slovenia, pp. 129-144. http://aisel.aisnet.org/bled2016/40.
Brown, T. (2008), “Design thinking”, Harvard Business Review, 86(6) 84–96. https://fusesocial.ca/wp-content/uploads/sites/2/2018/06/Design- Thinking.pdf
Brown, T., and Wyatt, J. (2010), “Design thinking for social innovation”, Development Outreach, 12(1), 29–43. https://doi.org/10.1596/1020- 797X_12_1_29
Christensen, C. (2011), O dilema da inovação: quando novas tecnologias levam empresas ao fracasso. Editora M.Books, São Paulo, SP.
Ciriello, R. F., and Richter, A. (2015), “Idea hubs as nexus of collective creativity in digital innovation”, paper presented at the 36th International Conference on Information Systems (ICIS 2015), December 13-16, Fort Worth, USA, available at: https://www.zora.uzh. ch/id/eprint/120056/8/ZORA120056.pdf (accessed 20 March 2019)
Ciriello, R. F., Richter, A., and Schwabe, G. (2017), “From process to practice: towards a practice-based model of digital innovation”, paper presented at the 38th International Conference on Information Systems (ICIS 2017), December 10-13, Seoul, South Korea, available at: https://pure. itu.dk/ws/files/82172405/ICIS_2017_From_Process_To_Practice_ Towards_a_Practice_Based_Model_of_Digital_Innovation.pdf (accessed 20 March 2019)
Creswell, J. W. (2007), Projeto de pesquisa: métodos qualitativo, quantitativo e misto (2a ed.), Artmed, Porto Alegre, RS.
Demirkan, H., Spohrer, J. C., and Welser, J. J. (2016), “Digital innovation and strategic transformation”, IT Professional, 18(6), 14–18. https://doi. org/10.1109/MITP.2016.115
Denzin, N. K., and Lincoln, Y. S. (2006). O planejamento da pesquisa qualitativa: Teorias e abordagens (2a ed.). Porto Alegre: Artmed.
Desouza, K. C. (2011), Intrapreneurship: managing ideas within your organization, University of Toronto Press, Toronto.
Dolata, M., and Schwabe, G. (2016), “Design thinking in IS research projects”, Brenner, W. and Uebernickel, F. (Ed.s), Design thinking for innovation, Springer, Heidelberg, pp. 67-83.
Drucker, P. (1970), “Entrepreneurship in business enterprise”, Journal of Business Policy, 1(1), 3-12.
Drucker, P. (2002), O melhor de Peter Drucker: a administração, Nobel, São Paulo.
Eesley, D. T., and Longenecker, C. O. (2006), “Gateways to intrapreneurship”, INDUSTRIAL MANAGEMENT-CHICAGO THEN ATLANTA, 48(1), 18. American Institute of Industrial Engineers available at: https://www. proquest.com/docview/211621084/fulltextPDF.
European Commission [EC] (2015), Digital transformation of European industry and enterprises, Report from the Strategic Policy Forum on Digital Entrepreneurship Brussels, available at: https://ec.europa. eu/growth/content/digital-transformation-european-industry-and- enterprises-%E2%80%93-report-strategic-policy-forum_en (accessed 26 March 2019).
Filion, L. J. (2004), “Entendendo os intraempreendedores como visionistas”, Revista de Negócios, 9(2), 65-80. http://dx.doi.org/10.7867/1980- 4431.2004v9n2p%25p
Fitzgerald, M., Kruschwitz, N., Bonnet, D., and Welch, M. (2013), “Embracing digital technology: a new strategic imperative”, MIT Sloan Management Review, Research Report, available at: https://www.capgemini.com/ gb-en/wp-content/uploads/sites/3/2017/07/embracing_digital_ technology.pdf
Freeman, C., and Soete, L. (1997). The economics of industrial innovation (3rd ed.), The MIT Press, Cambridge, MA.
Gandhi, P., Khanna, S., and Ramaswamy, S. (2016), “Which industries are the most digital (and why?)”, Harvard Business Review, 4, 45-48, available at: https://hbr.org/2016/04/a-chart-that-shows-which-industries- are-the-most-digital-and-why (accessed 3 April 2019).
Gartner. (2021). Definition of Digitalization - IT Glossary. https://www. gartner.com/en/information-technology/glossary/digitalization
Hall, P. A., and Soskice, D. (2001), Varieties of capitalism: the institutional foundations of comparative advantage, Oxford University Press, Oxford.
Hashimoto, M. (2006), Espírito empreendedor nas organizações: aumentando a competitividade através do intraempreendedorismo. Saraiva, São Paulo.
Hess, T., Matt, C., Benlian, A., and Wiesboeck, F. (2016), “Options for formulating a digital transformation strategy”, MIS Quarterly Executive, 15(2), 123–139. https://aisel.aisnet.org/misqe/vol15/iss2/6/
Hinings, B., Gegenhuber, T., and Greenwood, R. (2018). “Digital innovation and transformation: an institutional perspective”. Information and Organization, 28, 52–61. https://doi.org/10.1016/j. infoandorg.2018.02.004
Hisrich, R. D., and Peters, M. P. (2004), Empreendedorismo, Bookman, Porto Alegre.
Hisrich, R. D., Peters, M. P., and Shepherd, D. A. (2009). Empreendedorismo. (9a ed.). AMGH Editora, Porto Alegre
Høyrup, S., Hasse, C., Bonnafous-Boucher, M., Møller, K., and Lotz, M. (2012). Employee-driven innovation: a new approach. Palgrave Macmillan, Basingstoke, UK.
Instituto de Estudos para o Desenvolvimento Industrial [IEDI] (2019). A indústria do Futuro no Brasil e no Mundo, available at: https://iedi.org. br/media/site/artigos/20190311_industria_do_futuro_no_brasil_e_ no_mundo.pdf (accessed 14 June 2020).
Kane, G. C. (2017), “Digital maturity, not digital transformation”, MIT Sloan Management Review, April 4, available at: http://sloanreview.mit.edu (accessed 14 March 2019).
Keeley, L., Pikkel, R., Quinn, B., and Walters, H. (2015), Dez tipos de inovação: a disciplina de criação de avanços de ruptura. DVS Editora, São Paulo.
Keller, R., Ollig, P., and Rövekamp, P. (2022). Pathways to Developing Digital Capabilities within Entrepreneurial Initiatives in Pre-Digital Organizations. Business & Information Systems Engineering, 64(1), p. 33–46. https://doi.org/10.1007/s12599-021-00739-3.
Kesting, P., and Uhøi, J. (2010), “Employee-driven innovation: extending the license to foster innovation”. Management Decision, 48(1), 65-84. https://doi.org/10.1108/00251741011014463
Kerschberg, B. (2017). How Digital Disrupts Operations, Business Processes, and Customer Experience, Forbes, available at: https:// www.forbes.com/sites/benkerschberg/2017/03/01/how-digital- disrupts-operations-and-business-processes-as-well-as-customer- experience/#79cb77195466.
Khan, S. (2016). Leadership in the Digital Age – a study on the effects of digitalization on top management leadership (unpublished Master Thesis). Stockholm Business School, Stockholm.
Knight, K. E. (1967), “A descriptive model of the intra-firm innovation process”, The Journal of Business, 40(4), 474-496. https://www.jstor. org/stable/2351630
Kuratko, D. F., Morris, M. H., and Schindehutte, M. (2015), “Understanding the dynamics of entrepreneurship through framework approaches”, Small Business Economics, 45(1), 1–13. https://doi.org/10.1007/ s11187-015-9627-3
Li, L., Su, F., Zhang, W., and Mao, J. Y. (2017), “Digital transformation by SME entrepreneurs: a capability perspective”, Information Systems Journal, 28(6), 1129-1157. https://doi.org/10.1111/isj.12153
Liu, D., Chen, S., and Chou, T. (2011), “Resource fit in digital transformation: lessons learned from the CBC Bank global e-banking project”, Management Decision, 49(10), 1728–1742. https://doi. org/10.1108/00251741111183852.
Mazzon, J. A. (2018). Using the Methodological Association Matrix in Marketing Studies Brazilian Journal of Marketing. Brazilian Journal of Marketing, 17(5), 747-770. DOI: https://doi.org/10.5585/bjm. v17i5.4175.
Nambisan, S., Wright, M., and Feldman, M. (2019), “The digital transformation of innovation and entrepreneurship: progress, challenges and key themes”, Research Policy, 48(8), 103773. https://doi.org/10.1016/j. respol.2019.03.018
Nelson, R., and Winter, S. (1982), An evolutionary theory of economic change. Harvard University Press, Cambridge, MA.
Neyer, A. K., Bullinger, A. C., and Moeslein, K. M. (2009), “Integrating inside and outside innovators: a sociotechnical systems perspective”, R&D Management, 39(4), 410-419. https://doi.org/10.1111/j.1467- 9310.2009.00566.x
OECD/Eurostat (2018), Oslo Manual 2018: guidelines for Collecting, Reporting and Using Data on Innovation (4th Ed.). OECD Publishing, Paris and Luxembourg available at: https://www.oecd.org/science/ oslo-manual-2018-9789264304604-en.htm.
Piccinini, E., Gregory, R., and Kolbe, L. M. (2015), “Changes in the producer- consumer relationship-towards digital transformation”. In Proceedings of the Wirtschaftsinformatik Conference, Osnabrück, GE, pp. 1634– 1648. http://aisel.aisnet.org/wi2015/109
Pinchot, G. (1985), Intrapreneuring, Harper and Row, New York.
Pinchot, G., and Pellman, R. (2004). Intraempreendedorismo na Prática: um guia de inovação nos negócios, Elsevier, Rio de Janeiro
Plattner, H., Meinel, C., and Weinberg, U. (2009). Design thinking. Springer, Heidelberg.
Ritala, P, Baiyere, A, Hughes, M., and Kraus, S. (2021). Digital strategy implementation: The role of individual entrepreneurial orientation and relational capital. Technological Forecasting and Social Change, 171, 120961, https://doi.org/10.1016/j.techfore.2021.120961.
Roland Berger Strategy Consultants (2014). Think Act - Industry 4.0: the new industrial revolution-How Europe will succeed. Munich, available at: http://gesd.free.fr/rbindu4.pdf (accessed 12 June 2018).
Rühl A., and Palomo Zurdo R. (2020). Does technology contribute to financial democratization? The collaborative economy and fintechs as catalysts for change. Revesco - Revista de Estudios Cooperativos, 133, e65486. https://doi.org/10.5209/reve.65486.
Sampieri, R. H., Collado, C. F., and Lucio, M. P. B. (2013), Metodologia de pesquisa, Bookman, Porto Alegre.
Schallmo, D., Williams, C. A., and Boardman, L. (2017), “Digital transformation of business models – best practice, enablers and roadmap”. International Journal of Innovation Management, 21(8). https://doi.org/10.1142/S136391961740014X
Schumpeter, J. (1982), A teoria do desenvolvimento econômico (3a ed.), Abril Cultural, São Paulo.
Schumpeter, J. (1988). Teoria do desenvolvimento econômico: uma investigação sobre lucros, capital, crédito, juro e ciclo econômico, Abril Cultural, São Paulo (Coleção Os Economistas).
Singh, A., and Hess, T. (2017), “How chief digital officers promote the digital transformation of their companies”, MIS Quarterly Executive, 16 (1), 1–17. https://aisel.aisnet.org/misqe/vol16/iss1/5
Suddaby, R. (2010), “Editor's comments: construct clarity in theories of management and organization”, Academy of Management Review, 35(3), 346–357. https://doi.org/10.5465/amr.35.3.zok346
Telles, A., and Matos, C. (2013). O empreendedor viável: uma mentoria para empresas na época da cultura startup, Leya, Rio de Janeiro.
Tidd, J., and Bessant, J. (2015), Gestão da Inovação, Bookman, Porto Alegre Tigre, P. B. (2014), Gestão da Inovação: a Economia da Tecnologia no Brasil.
Tigre, P. B. (2014), Gestão da Inovação: a Economia da Tecnologia no Brasil. Elsevier, Rio de Janeiro
Venkataraman, S. (1997) “The distinctive domain of entrepreneurship research”, Katz, J. A. (Ed.), Advances in entrepreneurship, firm emergence and growth, JAI Press, Oxford, pp. 119–138.
Vial, G. (2019), “Understanding digital transformation: a review and a research agenda”, The Journal of Strategic Information Systems, 28(2), 118–144. https://doi.org/10.1016/j.jsis.2019.01.003
Vidas-Bubanja, M., and Bubanja, I. (2017), “The challenge of going digital”, Journal of Engineering Management and Competitiveness, 7(2), 126–136. http://scindeks-clanci.ceon.rs/data/pdf/2334-9638/2017/2334- 96381702126V.pdf
Wacker, J. G. (2004), “A theory of formal conceptual definitions: developing theory-building measurement instruments”, Journal of Operations Management, 22(6), 629–650. https://doi.org/10.1016/j. jom.2004.08.002
Wade, M. (2015), Digital Transformation: a Conceptual Framework, Global Center for Digital Business Transformation, available at: http:// www.imd.org/upload/IMD.WebSite/DBT/Digital%20Business%20 Transformation%20Frame work.pdf (accessed 20 March 2019).
Westerman, G., Bonnet, D., and McAfee, A. (2014), Leading Digital: turning technology into business transformation. Harvard Business Press, Boston.
Yin, R. (2010), Estudo de Caso: planejamento e métodos (4a ed.). Bookman, Porto Alegre