Infancias consumidoras: reflexión del consumo del celular y sus efectos sobre estudiantes
Children as consumers: reflection on cell phone usage and its effect on students’ academic performance
Infâncias consumidoras: uma reflexão sobre o uso do telefono celular e seus efeitos sobre os estudantes
Infancias consumidoras: reflexión del consumo del celular y sus efectos sobre estudiantes
Revista Electrónica en Educación y Pedagogía, vol. 6, núm. 11, pp. 243-261, 2022
Universidad Cesmag
Recepción: 20 Diciembre 2021
Revisado: 16 Enero 2022
Aprobación: 21 Marzo 2022
Resumen: El presente artículo reflexiona sobre los efectos entre la relación del consumo simbólico de celulares y el rendimiento académico de estudiantes de grados cuarto y quinto de primaria; para tal fin, este estudio contó con la participación de 32 estudiantes de grado cuarto y quinto de primaria del Liceo Femenino Mercedes Nariño de la ciudad de Bogotá, en un rango de edad de 8 a 12 años. El eje problematizador es el consumo simbólico, entendido como la relevancia del significado que les dan los consumidores a las mercancías, siendo estas un medio para establecer relaciones sociales y, a su vez, construir su propio ser o identidad. En este sentido, se plantea un ejercicio reflexivo que busca entender la conexión entre dicho fenómeno y el rendimiento académico de los sujetos de estudio. Frente a la metodología, el trabajo se enmarcó en el enfoque cualitativo, para el diseño se aprovecharon los siguientes marcos interpretativos: etnografía virtual, fenomenología y, finalmente, teoría fundamentada, método que se complementó a partir de la implementación del software para el análisis de datos cualitativos Atlas.ti. Respecto a las conclusiones, fue posible determinar que los sujetos de estudio identifican con plenitud diferentes símbolos culturales que giran en torno al consumo del celular y las dinámicas sociales que se tejen frente a ese consumo, además, se logró identificar la influencia del consumo del celular con el desempeño académico del estudiantado, por último, se reconoce la importancia del uso del celular para apoyar procesos pedagógicos y didácticos que fomenten la apropiación y creación de conocimiento.
Palabras clave: consumo, celulares, identidad, infancia, rendimiento académico (Tesauros); habilidades sociales (Palabras claves sugeridas por el autor), consumo, celulares, identidad, infancia, rendimiento académico (Tesauros); habilidades sociales (Palabras claves sugeridas por el autor).
Resumen: El presente artículo reflexiona sobre los efectos entre la relación del consumo simbólico de celulares y el rendimiento académico de estudiantes de grados cuarto y quinto de primaria; para tal fin, este estudio contó con la participación de 32 estudiantes de grado cuarto y quinto de primaria del Liceo Femenino Mercedes Nariño de la ciudad de Bogotá, en un rango de edad de 8 a 12 años. El eje problematizador es el consumo simbólico, entendido como la relevancia del significado que les dan los consumidores a las mercancías, siendo estas un medio para establecer relaciones sociales y, a su vez, construir su propio ser o identidad. En este sentido, se plantea un ejercicio reflexivo que busca entender la conexión entre dicho fenómeno y el rendimiento académico de los sujetos de estudio. Frente a la metodología, el trabajo se enmarcó en el enfoque cualitativo, para el diseño se aprovecharon los siguientes marcos interpretativos: etnografía virtual, fenomenología y, finalmente, teoría fundamentada, método que se complementó a partir de la implementación del software para el análisis de datos cualitativos Atlas.ti. Respecto a las conclusiones, fue posible determinar que los sujetos de estudio identifican con plenitud diferentes símbolos culturales que giran en torno al consumo del celular y las dinámicas sociales que se tejen frente a ese consumo, además, se logró identificar la influencia del consumo del celular con el desempeño académico del estudiantado, por último, se reconoce la importancia del uso del celular para apoyar procesos pedagógicos y didácticos que fomenten la apropiación y creación de conocimiento.
Palabras clave: consumo, celulares, identidad, infancia, rendimiento académico (Tesauros); habilidades sociales (Palabras claves sugeridas por el autor), consumo, celulares, identidad, infancia, rendimiento académico (Tesauros); habilidades sociales (Palabras claves sugeridas por el autor).
Abstract: This article reflects on the effect between the symbolic usage of cell phones and the students’ academic performance in fourth and fifth grade. To this end, this study had the participation of 32 students from fourth and fifth grade at Mercedes Nariño Women's High School in the city of Bogotá, their ages range from 8 to 12 years old. The main problem is symbolic consumption, understood as the relevance that consumers give to possessions, being these ones a means to establish social relations and, in turn, build their own being or identity. In this sense, a reflective exercise is proposed to understand the link between this phenomenon and the participants’ academic performance. Regarding the methodology, this research used a qualitative approach, as for the design; the following interpretative frameworks were used: virtual ethnography, phenomenology and, finally, grounded theory, a method that was complemented through the implementation of the software Atlas.ti to analyze qualitative data. To conclude, it was possible to determine that the participants fully identify different cultural symbols that revolve around cell phone usage and the social dynamics around it. In addition, it was possible to identify the influence of cell phone usage regarding students’ academic performance. Finally, the importance of cell phone usage is recognized to support pedagogical and didactic processes that promote appropriation and creation of knowledge.
Keywords: usage, cell phones, identity, childhood, academic performance (Thesaurus); social skills (Keywords suggested by the author), usage, cell phones, identity, childhood, academic performance (Thesaurus); social skills (Keywords suggested by the author).
Resumo: Este artigo reflete sobre os efeitos entre a relação do consumo simbólico dos telefones celulares e o desempenho acadêmico dos alunos da quarta e quinta série do ensino fundamental. Para isso, este estudo envolveu 32 alunos da quarta e quinta série do ensino fundamental no Liceo Femenino Mercedes Nariño, na cidade de Bogotá, com idade entre 8 e 12 anos. O eixo problemático é o consumo simbólico, entendido como a relevância do significado que os consumidores dão à mercadoria, que é um meio para estabelecer relações sociais e, por sua vez, para construir seu próprio ser ou identidade. Neste sentido, é proposto um exercício de reflexão que procura compreender a conexão entre este fenômeno e o desempenho acadêmico dos sujeitos de estudo. Com relação à metodologia, o trabalho foi enquadrado dentro da abordagem qualitativa, para o desenho foram aproveitados os seguintes quadros interpretativos: etnografia virtual, fenomenologia e, finalmente, teoria fundamentada, um método que foi complementado pela implementação do software Atlas.ti para a análise de dados qualitativos. Quanto às conclusões, foi possível determinar que os sujeitos do estudo identificam plenamente os diferentes símbolos culturais que giram em torno do consumo de telefones celulares e as dinâmicas sociais que se tecem em torno deste consumo, além disso, foi possível identificar a influência do consumo de telefones celulares no desempenho acadêmico dos estudantes, finalmente, é reconhecida a importância do uso de telefones celulares para apoiar processos pedagógicos e didáticos que promovam a apropriação e a criação de conhecimento.
Palavras-chave: consumo, telefones celulares, identidade, infância, desempenho acadêmico (Tesauros); habilidades sociais (Palavras-chave sugeridas pelo autor), consumo, telefones celulares, identidade, infância, desempenho acadêmico (Tesauros); habilidades sociais (Palavras-chave sugeridas pelo autor).
Abstract: This article reflects on the effect between the symbolic usage of cell phones and the students’ academic performance in fourth and fifth grade. To this end, this study had the participation of 32 students from fourth and fifth grade at Mercedes Nariño Women's High School in the city of Bogotá, their ages range from 8 to 12 years old. The main problem is symbolic consumption, understood as the relevance that consumers give to possessions, being these ones a means to establish social relations and, in turn, build their own being or identity. In this sense, a reflective exercise is proposed to understand the link between this phenomenon and the participants’ academic performance. Regarding the methodology, this research used a qualitative approach, as for the design; the following interpretative frameworks were used: virtual ethnography, phenomenology and, finally, grounded theory, a method that was complemented through the implementation of the software Atlas.ti to analyze qualitative data. To conclude, it was possible to determine that the participants fully identify different cultural symbols that revolve around cell phone usage and the social dynamics around it. In addition, it was possible to identify the influence of cell phone usage regarding students’ academic performance. Finally, the importance of cell phone usage is recognized to support pedagogical and didactic processes that promote appropriation and creation of knowledge.
Keywords: usage, cell phones, identity, childhood, academic performance (Thesaurus); social skills (Keywords suggested by the author), usage, cell phones, identity, childhood, academic performance (Thesaurus); social skills (Keywords suggested by the author).
Resumo: Este artigo reflete sobre os efeitos entre a relação do consumo simbólico dos telefones celulares e o desempenho acadêmico dos alunos da quarta e quinta série do ensino fundamental. Para isso, este estudo envolveu 32 alunos da quarta e quinta série do ensino fundamental no Liceo Femenino Mercedes Nariño, na cidade de Bogotá, com idade entre 8 e 12 anos. O eixo problemático é o consumo simbólico, entendido como a relevância do significado que os consumidores dão à mercadoria, que é um meio para estabelecer relações sociais e, por sua vez, para construir seu próprio ser ou identidade. Neste sentido, é proposto um exercício de reflexão que procura compreender a conexão entre este fenômeno e o desempenho acadêmico dos sujeitos de estudo. Com relação à metodologia, o trabalho foi enquadrado dentro da abordagem qualitativa, para o desenho foram aproveitados os seguintes quadros interpretativos: etnografia virtual, fenomenologia e, finalmente, teoria fundamentada, um método que foi complementado pela implementação do software Atlas.ti para a análise de dados qualitativos. Quanto às conclusões, foi possível determinar que os sujeitos do estudo identificam plenamente os diferentes símbolos culturais que giram em torno do consumo de telefones celulares e as dinâmicas sociais que se tecem em torno deste consumo, além disso, foi possível identificar a influência do consumo de telefones celulares no desempenho acadêmico dos estudantes, finalmente, é reconhecida a importância do uso de telefones celulares para apoiar processos pedagógicos e didáticos que promovam a apropriação e a criação de conhecimento.
Palavras-chave: consumo, telefones celulares, identidade, infância, desempenho acadêmico (Tesauros); habilidades sociais (Palavras-chave sugeridas pelo autor), consumo, telefones celulares, identidade, infância, desempenho acadêmico (Tesauros); habilidades sociais (Palavras-chave sugeridas pelo autor).
Introducción
El consumo es un rasgo distintivo en la condición humana, es inherente al sujeto; consiste en la elección y adquisición de bienes y servicios (mercancías) que permiten llevar a cabo la satisfacción de necesidades, por tanto, cumplen una finalidad en el plano material; sin embargo, fenómenos actuales y a nivel internacional, tal como lo es la globalización, la expansión económica y la digitalización, han conllevado a modificar las intenciones frente a las prácticas de consumo. Y es bajo el presente marco, que emerge la categoría del consumo simbólico, como una forma de entender aquellas prácticas de consumo que se basan no en la utilidad que representa la mercancía primordialmente, sino más bien, en el significado sociocultural que adquiere tal mercancía. Así, de acuerdo con el consumo simbólico, los sujetos no adquieren mercancías bajo una lógica del intercambio comercial motivados por su valor de uso, sino por el imaginario cultural colectivo que representa dicha mercancía para las masas.
Tal y como lo expresan Fenollar y Ruiz de Maya (2002), el consumo simbólico tiene un efecto en doble vía, el primero, referente a la construcción del mundo social que se encuentra influenciado por el significado que los sujetos atribuyen a las mercancías, como lo son por ejemplo, las “modas” o “estilos de vida”, que son objetos replicados por diversos sujetos al ser considerados o interpretados como mejores, lo que conlleva al segundo efecto, y es, precisamente la constitución del sujeto a partir de sus prácticas de consumo, pues estas manifiestan la intención de lo que el sujeto es o quiere dar a representar como individuo en la sociedad, por tanto, su elección sobre un objeto, no depende principal o enteramente a su funcionalidad, sino más bien a su significado, que posee lo social y se atribuye subjetivamente.
Ahora bien, entre las mercancías que han tenido relevancia y popularidad en las sociedades actuales, se encuentran los celulares, los cuales constituyen una herramienta multifuncional cuyo uso permite realizar varias acciones en un espacio digital o virtual, esencialmente, socializar o interactuar con otros sujetos que no se encuentran de forma presencial, mediante el uso de las redes sociales, las mismas, consisten en aplicaciones que representan canales comunicativos a larga distancia, y al mismo tiempo, un escenario virtual en el que se publica y circula diferente tipo de contenido e información.
Entre los sujetos que suelen consumir tales productos se encuentra la población adulta y joven, y recientemente, la población infantil. Estos dos últimos grupos etarios representan un número considerable en el consumo de las aplicaciones o redes sociales, y al ser también un número importante que asiste a las instituciones educativas, el presente estudio surge a partir de una serie de cuestionamientos frente a la relación entre la infancia y el consumo simbólico de los celulares, la mediación de dichos artefactos en las relaciones sociales, y, el potencial que pueden adquirir los celulares para el mejoramiento del rendimiento académico en el estudiantado.
De acuerdo con Navarro (2003), las habilidades sociales y emocionales son indispensables en la formación del estudiante, por tanto, si no se desarrollan de una forma adecuada, pueden incidir negativamente en el proceso académico del estudiante, de esta manera, llega a la conclusión de la importancia de promover y fomentar relaciones sociales que le permitan al estudiante tener un mejor desenvolvimiento a nivel social y educativo.
Para llevar a cabo este ejercicio reflexivo se realizó un trabajo investigativo con 32 estudiantes de grados de cuarto y quinto de primaria, y 5 profesores del Liceo Femenino Mercedes Nariño de la ciudad de Bogotá, con el objetivo de identificar si existe una relación entre el consumo simbólico de celulares y el rendimiento académico, para esto fue necesario realizar interpretaciones sobre la forma en la que las estudiantes configuran su identidad y sus relaciones sociales con base al consumo de las redes sociales presentes en el celular, así como también, la indagación por las posibilidades de aprovechamiento del dispositivo móvil como herramienta didáctica dentro de las aulas de clase para actualizar y diversificar procesos pedagógicos y didácticos.
Infancia como contingencia
El docente colombiano Amador (2021), basándose en rigurosas investigaciones en torno a la infancia, nos explica que esta aparece en una determinada época histórica (finales de la Edad Media o principios de la Edad Moderna, la fecha varía según la perspectiva de los especialistas) con la finalidad de diferenciar realidades humanas a partir del factor etario. La infancia, por tanto, lejos de tratarse de una especie de esencia del ser humano que se desarrolla en una edad temprana, se relaciona más bien con la idea de un constructo social, donde las grandes clasificaciones sociales como la clase, el género, la raza o el contexto son determinantes en la subjetividad de los niños.
De manera simultánea, la infancia termina siendo el efecto de las relaciones de poder entre la socialización de los adultos y los niños, donde los primeros tienen la autoridad sobre los segundos, y tradicionalmente desempeñan el papel de reguladores y normalizadores de comportamientos de acuerdo con los códigos sociales tradicionales. Sin embargo, dichos códigos sociales no permean o repercuten a cabalidad la subjetividad de los niños, pues, aunque no se puede negar que estos actúan como agentes reproductores de la cultura hegemónica, es menester indicar que también pueden ser opositores de tales valores y, por ende, tener una capacidad de agenciamiento que permite dinamizar la cultura al permitir la transformación a partir de la oposición.
El uso y consumo del celular una realidad en la infancia
En la actualidad, es cada vez más frecuente observar sujetos de distintas edades haciendo un uso constante del celular, este comportamiento ocurre en diferentes lugares con distintos fines; sin embargo, los más comunes se dan en el ámbito social e informativo, el celular es un dispositivo que facilita la comunicación y búsqueda de información, dada su versatilidad, se ha posicionado como una herramienta de alta demanda en diferentes ámbitos de la vida, por otra parte, a causa de la virtualidad como resultado de la pandemia por el COVID-19, el uso de este dispositivo se ha intensificado. El público consumidor del aparato móvil abarca una gran cantidad de sujetos, especialmente, aquellas juventudes e infancias que, creciendo bajo un entorno virtual, ven con total normalidad el uso de aparatos electrónicos; datos estadísticos en España afirman que al menos el 22% de los menores de 10 años tienen un teléfono móvil, a los 12 años este porcentaje aumenta por encima del 63%, a los 13 años la tenencia de estos aparatos llega al 84% y sobre los 15 años de edad, el porcentaje supera el 90% (Rodríguez et al., 2021). Sobre este hecho, se hace evidente que es cada vez más común que estudiantes en rango de una edad menor usen y posean un celular; según Martínez et al. (2015), cada día los niños comienzan a usar teléfonos inteligentes a edades más cortas, estos sujetos piden a sus padres que les regalen celulares desde los 11 años, sin embargo, hay casos en los que niños desde los 6 años ya poseen un móvil en la escuela, este comportamiento es ampliamente aceptado en la sociedad, de tal forma que, se ha normalizado dentro de los hogares y los espacios educativos.
Un hecho implícito del consumo masivo de teléfonos es la manera como se transforman las relaciones sociales, trasladando el espacio de interacción del plano físico a uno virtual, en consecuencia, los menores demandan a sus padres la necesidad de tener un teléfono propio para no sufrir aislamiento social a causa de no poder estar conectados (Ramírez, 2008).
El creciente consumo sobre el uso de teléfonos por parte de las infancias y juventudes plantea un debate sobre el criterio que tiene esta población como sujetos de consumo en los mercados del mundo, al respecto, Buckingham (2012) realiza un ejercicio interesante al colocar en diálogo dos de los discursos hegemónicos que giran en torno a la idea del niño-consumidor: de un lado, se presentan aquellos que tienen la intención de preservar la inocencia del niño de los contenidos y mercancías dirigidas para el público adulto; y del otro lado, se encuentra el discurso del marketing, el cual reviste al niño como un consumidor autónomo, se lo considera con un fuerte criterio al momento de elegir lo que desea consumir. En síntesis, se encuentran básicamente dos ideas frente a la imagen del niño consumidor: en primer lugar, se presentan a los niños como víctimas del marketing bajo un discurso conservador que da por sentado que los infantes están sujetos a la manipulación mediática de la publicidad, y por el otro, como un agente consumidor en potencia que tiene la capacidad de influir sobre el marketing. Lo cual resulta en una fuerte ambivalencia frente a la interpretación de las infancias consumidoras, por lo que Buckingham (2012), resalta la necesidad de promover diferentes marcos de interpretación de cara al debate del niño consumidor.
En este sentido, se hace necesario revisar detenidamente cuáles son los efectos del consumo infantil del móvil, teniendo en cuenta que los teléfonos inteligentes son un producto pensado y fabricado para un público adulto, pero su consumo es cada vez más frecuente en sujetos de edades más tempranas.
Nuevas lógicas sociales en el marco de la virtualidad
Los teléfonos inteligentes son la puerta de entrada al mundo virtual permitiendo a sus usuarios conectarse en tiempo real y de forma simultánea en aplicaciones hechas para la interacción social; con el uso de la internet, en la actualidad cualquier persona con un celular puede acceder a redes sociales, chats en línea, video juegos, blogs, entre otros. Estas aplicaciones digitales se convierten en espacios virtuales para la interacción social, tal y como lo propone Marañón (2012) cuando menciona que:
La gestación y el desarrollo de movimientos sociales y culturales a través de internet confirman un hecho social total que no puede ser tratado como un medio de comunicación únicamente, sino que se manifiesta como una relación social plena e internacional. (p.2)
Lo anterior supone un redireccionamiento social de los espacios físicos a los virtuales, y a su vez, una transformación de las formas tradicionales en las que las personas entablan relaciones sociales y construyen su propia identidad, un ejemplo relevante al respecto, es la forma en la que se comunican los jóvenes a través de las redes sociales. Es por ello que, Vargas Franco (2016) menciona que el lenguaje que se usa dentro de las redes está plasmado de significados que transmiten ideas identitarias personales y sociales, y adquiere diferentes modalidades encontrándose en imágenes, historias, fotos, textos y videos; todos estos artefactos son utilizados por los usuarios para narrar historias propias, comunicando quién se es, y también narrativas de quién se quiere ser, en un ejercicio en el que se descubren, encuentran y se transforman identidades.
Una aproximación interpretativa de este espacio es el concepto “Sujeto Cyborg” propuesto por Rueda (2004), quien reflexiona la virtualidad como una nueva realidad que debe ser entendida interdisciplinarmente, puesto que el ciberespacio se convierte en un lugar que reconceptualiza las relaciones sociales y la subjetividad, este territorio no físico alberga una serie de fenómenos de interacción social, por lo cual, los sujetos construyen su identidad individual y colectiva con una influencia del espacio virtual, esta cibercultura albergada en la internet representa “un nuevo espacio epistemológico y existencial del ser” (Rueda, 2004, p.73), que debe ser abordado desde el ejercicio investigativo, más aún, cuando la coyuntura sanitaria provocada por el COVID-19, ha modificado o influenciado la manera en que las personas entablan relaciones sociales, lo que provocó la priorización de la virtualidad como espacio para la interacción social sobre los espacios tradicionales no virtuales.
Hábitos recurrentes en redes sociales en los que los usuarios se muestran a sí mismos a través de fotos o pequeños clips de video, en lo que se conoce como “estados” son usados para mostrar rutinas y preferencias en una variedad de comportamientos que van cargados de significados culturales, y que giran en torno al reconocimiento social, lo que explica la popularidad que tienen las fotos de comida, vacaciones, actividades culturales y últimas tendencias de moda entre los usuarios; aquí es importante mencionar que los usuarios recurren a estos estados en busca de aprobación y reconocimiento social a través de los “likes o emojis”, que indican la aprobación o rechazo de sus seguidores o amigos virtuales, de esta manera, si las reacciones son positivas significa que un sujeto encaja y es aceptado socialmente, pero si las reacciones son negativas, el sujeto se convierte en objeto de rechazo y, a veces, de impopularidad social. Estudios sobre la red social Facebook mencionan que hacer este tipo de publicaciones tiene como objetivo llegar a un gran número de usuarios y conseguir más seguidores, generando un refuerzo de la imagen “self” a través de la cantidad de “likes” que se obtengan en las publicaciones, sumado a ello, se genera un incremento en los niveles de autoestima de los usuarios (Fernández y Quiles, 2018).
Es importante resaltar que, este fenómeno se diversifica según su nicho de población, es decir, que existen diferentes estilos de vida según el contexto social de los sujetos, por tanto, en un grupo social B, los hábitos de consumo pueden ser opuestos al de un grupo social A, aunque su estructura funciona de la misma forma y con el propósito de relacionarse, encajar y ser reconocido socialmente.
Al respecto de la autoconstrucción del “Self”, Almansa et al. (2012) comentan que los adolescentes fabrican su propia personalidad en internet, el hecho de poder crear un perfil de presentación en un entorno digital donde pueden encontrarse con sus pares les da la posibilidad de no solo mostrar quiénes son, sino también, quiénes quieren ser, estos sujetos ponen su marca personal en cada detalle, modifican su nombre y cuidan su apariencia para tener mayor oportunidad de recibir solicitudes de amistad; es común que se incluya información como el lugar donde estudian, sus gustos musicales, televisivos y demás intereses culturales, publicar su situación sentimental es un factor importante, también comparten sus intereses y actividades de preferencia.
Estas lógicas de intercambio social distan de la realidad cotidiana del plano físico en la que las personas se relacionan normalmente, la virtualidad conlleva un nuevo paradigma que ha complejizado la manera en la que las personas intercambian información y construyen su entorno social, en las redes sociales la comunicación se hace más compleja dado que es posible enviar y recibir mensajes de manera simultánea, intercambiar información en un proceso que puede involucrar datos personales, grupales y globales, todo en tiempo real.
Dicha complejidad implica la formación de lazos sociales frágiles, el hecho de entablar una relación social en el plano digital supone que los interlocutores pueden desaparecer en cualquier momento, o simplemente permanecer como contactos pero sin una comunicación activa en lo que se conoce como “ghosthing”, según lo explica Linne (2021), este concepto nace para explicar cómo los usuarios en diferentes aplicaciones de citas y redes sociales hacen un corte súbito de comunicación con el otro, que va desde no responder mensajes, hasta bloquear sin razón aparente, producto de una falta o miedo al compromiso. Otra forma menos agresiva de este fenómeno es el “curving” tratándose de una comunicación rápida que no demuestre demasiado interés. Lo antes dicho explica por qué algunas relaciones mediadas por lo digital se configuran como superficiales y poco duraderas, inestables, líquidas, en las que los usuarios pueden construir una imagen artificial para mostrar al otro, y este puede huir de la relación sin remordimientos ni penas al no tener ninguna clase de compromiso.
Un ejemplo de lo anteriormente mencionado es un fragmento de una de las personas entrevistadas por Almansa (2012), en su trabajo sobre el uso de la red social Facebook en adolescentes colombianos y españoles, allí comenta que, “para que yo agregue a alguien como mi amigo tiene que tener una foto bonita, tiene que ser pinta o estar lindo” (Almansa, 2012, p.130). Este comportamiento es una pequeña muestra sobre la lógica social que se vive en la virtualidad, donde “personajes diversos adaptan su identidad, construyen y reconstruyen su cuerpo en chats y páginas webs, enfrentándonos a una subjetividad múltiple, fragmentada, diseminada en la red” (Rueda, 2004, p. 73). Lo dicho hasta aquí es un ejemplo de la complejidad del fenómeno social cristalizado a través del consumo y divulgación de información personal y social, en gran medida a través de los teléfonos inteligentes dada su capacidad de conectarse a internet.
Del simple consumo al consumo simbólico
¿Dónde se sitúa la línea divisoria entre el consumo simple y el consumo de objetos por su marca o su significado cultural? Gracias a la expansión de la internet los niños reciben constantemente gran cantidad de información, según Hernández (2020) en una nota para la BBC, el promedio de horas que los niños pasan en frente de las pantallas de los dispositivos digitales es de dos horas al día, tiempo que se puede triplicar cuando los niños llegan a la adolescencia. Estos periodos prolongados de exposición a las pantallas son el foco de una gran cantidad de información y publicidad cargadas de imágenes en las que aparecen productos que se adaptan fácilmente y se hacen necesarios para la vida de sus posibles consumidores, en síntesis, la publicidad en internet presenta a los usuarios el estilo de vida que deben adoptar.
Algunos teóricos del consumo simbólico hablan sobre la forma en la que las mercancías son utilizadas por los compradores para transmitir información de sí mismos, y así, compartir con otros su identidad, por ejemplo, Fenollar y Ruiz (2002) dicen que un consumidor simbólico no valora la mercancía por su funcionalidad o el servicio que esta puede prestarle, sino porque a través de esta puede expresar a los demás quién se es, este mensaje llega a los otros por medio de los símbolos culturales que tienen los objetos para un grupo social. Para estos autores el papel de la televisión y la publicidad es clave, puesto que la mayor parte de esos simbolismos son puestos en las mercancías por el marketing, de esta forma, se constituye un mundo social donde “(…) los productos [son] como un medio que permite expresar el significado cultural que constituye nuestro mundo” (Fenollar y Ruiz, 2002, p. 3). Antes de continuar es necesario resaltar que estos autores hablan de la televisión, como la ventana de los símbolos en las mercancías, sin embargo, los teléfonos inteligentes en su mayoría son la evolución y ventana de la publicidad en la actualidad, esta adaptación es tan amplia que los anuncios hacen presencia en video juegos, redes sociales, videos en línea, y todo tipo de aplicaciones digitales a las que se puede acceder a través de un celular.
Ahora bien, en el caso de los adultos o adolescentes consumidores, el consumo simbólico se materializa en el momento en el que se adquiere la mercancía con el objeto de encajar socialmente y poder participar en un grupo social; pero ¿cómo opera esta maquinaria en los niños? y ¿cómo y de qué manera afecta su vida?
Rendimiento académico y su relación con el consumo simbólico
El rendimiento académico es un fenómeno multifactorial al que se le han dado diferentes interpretaciones, Garbanzo (2007) lo describe como el valor numérico que se le atribuye a las tareas académicas de la persona que estudia, y que depende de la suma de complejos factores que pertenecen al estudiante. Reyes (2003), por su parte, hace un amplio recorrido del fenómeno, para argumentar que, el rendimiento académico es atravesado por diversos factores, entre los cuales se encuentran, los estímulos educativos, la cantidad de veces que un estudiante ha repetido alguna asignatura, las aptitudes, emociones y valores afectivos de los sujetos, el ambiente académico y una buena ejercitación física también pueden incidir en este. Bajo esta misma línea, Burgos (2018) también afirma que existen diferentes factores que pueden determinar el desempeño académico, en su estudio, que contó con la participación de estudiantes de Boyacá en Colombia, encontró que algunos de los factores significativos que afectan al rendimiento académico son: la relación que se establece entre el docente y el estudiante, las dificultades o problemáticas relacionadas con los familiares del estudiantado, e incluso, el grado de escolaridad de los mismos acudientes.
En el contexto educativo colombiano, el éxito escolar o rendimiento académico son determinados mediante las pruebas estandarizadas de Estado conocidas como ICFES, lo que significa que la medición cuantitativa sigue teniendo más peso a pesar de los hallazgos en los estudios antes mencionados, por lo que es importante señalar que, no es intención de este estudio problematizar la manera en la que se mide el rendimiento en Colombia, sino más bien, revisar si el factor de consumo puede afectar de alguna forma el desempeño escolar de estudiantes de primaria. Con la intención de dar una mirada con un horizonte más amplio, vale la pena poner en consideración el aporte teórico de Navarro (2003), en su trabajo “El rendimiento académico: Concepto, investigación y desarrollo”, en donde se discute tres factores que él considera de gran peso sobre el rendimiento académico.
El primero es la motivación escolar, entendida como la conducta que tiene un individuo en el proceso que lleva a cabo para alcanzar una meta, y el valor mismo que este le da a dicha meta. Según lo explica Navarro (2003), la motivación es producto de un ejercicio constante en el que se fomenten los sentidos de competencia, autonomía y realización de los estudiantes, cuidado a su autoestima y sus resultados académicos.
El segundo es el autocontrol del estudiante, también relacionado con la autoestima y la conciencia que estos tienen de sus capacidades, así pues, cuando los sujetos no obtienen buenos resultados académicos, son conscientes de que esto se debe a su quehacer estudiantil y no a factores externos, tomando el control de la situación y tomando parte para hacer cambios que conduzcan a la obtención de mejores resultados.
El tercer y último factor tiene que ver con las habilidades sociales o capacidad de los niños para relacionarse con otros, el cual juega un papel muy importante en el proceso de enseñanza y aprendizaje del estudiante. Las relaciones sociales del sujeto con sus compañeros y familia le dan forma a su ambiente social, respecto a esto, Navarro (2003) afirma que el correcto desarrollo de las habilidades sociales en los niños contribuye con su desarrollo cognitivo y funcionalidad social, y que, por el contrario, los individuos con bajas capacidades sociales presentan dificultades en el desarrollo académico, lo que, en consecuencia, puede desembocar en la deserción escolar.
De lo anterior es posible entablar una relación entre el rendimiento académico y el consumo simbólico a través del factor de habilidades sociales, para darle sustento teórico a dicha relación se realizó un análisis de datos soportado por el software Atlas.Ti. En primer lugar, se realizó un análisis exploratorio para corroborar la relación entre las categorías de análisis, posteriormente, se recogieron los datos pertinentes bajo las herramientas metodológicas, los cuales, fueron interpretados bajo los supuestos teóricos.
Metodología
La metodología para llevar a cabo el ejercicio investigativo se basó en un enfoque cualitativo, pues permite el uso de la etnografía como herramienta para la recolección de datos, así como la fenomenología y la teoría fundamentada para la interpretación de hallazgos y su posterior conceptualización teórica.
Por un lado, la teoría fundamentada, pretende establecer explicación de un fenómeno en un contexto específico, a partir del registro, codificación, relación e interpretación de los datos hallados, con la intención de establecer una teoría a partir de la construcción y relación de categorías analíticas. Generalmente, su implementación y desarrollo se deriva por la falta de constructos teóricos que expliquen un determinado objeto de estudio (Hernández et al., 2014). Para el presente trabajo, la teoría fundamentada se ejecutó gracias al uso del software Atlas.ti, donde se realizaron análisis de la información documentada, abstrayendo aquellos conceptos de mayor frecuencia y relacionándolos entre sí para la generación de categorías y, en consecuencia, de la teoría misma, proceso que se hace manifiesto con las llamadas redes semánticas, las cuales presentan de manera esquemática los constructos teóricos.
Al igual que la teoría fundamentada, la fenomenología tiene como intención conocer la perspectiva de los participantes frente a un determinado objeto de estudio o fenómeno. Sin embargo, difieren en la finalidad investigativa, pues mientras la teoría fundamentada busca la formulación de modelos teóricos a partir de las experiencias interpretadas, la fenomenología, se inclina más por conocer las experiencias individuales de cada uno de los sujetos para identificar aquello que tienen en común con relación al fenómeno (Hernández et al., 2014). Para el presente estudio, el fenómeno a trabajar consistió en el consumo simbólico de celulares por parte de estudiantes, y su posible relación con la construcción de relaciones sociales e identidad.
Teniendo en cuenta que el ejercicio se interesaba por una compresión de la realidad social en un contexto educativo, se hizo pertinente hacer uso del método de la etnografía escolar, cuya intención es adentrarse en un escenario académico sin realizar mayor interferencia para comprender y describir la cultura escolar desde el mismo ambiente, dirigiendo la atención en las prácticas e ideas de los sujetos que circulan en los espacios institucionales (Álvarez, 2011).
De acuerdo con el contexto generado por la crisis sanitaria del COVID-19, donde la educación adoptó una modalidad virtual, se hizo entonces necesario implementar la etnografía en su variante virtual. La docente Hine (2004), quien ha trabajado en el campo disciplinar de la ciencia tecnológica, explica que el método etnográfico no se limita al trabajo presencial, puesto que el espacio virtual también representa un escenario social donde los sujetos interactúan entre sí, y, en consecuencia, un escenario susceptible para la indagación investigativa.
Lo anterior implica el enriquecimiento metodológico para la interpretación del fenómeno de interés, en razón de integrar diferentes herramientas que permiten hacer reflexiones e interpretaciones transversales al fenómeno de estudio. Para lo cual a continuación se exponen algunos aportes de cada uno de los marcos de abordaje.
Tabla 1
Marco metodológico
| Pregunta de Investigación | Diseño, marco o abordaje | Información que proporciona |
| Preguntas sobre procesos y relaciones entre conceptos que conforman un fenómeno, | Teoría fundamentada | Categorías del proceso o fenómeno y sus vínculos. Teoría que explica el proceso o fenómeno (problema de investigación). |
| Preguntas sobre las características, estructura y funcionamiento de un sistema social (grupo, organización, comunidad, subcultura, cultura), desde una familia, hermandad o hinchada hasta una megaciudad. | Etnográfico | Descripción y explicación de los elementos y categorías que integran al sistema social: historia y evolución, estructura (social, política, económica, etc.), interacciones, lenguaje, reglas y normas, patrones de conducta, mitos y ritos. |
| Preguntas sobre la esencia de las experiencias: lo que varias personas experimentan en común respecto a un fenómeno o proceso. | Fenomenológico | Experiencias comunes y distintas. Categorías que se presentan frecuentemente en las experiencias. |
Nota. Tabla 1 elaborada con base en la información tomada de Metodología de la Investigación (6a ed.), por Hernández, S. R., Fernández, C., & Baptista, P. (2014). McGraw Hill.
Las categorías de análisis que se establecieron a partir del dialogo entablado fueron: Rendimiento académico; Uso y consumo del Celular; y, Desarrollo de habilidades sociales. Por lo que se llevó a cabo un análisis exhaustivo con la intención de determinar la forma en la que dichas categorías se relacionan entre sí, para posteriormente, extraer evidencias teóricas sobre el impacto de dicha relación sobre el proceso de enseñanza-aprendizaje de los sujetos de estudio, haciendo hincapié en el rendimiento académico, como factor en el cual se cataliza tal relación.
Como parte integral del diseño metodológico se diseñaron los instrumentos de recolección de información. Para este caso fueron, en primer lugar, taller didáctico, seguido de la entrevista semiestructurada, grupo focal y, finalmente, escala Likert.
Enfoque
La metodología de este trabajo de investigación se inscribe en un enfoque cualitativo, el cual está enmarcado por el razonamiento inductivo que busca llegar a premisas generales partiendo desde premisas particulares. El enfoque, toma en cuenta significaciones subjetivas para interpretar diversos fenómenos dentro de un contexto (Hernández et al., 2014).
El enfoque cualitativo centra su interés por diferentes fenómenos, tales como, la interacción social de los estudiantes en las aulas de clase o el desarrollo de su personalidad manifiesto a través de sus preferencias, gustos, o actitudes. En suma, el aula de clase es uno de los escenarios en los que los sujetos moldean su identidad a partir de los significados culturales y sociales que allí se encuentran y reproducen. Así que, un enfoque de corte cualitativo encaja adecuadamente en este estudio, pretendiendo abordar las realidades vividas en las aulas de clase.
Método
Etnografía virtual
De acuerdo con el enfoque cualitativo propuesto para el marco metodológico, se requiere un método de investigación acorde para que se pueda entablar un diálogo que ponga en consideración la diversidad de la población y sus características, además, centre su atención en la realidad social de estos sujetos. De acuerdo con lo anterior, la presente investigación hace uso del método etnográfico en educación, en su variante, etnografía virtual, con el cual se pretende hacer un análisis profundo en ese contexto, es decir, la escuela y todos sus participantes (educandos y educadores).
De acuerdo con Álvarez (2011) la etnografía escolar es un método descriptivo de la cultura escolar dentro de un grupo social específico, se ocupa de desarrollar estudios para la descripción de los principales rasgos de la cultura dentro de los espacios académicos como, por ejemplo, centros educativos. En el método etnográfico el investigador se caracteriza por participar de manera encubierta en el desarrollo de las actividades cotidianas del grupo de estudio, allí realiza ejercicios de observación, escucha, interacción por medio de preguntas, en busca de información que pueda ser útil para su tema de investigación. Las estrategias que usa este método para recoger la información son: la observación participante y no participante, permitiendo obtener datos empíricos fiables. Este método de investigación tiene un carácter holístico, puesto que “(…) pretende construir descripciones de fenómenos globales en sus diversos contextos y determinar, a partir de ellas, las complejas conexiones de causas y consecuencias que afectan el comportamiento y las creencias en relación con dichos fenómenos” (Álvarez, 2011, p. 268).
Puesto que el desarrollo metodológico de este estudio se dio en medio de la coyuntura global causada por el COVID-19, no fue posible realizar observación participante, en cambio, se recurrió a estrategias etnográficas alternativas. En medio de los cambios globales resultado de los avances tecnológicos en comunicación conocidas como TIC, la etnografía se ha tenido que adaptar para seguir operando a favor de la investigación científica y en el campo educativo, una de estas adaptaciones aparece como la etnografía en su variante virtual, tal como lo expresan Meneses y Cardozo (2014) en su estudio “La Etnografía: una posibilidad metodológica para la investigación en cibercultura”, en donde se realiza un ejercicio reflexivo en torno a la cibercultura, la cual es descrita como “la sociedad de la información, y los objetos de estudio que se ubican en escenarios virtuales” (Meneses y Cardozo, 2014, p. 94). En este sentido, “la etnografía en escenarios digitales conserva los rasgos metodológicos de la etnografía convencional, es decir, puede hacerse etnografía de colectivos mediados por las tecnologías digitales como Internet usando técnicas tradicionales básicas” (Meneses y Cardozo, 2014, p. 94).
El papel de las tecnologías digitales y la transformación social que supone su implementación en los contextos escolares se presentan como una oportunidad para realizar análisis más ricos e integradores de las nuevas realidades, tal como lo dice Hine (2004). Las nuevas tecnologías de la interacción permiten que los informantes aparezcan dentro de la etnografía y, a la vez, que estén ausentes. Del mismo modo, el etnógrafo puede estar ausente o presente junto a sus informantes; la tecnología facilita que estas relaciones puedan desplazarse o sostenerse a través de diferentes divisiones espaciales y temporales. Todas las formas de interacción son etnográficamente válidas, no sólo las que implican una relación cara a cara. De esta manera, el presente ejercicio metodológico pretende hacer uso de la etnografía virtual en entornos educativos como los que se dieron para la práctica docente desarrollada en el marco de la pandemia.
Técnica
Observación
La observación puede ser el primer paso de la recolección de datos del proceso investigativo, esta es una técnica que implica un arduo trabajo sistemático que va más allá de la simple acción de ver o mirar situaciones; “la observación investigativa no se limita al sentido de la vista, sino a todos los sentidos” (Hernández et al., 2014, p. 399), ya que se debe hacer con propósitos específicos, que permitan identificar o conocer aspectos del objeto de estudio, respondiendo algunos interrogantes, como lo plantean Hernández et al. (2014), primero, ¿a quién se va a observar?; segundo, ¿cómo observar?; tercero, ¿observar qué?, o bien ¿para qué observar?
Esta herramienta fue aplicada a cinco maestros y 32 alumnos de los grados cuarto y quinto de primeria del Liceo Femenino Mercedes Nariño, cuyas edades oscilaban entre 8 y 12 años.
Diseño y validación de instrumentos
La recopilación de datos es parte fundamental del ejercicio investigativo, por lo que la selección y diseño de instrumentos pertinentes con el enfoque de investigación se convierte en un paso esencial que contribuye con el alcance de los objetivos propuestos en la investigación. Por otra parte, y de acuerdo con el método de investigación elegido, se hizo necesario una serie de instrumentos que permitieron recoger datos en el entorno de las estudiantes, sin que se haga intromisión que afecte la cotidianidad e interacciones sociales del propio ambiente en el que circulan los sujetos de estudio, asimismo, dichos instrumentos deben conducir al investigador hacia el análisis profundo de los fenómenos que tienen lugar en el aula de clase, por ende, se diseñaron los siguientes cuatro instrumentos para el estudio investigativo tabla 2:
● Taller Didáctico
● Entrevista Semiestructurada
● Grupo Focal
● Escala Likert
Tabla 2
Participación de la muestra/instrumentos
| Muestra | Instrumento |
| 32 estudiantes | Taller Didáctico (desarrollo en clase y primer formulario Google). |
| 27 estudiantes | Entrevista Semiestructurada (Formulario Google) |
| 10 estudiantes | Entrevista Semiestructurada (Grabación en vivo a través de reunión virtual) |
| 5 profesores | Escala Likert (Formulario Google) |
Resultados
Para la recolección de datos se usaron varios instrumentos de recolección, entre ellos, la encuesta, la entrevista y la escala de Likert diseñadas e implementadas mediante plataformas digitales como Google Form y Microsoft Teams. Todos los datos recolectados fueron analizados bajo la herramienta informática de Atlas.ti, la cual constituyó una ayuda indispensable para presentar los análisis de una forma esquemática, mostrando los códigos y las relaciones que se pudieron evidenciar y establecer para la construcción de las redes semánticas.
El análisis de los datos se estructura en dos partes, en principio, se presenta el análisis exploratorio, realizado con base en los documentos que hicieron parte de la literatura del marco teórico, y, posteriormente, se presenta el análisis de los datos hallados in situ, con la intención de contrastar lo recolectado con lo postulado.
En dicha medida, el análisis exploratorio se realizó con base en los 24 documentos de investigación, los cuales, fueron examinados para identificar la frecuencialidad de las categorías centrales, a saber: Consumo simbólico y Rendimiento académico, así como la identificación de un concepto que lograra relacionar las categorías en mención.
Posteriormente se realiza una nube de palabras mediante el Atlas.ti, la cual presenta los conceptos más repetidos, y entre ellos, se puede evidenciar que uno de ellos es “social”, constituyéndose como factor común de susodichas categorías, emergiendo así la tercer categoría clave para el trabajo: Habilidades sociales figura 1.

Ahora bien, siguiendo los postulados expuestos en el marco teórico, el consumo se convierte en el puente de los sujetos para buscar la aceptación y participación social, punto que es importante entender debido a que según el consumo simbólico la capacidad social de las personas es mediada por sus hábitos de consumo, lo que en consecuencia significa que la habilidad social, es decir, la capacidad que tiene un sujeto para relacionarse con otros y encontrar un lugar dentro de la sociedad es consecuencia de lo que consume.
Por tanto, fue de importancia planear el cuestionamiento frente a la cantidad de la población estudiantil que posee un dispositivo móvil propio, teniendo en cuenta que el interés del estudio es conocer el consumo simbólico de los celulares por parte de la población estudiantil. De ese modo, se realizó la siguiente encuesta a 27 estudiantes de grado de quinto.

Según las respuestas arrojadas en la figura 2 , un 70 % de las estudiantes posee su propio celular, por tanto, es un número elevado de demanda. Una vez el aparato tecnológico es entregado al niño, este se vuelve un consumidor en potencia de redes sociales, compras en línea, video juegos y contenido de ocio hecho para un público adulto, sumado a ello, la adquisición de cualquier tipo de información. Por estas razones, es necesario revisar de cerca de qué forma los niños usan estas tecnologías de las que pueden sacar mucho provecho si se usan de la forma adecuada y con el respectivo acompañamiento de padres y profesores.
De dicha manera, se cierra el análisis exploratorio, donde se hace evidente la relación conceptual entre rendimiento académico y consumo simbólico, específicamente, de teléfonos inteligentes, además de poner en contexto que la muestra poblacional efectivamente hace parte del consumo mencionado.
Continuando con el desarrollo analítico, se procede a hacer exposición de los datos suministrados por parte de la población que participó en el ejercicio investigativo. En esta parte del análisis se abordan las siguientes categorías: Rendimiento académico, Consumo simbólico, Habilidad social e Identidad. En últimas, se presenta la viabilidad del dispositivo móvil como herramienta pedagógica con base en las percepciones de los docentes entrevistados.
Rendimiento académico
Con el fin de identificar el uso que las estudiantes le dan principalmente a los celulares y la relación que posee el manejo del celular con el ámbito educativo, se les cuestionó sobre la importancia que constituye dicho aparato para cada estudiante. El siguiente esquema, refleja, por ejemplo, la respuesta de la muestra poblacional (10 estudiantes) frente a la importancia de tener un móvil, como se observa en los códigos, varios de ellos se relacionan con un ámbito académico figura 3.

No obstante, sobre este punto es necesario subrayar que, el trabajo y la población de estudio estuvo atravesada por la virtualidad escolar producto de la crisis por el COVID-19, por lo que el uso del celular se ha vuelto un requisito importante para asistir a clases virtuales, sobre todo, cuando no todas las estudiantes cuentan con un ordenador en casa.
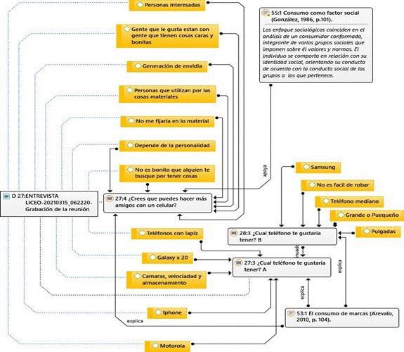
Consumo Simbólico
Para identificar el consumo simbólico por parte de las estudiantes frente a los celulares, se realizó una encuesta acerca de las marcas para identificar el conocimiento y las preferencias que se poseen frente a las marcas de celulares, esta encuesta contó con una participación de 32 estudiantes.

Con base en la anterior red figura 4, es posible determinar que, aunque la evidencia indica que los participantes del estudio en su rango de edad no hacen un consumo simbólico del celular, los sujetos sí reconocen tales símbolos, como en este caso la “Marca”, lo que manifiestan mediante el deseo de un posible consumo de estos dispositivos; sumado a ello, cabe destacar que, dentro de los datos se resalta de igual forma la palabra “Capacidad” referida a las propiedades internas del móvil, lo cual se relaciona con “pulgadas” “grande o pequeño”, palabras que aparecen dentro de las respuestas de la entrevista semiestructurada. Lo que indica que los sujetos de estudio asocian las marcas de alta calidad de los teléfonos con la capacidad de los mismos.
Habilidades sociales
Respecto a la relación entre el consumo simbólico y la construcción de relaciones sociales de los sujetos de estudio, los datos recogidos no muestran evidencias de que el consumo y uso de teléfonos inteligentes sea un indicador que condicione las relaciones sociales de los sujetos de estudio. Sin embargo, sí se puede resaltar que, en las aplicaciones de redes sociales donde navegan las estudiantes, son usados para entablar conversaciones con otros usuarios en la red.
Identidad
En relación con las respuestas presentadas en la siguiente red semántica, se puede observar que los sujetos de estudio tienen un arraigo fuerte de identificación con sus padres o familiares, allí podemos encontrar respuestas tales como: “mamá”, “papá”, “hermana”, “tía”, “prima”, en repetidas ocasiones; lo que indica que en el rango de edad en la que se encuentran los sujetos de estudio la construcción de identidad es mayormente afectada por las relaciones sociales más próximas, es decir, las familiares. Sin embargo, es muy importante resaltar respuestas de única frecuencia como “Kimberly Loaiza”, “Isabel de Pa´quererte”, “Brianda Deyanara”, “María José Lozano”, quienes luego de realizar una búsqueda en internet se pudo verificar que tres de las cuatro personas en mención se desempeñan como personalidades de internet en diferentes redes sociales como Instagram, YouTube, TikTok; y la otra restante, es un personaje ficticio de la televisión nacional. Estas respuestas indican que en una pequeña porción existe un indicador de identificación identitaria con referentes culturales atravesados por el consumo de redes sociales figura 5.

¿De distractor móvil o herramienta pedagógica?
Para conocer las percepciones de los docentes frente al uso del dispositivo móvil como una herramienta pedagógica, se realizó una escala de Likert, la cual fue aplicada a cinco docentes de la institución.

Las respuestas ofrecidas figura 6, por los profesionales de la educación dan por manifiesto que, existe una postura flexible y positiva sobre el uso de estos dispositivos en las aulas de clase por gran parte de los docentes. Sin embargo, se debe resaltar que las respuestas del instrumento metodológico estuvieron atravesadas por la virtualidad escolar en el marco del COVID-19, por lo que las estudiantes que no tienen acceso al ordenador en su casa han tenido que usar el celular como herramienta para conectarse de manera remota a las clases virtuales, lo que en sí supone una flexibilidad en el uso de estos dispositivos; la virtualidad ha demostrado que, aunque algunos maestros no veían de la mejor forma el uso del celular por parte de las estudiantes en el desarrollo de actividades académicas, su posición frente a este uso se ha flexibilizado de manera casi que obligada, los datos recogidos son contundentes, el celular ha cobrado gran protagonismo, se ha vuelto una herramienta sin la que muchos estudiantes no hubiesen podido continuar con sus procesos académicos en el marco de la virtualidad. Lo que hace evidente que los maestros deben encontrar la forma de explotar las bondades que ofrecen los celulares para el desarrollo de sus clases, sin olvidar que las estrategias que se implementen serán determinantes para orientar a las estudiantes a hacer un buen uso de estos dispositivos, la restricción y prohibición ya no es una opción en cuanto al uso de los teléfonos inteligentes, el tema ahora se trata del aprovechamiento de esta herramienta y de transformar al celular en un aliado de los procesos enseñanza-aprendizaje.
Discusiones y consideraciones finales
Teniendo en cuenta los objetivos planteados para el ejercicio investigativo y los datos que fueron recolectados y sometidos a un riguroso análisis, se pueden establecer las siguientes conclusiones: la población partícipe como objeto de estudio, es partícipe en el consumo simbólico de celulares, sin embargo, esto no representa un factor significativo para la construcción de relaciones sociales ni para el rendimiento académico.
Se identificó que el consumo de celulares por parte de dichas estudiantes se debe, primordialmente, a una cuestión educativa, pues mediante estos dispositivos las estudiantes logran acceder a las clases y realizar sus labores académicas. En este sentido, es importante recalcar que el uso del celular aumentó exponencialmente por el contexto de la educación virtual. En segunda instancia, el consumo del celular se relaciona con el ocio, donde las estudiantes encuentran entretenimiento mediante las redes sociales y los chats, logrando entablar comunicación con otros usuarios.
Aunque no hubo una estrecha relación entre el consumo simbólico del celular y la construcción de la identidad, se logró presenciar que los referentes que tienen presentes las estudiantes con relación a su identidad son, esencialmente, sus familiares. Solo un pequeño porcentaje mencionó algunos personajes de redes sociales y televisión, con los cuales se sienten identificadas.
Frente a la percepción que tienen los maestros sobre el posible aprovechamiento del celular en el aula, la información recabada mediante los instrumentos metodológicos permite reconocer que los profesores que participaron en el estudio, en su mayoría, muestran una aptitud abierta y coherente frente al uso e implementación de las TIC, resaltando el celular como una posible herramienta para desarrollar actividades en el aula.
Finalmente, en cuanto a la posibilidad de aprovechar el teléfono inteligente como herramienta didáctica en el aula, se puede mencionar que la literatura analizada concuerda con la información recolectada a través de entrevistas y formularios; en ambos, se identifican necesidades académicas de los estudiantes, que pueden ser satisfechas con dispositivos móviles a través de sus diversas herramientas. Sin embargo, dicha implementación debe estar acompañada por estrategias didácticas lideradas por los maestros para que los celulares sean utilizados en función del proceso de enseñanza y aprendizaje.
Teniendo en cuenta lo anterior, se hace indispensable para la pedagogía en la actualidad, pensar y reflexionar sobre aplicaciones y plataformas web que permitan ampliar y diversificar las herramientas didácticas para contribuir a una forma de enseñanza alternativa y adaptada a las necesidades del momento. En este sentido, el docente tiene el papel fundamental en el proceso, pues su rol es de indagar y también diseñar tales herramientas con base en los contenidos de estudio para formar competencias que contribuyan a una formación integral, en la medida en que no solo se propicia el aprendizaje de la propia disciplina, sino también, sobre el manejo de una variedad de herramientas digitales. Por su parte, el estudiante es un agente activo en el proceso de su propio aprendizaje, ya que estaría interactuando con el conocimiento académico desde la mediación de la tecnología, contribuyendo y facilitando a la aprehensión de los saberes curriculares y también a la aplicación de los conocimientos informáticos.
En síntesis, debido a las necesidades que demanda el momento, es necesario generar intersecciones en el ámbito pedagógico y en el tecnológico para construir otros tipos de entornos educativos que permitan mejorar la forma de enseñanza y aprendizaje por parte de los actores educativos.
Referencias
Almansa, A., Fonseca, O. y Castillo, A. (2012). Redes sociales y jóvenes. Eso de Facebook en la juventud colombiana y española. Revista Científica de Educomunicación, 20(40), 127-135. http://dx.doi.org/10.3916/C40-2013-03-03
Álvarez, C. (2011). El interés de la etnografía escolar en la investigación educativa. Estudios Pedagógicos, 37(2), 267-279. http://dx.doi.org/10.4067/S0718-07052011000200016
Amador, J. C. (2021). Estudios de infancias: la emergencia de un campo que asume a los niños como agentes sociales. En Amador, J. C y García, C. (2021). Infancias, cultura y poder. Siglo del Hombre, Cinde y U. de Manizales.
Buckingham, D. (2012). Repensando el niño-consumidor: nuevas prácticas, nuevos paradigmas. Comunicação, mídia e consumo, 9(25), 3-72. http://revistacmc.espm.br/index.php/revistacmc/article/viewFile/311/pdf_2
Burgos, J. (2018) Comprensiones narrativas de los factores asociados al desempeño académico en estudiantes de Boyacá, Colombia. Diversitas, 14(1), 137-148. https://doi.org/10.15332/s1794-9998.2018.0001.10
Fenollar, P. y Ruiz de Maya, S. (2002). Efectos de los medios de comunicación, la imagen social de la publicidad y los "otros" en el consumo simbólico. Universidad de Murcia, 1-8. http://www.epum2004.ua.es/aceptados/258.pdf
Fernández, C. y Quiles, Y. (2018). Relación de las redes sociales con la autoestima. En M. Pérez, J. Gázquez, M. Molero, A. Barragán, Á. Martos, M. Simón, M. Sisto (coord.), Avances de Investigación en Salud a lo largo del Ciclo Vital (pp. 341-346). Asociación Universitaria de Educación y Psicología (ASUNIVEP). https://dialnet.unirioja.es/servlet/articulo?codigo=6806931
Garbanzo, G. (2007). Factores asociados al rendimiento académico en estudiantes universitarios, una reflexión desde la calidad de la educación superior pública. Educación, 31(1), 43-63. https://www.redalyc.org/pdf/440/44031103.pdf
Hernández, S. R., Fernández, C. y Baptista, P. (2014). Metodología de la Investigación (6a ed.). McGraw Hill.
Hernández, V. I. (28 de octubre de 2020). Los 'nativos digitales' son los primeros niños con un coeficiente intelectual más bajo que sus padres. BBC NEWS MUNDO.https://www.bbc.com/mundo/noticias-54554333
Hine, C. (2004). Etnografía virtual. UOC. https://www.uoc.edu/dt/esp/hine0604.html
Linne, J. (2021, del 20 al 22 de octubre). Ghosting y curving en la era de las apps de citas [Ponencia]. 5to Encuentro de la Red de Investigadores sobre Apropiación de Tecnologías Digitales (RIAT) y II Reunión del Grupo de Trabajo del Consejo Latinoamericano de Ciencias Sociales (GT CLACSO). https://hdl.handle.net/11441/133942
Marañón, C. O. (2012). Redes Sociales y Jóvenes: Una Intimidad Cuestionada en Internet. Aposta. Revista de Ciencias Sociales, (54), 1-16. https://www.redalyc.org/pdf/4959/495950250003.pdf
Martínez, M., Enciso, R. y González, S. (2015). Impacto del uso de la tecnología móvil en el comportamiento de los niños en las relaciones interpersonales. Educateconciencia,5(6), 67-80. http://tecnocientifica.com.mx/volumenes/V06A06.pdf
Meneses, T. y Cardozo, J. (2014). La Etnografía: una posibilidad metodológica para la investigación en cibercultura. Revista Encuentros, 12(2) 93-103. http://hdl.handle.net/11619/1466
Navarro, R. E. (2003). El Rendimiento Académico: Concepto, Investigación y Desarrollo. Revista Iberoaméricana sobre Calidad, Eficacia y Cambio en Educación, 1(2), 1-15. https://www.redalyc.org/pdf/551/55110208.pdf
Ramírez, R. (2008). ¿Dónde estás? el teléfono móvil y la vida cotidiana: análisis del caso de las personas mayores en la ciudad de Barcelona. [Tesis doctoral, Universidad Autónoma de Barcelona]. TDX Tesis doctoral en Xarxa. http://hdl.handle.net/10803/4156
Reyes, Y. (2003). Relación entre el rendimiento académico, la ansiedad ante los exámenes, los rasgos de personalidad, el auto concepto y el asertividad en estudiantes de primer año de psicología de la UNMSN [Tesis de pregrado, Universidad Nacional Mayor de San Marcos]. Cybertesis. https://hdl.handle.net/20.500.12672/590
Rodríguez, A., González, A. y Alonso, C. (2021). Uso del móvil en la infancia. [Tesis de maestría, Universidad de La Laguna]. RIULL Repositorio Institucional. http://riull.ull.es/xmlui/handle/915/24984
Rueda, O. R. (2004). Tecnocultura y sujeto cyborg esbozos de una tecnopolítica educativa. Nomadas, (21), 70-86. https://www.redalyc.org/pdf/1051/105117678006.pdf
Vargas A. (2016). Redes sociales, literacidad e identidad (es): el caso de Facebook. Colombian Applied Linguistics Journal. 18(1), 11-24. http://dx.doi.org/10.14483/calj.v18n1.9415
Notas de autor