Resumen: iEn este trabajo se cuantifican tendencias de aumento de suelo urbanizado en la ciudad de Tunja, Colombia, para modelar escenarios futuros. El modelo se basa en la clasificación de imágenes satelitales y en la inclusión de factores influyentes en el urbanismo. La visualización de las zonas probables de desarrollo se logra a partir de tres etapas. 1). Preprocesamiento, en la que se define la zona de estudio y adecúa las imágenes. 2). Procesamiento, en la que se clasifican las imágenes 2000, 2012 y 2017 y se generan mapas de coberturas y usos: urbanizado, zona verde y área abierta. 3). Postprocesamiento, en la que se valida la precisión de la clasificación. 4). Modelamiento de escenarios futuros, en la que se incorporan los factores de cambio hacia suelo urbanizado y las restricciones, se genera un análisis de cambio y uno de áreas potenciales de transición a territorio urbanizado, para crear los modelos predictivos 2017, 2025 y 2030. El modelo se valida comparando la predicción 2017, con la imagen de clasificación del mismo año, modificando factores hasta que la imagen de predicción 2017 sea representativa de la imagen producto de clasificación.
Palabras clave: modelo de simulación, planificación urbana, teledetección, urbanización.
Abstract: This article quantifies the trends in the growth of urbanized land in Tunja city, Colombia, with the aim of modelling future scenarios. The modeling is based on the satellite images classification and the inclusion of the driving factors in the urban development. The view of the viable development areas is achieved through the following stages. 1). The preprocessing, which defines the study area and adapts the images. 2). The processing, which classifies the images of years 2000, 2012 and 2017 and generates coverage and use maps: urbanized, green zone and open area. 3). The postprocessing, in which the accuracy of the classification of images is validated. 4). The Modeling of future scenarios, that incorporates factors of change and restrictions towards urbanized areas. It generates the analysis of change and potential areas of transition to urbanized areas, providing predictive data for 2017, 2025 and 2030. The modeling is validated comparing the 2017 prediction with the classification image of the same year and then, modifying factors until the 2017 prediction image is representative of the classification image.
Keywords: remote sensing, simulation models, urban planning, urbanization.
Resumo: Neste trabalho são quantificadas as tendências no aumento da urbanização do solo na cidade de Tunja, Colômbia para o modelamento dos cenários futuros. O modelo baseia-se na classificação de imagens satelitais e na inclusão de fatores de influência para o planejamento urbano. A visualização das áreas prováveis de desenvolvimento no futuro consegue-se a partir do desenvolvimento das seguintes etapas: 1) Pré-processamento para definição da área de estudo e ajuste das imagens. 2) Processamento, com a classificação das imagens dos anos 2000, 2012 e 2017, além da geração de mapas de coberturas e usos dos solos: urbanizado, zonas verdes e áreas abertas. 3) Post-processamento, etapa na qual valida-se a precisão da classificação assignada. 4) Modelamento dos cenários futuros, com a incorporação dos fatores de mudança para solos urbanizados e suas restrições. Nesta etapa gera-se uma análise de mudança e uso de áreas potenciais de transição para território urbanizado, visando a criação de modelos preditivos para os anos 2017, 2025 e 2030. O modelo é validado comparando a predição para 2017 com a imagem de classificação correspondente ao mesmo ano, fazendo a modificação dos fatores, até conseguir que a imagem de predição 2017 seja representativa da imagem produto da classificação.
Palavras-chave: modelos de simulação, planejamento urbano, sensoriamento remoto, urbanização.
Résumé: Dans ce travail, il se quantifie les tendances de l'augmentation des sols urbanisées à Tunja, en Colombie, sont modélisé dans scénarios futurs. Le modèle est basé sur la classification des images satellites et l'inclusion des facteurs d'influence dans la planification urbaine. Les zones probables de développement sont visualisées à travers les étapes: 1). Prétraitement, pour définir la zone d'étude et ajuste les images. 2). Le traitement, pour classifier les images 2000, 2012 et 2017, génèrer des cartes de couverture et d'utilisation: urbanisé, espace vert et espace ouvert. 3). Post-traitement, pour valider l'exactitude du classement. 4). La modélisation des scénarios futurs pour integrer les facteurs de changement vers les terres urbanisées et les restrictions, générer une analyse des changements et l'une des zones potentielles de transition vers le sol urbanisé, et pour créer les modèles prédictifs 2017, 2025 et 2030. Le modèle est validé en comparant la prédiction 2017, avec l'image classifiée de la même année, et en modifiant les facteurs jusqu'à ce que l'image de prédiction 2017 soit représentative de l'image du produit de la classification.
Mots clés: aménagement urbain, modèle de simulation, télédétection, urbanisation.
Artículos generales
Modelación de Crecimiento Urbano: Tunja 2017 – 2035[1] [2]
Urban Growth Modeling: Tunja 2017-2035
Modelagem de Desenvolvimento Urbano: Tunja 2017-2035
Modélisation de l’expansion Urbaine: Tunja 2017-2035
Recepción: 29 Mayo 2020
Aprobación: 15 Julio 2020
Aproximadamente, el 55% de la población mundial vive en zonas urbanas, y se estima que la cifra llegue a 68% para el 2050 (United Nations, 2018). Recientemente, el crecimiento urbano en Latinoamérica ha disminuido (United Nations, 2018); sin embargo, para el 2018, el 77.8% de la población en Colombia habitaba cabeceras urbanas (DANE, 2019). En la ciudad de Tunja, capital del departamento de Boyacá, Colombia, el 95% de la población se concentra en la zona urbana, es allí adonde se orienta la inversión social, demandas de servicios públicos y vivienda (Alcaldía de Tunja, 2019). Especialmente en países de ingresos medios y bajos, el desarrollo sostenible depende de la adecuada gestión del crecimiento urbano y del conocimiento de los procesos de urbanización (United Nations, 2018).
La Ley 388 de 1997 define los planes de desarrollo, que estipulan la forma de zonificar el suelo urbano, suburbano y rural, mediante programas de preservación y conservación de los recursos naturales y el medioambiente. De acuerdo con esta ley y con la formulación del Plan de Ordenamiento Territorial (POT) para Tunja, se desarrollan proyectos de inversión en temas de infraestructura, generando un crecimiento urbano importante en la ciudad.
El procesamiento de imágenes permite observar el crecimiento urbano, identificando los cambios espacio–temporales que genera la variación de cobertura del suelo, (López y Plata, 2009). Los estudios de las características de la expansión urbana y de la generación de modelos son útiles para la sostenibilidad y la planeación del suelo urbano (Lv et al., 2012). En este estudio, se identifican las zonas donde se observa un cambio de cobertura y uso, hacia suelo urbanizado, con el fin de obtener patrones de crecimiento y cuantificar dichas áreas. Se realiza el análisis general del crecimiento urbano en la ciudad de Tunja. La ciudad se sitúa sobre la cordillera oriental de los Andes, a 115 km al noreste de Bogotá; fue fundada en 1539 y cuenta con una población proyectada de 180,568 habitantes al año 2021 (DANE, 2021). La Figura 1 presenta la localización de la zona de estudio con un área total de 40 km2, que incluye la zona urbana, de expansión y parte de la zona rural aledaña al perímetro urbano, en la que se observa un desarrollo importante de edificaciones que se puede considerar como una zona de expansión potencial del área urbana. El resultado de la investigación permitió cuantificar cambios apreciables en la transformación de cobertura y uso del suelo.

Localización de zonas para el área de estudio
Fuente: Elaboración propia.A partir de los cambios de cobertura y uso, es posible simular escenarios de expansión urbana que permiten generar patrones de crecimiento y formular planes adecuados para la estructura y el diseño de una ciudad (Bhatta, 2009). El crecimiento de Tunja ha estado influenciado por el desarrollo de infraestructura vial, principalmente en la zona norte, a lo largo del eje del sinclinal en el cual se ubica. El incremento de los predios urbanos y de su área construida hacen de Tunja una de las ciudades de mayor potencial en materia de inversión en el país (IGAC, 2015).
Para el estudio, se procesan imágenes de las misiones satelitales Landsat 7 (LE7) y Landsat 8 (LC8). Se identifican los tipos de cobertura y uso de territorio urbanizado (zonas urbanas, comerciales, de comunicación), zona verde urbana (incluye instalaciones recreativas) y área abierta (zonas arenosas naturales, afloramientos rocosos, tierras desnudas y degradadas) (IDEAM, 2010). Existen métodos de clasificación de usos y cobertura como los de Máxima Verosimilitud (clasificador convencional píxel a píxel), clasificación por región Sequential Maximum a Posteriori (SMAP) (clasificador contextual), técnicas de aprendizaje automático (Random Forest, redes neuronales, etc.), entre otros. De acuerdo con algunos estudios, el método de clasificación Random Forest ofrece los mejores resultados para identificación de las coberturas y usos definidos en este trabajo (Del Toro et al., 2015). Random Forest es un clasificador basado en árboles de decisión generados a partir de particiones binarias del conjunto de datos de entrenamiento, donde cada clasificador contribuye a la asignación de la clase más frecuente (Breiman, 2001).
El objetivo del estudio es analizar las zonas de desarrollo urbano obtenidas, en relación con datos como estudios de tipología estructural de edificaciones y licenciamientos de construcción tramitados en curadurías. Asimismo, se busca construir un modelo que permita generar escenarios futuros de crecimiento urbano. A partir de las imágenes clasificadas 2000 y 2012, se usa el modelo propuesto, para generar un escenario simulado de cobertura y uso 2017, el cual es calibrado usando la imagen de clasificación obtenida para dicho año. Para la validación se emplea el coeficiente kappa (κ), el cual estima la coincidencia entre la imagen simulada y la de clasificación (Nolasco et al., 2016). Se usa una escala para la interpretación de κ, en la que los valores menores a 40% se clasifican como pobres, aquellos entre 40 y 55% como suficientes, entre 55 y 70% como buenos, entre 70 y 85% como muy buenos y mayores a 85% como excelentes (Monserud y Leemans, 1992). Para la generación de escenarios futuros se utiliza Land Change Modeler (LCM) de IDRISI®, que considera factores que afectan el crecimiento urbano, por lo cual se incluyen los mapas de la distancia que hay a vías, comercio y servicios, centros de educación superior, colegios y espacios recreacionales y deportivos, teniendo en cuenta la dinámica actual de la ciudad y su característica de ciudad universitaria. Los factores reciben una ponderación que se ajusta hasta obtener un κ adecuado y se establecen las zonas más probables de desarrollo en escenarios futuros. También se consideran las restricciones (constrains), que son zonas en donde no se espera que exista desarrollo urbano. Tanto los factores como las restricciones se representan mediante capas de información vectorial en un sistema de información geográfica (SIG), basado en la cartografía de la modificación excepcional del POT (Alcaldía de Tunja, 2014).
De acuerdo con los resultados obtenidos en la imagen simulada 2017, se puede concluir que es posible calibrar un modelo de predicción de desarrollo urbano si se modifica la ponderación de factores. Los modelos permiten generar escenarios futuros que podrían ser útiles en la planeación, desarrollo y gestión del territorio.
La elección de imágenes de sensores Landsat se debe principalmente al libre acceso a las imágenes y a la gama de bandas del espectro que facilitan su interpretación y aplicaciones. El área que cubre una imagen Landsat se conoce como escena y hace parte de una retícula conformada por filas y columnas (path y row). Las imágenes se seleccionan teniendo en cuenta la baja nubosidad (menor al 20%), la cobertura para la zona de estudio y las fechas de adquisición. El modelo de escenarios futuros requiere imágenes de tres fechas diferentes; se establece el 2000 como fecha inicial (previa a la formulación del POT), se elige la imagen 2012 por su baja nubosidad, y por ser una fecha intermedia representativa del desarrollo urbano en la ciudad de Tunja, y la imagen 2017, que corresponde a la fecha en la que comenzó el estudio. Las imágenes fueron descargadas de la página web del servicio geológico de Estados Unidos (USGS, por su sigla en inglés, United States Geological Survey). El sistema de referencia corresponde a coordenadas proyectadas en Universal Transverse Mercator (UTM) zona 18, código European Petroleum Survey Group (EPSG) 32618.
Se recopila información vectorial en formato geodatabase de la cartografía de la MEPOT-TUNJA. La base de datos incluye capas de vías y equipamientos para ser incorporados dentro del modelo, teniendo en cuenta estudios como la Formulación del Plan de Movilidad de Tunja (UNAL, 2009). Para la estructuración de zonas de restricción, se tienen en cuenta las áreas de protección, rondas de rio, zonas de erosión y las restricciones aéreas debido a los conos de aproximación al aeropuerto, elaboradas de acuerdo con lo estipulado por la resolución 1092 de la Unidad Administrativa Especial de la Aeronáutica Civil (Aerocivil, 2007). A continuación, se resumen los conjuntos de datos de la geodatabase conformada para el estudio:
Entidades territoriales: contiene la capa de zona urbana e incluye atributos que discriminan suelo urbano, suelo de expansión y suelo rural.
· Urbano: contiene las capas de vías y equipamientos con atributos para espacios de uso comercial-servicios, universidades, colegios y uso recreacional y deportivo.
· Restricciones: contiene capas de ronda de tren, ronda de río, zona de protección, zona de erosión y conos de aproximación al aeropuerto.
Se usa el MDE de la zona de estudio del satélite Alos Palsar, con una resolución de 12,5 m.
En la clasificación de las imágenes se generan regiones de interés (RI) para determinar la cobertura y uso del suelo, con su respectiva corroboración en campo. Las siguientes son las imágenes usadas para las RI:
Ikonos-2 (72602 y 92271): resolución espacial de 1 m, años 2001 y 2002.
PlanetScope (20180816_145006_0f51 y 20180816_145007_0f51): resolución espacial de 3 m, año 2018.
Rapideye: resolución espacial de 5 m, años 2009, 2012, 2013 y 2014.
Ortofotomosaico para Tunja: resolución espacial de 0,15 m, año 2016.
La anterior información fue suministrada por la Subdirección de Cartografía y Geografía del Instituto Geográfico Agustín Codazzi (IGAC). Los datos obtenidos se analizan frente al estudio de tipología estructural e información de trámites de licencias de construcción suministrada por la curaduría urbana No.2 y el SIG de Tunja (TUSIG).
Preprocesamiento: corresponde al alistamiento de las imágenes, con el fin de mejorar su calidad, ajustarlas a la zona de estudio y resaltar las zonas de interés como las zonas urbanizadas.
Procesamiento: genera imágenes de clasificación en función de suelo urbanizado, zona verde y área abierta para los años 2000, 2012 y 2017.
· Postprocesamiento: evalúa la exactitud de las imágenes clasificadas en el procesamiento, esta etapa define la necesidad de repetir el procesamiento. Para el presente estudio fueron procesadas las imágenes hasta obtener una clasificación considerada como excelente.
Modelamiento: a partir del crecimiento urbano observado en las imágenes de clasificación durante el periodo 2000 a 2012, se construye un modelo que genera una imagen simulada de clasificación para el año 2017. El modelo tiene en cuenta la tendencia de crecimiento urbano presentada durante el periodo 2000 a 2012; asimismo, considera factores de cambio, establecidos por un grupo de expertos. Para el presente estudio y teniendo en cuenta las características de la ciudad, se contemplaron factores como vías, comercio y servicios, centros de educación superior, colegios y espacios de uso recreacional y deportivo. Los factores generan mapas de distancia que son incluidos en el modelo y que contribuyen en la simulación de zonas de desarrollo urbano 2017, en la medida en que una zona de la ciudad se encuentre más cercana al respectivo factor.
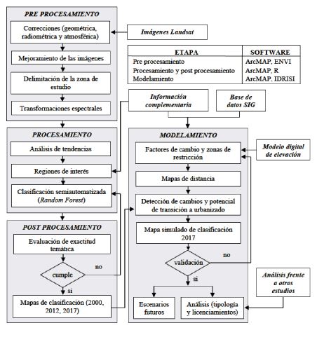
Finalmente, en el modelo se incluyen zonas de restricción donde no se genera urbanismo, como zonas de protección ambiental o conos de aproximación al aeropuerto. Los componentes del modelo se calibran hasta que se genere una imagen simulada del año 2017, con una exactitud de clasificación excelente al ser comparada con la imagen real de clasificación para el mismo año. En ese momento se usa el modelo para generar escenarios de clasificación que simulen el desarrollo urbano de la ciudad en el futuro. La Figura 2 resume la metodología empleada en el estudio.

Esquema metodológico
Fuente: Elaboración propia.El preprocesamiento es la etapa inicial en la cual se realiza el tratamiento digital a las imágenes. En esta etapa se tienen en cuenta las características del sensor, las condiciones atmosféricas propias del lugar y la fecha y hora de toma de las escenas analizadas. Las imágenes escogidas corresponden a la escena Path 007 Row 56 y se corrigen geométricamente haciendo una georreferenciación con 25 puntos de control localizados en la imagen Landsat del año 2000. Las correcciones radiométrica y atmosférica se realizan utilizando el software ENVI 5.3®; la primera corrección consiste en llevar los niveles digitales (ND) de las imágenes a valores de radiancia y la segunda corrección se realiza con el método de Fast Line of Sight Atmospheric Analysis of Spectral Hy-percubes (FLAASH). Este método se basa en el modelo físico de transferencia radiativa Moderate Resolution Atmospheric Transmission (MODTRAN), algoritmo que simula los procesos de absorción y dispersión, causados por las moléculas y partículas atmosféricas en suspensión. El método convierte valores de radiancia, que recibe el sensor, en valores de reflectividad de superficie (Kruse, 2018).
Para obtener una escala de trabajo de 1:50,000 con imágenes Landsat, se mejora la resolución espacial (30 m a 15 m) con el proceso Pan-Sharpening, tomando la imagen pancromática para cada año.
Las imágenes mejoradas se recortan para que se ajusten a la zona de estudio definida; posteriormente, se realiza el proceso de transformación espectral, el cual consiste en incluir, en las imágenes a clasificar, índices que resaltan los usos y coberturas de interés. Para el presente estudio, se calcula el índice de vegetación ajustado del suelo (SAVI) y el índice de diferencia normalizada edificada (NDBI), por sus siglas en inglés.

El SAVI, indica los cambios de vegetación en suelos donde existe poca cobertura vegetal (Huete, 1988). Se calcula mediante la expresión
donde NIR representa la banda del infrarrojo cercano, RED la banda del rojo y L el factor de corrección con valores de 0 para zonas de alta vegetación y 1 para zonas de poca vegetación. Se utiliza 0.5 para representar zonas con una cobertura intermedia de vegetación.

El índice NDBI es considerado útil para el mapeo de áreas urbanizadas. El NDBI se calcula con la siguiente ecuación (Zha et al., 2003):
donde NIR es la banda del infrarrojo cercano y SWIR1 es la banda del infrarrojo de onda corta 1.En la etapa de procesamiento se realiza un análisis de tendencia de cambio a partir de los índices SAVI y NDBI para los años de estudio. Dicho análisis busca detectar tasas de crecimiento urbano en intervalos de tiempo y hacer algunas comparaciones, por ejemplo, en periodos de gobierno. Estos eventos son difíciles de evidenciar en un estudio multitemporal tradicional de imágenes clasificadas de dos fechas con una alta separación temporal.
Para la cuantificación de los cambios en el área de estudio, se determinan las clases de coberturas y usos del suelo, categorizados en territorio urbanizado, zona verde urbana y área abierta. A partir de estas categorías, se definen las RI teniendo en cuenta su respuesta espectral, separabilidad de clases y criterios de interpretación visual (textura, color, forma, patrón). Se seleccionan 60 RI que representan un área de 0.8 km2 correspondiente al 2% del área total; el 30% de esta área se reserva para la validación de la clasificación.
Se clasifican las imágenes de los años 2000, 2012 y 2017 usando el método Random Forest, por ser un método semiautomatizado que ayuda a reducir los errores que puede cometer un intérprete en una clasificación supervisada tradicional (Galindo et al., 2014). Para la aplicación de este método se genera un script usando las librerías de procesamiento de imágenes con el software R 3.5.1. (Brenes, 2019).
Consiste en la validación de la clasificación, de acuerdo con las regiones de interés seleccionadas aleatoriamente y la evaluación de la exactitud temática, mediante los índices de exactitud global (OA, por su sigla en inglés de Overall Accuracy) e índice κ. La clasificación se considera excelente si el valor de κ es superior a 85% y el valor de OA supera el 90%.
La exactitud global (OA) se genera a partir de matrices de confusión y se define como el número de pixeles clasificados correctamente, divido por el número total de pixeles de referencia (Renza et al., 2017).

El índice κ es una medida estadística que muestra la concordancia de la exactitud medida entre observaciones y una medida realizada aleatoriamente (Renza et al., 2017). Se define como se muestra en la siguiente ecuación:Además de evaluar la exactitud temática, se verifica la clasificación tomando como referencia las imágenes Ikonos, Rapideye y PlanetScope, así como el orfotomosaico del año 2016 del área urbana de Tunja. Si la validación no es conforme, se debe regresar a la etapa de procesamiento, revisando y reintentando el proceso iterativamente, hasta alcanzar el umbral de validación requerido.
En esta etapa se utiliza el módulo de cambios de cobertura, Land Change Modeler (LCM) de IDRISI, con el cual se realizan los análisis de cambio, los potenciales de transición y la predicción de escenarios futuros. En el análisis de cambio se despliegan gráficos tabulares representando las pérdidas y ganancias entre cobertura y uso de suelo. Los cambios también se representan en mapas, para observar las zonas de incremento de edificaciones. Para este caso se presentan dos transiciones: de área abierta a territorio urbanizado y de zona verde a territorio urbanizado.
En la predicción del cambio se realiza la modelación empírica de las transiciones de cualquier uso o cobertura a suelo urbanizado; para el estudio se escogió la herramienta del módulo LCM, que consiste en redes neuronales de Perceptron Multi-Capas (MLP). Dicha herramienta permite realizar un solo modelo para todas las transiciones que se presenten (Gómez, 2018). Se utilizaron seis neuronas (variables a tener en cuenta): la pendiente (el modelo permite ingresar el DEM para mejorar la predicción) y las distancias a vías, comercio y servicios, centros de educación superior, colegios y espacios de uso recreacional y deportivo, con 10,000 iteraciones. También se incluyen, en la simulación, las imágenes clasificadas 2000 y 2012 (etapa 2) y una capa vectorial de las restricciones, para evitar predicciones de crecimiento urbano sobre áreas en donde no es permitido construir. El modelo solicita el periodo de tiempo a predecir; se asigna un periodo de 5 años posterior a la imagen 2012 para generar una imagen simulada 2017, la cual se compara con la imagen clasificada para el mismo año producto de la etapa 2. Las neuronas pueden ser calibradas hasta encontrar la exactitud requerida, en ese momento el modelo se considera validado y puede ser utilizado para generar una imagen de clasificación de uso y cobertura para periodos futuros (2025 y 2030). La imagen 2017 es útil para control urbano y para el análisis de tipología y calidad de construcciones sobre la zona de desarrollo. Los escenarios futuros brindan información importante para la planeación y gestión urbana.
Luego de las correcciones, mejoramiento y delimitación de la zona de estudio, se generan imágenes de transformación espectral, representadas en índices. En la Figura 3 se observa el resultado del índice NDBI para las imágenes de clasificación, en el que se resalta la visualización del suelo urbanizado.

Índice NDBI para las imágenes de clasificación. (a) 2000. (b) 2012. (c) 2017.
Fuente: Elaboración propia.Como resultado de la etapa de procesamiento, se obtienen imágenes clasificadas para los años de interés. En la Figura 4 se observa la vectorización de las imágenes clasificadas para los años 2000, 2012 y 2017, luego de cumplir con la exactitud temática.

Imágenes de clasificación. (a) 2000. (b) 2012. (c) 2017.
Fuente: Elaboración propia.Para la evaluación de la exactitud temática, se evalúa el resultado de la clasificación para los años 2000, 2012 y 2017 con los índices de OA y κ. Los valores obtenidos para cada clasificación realizada se presentan a continuación.
Año 2000: OA = 0.9724 y κ = 0.9507.
Año 2012: OA = 0.9486 y κ = 0.9072.
Año 2017: OA = 0.9182 y κ = 0.8516.
El modelador de cambios del terreno genera un mapa de predicción para 2017, a partir de los mapas de clasificación 2000 y 2012. El proceso se valida con el mapa de clasificación obtenido para el mismo año y su precisión se evalúa a través de la matriz de tabulación cruzada que compara las dos imágenes y genera un índice κ con la herramienta Crosstab de IDRISI®. Se genera la imagen simulada por el modelo, ajustando los factores, hasta obtener un κ superior al 85%, al ser comparada con la imagen clasificada 2017. Para el presente estudio se obtuvo un κ general de 0.9011 que validó la precisión del modelo.
Una vez calibrado el modelo, este se utiliza para generar escenarios futuros de cobertura y uso. Con base en los años 2012 y 2017, se obtuvieron mapas de potencial de transición para los años 2025 y 2030, que generaron coberturas y usos proyectados. En la Figura 5 se aprecian las imágenes vectorizadas proyectadas a 2025 y 2030.

(a) Imagen proyectada 2025. (b) Imagen proyectada 2030.
Fuente: Elaboración propia.En los escenarios proyectados se conserva la tendencia de desarrollo sobre el nororiente de la ciudad, sobre esta zona se encuentran importantes equipamientos de centros de educación superior.
Se observa, en general, el crecimiento del territorio urbanizado sobre la zona verde, ya que el área abierta permanece relativamente constante, lo cual corresponde con las restricciones ambientales que existen sobre cárcavas, suelo descubierto y demás suelo abierto. La MEPOT no señala un modelo de ocupación definido, se orienta a consolidar a Tunja como prestadora de servicios de ciudad universitaria, lo que se ve reflejado en el crecimiento del territorio urbanizado, influenciado principalmente por vías, comercio, servicios y centros de educación.
El estudio multitemporal de crecimiento urbano para la ciudad de Tunja (IGAC, 2015), usa metodologías diferentes para determinar el área urbanizada en la ciudad. Al comparar los resultados de dicho estudio con los obtenidos en el presente trabajo, se aprecia una similitud en los datos, por ejemplo, el estudio del IGAC determinó un área urbanizada de 14.1 km2 para 2013, mientras que el presente estudio estableció que para el año 2012 era de 14.3 km2. Otro estudio de transformación urbana para la ciudad (Rincón, 2019), establece incrementos de área urbana y señala al sector centro norte como el de mayor actividad de expansión, lo cual también se evidencia en el presente trabajo.
Se analizan los resultados del estudio de tipología estructural de edificaciones para Tunja, elaborado por la Facultad de Ingeniería Civil de la USTA, frente a la progresión de la zona edificada, con el fin de evaluar la calidad de las construcciones en la zona de desarrollo. Uno de los parámetros que establece el estudio de tipología es un índice de calidad del diseño basado en el título A.10 de la Norma Sismo Resistente de 2010. El estudio genera una capa de polígonos de edificaciones con un atributo que representa el índice de calidad estimado. Al relacionar espacialmente esta capa con la zona de expansión urbana, se puede cuantificar la calidad del diseño de las construcciones que se han desarrollado en la ciudad en el periodo 2000-2017. Se encuentra que un 94% de las construcciones sobre la zona de desarrollo presentan buena calidad.
Se analiza la zona de crecimiento frente a los licenciamientos de construcción que otorgan las curadurías urbanas. Se recopila información catastral del portal de datos abiertos del IGAC, del TUSIG y de la Curaduría Urbana No. 2 para obtener una capa vectorial con las edificaciones que obtuvieron licencia para el periodo 2012-2017. Del presente estudio se genera un polígono que representa la zona de crecimiento de edificaciones para el mismo periodo, la cual se sobrepone a las edificaciones con licenciamiento. Con lo anterior es posible detectar zonas donde la clasificación señala desarrollo de edificaciones, pero no se cuenta con licenciamiento, lo cual pude ser una forma de ejercer control urbano.
Los enfoques de investigación relacionada con el tema son muy amplios; futuras investigaciones podrían estar orientadas hacia la aplicación del método en otras zonas de estudio con diferentes características, verificando la precisión y comparando con estudios similares.
Por otra parte, se propone profundizar en la definición y ponderación de factores que determinan el crecimiento urbano y su inclusión en un modelador de cambios de terreno. Es posible validar y comparar estudios, empleando imágenes de sensores diferentes, otros métodos de clasificación, modelado de escenarios futuros y diferentes programas de procesamiento de imágenes y de generación de modelos de predicción.
La inclusión, ponderación y calibración de factores en un modelo para generar escenarios futuros de crecimiento urbano, genera mapas de cobertura y usos de suelo que reflejan las características propias de una zona de estudio y el contexto físico y social. El crecimiento del suelo edificado en Tunja presenta un aumento considerable en el 2014, fecha de implementación de MEPOT, que influye en la dinámica de crecimiento proyectada para los escenarios 2025 y 2030.
El crecimiento se da principalmente por la presencia de vías y centros de educación superior, aún se encuentran importantes áreas de lotes urbanizables al interior del perímetro urbano, especialmente en el norte de la ciudad. A mediano plazo, no se evidencian problemas de sostenibilidad frente a nuevas construcciones, teniendo en cuenta los servicios públicos, especialmente acueducto y alcantarillado. En la zona urbana se cuenta con disponibilidad del servicio (en función de la existencia de redes) y en la zona de expansión se cuenta con factibilidad del servicio.
La cobertura y uso del suelo que representa mayor interés para el estudio es el territorio urbanizado. En el análisis de cambios resulta coherente que no presenta pérdidas con el tiempo, en contraste con el área descubierta que varía de acuerdo a condiciones ambientales y crecimiento de vegetación.
Al comparar las áreas de suelo urbanizado con estudios relacionados, se aprecia consistencia de los resultados obtenidos frente a estudios similares que utilizan metodologías diferentes como la fotointerpretación. De igual forma, se evidencia la forma en que influyen las variables consideradas en el crecimiento futuro de la ciudad. Sobre la zona de desarrollo, predomina la buena calidad del diseño de las edificaciones, lo que señalaría cumplimiento de la norma sismorresistente. Comparar la zona de crecimiento urbano con los licenciamientos otorgados apoya procesos de control urbano y planificación del territorio.
AEROCIVIL: Aeronáutica Civil.
DANE: Departamento Administrativo Nacional de Estadística.
EPSG: European Petroleum Survey Group.
FLAASH: Fast Line of Sight Atmospheric Analysis of Spectral Hy-percubes.
IDEAM: Instituto de Hidrología, Meteorología y Estudios Ambientales
LC8: Landsat 8.
LCM: Land Change Modeler.
LE7: Landsat 7
MDE: Modelo Digital de Elevación.
MEPOT: Modificación Excepcional del POT.
MLP: Perceptron Multi-Capas.
MODTRAN: Moderate Resolution Atmospheric Transmission.
ND: Niveles Digitales.
NDBI: Normalized Difference Built-Up Index.
NIR: Infrarrojo Cercano.
OA: Overall Accuracy.
ONU: Organización de Naciones Unidas.
POT: Plan de Ordenamiento Territorial.
RI: Regiones de Interés.
SAVI: Soil Adjusted Vegetation Index.
SIG: Sistema de Información Geográfica.
SMAP: Sequential Maximum a Posteriori.
SWIR1: Infrarrojo de Onda Corta.
UNAL: Universidad Nacional de Colombia.
USGS: United States Geological Survey
UTM: Universal Transversa de Mercator.
de investigación ACBI de la USTA, Tunja, a la Secretaría de Planeación de
Tunja y a la consultora LABSITE SAS.

Localización de zonas para el área de estudio
Fuente: Elaboración propia.
Esquema metodológico
Fuente: Elaboración propia.
El SAVI, indica los cambios de vegetación en suelos donde existe poca cobertura vegetal (Huete, 1988). Se calcula mediante la expresión
donde NIR representa la banda del infrarrojo cercano, RED la banda del rojo y L el factor de corrección con valores de 0 para zonas de alta vegetación y 1 para zonas de poca vegetación. Se utiliza 0.5 para representar zonas con una cobertura intermedia de vegetación.
El índice NDBI es considerado útil para el mapeo de áreas urbanizadas. El NDBI se calcula con la siguiente ecuación (Zha et al., 2003):
donde NIR es la banda del infrarrojo cercano y SWIR1 es la banda del infrarrojo de onda corta 1.
Índice NDBI para las imágenes de clasificación. (a) 2000. (b) 2012. (c) 2017.
Fuente: Elaboración propia.
Imágenes de clasificación. (a) 2000. (b) 2012. (c) 2017.
Fuente: Elaboración propia.
(a) Imagen proyectada 2025. (b) Imagen proyectada 2030.
Fuente: Elaboración propia.