Artículos

Recepción: 10 Diciembre 2021
Aprobación: 26 Abril 2022
Resumen: El presente artículo tiene como objetivo analizar el dialogo entre víctimas y ofensores (menores de edad) durante los encuentros restaurativos realizados entre los años de 2015 y 2021 por el CAE Los Patios operado por la ONG Crecer En Familia y a cargo del ICBF. La investigación utiliza un enfoque cualitativo, con alcance descriptivo y un diseño de investigación narrativo. Las practicas restaurativas fueron documentadas en video, transcritas y posterior pasadas categorizadas y analizadas mediante el software de análisis cualitativo (Atlas TI). Los resultados incluyen las narrativas de siete ofensores (por protección de su identidad se usarán seudónimos al nombrarlos) y siete víctimas, en los cuales se pudo hallar que los encuentros restaurativos generan resultados sociales positivos y sanadores tanto para la víctima como para el ofensor, conllevando a la construcción de paz y armonía social, así como proporcionando al infractor la oportunidad de reorientar su camino y reparar el daño ocasionado, participar en la sociedad, siendo facilitador de cambio y aportando al progreso de la misma.
Palabras clave: Justicia restaurativa, delincuencia juvenil, círculos de paz, responsabilidad penal adolescente..
Abstract: This article aims to analyze the dialogue between victims and offenders (minors) during the restorative meetings held between 2015 and 2021 by CAE Los Patios, operated by the ONG Crecer En Familia and run by ICBF. The research uses a qualitative approach, with a descriptive scope and a narrative research design. The restorative practices were documented on video, transcribed and subsequently categorized and analyzed using qualitative analysis software (Atlas TI). The results include the narratives of seven offenders (pseudonyms will be used when naming them to protect their identity) and seven victims, in which it was found that restorative encounters generate positive and healing social outcomes for both the victim and the offender, leading to the construction of peace and social harmony, as well as providing the offender with the opportunity to redirect his path and repair the damage caused, participate in society, being a facilitator of change and contributing to its progress.
Keywords: Restorative justice, juvenile delinquency, peace circles, criminal responsibility young.
1. Introducción
La justicia restaurativa poco a poco se está posicionando en Latinoamérica convirtiéndose en opción para resolver los conflictos. Aunque algunas sociedades primitivas no organizadas jurídicamente no conocían este concepto, poseían características de la justicia restaurativa como la restauración y la compensación, como valores sociales que se encontraban presentes en la actuación cotidiana, opciones como la venganza no se contemplaban para solucionar las contiendas. La justicia restaurativa es un concepto jurídico reciente, cuya aceptación en múltiples jurisdicciones ha resultado de las ventajas que podría tener sobre la justicia tradicional. (Macedonio & Carballo, 2020).
La imperiosa necesidad de la justicia retributiva de implementar un castigo al delincuente buscando ocasionar un dolor similar al que él produjo en la víctima para impartir justicia, genera dificultades como el alto costo que representa económicamente para la comunidad la aplicación de este tipo de sanciones, además de contribuir poco o nada en la reparación de las personas afectadas, la misma comunidad o incluso generar algún cambio en quien causo el daño.
Lo restaurativo de esta justicia no consiste en obligar al individuo antisocial a resarcir los daños ocasionados por la ofensa, lo que se espera es que ésta acción parta de una iniciativa propia, en autor asuma su responsabilidad del hecho de forma voluntaria, logrando el reconocimiento del otro como afectado y así, evitar la repetición de este tipo de conductas por parte del ofensor, buscándose en ultimas, la reparación y no la venganza (Zambrano, 2020).
La justicia restaurativa se viene aplicando en últimos años a conflictos en diferentes contextos, entre ellos se destaca su uso en el tema comunitario, en el educativo, en los conflictos armados y él que se abordará en esta investigación, el de la delincuencia de menores. Para ello, se recogieron experiencias restaurativas en el Sistema de Responsabilidad Penal para Adolescentes (SRPA) en Norte de Santander, realizadas por la Organización No Gubernamental (ONG) Crecer en Familia, la cual fue formalizada por su junta directiva el 15 de enero de 2001, en cabeza de su representante legal la doctora Sulamita Kaim Torres, siendo parte del Sistema Nacional de Bienestar Familiar, mediante personería jurídica otorgada por el ICBF según resolución # 0526 del 14 de marzo de 2011, orientando sus procesos de atención en protección y restablecimiento de derechos, así como en Responsabilidad Penal Adolescente.
En este sentido, la misión de la institución está dirigida a promover el desarrollo integral del ser humano y el fortalecimiento de la familia como núcleo fundamental de la sociedad mediante proyectos de prevención, protección y resocialización. En Colombia, la ONG Crecer en Familia cuenta con sedes en los departamentos de Valle del Cauca, Cauca, Chocó, Meta y Norte de Santander, es en esta última sede, específicamente en el Centro de Formación Juvenil – CFJ, Los Patios, donde se han llevado a cabo las prácticas restaurativas referenciadas en el presente artículo, las cuales constituyen la finalidad de su modelo organizacional, estructurado por departamentos dimensionales, los cuales corresponden a los componentes de atención contemplados en el Lineamiento Técnico Modelo de Atención para Adolescentes y Jóvenes en Conflicto con la Ley – SRPA.
Así mismo, desde el Proyecto de Atención Institucional – PAI, se fundamentan los procesos y prácticas restaurativas, resultantes del Programa Gestión Integral del Riesgo y Evaluación de los resultados de la atención (VaGeF – FER-R), a partir del cual se efectúa la evaluación y gestión del riesgo de manera individualizada e integral a los adolescentes y/o jóvenes en conflicto con la ley penal, permitiendo la identificación de prospectos a iniciar un proceso de práctica restaurativa al interior de la institución; igualmente, desde el programa de Corresponsabilidad Parental Restaurativo a través de sus fases de orientación, fortalecimiento integral y proyección, se favorece la vinculación de la familia, como una de las partes fundamentales en las prácticas restaurativas y por último, partiendo del programa de Justicia Juvenil Restaurativa mediante sus líneas de acción correspondientes a Comité de Convivencia, Práctica Restaurativa, Diversidad e Inclusión, Sustancias Psicoactivas y Facilitadores Restaurativos Constructores de Paz, se fortalecen las fases que comprenden la práctica restaurativa.
Este estudia busca comprender el dialogo entre ofensores y víctimas durante los encuentros restaurativos, mediante un objetivo general que fue analizar estos diálogos a través del software Atlas ti. Para la consecución del mismo se utilizaron los objetivos específicos: compilar los encuentros restaurativos realizados en la ONG crecer en familia de los años 2015 a 2021, categorizar la información obtenida en los diálogos entre víctimas y ofensores infractores institucionalizados en la ONG crecer en familia y relacionar las palabras y su significado en la conversación víctima-ofensor durante los encuentros restaurativos.
1.1. La delincuencia juvenil
De acuerdo con Martínez (2018) la delincuencia juvenil está determinada fundamentalmente por la edad y muchas veces no tiene continuidad en el tiempo; suele ser grupal y está relacionado con conductas de la experiencia de crecer. La autora describe la juventud como una fase del ciclo vital en el que se cometen muchos errores, alguno de los cuales puede constituir delito. En ocasiones, este tipo de comportamientos persiste en el tiempo y el reto criminológico es intentar averiguar por qué en la mayoría de los casos, la delincuencia juvenil se abandona con la edad, pero en otros persiste a lo largo de la vida.
Las conductas delictivas en menores de edad (niños, niñas y adolescentes) está muy relacionado con la descomposición del tejido social y tiene múltiples causas. Algunas de estas son el desempleo, la deserción escolar, la desintegración familiar, sistema educativo deficiente, la corrupción estatal y contextos en los que se normaliza el uso de la violencia, situaciones que imprimen a la realidad que viven muchos jóvenes en ambientes de incertidumbre y contradicciones sociales que cada vez es más evidente para la juventud de estratos populares, en los que la obtención de títulos escolares no forzosamente retribuye un mejoramiento económico y social (Terán, 2016).
La exigencia de experiencia laboral por parte de empresas e instituciones dificulta el ingreso de muchos jóvenes al campo laboral, sumado a deficientes y pocas instalaciones deportivas que permitan la práctica deportiva e incluso la interacción en espacios culturales (Marcial, 2018). Terán (2016) plantea, que la prevención de acciones delictivas en esta población se puede lograr en la medida en que otorguen oportunidades de formación académica, empleo y fortalecimiento humano, con acompañamiento psicológico, individual y grupal, incluso influyendo en sus mismas comunidades y así contribuir a la transformación social.
El tipo de crianza unido a las características y la estimulación por parte de los progenitores, serían aspectos con un papel intermediario en el desarrollo de comportamientos violentos durante etapas posteriores, considerando aquí variables como la continua y adecuada supervisión, persistencia disciplinaria, escaso empleo del castigo físico, o la implicación del menor en las actividades familiares.
Prieto, Pulido y Hernández (2020) afirma que existe una relación muy importante entre la conducta delictiva y las familias monoparentales. Las familias maternas, explica este autor, tienen una mayor probabilidad de que sus hijos cometan conductas delictivas. La presencia del padre en la vida de los hijos es de gran importancia para el bienestar de los niños. Los estudios han demostrado que un padre que fortalece la relación con su hijo y brinda confianza al menor puede llegar a disminuir el acto delictivo en la adolescencia.
El abordaje de la delincuencia juvenil ha ido evolucionando a través de los años. Siendo de interés su análisis para distintos países hallándose diferencias y similitudes. Los jóvenes que infringen la norma penal nunca han sido tratados como individuos completamente responsables en materia penal y disciplinario, en algunas legislaciones son considerados como inimputables, como ocurre en el caso colombiano tal como lo menciona Prieto, Pulido y Hernández (2020).
Los jóvenes y adolescentes que ingresan al Centro de atención especializado (en adelante CAE) Los Patios operado por la Organización no gubernamental (en adelante ONG) Crecer En Familia, tienen medidas judiciales intramurales determinadas por la autoridad judicial competente, con sanciones por la comisión de delitos graves entre los 14 y 18 años de edad. En la institución el plan de acción institucional ofrece a los jóvenes/adolescentes atención psicosocial, salud, educación, nutrición, deporte, cultura, etc. entre un amplio portafolio que comprende la protección integral y el restablecimiento de derechos. Además, desde que ingresan hasta que salen del CAE, transitan un proceso restaurativo con prácticas restaurativas que buscan la sensibilización sobre la responsabilización, reparación y reconciliación social transversal a los proyectos de prácticas restaurativas, mediadores restaurativos, consumo de sustancias psicoactivas, diversidad e inclusión, Facilitadores Restaurativos Constructores de Paz, entre otros que conforman el Programa Institucional de Justicia Juvenil Restaurativa.
1.2. Diferencias frente a la responsabilidad penal en adolescentes
Las disposiciones de la Convención sobre los Derechos del Niño (ONU: Asamblea General, 1989), obliga a fijar edades mínimas “una edad mínima antes de la cual se presumirá que los niños no tienen capacidad para infringir las leyes penales”. (Artículo 40, 3-a), lo cual representa la conocida edad de responsabilidad por infracción penal y se rige como parte del principio de legalidad de los delitos y de las penas.
Es fundamental tener en cuenta la edad, en el desarrollo de las políticas públicas y no sólo en el tema de elaboración de leyes. Constituye una garantía que se excluya de responsabilidad delictiva a quienes estén por debajo de la edad mínima, es decir, que, aunque pudiesen realizar un acto típicamente antijurídico y culpable, se excluyen de responsabilidad y sanciones por razón de la edad.
La responsabilidad por actos criminales tiene un significado socio-penal en materia de niños, niñas y adolescentes. Esta representa una responsabilidad diferente al de los adultos en al menos cuatro grandes aspectos: 1) La atribución del hecho delictivo persigue como propósito la integración del niño a la sociedad, teniendo en cuenta su edad y situación. Esta integración está orientada a la culminación de su desarrollo, por lo que toma en cuenta la evolución de facultades, los niveles educacionales, la situación familiar, las circunstancias sociales que rodean el delito, entre otros aspectos que escapan de la rigidez de las normas penales en sentido estricto. Ello no ocurre en materia penal de adultos; 2) El proceso está rodeado de un grupo de garantías especiales, tales como la presencia de los padres y madres, la función educativa y socializadora de los mecanismos procesales; 3) Las medidas o sanciones.
La diferencia entre países en Latinoamérica en cuanto a la edad penal en adolescente es notoria, un primer grupo de países entre los cuales se encuentra Belice, Brasil, Costa Rica, Ecuador, Honduras, El Salvador, Jamaica, México, Panamá y Santa Lucía considera que la edad límite son los 12 años. Un segundo grupo en los que están Guatemala, Haití, Nicaragua y Uruguay establece la edad de 13, Por su parte Bolivia, Chile, Colombia, República Dominicana, Paraguay, Perú y Venezuela consideran que la edad debe ser los 14 años y el último grupo conformado por Argentina y Cuba tienen la edad de 16 años (García, 2004).
El proceso para la conceptualización de los Derechos del Niño ha pasado por múltiples etapas históricas y socioculturales, actualmente está conceptualización esta mediada por la interacción entre control socio penal de la infancia y sus derechos inherentes. La ONG Crecer En Familia opera según los lineamientos del Instituto Colombiano de Bienestar Familiar, el Sistema de Responsabilidad Penal para Adolescentes SRPA, cooperación internacional y entes gubernamentales, destacando por las diferentes prácticas restaurativas como ejemplo de los procesos que se llevan en la institución que buscan gestionar factores de riesgo criminógenos y psicosociales de los jóvenes y adolescentes que incurren en la comisión de delitos y entran a ser parte del SRPA.
1.3. Caso Colombia
Teniendo en cuenta lo anterior, es adecuado recordar que en la legislación colombiana todo lo concerniente al compromiso de los adolescentes menores de edad, se regula mediante una norma de jurisdicción especial destinado a la reestructuración y resocialización del menor de edad en la humanidad, contemplado en la Ley 1098 de infancia y adolescencia (Congreso de la República de Colombia, 2006).
Esta ley establece en su artículo 177 las diferentes sanciones aplicables a los adolescentes a quienes se les haya declarado su responsabilidad penal: 1) La amonestación 2) Imposición de reglas de conducta 3) La prestación de servicios a la comunidad 4) La libertad asistida 5) La internación en medio semicerrado 6) La privación de libertad en centro de atención especializado.
Estas sanciones se deben cumplir en programas o centros de atención especializados los que deberán acogerse a los lineamientos técnicos que para cada sanción defina el Instituto Colombiano de Bienestar Familiar, entidad encargada de promover el desarrollo y la protección integral de los niños, niñas y adolescentes, fortaleciendo las capacidades de las familias como entornos protectores y principales agentes de transformación social.
Aunque se aplican sanciones con base en la acción cometida frente a la conducta delictiva, esta misma Ley, permite la aplicación de la justicia restaurativa a través del artículo 140, en el que plantea que la finalidad del sistema de responsabilidad penal para adolescentes es velar por que las medidas que se tomen sean de carácter pedagógico, específico y diferenciado respecto del sistema de adultos, conforme a la protección integral. Además de garantizar la justicia restaurativa, la verdad y la reparación del daño.
Presentándose experiencias fructíferas en algunas ciudades del país, Cortes (2019) explica los beneficios logrados a través de la implementación de esta justicia. En los ofensores se dieron avances a nivel académico y laboral, los jueces del Sistema de Responsabilidad Penal han considerado los encuentros restaurativos como una alternativa de posibilidad de cambio. En cuento a las víctimas se mejoró su tejido social, logrando la verdad, justicia, reparación, llegando a la inclusión social. Así mismo, las víctimas que han participado en los encuentros restaurativos han logrado fortalecer y tejer lazos con los ofensores, las familias y las comunidades, con la culminación de procesos completamente restaurativos que han posibilitado el acceso a educación, trabajo y vivienda propia después de haber sido ofensores, y que actualmente trabajan con la ONG Crecer En Familia.
1.4. Caso México
En México hubo un cambio importante a nivel legislativo en el manejo de los menores infractores, inicialmente la Ley para el tratamiento de menores infractores (Congreso de los Estados Unidos Mexicanos, 1991) planteaba la necesidad de un trato justo y humano al menor a quien se le atribuyera la comisión de una infracción salvaguardando su dignidad o su integridad física o mental. En el que establecía tres tipos de medidas para el manejo de los menores, las medidas de orientación, de protección y tratamiento externo e interno previstas en esta ley, que fueren necesarias para encauzar dentro de la normatividad la conducta del menor y lograr su adaptación social. Dentro de las medidas de orientación se encuentran: I.- La amonestación; II.- El apercibimiento; III.- La terapia ocupacional; IV.- La formación ética, educativa y cultural; y V.- La recreación y el deporte.
En las de protección se halla I.- El arraigo familiar; II.- El traslado al lugar donde se encuentre el domicilio familiar; III.- La inducción para asistir a instituciones especializadas; IV.- La prohibición de asistir a determinados lugares y de conducir vehículos; y V.- La aplicación de los instrumentos, objetos y productos de la infracción, en los términos que determine la legislación penal, para los casos de comisión de delitos.
Las medidas de tratamiento aplican sistemas o métodos especializados, desde diversas ciencias, técnica, y disciplinas pertinentes, a partir de un diagnostico generado. Se hace de forma externa en el medio sociofamiliar del menor o en hogares sustitutos e interna en los centros diseñados para este fin.
Por su parte la nueva Ley Nacional del Sistema integral de justicia penal para adolescentes (Congreso general de los Estados Unidos Mexicanos, 2020) establece otras medidas. Las medidas de sanción que se pueden imponer a las personas adolescentes son las siguientes: I. Medidas no privativas de la libertad: a) Amonestación; b) Apercibimiento; c) Prestación de servicios a favor de la comunidad; d) Sesiones de asesoramiento colectivo y actividades análogas; e) Supervisión familiar; f) Prohibición de asistir a determinados lugares, conducir vehículos y de utilizar instrumentos, objetos o productos que se hayan utilizado en el hecho delictivo; g) No poseer armas; h) Abstenerse a viajar al extranjero; i) Integrarse a programas especializados en teoría de género, en casos de hechos tipificados como delitos sexuales; j) Libertad Asistida.
II. Medidas privativas o restrictivas de la libertad: a) Estancia domiciliaria; b) Internamiento, y c) Semi-internamiento o internamiento en tiempo libre.
Sin embargo, el cambio más importante es la inclusión de la Justicia Restaurativa en la búsqueda de promover la armonía social a través de la restauración de la víctima u ofendido, la persona adolescente y la comunidad y así reparar el daño, comprender el origen del conflicto, sus causas y consecuencias.
En el caso de los procesos restaurativos, el facilitador se asegurará de que el acuerdo alcanzado es comprendido y percibido como justo por todas las partes, manejara un enfoque diferencial y especializado: en relación a su edad, género, etnia y condición de discapacidad. Dentro de los diferentes modelos de prácticas restaurativas la ley propone los de víctima con la persona adolescente, junta restaurativa y círculos.
En la ejecución de las medidas de sanción podrán realizarse procesos restaurativos, en los que la víctima u ofendido, la persona adolescente y en su caso, la comunidad afectada, participan de forma activa con el objeto de identificar las necesidades y responsabilidades individuales y colectivas, así como ayudar en la reintegración de la víctima u ofendido y de la persona adolescente a quien se le haya dictado una medida de sanción, a la comunidad y la recomposición del tejido social. no habrá perjuicio ni beneficio alguno en el proceso de ejecución para la persona adolescente que participe en procedimientos de esta naturaleza.
1.5. Caso Brasil
En Brasil la Ley Estatuto da Crianca en el Adolescente da otras providencias (Congresso Nacional, 1990) plantea un manejo que incluye I - advertencia; II - obligación de reparar el daño; III - prestación de servicios a la comunidad; IV - libertad asistida; V - inserción en un régimen de semilibertad; VI - admisión a un establecimiento educativo.
Al igual que en la legislación de países como Colombia y México, se incorpora el tema de la justicia restaurativa, siendo muy recurrente en los tribunales brasileños, desde la aprobación de la Resolución 225 de 2016, que, aunque este acto normativo no tiene fuerza de ley proporciona pautas sobre cómo desarrollar proyectos de justicia restaurativa con los Tribunales de Justicia. (Conselho Nacional de Justiça, 2019).
Las metodologías restaurativas más utilizadas o de interés son las prácticas circulares, ya sean los círculos de construcción de paz de Pranis y aquellos basados en la comunicación no violenta. De las experiencias brasileñas con esta práctica, queda claro que los involucrados (víctimas, delincuentes y comunidad) se identifican y se abren al diálogo y a la construcción de una forma prospectiva de pacificar los conflictos. Los círculos de construcción de paz son una técnica o herramienta de prospección potencial dentro de las políticas públicas judiciales y extrajudiciales (Navarrete, L., y Gonçalves, 2019).
1.6. Caso Chile
En Chile la Ley 20.084 (Congreso Nacional, 2005) apunta a hacer efectiva la responsabilidad de los adolescentes por los hechos delictivos que cometan, llevando la sanción hasta una intervención socioeducativa amplia y orientada a la plena integración social.
Reyes, Labrenz y Donoso (2018) plantea que Chile a pesar de querer aplicar un sistema en el que los funcionarios que participan sea especializados en la población de adolescentes infractores (entre los que se encuentran jueces y fiscales), las sanciones penales se relacionan íntimamente con criterios usados en el sistema penal de adultos, como el nivel de gravedad del delito y pasaje anterior en el sistema penal, en un tono más persecutorio y punitivo, distanciándose de las necesidades psicosociales del adolescente.
Frente al análisis de la implementación de la ley, esta no ha sido positiva, al no cumplir con su objetivo y al ser ineficaces ciertas sanciones, distanciando del carácter “restaurativo”, tal como se plantea en el Informe Ejecutivo Evaluación de la Ley N. 20.084 (OCDE, 2015)
En concreto, asumiendo la JR como un enfoque teórico y una metodología que ha sido validado por la evidencia, Chile está comenzando a integrarse en el desafío de incorporar la JR en la compresión del conflicto penal y los procesos de reinserción social de sus jóvenes, pero respondiendo también a los derechos y necesidades de las víctimas. Dicha iniciativa nacional responde a la recomendación de organismos internacionales y regionales acerca de la inclusión de la JR en los procedimientos penales, especialmente en justicia juvenil, y además está en consonancia con la Política Nacional de Víctimas, respondiendo a normativas regionales.
2. Metodología
2.1. Enfoque
La investigación utiliza un enfoque cualitativo, con alcance descriptivo teniendo en cuenta características propias del enfoque como que la investigación debe ser útil para mejorar la forma en que viven los individuos; y más que variables exactas lo que se estudia son conceptos, cuya esencia no solamente se captura a través de mediciones (Hernández, Fernández & Baptista, 2006).
Además, se utilizará un diseño de investigación narrativo, este diseño se divide en dos tipos de estudios: biográficos, autobiográficos y de tópicos, este último será el que abordaremos teniendo en cuenta que se enfocan en una temática, suceso o fenómeno (Mertens, 2005), para el caso del estudio: las practicas restaurativas.
En este proceso, el investigador reconstruye una cadena de sucesos, posteriormente los narra bajo su óptica y describe e identifica categorías y temas emergentes en los datos narrativos (que provienen de las historias contadas por los participantes, los documentos, materiales y la propia narración del investigador).
2.2. Participantes
La investigación tuvo acceso a 7 prácticas restaurativas documentadas en vídeo y contó con la participación de 7 ofensores (por protección de su identidad se usarán seudónimos al nombrarlos) y 7 víctimas. Los ofensores siendo menores de edad entre los 14 a 17 años que por la comisión de delitos se hallan bajo la cobertura del SRPA en el CAE Los Patios operado por la ONG Crecer En Familia y a cargo del ICBF. Estas 7 prácticas debidamente documentadas y con la aprobación de las partes pudo consultarse, de un total de 12 prácticas restaurativas realizadas en el CAE entre 2015 y 2021, con ofensores/as que obtuvieron un resultado completamente restaurativo en su proceso, debido a que han logrado reintegrarse satisfactoriamente a la sociedad, dando continuidad a su formación académica, ampliando oportunidades en el ámbito laboral que han contribuido al cambio de contexto social y a la generación de factores protectores en sus diferentes áreas vitales; así mismo, dichos procesos de práctica restaurativa se han desarrollado de manera voluntaria y guiados según las fases de sensibilización, preparación, encuentro y seguimiento, fundamentadas en el programa de Justicia Juvenil Restaurativa, lo anterior ha permitido que dichos casos promuevan transformaciones a nivel personal, familiar y social.
2.3. Instrumentos
Las practicas restaurativas fueron documentadas en video, los datos de las mismas se obtuvieron mediante transcripción y posterior paso a través de una rejilla de información que permitió organizarla por categorías se utilizó el software de análisis cualitativo Atlas TI.
3. Resultados
Para este proceso se ha tenido en cuenta los videos documentales de las 7 prácticas restaurativas que se han llevado a cabo en el CAE Los Patios de la ONG Crecer en Familia, en los años 2015 a 2021, los cuales fueron transcritas en su totalidad y organizadas a través de categorías de análisis (tabla 1) por el software Atlas TI, de los cuales se encontró las siguientes similitudes en los procesos restaurativos de los siete ofensores y siete víctimas participantes del proceso.


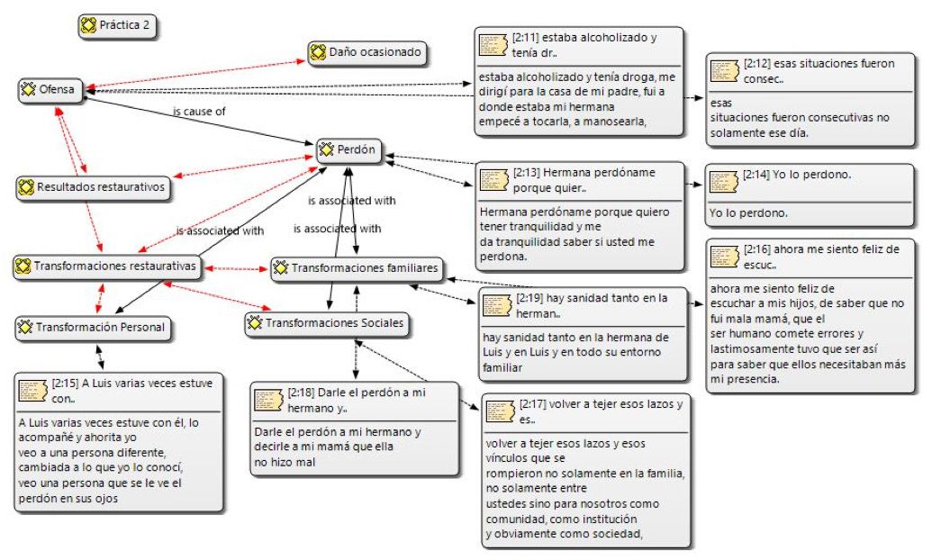
En el diagrama 1, se puede apreciar como el hecho de que las víctimas puedan permitirse perdonar la ofensa recibida, es parte central del proceso restaurativo, del cual se desprenden transformaciones sociales y personales que en el caso de “Tatiana” se han podido evidenciar.

En el segundo encuentro (diagrama 2) se puede identificar la necesidad de perdón que tiene el “Luis” (ofensor) frente la acción cometida y como la víctima (hermano) le corresponde frente al proceso. Facilitando y permitiendo identificar la transformación personal de “Luis”, así mismo logrando reconciliación entre él y su familia liberando del sentimiento de culpa por el delito cometido a su propia madre.

En este encuentro (diagrama 3) se muestra una característica bastante importante y es la relación entre el proceso de responsabilización para llegar al de responsabilidad, en el caso de “Ismael”, se plantea la posibilidad percibirse como cualquier persona que puede cometer errores peros sobretodo que es capaz de repararlos, pudiendo “ser testimonio para muchos jóvenes”.

En el caso de “Brayan”, encontramos nuevamente que la posibilidad de pedir un perdón real a quien ha recibido el producto de su ofensa acompañado de un perdón de corazón de este, permiten que tanto el ofensor como víctima comprendan que sus vidas tienen una oportunidad para continuar, lo que para “Brayan” se refleja en un nuevo proyecto de vida con el oficio aprendido en la institución y en el caso de las víctimas el poder dejar de lado rencores y odios que dificultan el disfrutar lo que hay a su alrededor.

El caso de Jonathan conlleva a revisar, cuando se debe dar la oportunidad a la persona de cambiar de acuerdo con sus propias palabras Jonathan es “soy otro” “quiero salir adelante estudiando”, “ser una mejor persona”, “ser un hombre de bien”, mostrando coherencia con lo que la sociedad, su familia y ahora el mismo esperan de él.

De manera similar a los casos anteriores, en el caso de “Miguel” se encuentra un cambio de proyecto de vida, pero sobre todo buscando cambia la imagen que todos tienen de él “para que se sientan orgullosos de mi” “para ser el orgullo de mi mamá.

En el caso de Julián (diagrama 7) se puede apreciar que el proceso de responsabilización, el de responsabilidad posteriormente, pasando por el perdón y finalmente obtener una transformación personal, en el que reconoce su falencias y las estrategias que le permitirán asumir su nueva vida dentro de la sociedad “ya le dije adiós a muchos sentimientos que no me dejaban avanzar, le dije adiós a muchas personas que tenía en mi mente siempre que no me dejaban avanzar, le dije adiós a la droga que era lo que me tenía más aferrado al pasado”
Mediante el dialogo entre victima y ofensor se obtuvo similitudes importantes entre las partes durante la practica restaurativa, en donde fue posible que cada participante desde su postura pudiera manifestar claramente cuales fueron los motivos que ocasiono que se desencadenara los hechos ocurridos y de esta misma forma poder tener claridad sobre ambas partes en relaciones a las acciones y las consecuencias producto de la situación en donde se resalta las siguientes:
3.1. Reconocimiento del daño
Se evidencia un reconocimiento por parte del ofensor en las acciones negativas realizadas sobre sus víctimas, asumiendo las consecuencias en las sanciones de ley impuestas sobre los actos cometidos, realizando un proceso de evaluación sobre sus acciones y las afectaciones hacia los demás.
3.2. Responsabilidad
Se evidencia en cada expresión de los participantes el nivel de responsabilidad con relación a la acción realizada y el impacto generado tanto en la victima como en la red familiar y circulo social, enfrentando los hechos y asumiendo una actitud de arrepentimiento sobre sus actos.
3.3. Perdón
Se observa en los participantes una postura centrada en la realidad con el animo de obtener por parte de la victima y de su familia el perdón por los hechos ocurridos, acentuando con gestos y confirmando con palabras el arrepentimiento genuino por el dolor causado a su víctima, reconoce su falta y espera obtener el perdón de todos los que ha lastimado.
3.4. Reconciliación
Se evidencia disposición en los participantes en lograr restablecer el vinculo afectivo y el tejido familiar basados en el compromiso de cambio, siendo evidente en los gestos y palabras expresadas durante la practica restaurativa, por parte de los ofensores con el animo de asumir las consecuencias de sus acciones.
3.5. Garantías de no repetición
Se observa una posición de cambio en el pensamiento sobre las acciones realizadas, donde se evidencia claramente un proceso de autocontrol y cambio de la conducta mediante el proceso de acompañamiento recibido por equipo psicosocial de la ONG crecer en familia.
4. Discusión y conclusiones
Los resultados conocer el proceso de implementación de la justicia restaurativa aplicada a menores infractores en diferentes países de Latinoamérica. Aunque cada país posee una legislación propia para la población de menores en conflicto con la ley, la aplicación de la justicia restaurativa posee importantes similitudes frente a su aplicación en el afán disminuir la reincidencia criminal.
Es primordial entender que la justicia restaurativa no tiene la misma connotación en todos los países, para algunos resulta primordial implementar estas estrategias, entendiendo la posibilidad de dar fin al conflicto, generar beneficios en el ofensor y su víctima. Pues la justicia restaurativa resulta antagonista de la retributiva en cuanto al objetivo de generar concientización por parte de ofensores, justicia y reparación a las víctimas, y una adecuada reinserción a la sociedad.
Sin embargo, ha sido un proceso lento, en el que llevan en hombros el estandarte de la justicia restaurativa mientras que otros, la ven como una opción poco funcional y laxa, debido a que no coincide con los imaginarios de justicia, tratando de evadir las marcadas diferencias entre el SRPA y el sistema penitenciario colombiano, lo que aumenta la estigmatización de jóvenes y adolescentes cuyos derechos han sido vulnerados o inobservados.
Algunas investigaciones (Loeber, Farrington, y Redondo, 2011) demuestran que algunos menores que han tenido problemas de conducta acaban convirtiéndose en delincuentes de carrera, pero también se ha hallado evidencia científica de que algunos de ellos dejarían de delinquir cuando llegan al final de su adolescencia o al inicio de la adultez, situación que estaría asociada al decremento de la impulsividad de los jóvenes y a un aumento de su capacidad de autocontrol.
Aunque no era la finalidad de esta investigación, se pudo hallar una similitud entre los resultados del actual estudio y lo encontrado por Sobral, Romero, Luengo, & Marzoa (2000). Estos autores hallaron que el comportamiento delictivo también estaba relacionado con factores familiares como: la falta de apego a los padres, el escaso apoyo recibido, la propia percepción acerca de las malas relaciones con padres y hermanos, y el castigo; también se encontraron factores relacionados con el fracaso escolar; el relacionarse con pares delincuentes; además de variables personales como impulsividad y propensión a la búsqueda de sensaciones. Siendo la combinación de estos factores un predictor de este comportamiento en jóvenes.
Las prácticas restaurativas corresponden a encuentros orientados por el diálogo, la escucha activa, la participación y el respeto mutuo, dado que es fundamental un clima constructivo, donde víctima y ofensor logren interactuar, expresar sentimientos reprimidos y reconstruir las relaciones interpersonales, al mismo tiempo que, establecer compromisos en pro de la reparación, conllevando al perdón y a la reconciliación entre las partes. De manera, que dichas prácticas se constituyen en un instrumento importante para el cambio de imaginarios sociales en torno al delito.
En este orden de ideas, el proceso psicopedagógico de los adolescentes y/o jóvenes en conflicto con la ley está enmarcado dentro de la Justicia Restaurativa, en torno a la cual Zehr (2010) plantea que:
La justicia restaurativa es un proceso dirigido a involucrar, dentro de lo posible, a todos los que tengan un interés en una ofensa particular, e identificar y atender colectivamente los daños, necesidades y obligaciones derivados de dicha ofensa, con el propósito de sanar y enmendar los daños de la mejor manera posible. (p.45)
En este sentido, las prácticas restaurativas como herramientas clave en el proceso de formación, responsabilización y resocialización de los adolescentes y/o jóvenes infractores, generan resultados restaurativos, respecto a lo cual, la UNODC (2006) indica que:
En el mejor de los casos, el proceso puede provocar que el infractor no solamente asuma la responsabilidad, sino que también experimente una transformación cognitiva y emocional y mejore su relación con la comunidad y, dependiendo de las circunstancias particulares, con la víctima y la familia de ésta. (p.11)
Considerando lo anterior, es preciso decir a partir de los resultados obtenidos, que los encuentros restaurativos pueden generar resultados sociales positivos y sanadores tanto para la víctima como para el ofensor, conllevando a la construcción de paz y armonía social, así como proporcionando al infractor la oportunidad de reorientar su camino y reparar el daño ocasionado, para que logre de este modo incluirse de nuevo a la sociedad, siendo facilitador de cambio y aportando al progreso de la misma. Y al egresar del SRPA tener mecanismos de inclusión social que les permitan transformar sus contextos, acceder a educación, trabajo y vivienda, y prevenir factores de riesgos psicosociales como la vulnerabilidad socioeconómica, violencia o consumo de sustancias psicoactivas.
Además, se logra denotar experiencias completamente restaurativas en la transformación de vida de los ofensores que emprendieron prácticas restaurativas exitosas y sus familias. Sin embargo, se requiere mayor visibilidad de estas posibilidades de investigación e intervención enfocada en esta población y en los aportes que se están haciendo en este tipo de servicios de atención y los resultados restaurativos de los procesos de estos jóvenes y adolescentes. Además, la academia debe generar engranajes directos con el SRPA para poder implementar y diversificar la oferta de justicia juvenil restaurativa y de prácticas restaurativas.
Para finalizar, las prácticas restaurativas desarrolladas en el CAE Los Patios operado por la ONG Crecer en Familia, se caracterizan por presentar transformaciones constructivas a nivel familiar, social y cultural, aportando a la resignificación del ser y al restablecimiento de las relaciones interpersonales entre las partes desde la responsabilización, reparación, reconciliación social, perdón y reconstrucción del tejido social como resultados de la justicia juvenil restaurativa.
Trabajos citados
Congreso de los Estados Unidos Mexicanos (1991). Ley para el tratamiento de menores infractores, para el Distrito federal en materia común y para toda la República en materia federal. México.
Congreso general de los Estados Unidos Mexicanos (2020). Ley nacional del sistema integral de justicia penal para adolescentes. México
Congreso Nacional (2005) Establece un sistema de responsabilidad de los adolescentes por infracciones a la ley penal LEY NUM. 20.084. Chile.
Congresso Nacional (1990) LEI Nº 8.069, Estatuto da Criança e do Adolescente e dá outras providências. Brasil.
Conselho Nacional de Justiça (2019) Relatório analítico propositivo justiça pesquisa direitos e garantias fundamentais: pilotando a justiça restaurativa: o papel do Poder Judiciário. Conselho Nacional de Justiça. Disponível em: http://www.cnj.jus.br/files/conteudo/arquivo/2018/06/48a-1d20e9350d40373889719054070b0.pdf. Acesso em: 1 jul. 2019.
Cortes, E. (2019) El encuentro restaurativo como práctica para la transformación social. Trabajo de grado para obtener el título de Magister en paz, desarrollo y ciudadanía de la Corporación Universitaria Minuto de Dios-Uniminuto virtual y a distancia. Colombia
García, E. (2004). Edad penal y psicología jurídica: la necesidad de una respuesta social al adolescente infractor. Psicología para América Latina, (2) Recuperado em 11 de junho de 2021, de http://pepsic.bvsalud.org/scielo.php?script=sci_arttext&pid=S1870-350X2004000200002&lng=pt&tlng=es.
Hernández, R., Fernández, C. y Baptista, P. (2006) Metodología de la investigación. Mc Graw Hill. México
Loeber, R., Farrington, D. y Redondo, S. (2011) La transición desde la delincuencia juvenil a la delincuencia adulta Revista Española de Investigación Criminológica. 1, (9)
Macedonio, C. & Carballo, L. (2020). La justicia restaurativa como uno de los fundamentos para la reparación del daño por el delito causado a la víctima u ofendido. Revista IUS, 14(46), 307-328. Epub 02 de diciembre de 2020. Recuperado en 12 de junio de 2021, de http://www.scielo.org.mx/scielo.php?script=sci_arttext&pid=S1870-21472020000200307&lng=es&tlng=es.
Marcial, R. (2018). Fronteras juveniles y delito. Última década, 26(50), 180-197. https://dx.doi.org/10.4067/S0718-22362018000300180
Martínez Lara, E. (2018). Delincuencia juvenil: causas y análisis. Editorial Seguridad y Defensa. Recuperado de https://ezproxy.unisimon.edu.co:2258/es/ereader/unisimon/119411?page=26.
Mertens, D. (2005). Research and evaluation in Education and Psychology: Integrating diversity with quantitative, qualitative, and mixed methods. Thousand Oaks: Sage.
Navarrete, L., y Gonçalves, A. R. (2019). Despertares restaurativos: una aproximación a la investigación sobre el papel y tratamiento de las víctimas en los procesos de justicia restaurativa a partir de la experiencia en el centro de justicia restaurativa de la defensoría pública en fortaleza, Brasil, 1-32. https://www.unifor.br/documents/392178/3251679/GT3+Leyre+Navarrete.pdf/c61e4048-b9cd-09c6-5b53-908f8256564d
OCDE (2015) Comité Evaluación de la Ley OCDE. Informe Ejecutivo Evaluación de la Ley n. 20.084 que establece un sistema de responsabilidad de los adolescentes por infracciones a la ley penal. Cámara d
ONU: Asamblea General, (1989) Convención sobre los Derechos del Niño, 20 noviembre, United Nations, Treaty Series, vol. 1577, p. 3, disponible en esta dirección: https://www.refworld.org.es/docid/50ac92492.html [Accesado el 13 junio 2021]
Prieto, D., Pulido, F. y Hernández, S. (2020) Relación de la crianza con el comportamiento delictivo en los adolescentes. Trabajo de Grado para optar el título de Psicólogo. Universidad Cooperativa de Colombia. Consultado en https://www.coursehero.com/file/98535220/2020-Comportamiento-Delictivo-Adolescentespdf/
Prieto, M. (2015) Procesos psicológicos en la dinámica de la reconciliación». Estudios Eclesiásticos. Revista de investigación e información teológica y canónica. 353 (1). 209-236. Accedido abril 4, 2022. https://revistas.comillas.edu/index.php/estudioseclesiasticos/article/view/7072.
Reyes, C.; Labrenz, C. A.; Donoso, G. (2018) Justicia Restaurativa en Sistemas de Justicia Penal Juvenil Comparado: Suecia, Inglaterra, Italia y Chile. Revista Política Criminal, Santiago, v. 13, n. 25, p. 626-649,
Sobral, J., Romero, E., Luengo, A. & Marzoa, J. (2000). Personalidad y conducta antisocial: amplificadores individuales de los efectos contextuales. Psicothema,12(4), 661-670
Terán, I. (2016) Violencia juvenil delincuencial en Latinoamérica: un desafío ético de las sociedades del siglo XXI. Revista Comunidad y salud. 14 (1) 61-66.
UNODC-Oficina de las Naciones Unidas contra la Droga y el Delito (2006). Manual sobre programas de justicia restaurativa. https://www.unodc.org/documents/justice-and-prison-reform/Manual_sobre_programas_de_justicia_restaurativa.pdf
Zambrano, H. (2020) Justicia restaurativa en Colombia, integración de las víctimas en el sistema penal colombiano, mediante la conciliación y mediación. Trabajo de grado para obtener el título Especialista en derecho penal. Universidad Santiago de Cali.
Zehr, H. (2007). El pequeño libro de la Justicia Restaurativa. https://www.icbf.gov.co/sites/default/files/howard_zher_el_pequeno_libro_de_la_justicia_restaurativa.pdf
Congreso de la República de Colombia. (2006). Ley 1098 de 2006. Código de la Infancia y la Adolescencia. Diario Oficial N° 46.446. Bogotá, D.C
Notas de autor
frank.orduz@unisimon.edu.co
Información adicional
ARK: https://n2t.net/ark:/48568/eirene.v5.n9.167
Enlace alternativo
https://www.estudiosdepazyconflictos.com/index.php/eirene/article/view/167 (html)